Автоматизированный учет работы кадрового агентства "Бизнес трэвел"
Московский Государственный Индустриальный Университет
Дипломная работа
"Информационное обеспечение автоматизированной системы учета"
Москва 2007
Содержание
Введение
1. Информационные технологии
в сфере занятости населения
1.1 Значение и роль автоматизации учета в кадровом агентстве на современном этапе
1.2 Обзор существующих информационных систем в сфере занятости населения: государственные и коммерческие программные продукты
1.3 Организация системы управления базами данных и интерфейс пользователя
2. Автоматизация учета работы кадрового агентства «Бизнес трэвел»
2.1 Проектирование АИС: создание баз данных, определение языка программирования
2.2 Разработка пользовательского интерфейса: входные и выходные формы, меню, организация поиска, инструкция для пользователя
Заключение
Список литературы
Список сокращений
Приложение №1 Анкета
Приложение №2 Заявка на вакансию
Введение
Актуальность темы. Потоки информации, циркулирующие в мире, который нас окружает, огромны. Во времени они имеют тенденцию к увеличению. Поэтому в любой организации, как большой, так и маленькой, возникает проблема такой организации управления данными, которая обеспечила бы наиболее эффективную работу. Некоторые организации используют для этого шкафы с папками, но большинство предпочитают компьютеризированные способы – базы данных, позволяющие эффективно хранить, структурировать и систематизировать большие объемы данных. И уже сегодня без баз данных невозможно представить работу большинства финансовых, промышленных, торговых и прочих организаций. Не будь баз данных, они бы просто захлебнулись в информационной лавине.
Существует много веских причин перевода существующей информа-ции на компьютерную основу. Сейчас стоимость хранения информации в файлах ЭВМ дешевле, чем на бумаге. Базы данных позволяют хранить, структурировать информацию и извлекать оптимальным для пользователя образом. Использование клиент / серверных технологий позволяют сберечь значительные средства, а главное и время для получения необходимой информации, а также упрощают доступ и ведение, поскольку они основы-ваются на комплексной обработке данных и централизации их хранения. Кроме того ЭВМ позволяет хранить любые форматы данных, текст, чертежи, данные в рукописной форме, фотографии, записи голоса и т.д. (13, с. 223)
Для использования столь огромных объемов хранимой информации, помимо развития системных устройств, средств передачи данных, памяти, необходимы средства обеспечения диалога человек – ЭВМ, которые позво-ляют пользователю вводить запросы, читать файлы, модифицировать хранимые данные, добавлять новые данные или принимать решения на основании хранимых данных. Для обеспечения этих функций созданы специализированные средства – системы управления базами данных (СУБД). Современные СУБД – многопользовательские системы управления базой данных, которые специализируется на управлении массивом информации одним или множеством одновременно работающих пользователей.
Работа кадрового агентства также нуждается в автоматизации ведения банка данных клиентов, поскольку спрос на вакансии и спрос на работников существует всегда. При огромном меняющемся потоке информации о вакансиях агентству очень сложно оперативно и точно предоставлять необходимые данные, оперируя только бумагой и ручкой. Поэтому очень важным встает вопрос об автоматизации работы агентства, в частности специалиста по кадрам, который непосредственно общается с клиентами и подбирает для них вакансии. (7, с. 7–8)
В данной дипломной работе предложен проект решения задачи Автоматизированный учет работы кадрового агентства «Бизнес трэвел».
Объектом данной дипломной работы является автоматизация учета клиентов кадрового агентства: работников и работодателей.
Предметом является автоматизация процессов: учета работников и работодателей, поиска по параметрам, получения списков вакансий.
Целью дипломной работы является разработка решения задачи «Автоматизированный учет работы кадрового агентства «Бизнес трэвел». Для реализации поставленной цели необходимо выполнить следующие задачи:
Изучение объекта автоматизации и механизма учета клиентов кадрового агентства,
автоматизация учета: проектирование и создание баз данных по работникам и работодателям, обеспечить их ведение, создание входных и выходных форм учета клиентов агентства, выдача списков для специалиста кадровой службы,
пробный ввод в эксплуатацию и доработка по результатам тестирования,
внедрение на предприятии.
Автоматизированная система предназначена для автоматизации этих операций, получения достоверной и оперативной информации, формирование выходных документов. Система предназначена для непрерывного функционирования в течение всего рабочего дня.
В связи с этим в основу системы были заложены следующие принципы:
удобство и простота работы с системой, ориентация на пользователя, не имеющего опыта работы на компьютере;
оперативность полученных результатов;
интегрированность системы, т.е. обеспечение тесной взаимосвязи между различными ее частями, однократность ввода данных и их многократное использование в дальнейшем;
Дипломная работа состоит из введения, двух глав, заключения, списка литературы, включающего 43 наименования и 7 приложений. В тексте работы имеется 15 рисунков.
В первой главе дипломной работы делается анализ существующих информационных технологий в данной предметной области, рассматривается принцип работы кадрового агентства и технология учета клиентов. Во второй главе описывается разработка автоматизированного учета работы кадрового агентства «Бизнес трэвел».
Техническое задание на разработку АИС, а также внешний вид форм, документов учета и обработки приведены в приложениях.
1. Информационные технологии в сфере занятости населения
1.1 Значение и роль автоматизации учета в кадровом агентстве на современном этапе
В сфере занятости населения помимо государственных центров занятости существуют еще и кадровые агентства, которые не являются благотворительными организациями. Это коммерческие службы, которые предлагают свои услуги и дают возможность ими воспользоваться. Клиент, решившись на сотрудничество с агентством по подбору персонала, начинает строить взаимоотношения с агентством по его правилам.
Основными сотрудниками агентства являются специалисты по подбору вакансий, менеджеры по персоналу, которые непосредственно общаются с клиентом и предлагают воспользоваться теми или иными видами услуг. (21, с. 33–38) В условиях рыночной экономики коренным образом меняется подход к управлению, от функционального к бизнесориентированному, кардинально меняется и роль информационных технологий. Ориентация на управление на основе бизнес-процессов обеспечивает конкурентное преимущество для организации в условиях острейшей конкуренции, а управление на основе бизнес-процессов не может эффективно реализовываться без применения информационных технологий и систем.
Информатизация – организованный социально-экономический и научно-технический процесс создания оптимальных условий для удовлетворения информационных потребностей и реализации прав граждан, органов государственной власти, органов местного самоуправления, организаций, общественных объединений на основе формирования и использования информационных ресурсов. Информационные технологии в сфере экономики – это комплекс методов переработки разрозненных исходных данных в достоверную, оперативную информацию для принятия решений с помощью аппаратных и программных средств с целью достижения оптимальных рыночных параметров объекта управления.
На рынке автоматизированных систем для крупных корпораций, государственных отраслевых предприятий и финансово-промышленных групп на сегодня можно выделить три основных субъекта: это ранок автоматизированных банковских систем (АБС), рынок корпоративных информационных систем промышленных предприятий и рынок государственных служб и ведомств. Не смотря на сильную взаимосвязь этих рынков систем автоматизации, предлагаемые на них решения пока еще не достаточно интегрированы между собой, чего следует ожидать в недалеком будущем.
Работа кадрового агентства «Бизнес трэвел» заключается в следующем:
Для работодателей:
тщательный подбор кандидатов на вакантную должность по требованиям работодателей и в удобные взаимосогласованные сроки;
прием комплексных заявок и заявок на отдельных специалистов;
заключение договоров на разовое и абонементное обслуживание в агентстве;
вспомогательные виды деятельности: организация собеседований по предварительному согласованию, просмотр текущей базы данных на требуемые специальности, размещение объявлений в СМИ с учетом необходимых требований к специалисту; работа со срочными заявками.
Для работников:
заполнение анкетных данных и заключение договора на поиск вакансии;
подбор вакансий по срочному требованию и по текущему обслуживанию;
отслеживание этапа трудоустройства работника;
вспомогательные услуги: составление резюме, организация собеседования.
Менеджер кадрового агентства участвует в поиске вакансий и подбору персонала. Его деятельность тщательно проверяется директором агентства: менеджер сдает отчеты по проделанной работе, в которых отражается механизм работы агентства за определенный период. Все спорные вопросы с клиентами решаются на основании заключенных договоров.
Обслуживание клиентов велось ручным способом. С одной стороны, составлялась картотека анкет, заключался договор с работником на поиск вакансии. С другой стороны, велись карточки работодателей, заключались договора на поиск специалистов. Результат трудоустройства отслеживался специалистом кадровой службы.
Автоматизация данного процесса является важным, поскольку ввод и обработка анкет и карточек работодателей значительно сокращает время обслуживания одного клиента, при этом поиск и выдача результатов необходимой информации осуществляется точно и оперативно. Значительно упрощается процесс отслеживания выполнения обязательств по договорам.
В данном случае специалист агентства наиболее полно владеет информацией о клиентах, осуществляет подбор в кротчайшие сроки и с соответствием установленных требований.
Под проектированием автоматизированных экономических информационных систем понимается процесс разработки технической документации, связанный с организацией системы получения и преобразования исходной информации в результативную, т.е. с организацией автоматизированной информационной системы. Документ, полученный в процессе проектирования, носит название проект. Под проектированием автоматизированных экономических информационных систем понимается процесс разработки технической документации, связанный с организацией системы получения и преобразования исходной информации в результатную, т.е. с организацией автоматизированной информационной технологии. Документ, полученный в результате проектирования, носит название проект. Целью проектирования является подбор технического и формирование информационного, математического, программного и организационно-правового обеспечения.
Успешная работа ИЭС в первую очередь определяется качеством проектирования, именно при проектировании создается система, способная функционировать при постоянном ее совершенствовании.
Проектирование и функционирование экономических систем основывается на системотехнических принципах, отражающих важнейшие положения общей теории систем, системного проектирования и др. наук, обеспечивающих надежность эксплуатации и экономичность, как при проектировании, так и при использовании систем.
Принцип системности или системный подход. Суть в том, что каждое явление рассматривается во взаимосвязи с другими. Системный подход сосредотачивает внимание на объекте как на едином целом, а не на его частях, как бы совершенно они не выполняли свои функции. Системный подход связан с общей активностью системы для достижения цели. Основные этапы формирования системы:
определение цели;
определение требований к системе (определение границ объекта);
определение функциональных подсистем, их структуры и задач в общей системе управления;
выявление и анализ связей между подсистемами;
установление порядка функционирования и развития всей системы в целом.
Непрерывное развитие экономических информационных систем (ЭИС) – предусматривает, при создании ИТ должно быть заложена возможность быстрого и без больших затрат на перестройку изменения и наращивания ИТ при изменении и развитии объекта.
Совместимость – предполагает возможность взаимодействия ЭИС различных уровней и видов в процессе их совместного функционирования. Стандартизация и унификация – предполагает использование типовых, унифицированных и стандартных решений при создании и развитии ЭИС (типовых программных продуктов, унифицированной документации, техники). Принцип эффективности – рациональное соотношение между затратами на создание и эксплуатацию и эффектом от функционирования создаваемой системы. Интеграция – это объединение в единый технологических процесс процедур сбора передачи, накопления, хранения информации и процедур формирования управленческих решений.
Автоматизация информационных потоков и документооборота, достигаемая путем использования технических средств сбора, регистрации, обработки данных, создания первичных и результативных документов, а также средств передачи данных на любые расстояния.
Программа автоматизации учета работы кадрового агентства позволяет:
1) вводить, редактировать и удалять анкетные данные работников. Вести базу трудоустроенных клиентов, информацию о которых в любой момент можно восстановить в основной базе анкет. Осуществлять поиск по фамилии, возрасту, специальности и стажу работы. Выдача списка работников (является памяткой менеджера по персоналу);
2) вводить, редактировать и удалять карточки работодателей. Вести регистрацию поступления вакансий. Осуществлять поиск по названию организации, вакансии,
Дипломный работа «Автоматизированный учет работы кадрового агентства «Бизнес трэвел» выполнен на Microsoft Access. Приложение Microsoft Access является мощной и высокопроизводительной 32-разрядной системой управления реляционной базой данных (далее СУБД).
Microsoft Access – это интерактивная реляционная СУБД для WINDOWS. Это программа, которую Вы можете использовать для хранения и извлечения данных в зависимости от отношений, которые Вы установили. Работа с ней упрощена посредством манипулятора мыши. Графические возможности оболочки производят большое впечатление при изготовлении высококачественных отчетов и распечаток. Все это благодаря поддержки True-type шрифтов и встраивания OLE-объектов (Object Linking and Embeding) в рамках среды WINDOWS. OLE – объект представляет собой ссылку на определенную информацию, которая остается в своей первоначальной форме.
СУБД Access является системой управления базами данных реляционного типа. Данные хранятся в такой базе в виде таблиц, строки (записи) которых состоят из наборов полей определенных типов. С каждой таблицей могут быть связаны индексы (ключи), задающие нужные пользователю порядки на множестве строк. Таблицы могут иметь однотипные поля (столбцы), и это позволяет устанавливать между ними связи, выполнять операции реляционной алгебры. Типичными операциями над базами данных являются определение, создание и удаление таблиц, модификация определений (структур, схем) существующих таблиц, поиск данных в таблицах по определенным критериям (выполнение запросов), создание отчетов о содержимом базы данных.
Microsoft Access – это функционально полная реляционная СУБД. В ней предусмотрены все необходимые средства для определения и обработки данных, а также для управления ими при работе с большими объемами информации. Что касается легкости использования, то Microsoft Access совершил здесь настоящий переворот, и многие для создания своих собственных баз данных и приложений обращаются именно к нему.
Система управления базами данных предоставляет возможность контролировать задание структуры и описание своих данных, работу с ними и организацию коллективного пользования этой информацией. СУБД также существенно увеличивает возможности и облегчает каталогизацию и ведение больших объемов хранящейся в многочисленных таблицах информации. СУБД включает в себя три основных типа функций: определение (задание структуры и описание) данных, обработка данных и управление данными. Все эти функциональные возможности в полной мере реализованы в Microsoft Access. В практике, как правило, необходимо решать и задачи с использованием электронных таблиц и текстовых процессоров. Например, после подсчета или анализа данных необходимо их представить в виде определенной формы или шаблоны. В итоге пользователю приходится комбинировать программные продукты для получения необходимого результата.
Типы данных. Одним из основных принципов разработки реляционных баз данных является то, что все данные, содержащиеся в поле таблицы, должны иметь один и тот же тип. Для каждого поля таблицы необходимо задать тип данных. По умолчанию используется тип данных «Текстовый. При задании типа данных поля можно также указать размер, формат и другие параметры, влияющие на отображение значения поля и точность числовых данных. Основные типы данных:
– Текстовый. Текст или числа не требующие проведения расчётов.
– МЕМО. Поле этого типа предназначено для хранения небольших текстовых данных (до 64000 символов). Поле этого типа не может быть ключевым или проиндексированным.
– Числовой. Этот тип данных содержит множество подтипов. От выбора подтипа (размера) зависит точность вычислений.
– Счётчик. Уникальные, последовательно возрастающие числа, автоматически вводящиеся при добавлении новой записи в таблицу.
– Логический. Логические значения, а так же поля, которые могут содержать одно из двух возможных значений.
– Денежный. Денежные значения и числовые данные, используемые в математических вычислениях.
– Дата / Время. Дата и время хранятся в специальном фиксированном формате.
– Поле объекта OLE. Включает звукозапись, рисунок и прочие типы данных. Поле этого типа не может быть ключевым или проиндексированным.
– Гиперсвязь. Содержит адреса Web страниц.
Таблицы. Некоторая информация может использоваться многократно в разных местах. Например: название улицы (города, района, менеджера) будет одинаково для всех фирм расположенных по соседству. Эти данные выделяются в отдельные таблицы (справочники) для: разгрузки основной таблицы (например: в реквизитах будет многократно повторятся не название города для каждой фирмы, а идентификатор – ключ, указывающий на название города из другой таблицы), унификации данных, удобство корректировки (в случае переименования улицы, надо в соответствующей таблице изменить ее название один раз, а не отлавливать его для всех фирм)
Использование Мастера таблиц служит отличным примером, позволяющим понять общую процедуру работы с мастерами Access. Создание таблиц на основе образцов Мастера таблиц имеет ограниченные возможности в настоящих приложениях. В большинстве случаев для создания таблиц используется импорт или связывание данных с другими базами данных или электронными таблицами.
Если импортировать или связать данные нельзя, то чаще всего таблицы создаются в режиме конструктора, который позволяет определить требуемую структуру таблицы. В режиме конструктора таблиц можно увидеть названия, типы данных, описания назначения, а также некоторые дополнительные свойства полей таблицы. То, что появляется в верхней части окна таблицы, открытой в режиме конструктора, называется бланком структуры таблицы или просто бланком таблицы. В нижней части окна таблицы, открытой в режиме конструктора, выводятся свойства полей таблицы, а также краткое описание активного свойства таблицы.
При разработке структуры таблицы необходимо указать, какую информацию она должна содержать. После того как определена информация, которая должна быть включена в таблицу, ее следует разбить по полям. Этот процесс включает в себя выбор имени поля, которое в таблице должно быть уникальным. Необходимо включать в имя поля как можно больше информации о его содержимом, но в то же время стараться избегать длинных имен. Обычно при разработке баз данных в различных таблицах могли содержаться поля с одинаковыми именами (чаще всего таблицы связывались по этим полям). Access также позволяет использовать одинаковые имена полей в различных таблицах, но по причине того, что Access использует имена полей при определении условий целостности данных, лучше не допускать повторения имен полей.
Полезные качества MS Access:
удобный интерфейс;
БД могут быть большими и сложными (например: бухгалтерская система среднего предприятия);
СУБД позволяет работать с SQL;
предоставляет возможности визуального программирования;
может работать с большинством форматов файлов БД, электронных таблиц и текстов;
тесно интегрирован с MS Office;
поставляется в комплекте с MS Office и входит в типовую инсталляцию. (8, с. 250)
1.2 Обзор существующих информационных систем в сфере занятости населения: государственные и коммерческие программные продукты
Многие кадровые агентства в своей работе используют автоматизированную обработку данных. Мелкие агентства предпочитают пользоваться стандартным приложением Microsoft Office, где все данные можно обрабатывать в табличном редакторе Excel, а также вести БД в Access, не утруждая себя разработкой специального пользовательского интерфейса. Крупные корпоративные агентства содержат штат обслуживающего персонала по автоматизации своей работы, который занимается разработкой программных продуктов предусмотренных только для данного предприятия.
Существует несколько вариантов программ по автоматизации работы кадрового агентства:
1) Центр автоматизации учета ООО «Дельта Ай-Ти» предлагает программу автоматизации работы кадрового агентства – «Дельта: Кадровое агентство». Решение предназначено для организации ввода, хранения и обработки банка данных, используемого в работе кадрового агентства: анкеты (резюме) потенциальных работников, моделей рабочих мест. Реализован также широкий спектр сервисных функций.
Программа позволяет хранить предопределенные анкетные данные о потенциальном работнике. Кроме данных, ввод которых изначально заложен в программе, пользователю предоставляется возможность самостоятельно определять произвольную структуру и тип дополнительных данных, присутствующих в анкете. Таким образом, достигается полнота анкетных данных, необходимых для работы кадрового агентства на сегодняшний день. При этом пользователь остается независим от разработчика программы, что повышает удобство работы, оперативность решения новых задач. (23, с. 1)
Предусмотрена функция сканирования и хранения цифрового образа фотографических изображений и прочих документов. Т.е. программа позволяет сопроводить анкету работника фотографией, а также «прицепить» к анкете копии документов, затребованных работодателем и необходимых для участия в конкурсе (копия диплома, аттестаты и пр.). Анкета может быть выведена на принтер. Кроме предопределенных печатных форм, заложенных разработчиками программы, предусмотрена возможность распечатки анкеты с выбором полей базы данных, выводимых на печать. Доступна функция распечатки анкет (резюме) соискателей по произвольной выборке из базы данных программы. Предусмотрена печать как заполненной анкеты (для предоставления работодателю), так и «пустого» бланка (для последующего заполнения анкеты работником и ввода данных в программу).
В программе реализована функция подбора по банку данных:
– подбор анкет работников, удовлетворяющих требованиям конкретной модели рабочего места;
– подбор моделей рабочего места, требованиям которых удовлетворяет конкретный работник.
Функция подбора работает с учетом вариации требований к кандидатам по приоритету (обязательные, желательные). Специалисты (модели рабочего места) в выборке также сортируются по приоритету (сперва выводятся наиболее подходящие). Кроме этого программа позволяет сформировать и вывести на печать произвольную выборку анкет работников и моделей рабочего места, хранимых в банке данных.
Программа дополнительно позволяет:
– вести учет долгов клиентов КА и соискателей, получать баланс взаиморасчетов с контрагентами;
– печатать акт выполненных работ по факту подбора работников под конкретную модель рабочего места;
– хранить и обрабатывать результаты профессиональных и психологических тестов, предлагаемых работнику;
– хранить историю контактов и взаимодействий как с работниками, так и с работодателями (программа «помнит» когда была заполнена анкета, кто ее заполнил, когда и в каких собеседованиях участвовал работник, куда он устроен на испытательный срок, почему «не подошел» и т.д.);
Универсальность решения достигается также довольно простой адаптацией его под пожелания конкретного пользователя. На этом этапе могут быть изменены и диалоговые формы, предназначенные для ввода данных, и сама структура данных, и печатные формы, генерируемые программой. При необходимости на программу может быть «возложено» решение дополнительных задач, актуальных для конкретного кадрового агентства.
«Дельта: Кадровое агентство» не является самостоятельной программой и предназначено для использования с любой компонентой системы программ «1С: Предприятие 7.7».
На сегодняшний день конфигурация «Дельта: Кадровое агентство» внедрена и используется в нескольких кадровых и рекрутинговых агентствах, среди которых: Кадровое агентство «Вектор» (г. Самара), Информационно-кадровое агентство «Дельта» (г. Ижевск), Международный кадровый центр «Фаворит» (г. Ижевск). (23, с. 3–10)
2) программа «Кадровое агентство» версия 1.0.
Программа позволяет вести две базы данных – вакансий и вакантов. Возможны два режима работы: Администратор и Оператор. Администратору доступно производить любые действия (в т.ч. добавление, исправление, удаление). Оператору доступны лишь просмотр и фильтрация клиентов. Режим Администратор – Оператор выбирается при вводе пароля при входе в программу.
Ведутся карточки анкетных данных клиентов, где разрешено редактирование, добавление и удаление записей. При ведении карточки используются справочники Семейное положение, Образование, Дополнительное образование, Водительское удостоверение, Знание программ, профессия и т.д. Ведение данных справочников облегчает работу специалиста. Каждый справочник ведется по усмотрению Агентства. В справочнике возможно добавление (кнопка «плюс»), удаление (кнопка «крестик») и редактирование (кнопка «открытая папка») элементов.
Также в программе предусмотрен удобный поиск вакантов, используется фильтрация по многим параметрам. Результат поиска выдается как на экран, так и на печать в виде таблицы.
Нажатие на кнопку «Работодатель (вакансии)» позволяет получить доступ к окну со списком работодателей. Ведение этих карточек аналогично карточкам вакансий.
К каждой карточке привязан список вакансий. Количество вакансий не ограничено. Для добавления новой вакансии нажать на кнопку «Плюс», удалить вакансию – кнопка «Крестик», Редактировать вакансию – кнопка «Открытая папка».
Существуют сервисные функции программы:
– Переиндексирование данных – восстановление индексов (связей), например, в случае аварийного завершения программы.
– Архивные копии – позволяет создать / восстановить архивную копию программы. Создается файл в форме сжатия ZIP. Имя файла «число_месяц_год.zip» (например 11_08_03.zip – архив за 11 августа 2006 г.). Путь, куда можно записать данный файл выбирает пользователь, например на гибкий магнитный диск.
– Регистрация программы позволяет зарегистрировать программу, то есть снять ограничения с режима Демо.
– Установка пароля – позволяет установить / изменить пароль для доступа к программе.
Программа разработана с помощью Borland Delphi с использованием библиотеки доступа к базам данных Borland Database Engine. «Кадровое агентство 1.0» является самостоятельной программой и после регистрации устанавливается на компьютер клиента.
3) Конфигурация «АИСТ: Кадровое Агентство»» предназначена для автоматизации деятельности кадрового агентства по учету анкет от кандидатов и заявок от клиентов–работодателей. Производитель ООО «АИСТ Ай Ти».
Основные функциональные возможности конфигурации «АИСТ: Кадровое Агентство»:
– Ввод и хранение анкет от кандидатов. Анкета содержит персональные (личные) сведения кандидата, образование, трудовую деятельность, знания и навыки, пожелания к будущей работе и т.д.
– Ввод и хранение заявок на подбор персонала от клиента–работодателя кадровому агентству. Заявка содержит сведения о клиенте–работодателе, требования к кандидату, должностные обязанности, пожелания и т.д.
– Получение оперативного доступа к единой корпоративной базе анкет и заявок;
– Оперативный поиск анкет и заявок по любому заданному критерию, включая полнотекстовый поиск по ключевому слову.
Дополнительные функциональные возможности конфигурации:
– Вывод на печать анкет и заявок;
– Подбор анкет, удовлетворяющих заявке;
– Отслеживание отработанных анкет и закрытых заявок;
– Ввод информации в заявки и анкеты с использованием классификаторов (Учебные заведения, Языки, Компьютерные программы и т.д.).
Конфигурация «АИСТ: Кадровое Агентство» не является самостоятельной программой и предназначена только для совместного использования с любой из компонент системы программ «1С: Предприятие 7.7» (реализована на базовых объектах).
Конфигурация «АИСТ: Кадровое Агентство» может работать как самостоятельная конфигурация, так и в составе любой типовой или нетиповой конфигурации (например, в составе управленческой или бухгалтерской системы).
4) «Система автоматизации работы кадрового агентства». Автоматизирует работу сотрудников кадрового агентства: секретаря, менеджеров, руководителей групп, отдела продаж, ведёт учёт услуг средств массовой информации и производит оценку их эффективности, анализирует качество и эффективность работы сотрудников, формирует полную финансовую и функциональную отчётность по работе агентства для руководства компании:
Хранение и поиск информации о кандидатах, заказчиках, вакансиях, СМИ, сотрудниках агентства и их персональной работе, хранение любых сопутствующих документов в их исходном формате (договоры, счета, схемы проезда, фотографии, портфолио и т.д.) размером до 50 Мб и более;
Автоматическое размещение отмеченных вакансий на сайте агентства, приём, сортировка и распознавание ответной почтовой корреспонденции, занесение данных в систему;
Автоматическая обработка и сортировка всей почтовой корреспонденции;
Поиск по тексту резюме и любым полям анкеты кандидатов;
Поиск кандидатов, заказчиков, вакансий сотрудников, собеседований, документов и писем по совокупному множеству условий и всем полям, включая пользовательские;
Планирование и контроль работы менеджеров (контакты, собеседования и т.д.);
Формирование документов для представления заказчику, контроль прохождения испытательного срока кандидатом;
Распределение прав доступа по группам пользователей и рабочим местам; кроме доступа к полям данных и действий над ними, права определяют состав функций системы для рабочих мест и групп пользователей;
Формирование отчётов по финансовой, кадровой и функциональной деятельности агентства;
Ведение и учёт переписки при помощи встроенного почтового клиента с кандидатами, заказчиками, СМИ, а также сотрудниками внутри компании;
Массовая рассылка персональных писем по выделенным позициям списка кандидатов, заказчиков, сотрудников, СМИ;
Групповая модификации данных над выделенными позициями списка.
Система ориентирована на групповую работу с данными для повышения качества и скорости обслуживания клиентов. Сюда входит хранение карточек работников агентства (Ф.И.О., эл. адрес, телефон), внутренняя переписка, напоминания (отложенные сообщения). К функциям групповой работы также относится передача в рамках системы (с оповещением) новых, неприкрепленных файлов соискателей. Данная система предусмотрена для работы крупного, структурированного кадрового агентства, работа которого не ограничивается только автономным режимом. Предусмотрен огромный банк по работе с Интернетом, а также с локальными сетями внутри компании. (38, с. 15–22)
Рассмотренные выше программы являются лишь частью огромной программной среды для автоматизированной работы кадрового агентства. Рассмотрены как самые простые (программа «Кадровое агентство» версия 1.0.) так и сложные корпоративные программы («Система автоматизации работы кадрового агентства»). Каждая из этих программ имеет свои преимущества и недостатки, так как работа кадрового агентства сложный процесс, который полностью автоматизировать практически невозможно, поэтому возникающие ситуации не всегда может отразить та или иная программа.
Большим преимуществом программ для кадровых агентств является их гибкость и возможность настроить необходимые параметры, отредактировать те или иные формы по усмотрению агентства, а также возможность создания своих самостоятельных форм, которые максимально будут отражать специфику работы кадрового агентства.
1.3 Организация системы управления базами данных и интерфейс пользователя
Хотя известны попытки создания систем управления БД, поддерживающих сетевую модель для персональных компьютеров, в настоящее время реляционные системы лучше соответствуют их техническим возможностям и вполне удовлетворяют большинство пользователей. Скоростные характеристики этих СУБД поддерживаются специальными средствами ускоренного доступа к информации – индексированием БД.
Базы данных, файлы которых расположены на локальном диске компьютера или в локальной сети мы будем называть локальными. Доступ к этим файлам осуществляется приложением напрямую. Локальная база данных предполагает, что данные находятся на рабочем компьютере и доступ к ним может выполнить только один пользователь и с помощью только одного приложения. Возможен доступ к данным и для пользователя другого компьютера по сети, но только после того, как первый пользователь закончит работу своего приложения. Проблема одновременного доступа двух пользователей в этом случае не возникает. (14, с. 221–224)
Реляционная модель является простейшей и наиболее привычной формой представления данных в виде таблицы. Достоинством ее является сравнительная простота инструментальных средств ее поддержки, недостатком – жесткость структуры данных (невозможность, например, задания строк таблицы произвольной длины) и зависимость скорости ее работы от размера БД. Для многих операций, определенных в такой модели, может оказаться необходимым просмотр всей базы.
В наиболее полном варианте СУБД может иметь следующие компоненты:
среда пользователя, дающая возможность непосредственного управления данными с клавиатуры;
алгоритмический язык для программирования прикладных систем обработки данных, реализованный как интерпретатор, позволяет быстро создавать и отлаживать программы;
компилятор для придания завершенной программе вида готового коммерческого продукта в форме независимого EXE файла;
программы-утилиты быстрого программирования рутинных операций (генераторы отчетов, экранов, меню и других приложений)
Собственно СУБД – это, конечно, оболочка пользователя. Ввиду того, что такая среда ориентирована на немедленное удовлетворение его запросов, это всегда система-интегратор. Есть множество хороших зарубежных пакетов, которые имеют только один указанный компонент.
Наличие в СУБД языка программирования позволяет создавать сложные системы обработки данных, ориентированные под конкретные задачи и даже под конкретного пользователя. Есть также СУБД, которые имеют только язык и не имеют оболочки пользователя. Они предназначены исключительно для программистов, и это системы компилирующего типа. Такие пакеты лишь с оговорками могут быть назначены СУБД. Обычно их называют просто компиляторами. (12, с. 210)
Проектируемые мной базы данных являются составной частью автоматизированной информационной системы, которая подразумевает не только хранение данных, но и их обработку.
Основная цель проектирования БД – это сокращение избыточности хранимых данных, а следовательно, экономия объема используемой памяти, уменьшение затрат на многократные операции обновления избыточных копий и устранение возможности возникновения противоречий из-за хранения в разных местах сведений об одном и том же объекте. Проектирование базы данных – одна из наиболее ответственных трудных задач, связанных с созданием информационной системы. В результате ее решения должны быть определены и содержание базы данных, и эффективный с точки зрения всего сообщества будущих пользователей способ ее организации, и инструментальные средства управления данными.
При проектировании информационной системы необходимо провести анализ целей этой системы и выявить требования к ней отдельных пользователей (сотрудников организации).
Рассмотрим все этапы проектирования информационной системы: от инфологического, до построения физической модели базы данных.
Процесс проектирования базы данных информационной системы разбивается на основные этапы:
Инфологическое проектирование – сбор, анализ, описание объектов и связей между ними.
Логическое проектирование – преобразование требований к данным в структуры данных. На выходе получаем структуру базы данных и спецификации прикладных программ.
Физическое проектирование – определение особенностей хранения данных, методов доступа и т.д.
Для решения задач инфологического проектирования осуществляются следующие мероприятия: обследование предметной области, изучение ее информационной структуры; выявление всех фрагментов, каждый из которых характеризуется пользовательским представлением, информационными объектами и связями между ними, процессами над информационными объектами; моделирование и интеграция всех представлений.
Задача этапа логического проектирования состоит в разработке ее «логической» структуры в соответствии с инфологической моделью предметной области. В результате этого этапа создаются схемы базы данных концептуального и внешнего уровней архитектуры, специализированные на языках определения данных.
На стадии инфологического проектирования осуществляется обеспечение наиболее естественных для человека способов сбора и представления той информации, которую предполагается хранить в создаваемой базе данных. Поэтому инфологическую модель данных пытаются строить по аналогии с естественным языком (последний не может быть использован в чистом виде из-за сложности компьютерной обработки текстов и неоднозначности любого естественного языка).
Логическая модель данных описывает факты и объекты, подлежащие регистрации в будущей базе данных. На этапе логического проектирования для каждого атрибута обычно определяется примерный тип данных (строковый, числовой, логический и др.), конкретизация происходит на этапе физического проектирования.
Цель логического проектирования – применение принципов модели разработки приложения к конкретной задаче. Результат этого этапа – структура решения и связи между его элементами. Как правило, в результате логического проектирования определяется набор необходимых объектов, атрибутов и связей, принципы проектирования пользовательского интерфейса и логическая модель данных. (43, с. 290–294) Нормализация – это разбиение таблицы на две или более, обладающих лучшими свойствами при включении, изменении и удалении данных. Окончательная цель нормализации сводится к получению такого проекта базы данных, в котором каждый факт появляется лишь в одном месте, т.е. исключена избыточность информации. Это делается не столько с целью экономии памяти, сколько для исключения возможной противоречивости хранимых данных. Каждая таблица в реляционной БД удовлетворяет условию, в соответствии с которым в позиции на пересечении каждой строки и столбца таблицы всегда находится единственное атомарное значение, и никогда не может быть множества таких значений. Любая таблица, удовлетворяющая этому условию, называется нормализованной. Фактически, ненормализованные таблицы, т.е. таблицы, содержащие повторяющиеся группы, даже не допускаются в реляционной БД. Интерфейс определяет переход от представления данных в БД к представлению, принятому среди пользователей, и обратно. В общем случае пользователи представляют данные в виде документов различных видов, от произвольных текстов до справок и таблиц фиксированного формата.
Интерфейс доступа конечного пользователя охватывает комплекс технических, организационных и программных решений, обеспечивающих в итоге унифицированность, хорошую понимаемость и надежность взаимодействия конечного пользователя с различными моделями персональных компьютеров. В процессе проектирования, как правило, возникает необходимость точного учета структур документов. Для полного представления этих структур могут использоваться средства описания данных БД. Тем самым облегчается процесс сопоставления БД и документов при организации интерфейса. Совместная реализация БД и интерфейса на единой концептуальной основе предполагает сопоставление соответствующих понятий концептуального описания с понятиями пользователей. Конкретные функциональные требования пользователей и предполагаемое их обеспечение отображаются понятием пользовательского представления данных. В общем случае пользовательское представление включает так называемое локальное внешнее представление функций обработки данных, а также определение форматов входных и выходных данных.
2. Автоматизация учета работы кадрового агентства «Бизнес трэвел»
2.1 Проектирование АИС: создание баз данных, определение языка программирования
Проектирование базы данных – одна из наиболее ответственных трудных задач, связанных с созданием информационной системы. В результате ее решения должны быть определены и содержание базы данных, и эффективный с точки зрения всего сообщества будущих пользователей способ ее организации, и инструментальные средства управления данными.
Рассмотренные в предыдущей главе этапы проектирования являются ключевыми при создании автоматизированной информационной системы.
На этапе инфологического проектирования мною были составлены:
Список исходных документов клиентов, с которыми работает менеджер по персоналу;
Порядок обработки данных работников и работодателей;
Список выходных данных, которые необходимы агентству для управления структурой своего предприятия;
Выяснив основную часть данных, которые необходимы менеджеру, приступаем к созданию структуры баз данных:
Работа начинается с составления генерального списка полей;
В соответствии с типом данных, размещаемых в каждом поле, определяется наиболее подходящий тип для каждого поля;
Далее распределяются поля генерального списка по базовым таблицам. На первом этапе распределение производится по функциональному признаку. Цель обеспечить, чтобы ввод данных в одну таблицу производился на одном рабочем месте. Критерием дальнейшего деления полей является факт множественного повтора данных в соседних записях.
В каждой таблице намечают ключевое поле. В качестве такового выбирают поле, данные которого повторяться не могут. Если в таблице нет никаких полей, которые можно было бы использовать как ключевые, вводится дополнительное поле типа «счетчик – оно не может содержать повторяющихся данные по определению.
С помощью карандаша и бумаги расчерчивают связи между таблицами. Такой чертеж называется схемой данных.
Если бы назначением базы данных было только хранение отдельных, не связанных между собой данных, то ее структура могла бы быть очень простой. Однако одно из основных требований к организации базы данных – это обеспечение возможности отыскания одних сущностей по значениям других, для чего необходимо установить между ними определенные связи. А так как в реальных базах данных нередко содержатся сотни или даже тысячи сущностей, то теоретически между ними может быть установлено более миллиона связей. Наличие такого множества связей и определяет сложность инфологических моделей.
Физическое проектирование данных осуществляется на основе логической модели. Результатом этого процесса является физическая модель, содержащая полную информацию, необходимую для генерации всех необходимых объектов в базе данных. На этом этапе решаются вопросы построения структуры хранимых данных, размещения хранимых данных в пространстве памяти, выбора эффективных методов доступа к различным компонентам физической базы данных. В процессе физического проектирования баз данных данной дипломной работы определены наименования таблиц и типы данных для всех полей.
Клиент кадрового агентства при постановке на учет заполняет анкету работника (Приложение 1), используя следующие документы: паспорт, удостоверение, военный билет, пенсионное удостоверение, трудовая книжка, диплом об образовании. На основании данных анкеты создаются следующие таблицы:
Работники – в таблицу занесены основные анкетные данные клиента. Таблица имеет следующие поля:
Номер анкеты, дата заполнения, условия договора, фамилия, имя, отчество, паспорт, специальность, требуемая зарплата возраст, опыт работы по специальности, домашний адрес, телефон, образование, название вуза, предыдущее место работы, дополнительные сведения (Приложение 3).
Прочие сведения – дополнительные сведения о работнике, не вошедшие в основную анкету. Могут заполняться по усмотрению менеджера по персоналу. Связана с таблицей Работники и имеет следующие поля:
Номер анкеты, военнообязанный, знание ПК, знание программ ПК, категория водителя, дети, семейное положение, прочие данные (Приложение 3).
Направления – таблица заполняется при выписке вакансии для работника. Связана с таблицей Работники и имеет следующие поля:
Номер анкеты, вакансия, дата направления, оплата, результат собеседования (Приложение 3).
При заключении договора с работодателем кадровое агентство заводит карточку на каждого работодателя, в которой указываются все реквизиты предприятия, а также оформляет заявки на предлагаемую вакансию (Приложение 2). На основании этих данных формируются следующие таблицы:
Работодатели – реквизиты работодателей, таблица формируется на основании карточки работодателя. Таблица имеет следующие поля:
Номер анкеты, название организации, сфера деятельности, условия договора, адрес, телефон, Ф.И.О. ответственного лица, должность, прочие сведения (Приложение 4).
Вакансии – содержит сведения о требуемой вакансии. Связана с таблицей Работодатели и имеет следующие поля:
Номер анкеты, должность, оперативность вакансии, пол, возраст, опыт, образование, зарплата, прочие требования (Приложение 4).
Трудоустроенные – таблица служит для хранения данных о трудоустроенных клиентах. Информация в таблицу записывается путем копирования записи из таблицы Работники. Содержит те же поля что и таблица Работники.
Существует три разновидности связей между таблицами базы данных: «один-ко-многим», «один-к-одному», «многие-ко-многим». Связь «один-ко-многим» осуществляется в данной работе во всех таблицах, когда одной записи родительской таблицы может соответствовать несколько записей в дочерней таблице.
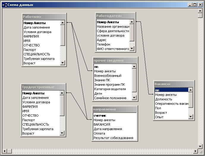
В данной задаче существует следующая взаимосвязь таблиц: 1) Связь таблицы «Работники» с таблицей «Прочие сведения» осуществляется по полю «Номер анкеты»; 2) Связь таблицы «Работники» с таблицей «Направления» осуществляется по полю «Номер анкеты»; 3) Связь таблицы «Трудоустроенные» с таблицей «Направления» осуществляется по полю «Номер анкеты»; 4) Связь таблицы «Работодатели» с таблицей «Вакансии» осуществляется по полю «Номер анкеты». На рис. 1 представлена схема.

Рис. 1. Схема взаимосвязи таблиц
Поскольку задача «Автоматизация учета работы кадрового агентства «Бизнес трэвел» подразумевает ведение анкетных данных работников и карточек работодателей, отслеживание и поиск клиентов, то выходная информация выдается в виде списков вакансий и работников:
Список работников – в данном выходном документе указываются все клиенты кадрового агентства, которые стоят на учета. Этот список является памяткой для менеджера по кадрам и выходит на печать с периодичностью один раз в две недели. Список отсортирован в алфавитном порядке по фамилии работника (Приложение 5).
Список вакансий – в данном выходном документе указываются все открытые вакансии на текущий момент. Список выдается на печать с периодичностью один раз в неделю. Он подается для рекламы в различные издания, а также является прайс-листом кадрового агентства. Сортировка данных происходит в алфавитном порядке наименования вакансии (Приложение 6).
Выходные списки подписываются менеджером по кадрам.
Большое внимание в программе уделено поиску информации, поскольку клиенты, стоящие на учете, постоянно отслеживаются менеджером кадрового агентства. При постановке на учет заполняется анкета, а при повторном посещении клиента агентство менеджер осуществляет поиск по необходимым параметрам, чтобы быстро и легко восстановить анкетные данные работника. Поиск по работникам происходит в четырех направлениях: по фамилии, по специальности, по возрасту, по стажу работы. Поиск работодателей необходим в случае информирования работника о том, какому именно предприятию требуется специалист данного профиля (каждому предприятию соответствуют свои вакансии), а также для выяснения точного адреса собеседования. Поиск осуществляется по двум направлениям: по названию организации, по вакансии. При нахождении необходимой информации предусмотрена возможность перехода в карточку или анкету.
2.2 Разработка пользовательского интерфейса: входные и выходные формы, меню, организация поиска, инструкция для пользователя
При проектировании учета работы кадрового агентства нужны все возможности прикладных программ. Основой автоматизации данного участка являются входные и выходные документы, сбор, регистрация, обработка и поиск информации, ведение баз данных по клиентам.
Автоматизация позволяет успешно решать эти задачи с минимальными затратами ручного труда.
В рамках данного дипломного проекта реализованы следующие функции, обеспечивающих решение основных задач.
1. Учёт:
Учет работников, желающих найти работу;
Учет трудоустроенных клиентов по предложенным вакансиям;
Учет выписанных направлений по каждому работнику;
Учет работодателей, заключивших договора с агентством;
Учет открытых и закрытых вакансий;
2. Поиск:
Работников по четырем параметрам: по фамилии, по специальности, по возрасту, по стажу работы;
Работодателей по названию организации;
Вакансий по наименованию.
3. Документирование:
формирование списков работников, стоящих на учете (является памяткой для менеджера кадрового агентства);
формирование списков вакансий (для предоставления в рекламные компании, которые являются прайс-листом агентства).
Для запуска системы необходимо включить компьютер, найти на экране иконку КА «Бизнес трэвел» и дважды щелкнуть по ней левой кнопкой мыши. На экране появится меню пользователя – вы сможете приступить к работе.
Интерфейс пользователя разработан таким образом, что работать в программе очень легко и просто. При запуске программы появляется «Главная форма», где определены следующие пункты:
– для работников: анкета, поиск данных, трудоустроенные, списки клиентов;
– для работодателей: карточка, вакансии, поиск данных, списки вакансий (рис. 2).

Рис. 2 Главная кнопочная форма
Первая часть главного меню: РАБОТНИКИ.
При выборе первого пункта меню «Анкета» открывается форма анкеты для внесения данных по работникам. Анкета открывается на первой записи таблицы (начинается с первого номера). В данной форме существует подчиненная форма «Направления», в которой указываются все предложенные вакансии данному работнику, а также виден результат собеседования. Если результат отрицателен, то менеджер по кадрам, выписывая новое направление, указывает требования и дату отправления в форме «Направления» (рис. 3).

Рис. 3 Форма «АНКЕТА»
При нажатии на кнопку «Прочие сведения» открывается связанная форма, в которой указаны дополнительные сведения по работнику (заполнение этой формы не обязательно) (рис. 4).

Рис. 4 Форма «Прочие сведения»
Если менеджеру нужно заполнить новую форму или удалить старую, то в анкете предусмотрены две кнопки «Новая анкета» и «Удаление анкеты». Также в анкете предусмотрен поиск необходимой информации по всем анкетам. При нажатии на кнопку «Поиск» появляется форма выбора критерия поиска. Для работников поиск может осуществляться по четырем параметрам: по фамилии, по специальности, по возрасту, по стажу работы (рис. 5).

Рис. 5 Форма «Поиск»
При нажатии на одну из четырех кнопок появляется запрос на поиск. Каждому критерию поиска соответствует свой запрос (рис. 6).

Рис. 6 Запрос на поиск
При вводе необходимой информации в запрос появляется список данных, которые необходимо было найти. В данном списке кратко изложена информация о работнике (рис. 7).

Рис. 7 Результат поиска
Для того чтобы узнать все необходимые данные о работнике необходимо нажать кнопку «Перейти в анкету». Анкета откроется только по той фамилии, которую необходимо было найти. Данный поиск предусматривает работу не только с фамилией работника, но и с его специальностью, возрастом, стажем работы. Если же поиск не дал определенных результатов (фамилия может быть введена с ошибкой, специальность не соответствует указанной и т.д.), то в анкете предусмотрена кнопка «База работников», при нажатии на которую выходит вся база данных работников со всеми требованиями. Работа с данной опцией удобна тем, что даже если есть ошибки ввода информации, их можно увидеть, просмотрев весь список работников и найти необходимую анкету (рис. 8).

Рис. 8 База работников
При выборе второго пункта главного меню «Поиск данных» открывается окно выбора критерий поиска. Поиск аналогичен поиску, находящемуся в анкете (рис. 5, 6, 7). Удобство работы с данным поиском – нет необходимости заходить в анкету работников.
При выборе третьего пункта главного меню «Трудоустроенные» – открывается база трудоустроенных работников, выполненных обязательств кадрового агентства. База хранит все данные работников, которые заключали договора и были устроены по направлениям. Предусмотрена кнопка «Открыть базу анкет работников», которая предназначена для осуществления процедуры копирования. Копирование анкеты в базу «Трудоустроенные» осуществляется через базу «Работники» с помощью контекстного меню, которое вызывается нажатием правой кнопки мышки. Структура базы «Трудоустроенные» аналогична структуре базы «Работники». Если же необходимо восстановить анкету в основной базе, то процедура копирования делается в обратную сторону (рис. 9).

Рис. 9 База трудоустроенные и база работников.
При выборе четвертого пункта главного меню работников – «Списки клиентов» открывается форма для вывода списков на экран и на принтер (рис. 10).

Рис. 10 Список клиентов агентства
Кнопка «Просмотр отчета» позволяет предварительно просмотреть список на экране, а кнопка «Печать отчета» выводит список на принтер.
Вторая часть главного меню: РАБОТОДАТЕЛИ.
При выборе первого пункта меню «Карточка» открывается форма карточки работодателя. В ней находится вся необходимая информация о предприятии, которое подало заявку на работников. Карточка открывается на первой записи таблицы (начинается с первого номера). В данной форме находится подчиненная форма «Вакансии», в которой указываются все вакансии и их требования (рис. 11).

Рис. 11 Карточка работодателя
Если менеджеру нужно заполнить новую карточку или удалить старую, то в анкете предусмотрены две кнопки «Новая карточка» и «Удалить карточку». Также в анкете предусмотрен поиск необходимой информации по всем работодателям. При нажатии на кнопку «Поиск» появляется форма выбора критерия поиска. Для работодателей поиск может осуществляться по двум параметрам: по названию организации, по вакансии (рис. 12).

Рис. 12 Критерий поиска работодателей
Работа по поиску работодателя аналогична поиску работника. Если же поиск не дал определенных результатов, то в карточке предусмотрена кнопка «База данных по работодателям», при нажатии на которую выходит вся база данных работодателей со всеми требованиями и реквизитами (рис. 13).

Рис. 13 База работодателей
При выборе второго пункта главного меню «Вакансии» открывается форма по существующим вакансиям в кадровом агентстве (рис. 14).

Рис. 14 Карточка вакансий
В данной форме предусмотрен переход в карточку работодателя для получения необходимых реквизитов для собеседования. Карточка работодателя открывается при нажатии на кнопку «Перейти в карточку работодателя». Также с формой «Вакансии» соединен справочник вакансий, он необходим для просмотра полного списка существующих и активных вакансий (рис. 15).

Рис. 15 Справочник вакансий
Данный справочник помогает менеджеру кадрового агентства увидеть все вакансии и определить, есть ли в наличии та или иная вакансия. Информация в справочнике обновляется автоматически при занесении новой вакансии.
Третий пункт главного меню – «Поиск данных» аналогичен поиску, который находится в карточке работодателя и в форме «Вакансии».
При выборе четвертого пункта главного меню «Списки вакансий» выходит форма по выводу списков на экран и на принтер. В списках указываются все требования к вакантному месту. Данные списки предоставляются в печатные издания, а также служат прайс-листом кадрового агентства.
Заключение
Результатом представленной дипломной работы стало создание и внедрение программы «Автоматизированный учет работы кадрового агентства «Бизнес трэвел». Данная программа установлена и успешно функционирует в кадровом агентстве «Бизнес трэвел», весь учет клиентов осуществляется в рамках этой программы: ввод первичных данных о клиентах, обслуживание и корректировка необходимой информации, поиск по необходимым параметрам, а также вывода на печать списков вакансий и работников. Эффективное практическое применение информационная система получила при работе связанной с обслуживанием клиентов, оперативностью выдачи данных. При ручном учете этой задачи затрачивается огромное количество времени на принятие и оформление документов, поиск необходимой вакансии, а также составление списков, которые необходимы для агентства в виде прайс-листа.
Автоматизация этой задачи позволит не только устранить выше перечисленные задачи, но также позволит менеджеру отслеживать выполненные обязательства по договорам, получить эффективность, которая в конечном итоге положительно влияет на получение прибыли предприятия, увеличение производительности труда менеджера по персоналу.
Программа автоматизации учета работы кадрового агентства позволяет менеджеру по кадрам работать без дополнительного обучения, поскольку интерфейс довольно прост, и рассчитан на пользователя знающего только основные офисные программы компьютера.
Многие кадровые агентства используют ручной труд менеджера по персоналу, поскольку работа в данном направлении является новой и не изученной сферой деятельности. Автоматизация учета позволяет повысить уровень обслуживания клиентов, снизить затраты на работу кадрового агентства, сэкономить время как менеджера по персоналу, так и работника, ускоряет процесс работы и дает возможность обслужить большее количество клиентов. Применение данной программы значительно повышает эффективность, производительность труда, снижает уровень безработицы.
Поскольку в Бурятии многие кадровые агентства не используют автоматизированный учет, либо базы ведутся в EXCEL в виде таблиц, то данная программа может быть установлена в других агентствах, не имеющих специализированного программного обеспечения.
Список литературы
Федеральный закон «Об информации, информатизации и защите информации» – №24, 1995.
Microsoft Access 2000: справочник. Под ред. Ю. Колесникова. – СПб:, Питер, 1999. – 360 с.
Арбатская О.А. Проектирование автоматизированных информационных систем: Лекции для студентов, обучающихся по специальности 071900 «Информационные системы в социально культурной сфере». – Улан-Удэ: Издательско-полиграфический комплекс ВСГАКИ. – 2005. – 80 с.
Барановский Н.Т., Васькин Ф.И. Автоматизированная обработка экономической информации. – М.: Финансы и статистика, 1991. – 94 с.
Бемер С, Фратер Г. MS Access … для пользователя. – М: Бином, 1994. – 232 с.
Биллиг В.А., Дехтярь М.И. VBA и Office. Офисное программирование. – М: Русская редакция, 2004. – 62 с.
Блинов А.В. Использование Access в бухгалтерии // Компьютер и бухгалтер. – 2002. – №1. – С. 3–10.
Вантер Е.И. Каким образом строятся взаимоотношения соискателя с кадровым агентством? // Компьютера. – 2003. – №4. – С. 7–8.
Вейскас Д. Эффективная работа с Microsoft Access 2 – С.-Пб: Питер, 1995. – 250 с.
Винтер П. Microsoft Access. Справочник. – С.-Пб: Питер, 2004. – 419 с.
Гусева Т.И., Башин Ю.Б. Проектирование баз данных в примерах и задачах. – М: Финансы и статистика, 1992. – 76 с.
Диго С.М. Проектирование и использование баз данных. Учебник – М: Финансы и статистика, 1995. – 208 с.
Келли Дж. Самоучитель Access 97. – СПб: Питер, 1999. – 336 с.
Когаловский М.Р. Технология баз данных на персональных ЭВМ – М: Финансы и статистика, 1992. – 224 с.
Конолли Т., Бегг К., Страчан А. Базы данных: проектирование, реализация и сопровождение. – М.: Вильямс, 2001. – 890 с.
Кузнецов С. Введение и информационные системы // Системы управления базами данных. – 2006. – №2. – с. 7–22
Назаров С.А. и др. Компьютерные технологии обработки информации. Учебное пособие – М: Финансы и статистика, 2004. – 248 с.
Наумов А.Н. и др. Системы управления базами данных и знаний – М: Финансы и статистика, 1998. – 352 с.
Макарова Н.В., Матвеева Л.А., Бройдо В.Л. Информатика. – М.: Финансы и статистика, 1998. – 586 с.
Машбиц Е.И., Бабенко Л.П., Верник Л.В. Основы компьютерной грамотности. – Киев: Выща школа, 1990. – 214 с.
Мейер М. Теория реляционных баз данных. – М.: Мир, 2003. – 608 с.
Мондир С.Е. Система кадровых агентств: принцип и организация. – М.: Просвещение, 2002. – 35 с.
Методические указания по организации Центра автоматизации учета ООО «Дельта-АЙТИ». – М.: Мир, 2003. – 3 с.
Муллен Р. Microsoft Office: справочник. – СПб: Питер, 2004. – 448
Подольский В.И., Дик В.В., Уринцев А.И. Информационные системы. – М.: Аудит, ЮНИТИ, 1998. – 461 с.
Полковский Л.М., Зайдман С.А., Беркович М.Е. Автоматизация учета на базе персональных ЭВМ. – М.: Финансы и статистика, 1991. – 166 с.
Праг К., Ирвин М. Библия пользователя Access для Windows. – К.: Диалектика, 2002. – 576 с.
Робинсон С. Microsoft Access: учебный курс – СП: Питер, 2001. – 512 с.
Савельев В.А. Персональный компьютер для всех. Создание и использование баз данных. – М: Финансы и статистика, 1991 – 430 с.
Симонович С. Windows 98: Учебный курс. – СП: Питер, 1999 – 512 с.
Симонович С., Евсеев Г., Алексеев А. Общая информатика. – М.: АРТ-ПРЕСС; Инфорком-Пресс, 1998. – 592 с.
Симонович С., Евсеев Г., Алексеев А. Специальная информатика: универсальный курс. – М.: АРТ-ПРЕСС; Инфорком-Пресс, 1999. – 480 с.
Симонович С., Евсеев Г. Практическая информатика: универсальный курс. – М.: АРТ-ПРЕСС; Инфорком-Пресс, 2004. – 480 с.
Симонович С. Информатика. Базовый курс. – СПб: Питер, 2003. – 640 с.
Стинсон К. Эффективная работа в Windows. – СПб: Питер, 2002. – 784 с.
Стойкий Ю. Самоучитель Office 2000. – СПб: Питер, 1999. – 576 с.
Турчина А.С. Система автоматизации работы кадрового агентства. Пособие для менеджеров. – Новосибирск: Интерра, 2002. – 21 с.
Тимоти Бадд. Объектно-ориентированное программирование в действии – С.-Пб: Питер, 2005 – 164 с.
Федорова Г.С., Чубасова З.С., Пономаренко Б.Д. Проектирование и организация машинной обработки экономической информации. – М.: Финансы и статистика, 1990. – 335 с.
Фигурнов В.Э. IBM PC для пользователей. М.: Инфра М, 1996. – 432 с.
Хаббард Дж. Автоматизированное проектирование баз данных. – М.: Мир, 2003. – 294 с.
Список сокращений
АИС – автоматизированная информационная система
АО – акционерное общество
БД – база данных
г. – город
др. – другие
КА – кадровое агентство
рис. – рисунок
СУБД – система управления базой данных
СМИ – средства массовой информации
т. д. – так далее
т.е. – то есть
Ф.И.О. – фамилия, имя, отчество
ЭВМ – электронно-вычислительные машины
Приложение 1
АНКЕТА № ___
«__» __________ 200__г.
Ф.И.О._______________________________________________________
Число, месяц, год и место рождения_____________________________
Паспорт (серия, №, кем выдан)________________________________
Адрес регистрации (прописки)_______________________Гражданство_______________
Место фактического прож.__________________ тел.___________
Национальность______________________________________________
Семейное положение_________________ Кол-во и возраст детей__________________
Вредные привычки_____Инвалидность________Судимость_______
Физ. данные: рост_______, вес_______, спорт. разряд______________
Инн (да, нет)_______________ Пенсионное св-во (да, нет)__________
Сан. минимум (да, нет)____________ Мед. полис (да, нет)________
ДАННЫЕ ОБ ОБРАЗОВАНИИ
|
Образование |
Наименование учебного заведения и его местонахожд. |
Год Окончания |
Специальность |
Форма обучения |
ДАННЫЕ О ТРУДОВОЙ ДЕЯТЕЛЬНОСТИ
|
Последнее место работы |
Должность |
Орг. |
По трудовой (по соглаш.) |
Стаж |
Причина увольнен. |
|
|
Кол. |
Сроки |
|||||
|
ПО Специальности |
||||||
|
БЕЗ Специальности |
|
ИНЫЕ виды деятельности: Дополн. Умения: Навыки: |
Отношение к армии______________ Знание иностран.____________
Категория водительских прав___________ Личный а/м___________
Опыт работы с: оргтехникой____________, кассой____________, комп. прогр._______
ТРЕБОВАНИЯ К ПРЕДЛАГАЕМОМУ МЕСТУ РАБОТЫ
Сфера деят-ти________ Желаемая долж.________Возможная долж.______
Минимальная зарплата от ___________ Желаемый район____________
Возможность командировок______________ График работы__________
Работа (временная, постоянная, по совместительству)______________
ПОДПИСЬ:
Приложение 2
Заявка на вакансию
|
Название организации |
Пометки о договоре |
Дата поступления |
|
|
Должность |
Количество |
Пометки о вакансии |
Дата объявления |
Условия
|
Сфера |
Обязанности |
|
Режим |
Зарплата |
|
Испытат. Срок |
Район |
|
АДРЕС: |
|
|
Ответственное лицо во время собесед: |
Требования
-
пол
Возраст
Национ.
Образование
стаж
|
Особые требования |
Документы |