Совершенствование бизнес-процессов путем стандартизации на примере ООО "Ламинат+"
Размещено на http://www.
Курсовой проект
по дисциплине «Реинжиниринг бизнес-процессов»
на тему
«Совершенствование бизнес-процессов путем стандартизации на примере ООО «Ламинат+»»
Содержание
Введение 3
Краткая характеристика предприятия 4
Краткая характеристика бизнес-процесса «как есть» 5
Описание процесса «как есть» 5
IDEF0-модель «как есть» 6
Расчеты фактической эффективности бизнес-процесса 12
Предложения по совершенствованию бизнес-процесса 16
Описание процесса «как надо» 16
IDEF0-модель «как надо» 16
Расчеты фактической эффективности бизнес-процесса «как надо» 19
Расчеты эффективности изменения бизнес-процесса 22
Пояснительная записка 22
Введение
бизнес процесс поставка продукция
Данный курсовой проект рассматривает совершенствование такого бизнес-процесса, как Поставка продукции. Процесс рассматривается на предприятии ООО «Ламинат+», которое является посредником между розничными строительными магазинами и производителями ламината.
Целью выполнения курсового проекта является получение навыков моделирования бизнес-процессов в стандарте IDEF0 и расчетов эффективности бизнес-процессов на примере совершенствования процесса поставки продукции.
Краткая характеристика предприятия
ООО «Ламинат+» является поставщиком ламината по Санкт-Петербургу и работает на рынке с 2005 года.
На сегодняшний день ламинат является прекрасной альтернативой паркету – он более доступен, не требует специальных навыков при укладке. ООО «Ламинат+» поставляет продукцию в крупнейшие строительные магазины, строительные дома, строительным фирмам, частным клиентам
Предприятие осуществляет оптовую продажу ламината для различных видов помещений:
ламинат для гостиных, спален и детских с классом износостойкости 31-32;
ламинат для кухни и коридоров с классом износостойкости 32-33;
ламинат для переговорных с классом износостойкости 33;
ламинат для офисных помещений с классом износостойкости 33;
ламинат для магазинов и торговых залов с классом износостойкости 33;
Ассортимент ламината достаточно широк:
ламинат с глянцевой поверхностью, имитирующей вощеную древесину, например дуб;
ламинат с покрытием, имитирующим натуральную древесину;
ламинат, имитирующий плитку (с глянцевой и матовой поверхностью);
ламинат с текстурной поверхностью.
ООО «Ламинат+» закупает продукцию у производителей и поставляет ламинат своим клиентам, таким образом, данная организация является посредником в цепочке продаж. Поставка продукции является ключевым бизнес-процессом на предприятии.
Оплата продукции осуществляется только по безналичному расчету после поставки продукции клиенту.
Основные показатели за 2008 год:
Валовая прибыль составила 2 400 тыс. руб.
Рентабельность поставок – 12,4%
Однако в связи с экономическим кризисом 2008 года, многие строительные фирмы обанкротились, соответственно спрос на стройматериалы сильно упал. ООО «Ламинат+» оказалось финансово неустойчивым предприятиям, темпы роста дебиторской задолженности превышают темпы роста выручки в несколько раз, что сигнализирует о возможности кризиса на предприятии.
Краткосрочные цели предприятия:
Увеличить выручку на 10%
Снизить затраты на поставку продукции на 5%
Средство достижения цели – реинжиниринг бизнес-процесса Поставки товара
Краткая характеристика бизнес-процесса «как есть»
Описание процесса «как есть»
В данной курсовой работе рассматривается совершенствование процесса Поставки товара клиенту. Заказ товара клиентом, занесенный менеджером по поставкам в базу данных идентифицирует начало процесса. Процесс считается оконченным после контроля оплаты заказа клиентом, т.е. получение денежных средств на счет организации, либо отсутствие денежных средств на счету и выяснение причин у клиента.
Процесс поставки товара является ключевым для данной организации, так как ООО «Ламинат+» является посреднической организацией, и оптимизация процесса поставки товара принесет дополнительную прибыль данному предприятию.
Цель составления модели: максимально эффективное осуществление поставок продукции.
Необходимо определить основных участников процесса и сформулировать их требования.
|
Заинтересованная сторона |
Потребность |
Требование |
|
Владелец предприятия |
Увеличение прибыли |
Оптимизировать и преобразовать бизнес-процесс поставки товара |
|
Сотрудники предприятия |
Достойные условия труда и возможность саморазвития на предприятии |
Повышение заработной оплаты, сдельно-премиальная оплата труда |
|
Клиенты |
Выполнение условий договора поставки(поставка товара в необходимые сроки без сбоев) |
Увеличение отсрочки платежа |
Глоссарий:
БД с шаблоном электронных документов – база данных на сервере фирмы, хранящая шаблоны заявки клиента, электронной накладной. В БД заносят заказы клиентов, которые в дальнейшем формируются и отправляются клиенту.
Инструкция по сверке заказа – внутренний документ ООО «Ламинат+», содержащий алгоритм действий при сверке сделанного заказа и сформированной версии накладной.
Инструкция по программе 1С – внутренний документ предприятия, предназначенный для работников бухгалтерии и регламентирующий их деятельность.
ТТН – товарно-транспортная накладная; предназначена для учета движения товарно-материальных ценностей и расчетов за их перевозки автомобильным транспортом.
IDEF0-модель «как есть»
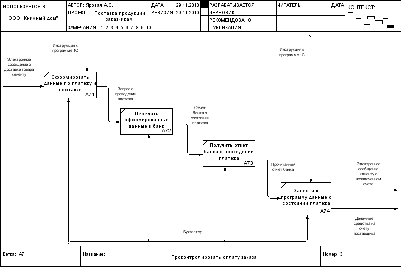
IDEF0-модель «как есть» разрабатывается в соответствии с требованиями стандарта IDEF0 согласно нормативно-методическим источникам. Состав модели: контекстная диаграмма (рис. 1), диаграмма нулевого уровня (рис.2), диаграмма первого уровня (рис.3). Бизнес-процесс поставки продукции содержит следующую последовательность действий:
Принять заказ у клиента
Передать накладную клиенту
Сверить заказ и электронную версию заказа
Сформировать заказ
Доставить товар клиенту
Проконтролировать оплату заказа
Таблица Классификация результатов на примере процесса Поставки товаров
|
Измерение результатов процесса |
||
|
Вид результата |
Полезные результаты |
Вредные результаты |
|
Результаты, имеющие вещественную форму |
Заказ у клиента (кол-во заявок) |
|
|
Информационные, финансовые результаты |
Подписанная ТТН, счет-фактура |
|
|
Денежные средства на счету поставщика (руб.) |
Электронное сообщение клиенту о неоплаченом счете (руб.) |
Таблица Классификация ресурсов на примере процесса Поставки товаров
|
Измерение расхода ресурсов |
||
|
Вид ресурса |
Условно-переменные (входы) |
Условно-постоянные |
|
Материальные |
Товар на складе (кол-во упаковок) |
Машина (шт.) |
|
Трудовые |
Нет |
Менеджер отдела поставок (чел.) |
|
Логист (чел.) |
||
|
Экспедитор (чел.) |
||
|
Бухгалтер (чел.) |
||
|
Информационные |
Заказ товара клиентом |
База данных предприятия |
|
Инструкция по сверке заказа |
||
|
Требования к повторному принятию заказа |
||
|
Инструкция к программе 1С |
||
|
Финансовые |
Нет |
Не рассматриваются |
При расчете показателей эффективности мы учитывали средние значения показателей. Следует отметить, что 1 заявка составляет 20 упаковок ламината.
Закупочная цена 1 упаковки ламината – 500 руб.
Продажная цена 1 упаковки ламината – 1185 руб.

Рис. 1 Контекстная диаграмма

Рис. 2 Диаграмма нулевого уровня

Рис. 3 Диаграмма первого уровня
Рассчитаем эффективность процесса, вычислив показатели результативности процесса и показатели экономичности процесса.
Расчеты фактической эффективности бизнес-процесса
|
Результаты и ресурсы процесса "как есть" |
||||||||||
|
Наименование показателя |
Ед. изм. |
Значение ПЛАН |
Значение ФАКТ |
Цена[1] за единицу, ПЛАН, руб. / ед.изм. |
Цена[2]за единицу, ФАКТ, руб. / ед.изм. |
Стоимостная оценка результата или ресурса, ПЛАН, руб. |
Стоимостная оценка результата или ресурса, ФАКТ руб. |
Отклонение абсолютное, руб. |
Отклонение относительное, % |
Пояснение (оценка отклонений) |
|
1 |
2 |
3 |
4 |
5 |
6 |
7 |
8 |
(9) = (8) – (7) |
(10) = (9) / (7) * 100% |
11 |
|
Результаты |
|
|
|
|
|
|
|
|
|
|
|
Кол-во выполненных заказов |
шт |
130 |
130 |
23700 |
23700 |
3081000 |
3081000 |
0 |
0% |
Отклонений в работе предприятия не наблюдается |
|
Кол-во своевременно оплаченных заказов |
|
130 |
100 |
23700 |
23700 |
3081000 |
2370000 |
-711000 |
-23% |
Эффективность поставок снизилась на 26% в связи с несвоевременной оплатой счета клиентом. Контроль оплаты осуществляется только после доставки товара |
|
Ресурсы |
|
|
|
|
|
|
|
|
|
|
|
Количество оформленных заявок |
шт |
140 |
130 |
23700 |
23700 |
3318000 |
3081000 |
-237000 |
-7% |
Эффективность принятия заявок снизилась в связи частыми ошибками менеджера отдела поставок при формировании электронной версии заказа |
|
Среднее время оформления заявки |
час |
0,16 |
0,16 |
110 |
110 |
18 |
18 |
0 |
0% |
Отклонений в работе предприятия не наблюдается |
|
Среднее время сверки заказа |
час |
8 |
8 |
100 |
100 |
800 |
800 |
0 |
0% |
Отклонений в работе предприятия не наблюдается |
|
Среднее время формирования заказа |
час |
2 |
2 |
100 |
100 |
200 |
200 |
0 |
0% |
Отклонений в работе предприятия не наблюдается |
|
Среднее время доставки |
час |
8 |
8 |
90 |
90 |
720 |
720 |
0 |
0% |
Отклонений в работе предприятия не наблюдается |
|
Среднее время проверки оплаты счета |
час |
1 |
1 |
110 |
110 |
110 |
110 |
0 |
0% |
Отклонений в работе предприятия не наблюдается |
|
Затраты на заработную плату рабочих |
Кол-во чел |
Ежемесячный оклад |
Итого |
|
Менеджер отдела поставок (чел.) |
2 |
20000 |
40000 |
|
Логист (чел.) |
3 |
18000 |
54000 |
|
Экспедитор (чел.) |
4 |
15000 |
60000 |
|
Бухгалтер (чел.) |
1 |
20000 |
20000 |
|
Всего |
174000 |
Расчет эффективности
|
Наименование показателя |
Ед. изм. |
Формула для расчета |
Значение ПЛАН |
Значение ФАКТ |
Значение показателя |
|
Выполнение плана по выручке |
% |
Выручка ФАКТ/Выручка ПЛАН*100% |
3081000 |
2370000 |
76,92% |
|
Выполнение плана по оформлению заказов |
% |
Кол-во оформл. Заказов ФАКТ/Кол-во оформл. Заказов ПЛАН*100% |
140 |
130 |
92,86% |
|
Выполнение плана по поставкам |
% |
Кол-во выполн. заказов ФАКТ/Кол-во выполн. заказов ПЛАН*100% |
130 |
130 |
100,00% |
|
Переменные затраты на поставку |
руб. |
Кол-во выполненных заказов* Себестоимость заказа |
|
190 |
1900000 |
|
Постоянные затраты на поставку |
руб. |
Затраты на з/п+затраты на транспорт |
|
|
374 000 |
|
Прибыль |
руб. |
Выручка - Переменные затраты-Постоянные затраты |
|
|
96000 |
|
Общая рентабельность |
% |
Прибыль/Выручка |
|
|
4,05% |
|
Рентабельность поставок |
% |
Прибыль/Сумма переменных и постоянных затрат |
|
|
4,22% |
Выводы: Процесс поставки товара требует оптимизации, так как наблюдается снижение эффективности выполнения плана по выручке более чем на 23%, в связи с задержкой оплаты счетов. Некоторые клиенты несвоевременно оплачивают счета, соответственно, предприятие не может своевременно закупить необходимое количество ламината на производственном предприятии для того, чтобы имеет страховой запас. Также есть ошибки при оформлении заказа, которые необходимо устранить для повышения продуктивности поставок
Предложения по совершенствованию бизнес-процесса
Описание процесса «как надо»
Точное название процесса – Поставка товара клиенту.
Описание процесса см. «Описание процесса «как есть»».
Основным изменением модели является изменение последовательности действий.
В новой модели клиент должен сначала оплатить счет, который предъявил поставщик, а затем поставщик доставляет товар клиенту.
Цель – своевременное получение оплаты счетов до поставки товара клиенту.
Бизнес-процесс поставки продукции содержит следующую последовательность действий:
Принять заказ у клиента
Передать накладную клиенту
Сверить заказ и электронную версию заказа
Получить предоплату или оплату счета
Сформировать заказ
Доставить товар клиенту
IDEF0-модель «как надо»
IDEF0-модель «как надо» разрабатывается аналогично модели «как есть». Состав модели: все диаграммы, соответствующие модели «как надо» с указанием изменений.


Расчеты фактической эффективности бизнес-процесса «как надо»
|
Результаты и ресурсы процесса "как надо" |
||||||||||
|
Наименование показателя |
Ед. изм. |
Значение ПЛАН |
Значение ФАКТ |
Цена[1] за единицу, ПЛАН, руб. / ед.изм. |
Цена[2]за единицу, ФАКТ, руб. / ед.изм. |
Стоимостная оценка результата или ресурса, ПЛАН, руб. |
Стоимостная оценка результата или ресурса, ФАКТ руб. |
Отклонение абсолютное, руб. |
Отклонение относительное, % |
Пояснение (оценка отклонений) |
|
1 |
2 |
3 |
4 |
5 |
6 |
7 |
8 |
(9) = (8) – (7) |
(10) = (9) / (7) * 100% |
11 |
|
Результаты |
|
|
|
|
|
|
|
|
|
|
|
Кол-во выполненных заказов |
шт |
110 |
110 |
23700 |
23700 |
2607000 |
2607000 |
0 |
0% |
Отклонений в работе предприятия не наблюдается |
|
Кол-во своевременно оплаченных заказов |
|
110 |
110 |
23700 |
23700 |
2607000 |
2607000 |
0 |
0% |
Наблюдается 100% эффективность своевременной оплаты, так как новый стандарт на предприятии исключает возможность задержки оплаты товара |
|
Ресурсы |
|
|
|
|
|
|
|
|
|
|
|
Количество оформленных и оплаченных заявок |
шт |
140 |
110 |
23700 |
23700 |
3318000 |
2607000 |
-711000 |
-21% |
Эффективность принятия заявок снизилась в связи приостановкой сделки из-за отсутствия оплаты счета клиентом, а также из-за ошибок менеджера по поставкам |
|
Среднее время оформления заявки |
час |
0,16 |
0,16 |
110 |
110 |
18 |
18 |
0 |
0% |
Отклонений в работе предприятия не наблюдается |
|
Среднее время сверки заказа |
час |
8 |
8 |
100 |
100 |
800 |
800 |
0 |
0% |
Отклонений в работе предприятия не наблюдается |
|
Среднее время формирования заказа |
час |
2 |
2 |
100 |
100 |
200 |
200 |
0 |
0% |
Отклонений в работе предприятия не наблюдается |
|
Среднее время доставки |
час |
8 |
8 |
90 |
90 |
720 |
720 |
0 |
0% |
Отклонений в работе предприятия не наблюдается |
|
Среднее время проверки оплаты счета |
час |
1 |
1 |
110 |
110 |
110 |
110 |
0 |
0% |
Отклонений в работе предприятия не наблюдается |
Расчет эффективности
|
Наименование показателя |
Ед. изм. |
Формула для расчета |
Значение ПЛАН |
Значение ФАКТ |
Значение показателя |
|
Выполнение плана по выручке |
% |
Выручка ФАКТ/Выручка ПЛАН*100% |
2607000 |
2607000 |
100,00% |
|
Выполнение плана по оформлению заказов |
% |
Кол-во оформл. Заказов ФАКТ/Кол-во оформл. Заказов ПЛАН*100% |
140 |
110 |
78,57% |
|
Выполнение плана по поставкам |
% |
Кол-во выполн. заказов ФАКТ/Кол-во выполн. заказов ПЛАН*100% |
110 |
110 |
100,00% |
|
Переменные затраты на поставку |
руб. |
Кол-во выполненных заказов* Себестоимость заказа |
|
190 |
1900000 |
|
Постоянные затраты на поставку |
руб. |
Затраты на з/п+затраты на транспорт |
|
|
374 000 |
|
Прибыль |
руб. |
Выручка - Переменные затраты-Постоянные затраты |
|
|
333000 |
|
Общая рентабельность |
% |
Прибыль/Выручка |
|
|
12,77% |
|
Рентабельность поставок |
% |
Прибыль/Сумма переменных и постоянных затрат |
|
|
14,64% |
Расчеты эффективности изменения бизнес-процесса
% изменения прибыли = (Прибыль «как надо» - Прибыль «как есть»)/Прибыль «как есть»*100%= (333 000 – 96 000)/ 96 000*100%= 247% - Таким образом, изменив процесс поставки товаров, прибыль возросла более чем в 2 раза.
% изменения рентабельности поставок = (14,64 – 4,22)/4,22*100%= 246%.
Вывод: Усовершенствованная модель процесса Поставки товара способствовала увеличению прибыли и повышению рентабельности поставок.
Пояснительная записка
Данная курсовая работа способствовала развитию аналитических навыков мышления, помогла понять, что любой, даже самый простой процессом на предприятии является результатом множества расчетов, позволяющих оценить этот процесс и сформировать стандарт.
На мой взгляд, такого рода аналитические задания, несомненно, необходимы в ходе обучения, и хотелось бы больше времени иметь на выполнение задания, познание данной дисциплины (минимум 2 семестра), так как изучение бизнес-процессов – предмет, требующей глубокого вникания в теоретические основы, а также требующей серьезной и кропотливой самостоятельной работы.
Данная курсовая работа помогла мне познать основ реинжиниринга бизнес-процессов.
Смею претендовать на оценку отлично
1