Аксіологічні проблеми управлінської діяльності робітника освіти в умовах модернізації освітньої галузі в Україні
ВСТУП
Актуальність теми дослідження. Проблема ціннісно-мотиваційних характеристик педагогічної культури робітника освітнього закладу на етапі модернізації управлінської діяльності набуває сьогодні особливої актуальності. Через ціннісно-мотиваційні характеристики розкривається сутність, зміст та форми діяльності керівника навчального закладу, що дозволяє зрозуміти, якими шляхами має здійснюватися адаптація сучасного керівника до ринкових відносин у суспільстві; як керівник, що виступає суб’єктом формування ціннісних орієнтацій всього колективу і спрямовує його роботу в певне русло, вміє вирішувати конфлікти у власній мотиваційній сфері, інтегрувати нові цінності і ціннісні системи.
Аксіологічний аспект управлінської діяльності виступає внутрішнім чинником глибокої педагогічної орієнтації керівника будь-якого навчального закладу[56, 132].
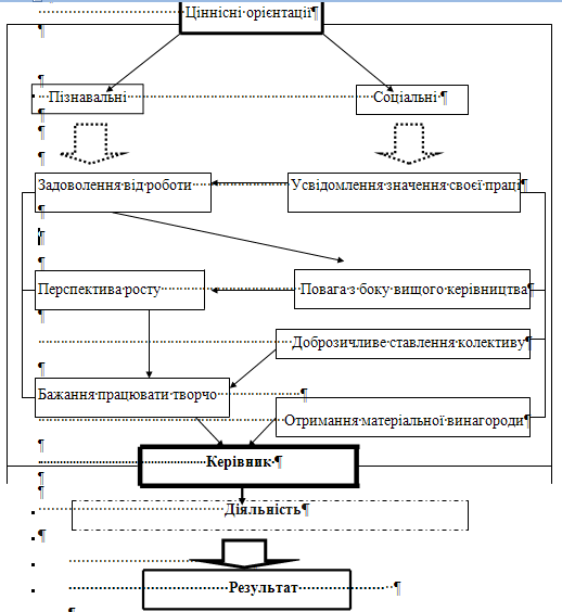
Ціннісні орієнтації керівника загальноосвітнього навчального закладу є найважливішим елементом його внутрішньої культури, що закріплюється життєвим досвідом, всією сукупністю його емоційних переживань і відмежовує значуще, суттєве для даної людини від несуттєвого, незначущого. Сукупність ціннісних орієнтацій, що вже склалися, відстоялися, утворюють свого роду вісь свідомості, яка забезпечує сталість особистості керівника, спадковість певного типу поведінки і діяльності в управлінні і керівництві. Ці процеси простежуються у спрямованості потреб, запитів і інтересів [68, 23].
Внаслідок цього ціннісні орієнтації виступають найважливішим фактором, який регулює дії керівника. Основний зміст ціннісних орієнтацій людини взагалі – це правові, політичні, філософські, естетичні, моральні релігійні переконання, глибокі і стійкі прихильності, непохитні принципи поведінки. Тому в кожному суспільстві ціннісні орієнтації особистості стають об’єктом виховання і самовиховання, цілеспрямованого впливу.
Зміст дії і розвитку ціннісних орієнтацій керівника пов’язаний з необхідністю вирішення багатьох людських проблем протиріч і конфліктів у соціальній сфері, вибором прагнень і поривань особистості, що виражається в найбільш загальній формі боротьби між обов’язком і бажанням, мотивами морального та утилітарного характеру [71, 43].
Керівникам шкіл, які багато років обіймають посаду директора чи його заступника, звичайно, інколи важко адаптуватися до нових ціннісних орієнтацій в освіті та суспільстві. До суттєвих змін в орієнтирах легко переходить тільки людина конструктивна, здатна швидко перебудовуватися. Чим довше за часом керівник був адаптований до попереднього соціуму, тим складніше відмовитися від стійких розвинутих ціннісних орієнтацій.
Ціннісні орієнтації керівника навчального закладу виступають ознакою зрілості його особистості, показником ступеня його соціальності. Це – призма сприйняття не тільки зовнішнього, але й внутрішнього світу індивіда, обумовлений зв’язок для вирішення в індивідуальному плані питання про сенс життя, завдяки якому відбувається інтеграція сукупності ціннісних особливостей як дещо цілісне і своєрідне, характерне саме для даної особистості [69, 12].
Якість керівника навчального закладу визначається усвідомленням необхідної зміни в ціннісних орієнтаціях на етапах серйозних соціальних змін у суспільстві. Свідомий перегляд власних цінностей, здатність вирішити протиріччя і конфлікти у власній мотиваційній сфері свідчать про високий рівень особистісної культури керівника, вміння аналізувати певні зміни в усій сукупності ціннісних орієнтацій та нової їх інтеграції відповідно до мети та завдань освіти.
Сукупність ціннісних орієнтацій обумовлює також такі риси особистості, як висока моральність цілісність, здатність до вольових зусиль в ім’я обраних ідеалів і цінностей, активність життєвої позиції. Суперечливості в ціннісних орієнтаціях породжують непослідовність у поведінці керівника [85, 6].
У сучасних умовах реформування освіти необхідно об’єктивно та діалектично підходити до управлінців, що мають талант і можливий потенціал до управління, але не можуть швидко переорієнтуватися відповідно до нових цінностей ринкового суспільства. У такому випадку їм необхідно проаналізувати власну ціннісну орієнтацію.
З своїми виявами і функціями в регуляції поведінки управління мотивуючі фактори можуть бути поділені на декілька відносно самостійних складових характеристик: матеріальні потреби, прагнення та інстинкти як джерела активності особистості керівника; мотиви як причини, що визначають вибір спрямованості поведінки; емоції, суб’єктивні переважання (прагнення, бажання) та установки як засоби регуляції поведінки людини на керівній посаді [85, 20].
Згідно з першою характеристикою мотивів поведінки, керівник освіти є людиною з низьким рівнем загальної культури, у якої підсвідомість визначає спрямованість ціннісних орієнтацій. Друга характеристика визначає людину як особливість імпульсивну, особлива активність якої виявляється в критичних або визначальних для неї ситуаціях, і здатну не реагувати на події, що не стосуються її особистісних інтересів.
Найдоцільнішою для даного часу є третя характеристика мотивів діяльності, в якій ціннісна сфера регулюється певними особистісними установками, здатністю внести корекцію у поведінку і діяльність у більшості випадків. Тут спостерігається постійний розвиток мотивів діяльності.
Розвиток ціннісної орієнтації відбувається через зміну і розширення кола діяльності, що перетворює предметну діяльність.
Розширення діапазону мотивів діяльності веде до перегляду або поновлення системи цінностей. Всю систему цінностей умовно можна поділити на три категорії: предметні цінності (вся різноманітність предметів людської діяльності і природних явищ); суб’єктивні цінності як способи і критерії, на засадах яких виробляються процедури оцінювання відповідних явищ; соціальні цінності як явища, прийняті даним суспільством, предметні і суб’єктивні цінності виступають ніби два полюси ціннісного ставлення керівника до найближчого соціуму [76, 43].
Цінності, потреби, інтереси та ідеали, які притаманні суспільству на певному етапі розвитку, виступають у ролі потенційних матеріалів, що у випадку інтеріоризації особистості можуть набути спонукальної сили і стати реально діючими мотивами.
Прийняття основних категорій індивідуальної свідомості зі сфери суспільних теорій, перехід від зовнішнього до внутрішнього виступає показником конструктивної ціннісної адаптації керівника освітнього закладу до нових процесів, які відбуваються в суспільстві, і перенесення цих процесів у систему сучасної освіти. Також інтеріоризація виступає показником усвідомлення людиною нових суспільних цінностей, а також необхідність термінового переосмислення всієї старої системи [88, 76].
Керівник загальноосвітнього навчального закладу має потенціал ще не використаних мотивів, які можуть почати діяти відповідно до нових орієнтацій і більш високого рівня розвитку управлінської культури.
Ці орієнтації виконують функцію змістоутворення, тобто надають дійсності, що чітко віддзеркалюється в індивідуальній свідомості керівника, певного значення. Реформування вітчизняної освіти, вільний вибір форм і методів визначає нові змістоутворення, надає нового сенсу ціннісної орієнтації мотивам діяльності керівника і підлеглих. Нове змістоутворення полягає, насамперед, у вихованні не виконавця, а творчої особистості, здатної конструктивно змінювати світ.
Слід зазначити, що реальні мотиви керівника навчального закладу потрібно відрізняти від мотивацій, тобто раціональних пояснень дії через вказівки на соціально прийняті обставини, що спонукають до вибору конкретної дії. Такі мотивації можуть свідомо використовуватися управлінцем для маскування дійсного мотиву його поведінки [96, 59].
У наш скрутний час небажання вирішувати складні проблеми, які стоять перед керівниками загальноосвітніх навчальних закладів, можна мотивувати безвихідністю моменту, відсутністю інтересу з боку держави, недостатньою матеріальною базою тощо. Але в даній ситуації частіше за все спостерігається не спонукання до діяльності, а мотивацію відмови від неї.
Соціальні цінності і мотиви, заломлюючись крізь призму індивідуальної життєдіяльності, входять до психологічної структури керівника у формі особистісних його цінностей. Кожному керівнику освіти притаманна специфічна ієрархія цінностей, які виступають зв’язуючою ланкою між культурою суспільства і сформованою керівником культурою навчального закладу, між суспільним та індивідуальним [110, 164].
Освітні дії відображаються у свідомості керівника у формі ціннісних орієнтацій, які містять у собі також широке коло соціальних цінностей, визнаних керівником, але не завжди прийнятих ним як власні цілі і принципи. Такі цінності не спонукають до реальних мотивів діяльності управлінця, і навіть інколи призводять як до конфліктів у мотиваційній сфері особистості, так і в педагогічному колективі.
У ціннісних категоріях виражені певні орієнтації знань, інтересів і переваг різних соціальних груп та особистості. Кожна історично конкретна доба може характеризуватися специфічним набором та ієрархією цінностей, система яких сприймається як найбільш високий рівень соціальної регуляції. У ній зафіксовані ті критерії соціально визнаного (даним суспільством і соціальною групою), на основі якого розгортаються більш конкретні і спеціалізовані системи нормативного контролю, відповідні суспільні інститути і цілеспрямовані дії самих людей. Засвоєння цієї системи кожною конкретною особистістю складає необхідну основу соціалізації особистості і підтримання нормативного порядку в суспільстві [114, 352].
У свідомості зрілої індивідуальності цінності виконують функцію перспективних стратегічних життєвих цілей і мотивів життєдіяльності, реалізація яких виражається у здійсненні особистістю певного внеску в культуру, усвідомленні особистістю нових форм об’єктивних і суб’єктивних цінностей [4, 22].
Людиною з високим рівнем культури керівництва можна вважати таку особистість, в якої ціннісні орієнтації на працю домінують над іншими: орієнтаціями: на сім’ю, суспільну діяльність та інші сфери самоствердження індивіда. При цьому найчастіше зустрічається така методологічна помилка у підходах до визначення рівня культури керівника навчального закладу: фіксація розповсюдженості ціннісних орієнтацій без урахування сили їх мотиваційного впливу на підлеглих.
Ступінь наукової розробленості даної проблеми показує різноманіття підходів, концепцій і теорій ціннісної орієнтації. Проблема ціннісної орієнтації людської діяльності, у тому числі управлінської, уже давно є предметом досліджень як закордонних, так і вітчизняних авторів серед яких слід назвати (А.С. Афонін [1], В.И. Бондарь [3], Л.М. Карамушка [51], Ю.А. Конаржевський [57],М.М. Поташник [98], Маслоу [124], М. Мескон, М. Альберт, Ф. Хедоури [74]).
Спираючись на роботи: А. Маслоу “Ієрархія потреб”, “двофакторну модель” Ф. Герцберга, “теорія ІВЗ” К. Альдерфер, потреби: успіху, влади, приналежності Д. Мак-Клелланда, теорію очікувань В. Врума, а також вітчизняних вчених Л.М. Карамушка “Психологія управління”, М.Л. Портнов “Азбука школьного управления”, М.М. Поташник “Управление современной школой”, В.О. Сухомлинський “Розмова з молодим директором школи”, було визначено, що у навчальному закладі ціннісні орієнтації керівника формують ціннісні орієнтації всього колективу, визначають пріоритети, напрямки і форми діяльності, вибір загального спрямування школи та її профілю.
Об’єктом дослідження є проблеми управління загальноосвітнім навчальним закладом.
Предмет дослідження. Аксіологічні проблеми управлінської діяльності робітника освіти в умовах модернізації освітньої галузі в Україні.
Мета дослідження. Визначити якісну модель ціннісної орієнтації в управлінській діяльності, що забезпечить успішне керівництво загальноосвітнім навчальним закладом.
Завдання дослідження:
З’ясувати сутність, структуру та функції управлінської діяльності керівника ЗНЗ.
Визначити роль ціннісної орієнтації особистості в структурі управлінської діяльності та шляхи її реалізації.
Гіпотеза. Автор виходить з тези, що керівник має потенціал ще невикористаних ціннісних орієнтацій, які можуть почати діяти відповідно до нових умов і більш високого рівня розвитку управлінської культури. Керівником з високим рівнем освітньої культури автор вважає таку особистість, в якої ціннісні орієнтації на раціональну діяльність, що сприяє розвитку ЗНЗ є домінуючими, і обґрунтованими.
Відповідно до завдання дослідження використовувався комплекс таких методів:
1) теоретичний аналіз філософської та психолого-педагогічної літератури, як вітчизняних так і зарубіжних авторів;
2) порівняльний аналіз, узагальнення, синтез, системний аналіз.
Теоретичну основу роботи складають сучасні концепції психологів, педагогів з проблеми управління та ціннісних мотивів у процесі управління ЗНЗ (А.С. Афоніна [1], В.И. Бондаря [3], Л.М. Карамушки [51], Ю.А. Конаржевського [57],М.М. Поташника [98], Маслоу [124], М. Мескона, М. Альберта, Ф. Хедоури [74]).
Наукова новизна дослідження полягає у розробці та уточненні якісної моделі ціннісної орієнтації потреб та мотивів, як механізмів формування педагогічної культури сучасного керівника ЗНЗ.
Практичне значення. Результати дослідження можуть бути використані директорами шкіл, студентами факультетів додаткової та післядипломної освіти за спеціальністю “Управління навчальним закладом”, викладачами педагогічних вузів.
Структура дослідження. Робота складається з вступу, двох розділів, висновків до кожного розділу, висновків, списку використаних джерел (124).
РОЗДІЛ 1. УПРАВЛІНСЬКА ДІЯЛЬНІСТЬ В ЗАГАЛЬНООСВІТНІХ НАВЧАЛЬНИХ ЗАКЛАДАХ, ЇЇ СУТНІСТЬ І ФОРМИ
1.1 Особливості управлінської діяльності в загальноосвітніх навчальних закладах
Процеси глобальних змін, що відбуваються на сучасному етапі розвитку як всього українського суспільства в цілому, так і освіти зокрема, вимагають нових підходів і принципів управління навчальними закладами, пріоритетними серед яких стають основи теорії менеджменту як науки про конкурентоспроможне професійне управління. Сучасне становище в Україні вимагає формування відповідного рівня управлінського знання. Століттями у суспільній свідомості формувалось уявлення про управління і про керівників як про привілейований прошарок, що керує суспільством та окремими об’єктами. Тому об’єкт управління, тобто народ чи якийсь окремо взятий колектив, вважав цілком природним наділяти своїх керівників доленосними функціями, що перетворюють їх, по суті, у власників відповідних закладів чи установ. Сучасний рівень розвитку менеджменту повинен виходити з того, що об’єктом управління є організаційна культура того чи іншого типу, що поєднує людей єдиною неповторною оболонкою в тій чи іншій організації [16, 89].
Особистість, як її розуміють психологи, це кожна окрема людина з притаманними їй індивідуальними особливостями характеру, інтелекту, емоційної сфери. До психологічних якостей особистості належать характер, темперамент, здібності людини, а також особливості психології, зумовлені її вродженими якостями та вихованням.
Немає жодного сумніву, що особисті риси керівника, як у дзеркалі, відображаються у стилі його роботи. Найважливішими рисами керівника, на наш погляд, є: організаторські здібності; почуття відповідальності; принциповість; вимогливість, яка має бути поєднана з гуманізмом, добротою, людяністю; справедливість як поєднання доброти і правосуддя; підпорядкованість особистих інтересів інтересам справи; новаторство, винахідливість, інноваційний підхід; самостійність здатність самостійно йти до поставлених цілей, мати й відстоювати власну думку; гнучкість (не в розумінні безпринципності, а як здатність враховувати обставини, що змінюються, різні характери й манеру поведінки людей); стриманість – уміння контролювати свою поведінку, володіти собою; доброзичливість, великодушність, уміння вибачати; відсутність поганих звичок; звичка постійно слідкувати за своєю зовнішністю; оптимізм (оптимістично налаштований керівник сприяє покращанню у всіх настрою, викликає бажання працювати) [17, 39].
Окремо слід сказати про такий момент, як харизма. Харизма – це влада над людьми, побудована не на логіці, а на силі особистих рисах характеру і здібностях лідера. В основі її лежить привабливість керівника. Харизматичний керівник – це керівник від Бога, той, який користується глибокою повагою людей до нього і вірою в його безмежні можливості. Його особистість зачаровує, притягує до себе, випромінює магнетизм. Харизматичний керівник має, як правило, вражаючу зовнішність, незалежний характер, визначні риторичні здібності, упевнену манеру поведінки. Він сприймає як належне захоплення своєю особою. Харизматичний вплив лідера особливо сильний на людей, що мають потребу в присутності поряд сильної людини, якій вони, так би мовити, належать і підкоряються. Не всі харизматичні лідери мають позитивну спрямованість, іноді це антигромадські особистості, наприклад, кримінальні авторитети. Подібні харизматичні лідери менших масштабів часом впливають на учнів, боротися з їх впливом важко, але необхідно [35, 13].
Харизматичний керівник у ролі директора – це найбільш ефективний керівник, хоча такі керівники трапляються рідко. Харизма – рідкісне явище, як і будь-який талант.
З особистісних якостей керівника випливають також особливості стилю його роботи. Зупинимося на тих, які вважаємо основними. Вкажемо, перш за все, на діловитість та організованість. У роботі має бути певна система, порядок, на кожний день треба складати чіткий план, домагатися точного його виконання. Порядок має бути також у документації, на робочому місці, у всьому. Керівник мусить того ж вимагати й від підлеглих. Далі вкажемо на:
компетентність, знання своєї справи – знання директивних документів, відповідних законів шкільної економіки, методики, новітніх педагогічних технологій;
вміння працювати колективно, володіння мистецтвом спільно обговорювати й вирішувати справи. Протилежне – авторитарний, командний стиль, який мусить поступово здавати свої позиції перед колективним;
оперативність, уміння цінувати свій час і час своїх підлеглих, лаконічність;
далекоглядність – уміння бачити, тримати у полі зору проблему, головні моменти;
відкритість, відвертість, прозорість у роботі. Протилежне – цілковита таємничість у всьому. Деякі керівники саме на таємничості будують усю свою діяльність. Завдяки цьому створюється “імідж” всезнаючого і всесильного директора, що тримає в руках усе, в тому числі і вашу долю. Але це швидше феодальний, а не сучасний демократичний стиль;
рівне, однаково об’єктивне ставлення до всіх членів колективу (симпатії й антипатії демонструвати небажано);
мистецтво переконувати;
культура спілкування, ввічливість;
почуття гумору необхідне, щоб знімати стрес у людей і в себе. Протилежне – відсутність почуття гумору, постійно напружена атмосфера, так зване “стресове менеджерство“;
уміння гасити конфлікти в колективі, ліквідувати їх причини;
чутливість, турбота про людей. Протилежне – черствість, байдужість до проблем інших [50, 163].
Чим більше у керівника позитивних рис з числа вказаних вище, тим ефективніша його праця, тим краща атмосфера в керованому ним колективі, тим меншими зусиллями досягається бажаний результат.
Жодна інша професія не висуває таких вимог до людини, як професія педагога, вчителя, вихователя, керівника загальноосвітнього навчального закладу. Педагог-керівник зобов'язаний бути яскравою, неповторною особистістю, носієм загальнолюдських цінностей, глибоких і різноманітних знань, високої культури; прагнути до втілення в собі людського ідеалу [63, 36].
Особливі професійні і суспільні функції керівника школи: необхідність бути завжди на виду в най об’єктивніших суддів – своїх вихованців, зацікавлених батьків, колег, широкої громадськості – пред'являють підвищені вимоги до особистості директора, його морального обличчя.
Практична управлінська діяльність лише наполовину побудована на раціональних технологіях, друга її половина – мистецтво. Тому перша вимога до сучасного керівника школи – наявність здібностей до управлінської діяльності.
Педагог, керівник – це перш за все і завжди великий трудівник. Тому найважливішими професійними якостями педагога, керівника мусять бути визнані: працелюбство, працездатність, дисциплінованість, уміння визначити мету, вибрати шляхи її досягнення, організованість, наполегливість, систематичне і планомірне підвищення свого професійного рівня, відповідальність, прагнення постійно підвищувати якість своєї праці [119, 2].
В умовах переходу до ринкових відносин особливої значимості набувають людські якості керівника школи, які стають професійно значущими передумовами створення сприятливих стосунків у педагогічному процесі загальноосвітньої школи.
До цих якостей належать: людяність, доброта, терплячість, порядність, чесність, відповідальність, справедливість, обов'язковість, об'єктивність, щедрість, повага до людей, висока моральність, оптимізм, емоційна урівноваженість, потреба в спілкуванні, інтерес до життя педагогів, співробітників школи і вихованців, доброзичливість, самокритичність, дружелюбність, стриманість, гідність, патріотизм, релігійність, принциповість, чуйність, емоційна культура тощо. Керівник повинен бути, лідером здатним вести за собою підлеглих, використовуючи свій авторитет, професіоналізм, позитивні емоції. Повинен бути дипломатом, успішно долати внутрішні та зовнішні конфлікти. Насамперед керівник – це просто людина, яка володіє глибокими знаннями та вміннями, рівнем культури, чесністю, рішучістю характеру і в той же час розсудливістю, здатна бути в усіх відношеннях зразком для оточуючих [113, 157].
Особистість керівника школи, його загальна ерудиція, професійна підготовка, такт, енергійність, організаторські здібності визначають обличчя школи, діяльність педагогічного та учнівського колективів.
Кожний директор має свої особливості і достоїнства. Однак є ряд особливих якостей, необхідних для формування керівника школи. До них належать:
Висока культура, бездоганна моральність. Сучасний директор школи повинен мати фундаментальну загальноосвітню підготовку, стежити за найважливішими подіями в Україні та за її межами, йому притаманна висока принциповість, особистого життя. Грунтовне знання сучасної педагогіки і психології, майстерність педагога, компетентність у питаннях науки і культури, тонкий художній смак надають особистості директора школи особливої привабливості й не дозволяють йому опуститися до рівня пересічного господарника.
Керівник школи повинен уміло розподіляти обов'язки, створювати сприятливі умови для роботи, організувати належну допомогу, контроль і керівництво, забезпечити високу ділову активність колективу і постачання школи необхідними матеріалами й посібниками, виявляти твердість, рішучість і вимогливість.
Нині справедливо приділяється багато уваги принципам гуманізації праці. Це особливо важливо у сфері педагогічної праці. Керівник школи просто зобов'язаний бути великим оптимістом, гуманною людиною, поважати людей, любити дітей [105, 53].
Таким чином, для молодих керівників загальноосвітнього навчально-виховного закладу є дуже важлива власна модель, програма розвитку особистості менеджера освіти і удосконалення у здійсненні управлінської діяльності на посаді керівника школи.
Зупинимося на тих принципах, які особливо необхідні в теперішній період інтеграції до європейських структур: компетентність, гуманізація та демократизація управління навчально-виховним процесом.
Компетентність є результатом ґрунтовної базової підготовки та неперервного підвищення світоглядного, професійного та загальнокультурного рівня у різноманітних формах і, головне, через самоосвіту [96, 32].
Принципи науковості управління, структурно-функціонального аналізу, ситуаційного підходу пов'язані саме з компетентністю, тобто з готовністю керівника навчального закладу виконувати свої професійні обов'язки відповідно до сучасних теоретичних поглядів, дотримуватися світових вимог до менеджменту.
Компетентність – це поєднання такого рівня науки та практики в діяльності конкретного менеджера навчально-виховного процесу, яке дає змогу досягати високого кінцевого результату з мінімальними витратами нервової та фізичної енергії людей, ефективно організовувати особисту працю та працю керованого колективу.
Компетентний керівник школи чи ВНЗ спирається передусім на практичні рекомендації щодо забезпечення всебічного розвитку особистості, творчих здібностей, використання діагностичних методик, запобігання конфліктам, стимулювання та об'єднання колективу, вдосконалення стилю керівництва [76, 61].
Реалізуючи ідеї демократизації та гуманістичного світогляду з орієнтацією на європейські та загальнолюдські цінності, треба пам'ятати про національні та регіональні особливості України, враховувати регіональний менталітет населення, творчо підходити до концепцій освіти.
Принцип гуманізації ґрунтується на увазі до кожної особистості, з якою менеджер навчально-виховного процесу вступає в ділове спілкування: до викладача, учня, випадкового відвідувача. Людина розглядається не як ресурс, а як кінцева ціль, заради якої здійснюється управлінська діяльність, і водночас як важливий фактор, від якого залежить кінцевий результат [42, 104].
Режим функціонування, в якому за звичкою працюють численні навчальні заклади, веде, особливо в перехідний період, до занепаду. Щоб вижити в кризових умовах, школі треба переходити до режиму розвитку.
Демократизація передбачає децентралізацію, самостійність освітніх закладів, право педагогів на творчий пошук, широкі права учнів та студентів.
Завдяки демократизації актуалізуються педагогічні альтернативи, полегшується тягар на бюджет, суспільство все ширше переймається розвитком освіти. Однак є і недоліки: боротьба освітніх закладів за виживання в умовах нерегульованого ринку, вимушений педагогічний егоїзм, розвал єдиної системи неперервної освіти та освітянського простору, комерціалізація за природою своєю некомерційної сфери суспільного господарства [44, 14].
Принципи компетентності, гуманізації освіти і демократизації управління нею допомагають менеджеру навчально-виховного процесу розробити успішну стратегію та навчального закладу на основі проблемно-орієнтованого аналізу разом з колективом формує план реалізації змін. Інтегральна характеристика педагогічного колективу – рівень його розвитку (рівень зрілості) визначається як здатність колективу ставити актуальні та реалістичні загальні цілі, формувати структуру індивідуальних цілей, інтегрованих із загальними цілями, будувати та гнучко змінювати структуру взаємодій та взаємовідносин, що забезпечують досягнення поставлених цілей з максимально можливою ефективністю [55, 37].
Питання про здібності до управлінської діяльності, як і про педагогічні цінності, перебуває в сучасній педагогічній науці у стадії розробки. Здібності до педагогічної діяльності – це цінності особистості, що інтегровано виражаються в природних нахилах до роботи з людьми, дітьми, любові до дітей і своїх колег педагогів, отримання задоволення від спілкування з ними.
На наш погляд, слід погодитися з авторами які виділяють такі головні групи цінностей:
Організаторські. Виявляються в умінні згуртувати колектив учителів, учнів, допоміжний персонал школи, залучити їх до праці, розподіляти обов'язки, спланувати роботу, підвести підсумки зробленому і т.д.
Дидактичні. Уданому випадку керівник школи має бути учителем учителів. Він повинен дати чітку й конкретну відповідь на будь-яке запитання будь-якого учителя, пов'язане з процесом освіти і навчання учнів.
Перцептивні, що виявляються в умінні проникати в душевний світ кожної людини, об'єктивно оцінювати її емоційний стан, виявляти особливості психіки.
Комунікативні цінності, які виявляються в умінні встановлювати педагогічно доцільні стосунки з учнями, їх батьками, колегами, керівниками громадських, державних, освітніх та інших установ і організацій.
Сугестивні цінності, які виявляються в умінні здійснювати емоційний вплив на своїх колег, учнів, їхніх батьків та ін.
Дослідницькі цінності виявляються в умінні пізнавати ї об'єктивно оцінювати педагогічні ситуації і процеси.
Науково-пізнавальні цінності передбачають засвоєння наукових знань у своїй галузі [84, 11].
Багато спеціалістів поділяють думку про те, що відсутність яскраво виражених здібностей може бути компенсована розвитком інших важливих професійних якостей – працелюбства, чесного і серйозного ставлення до своїх обов'язків, систематичної і постійної роботи над собою.
Сучасна наука стверджує, що здібності до педагогічної діяльності (талант, покликання, задатки) – це важлива передумова оволодіння педагогічною діяльністю, однак не є вирішальною професійною якістю. Можна мати гарні задатки, але так і не розкрити їх, і, навпаки, здавалося б, людина й не виділялася видатними здібностями, але при наполегливій, цілеспрямованій, творчій праці зміцніла, піднеслася до вершин педагогічної й управлінської майстерності [90, 29].
Вступ до Болонського процесу вимагає перегляду концептуальних засад навчального процесу на всіх рівнях. Особливо це стосується середньої загальноосвітньої школи, оскільки саме вона закладає підвалини нашої країни, життєву компетентність її випускників. Саме зі школи розпочинаються витоки нових технологій, нових напрямків наукового знання, нового світо уявлення і світорозуміння громадян. Школа започатковує духовне відродження українського народу, формує нову особистість, що здатна активно і творчо реалізовувати як власний так і загальнодержавний потенціали. Саме у школі закладаються основи українського громадянського суспільства, правової держави, основи прав і свобод кожної людини, що прагне до саморозвитку і духовного вдосконалення.
Усе це наполегливо вимагає суттєвих змін в організації діяльності і функціонуванні усіх навчальних закладів, а особливо – загальноосвітніх. І тут на перший план витікає управлінсько-організаторська та координаційно-контрольна діяльність керівника школи. В нинішніх умовах ця діяльність чітко набуває характеру менеджменства – сучасного процесу планування, організації, мотивації та контролю, необхідних для формування та досягнення найвищого рівня діяльності конкурентоспроможного середнього загальноосвітнього навчального закладу [109, 82].
Очевидно, що в даному процесі ключовою постаттю є особа директора школи. Розбудова принципово нової системи освіти передбачає і нові, модернізовані, інноваційні властивості управління закладом освіти, які генеруються його керівником. Сучасний директор має бути не простим реалізатором нормативних документів і вказівок, а діячем, що здатний не лише об’єднати колектив навколо нових завдань, генерувати нові ідеї та досягти нових результатів за рахунок оптимізації й кооперації наявних ресурсів, постійно націлених на саморозвиток, а й передбачати наслідки діяльності навчального закладу, його вплив як на учнів – майбутніх громадян країни, так і на саму країну.
У Великому тлумачному словнику сучасної української мови відзначено: "Управляти – спрямовувати діяльність, роботу кого –, чого–небудь; бути на чолі когось, чогось; керувати"'.
В.Г. Афанасьєв трактує поняття "управління" як "сукупність певних дій (операцій), що здійснюють суб'єкти управління з метою забезпечення та перетворення руху до заданої мети" [82, 54].
М. Мескон, М. Альберт, Ф. Хедоурі вважають: "управління – це процес планування, організації, мотивації і контролю, необхідний для того, щоб сформулювати і досягти мети організації" [74, 220].
У тому ж великому тлумачному словнику сучасної української мови відзначено, що "Менеджмент – сукупність принципів, методів і форм управління з метою підвищення ефективності, збільшення прибутків"
Керівництво школою – це не тільки складна і багатогранна сфера діяльності її директора, в якій поєднуються аспекти організаційного, педагогічного, соціального, психологічного та технічного характеру. Сьогодні це процес переводу складної динамічної системи, якою є школа, у більш високий якісний стан, що відповідає загальноєвропейським стандартам.
Важливими факторами, що визначають стан і результати управління ЗНЗ є норми та критерії їх оцінки. Березняк Є.С. у статті “ директор школи і вчитель: Етика взаємовідносин” визначає основні умови ефективної діяльності у галузі середньої освіти. Насамперед це такі:
обов’язкове охоплення всіх дітей шкільного віку навчанням;
створення у школі та вдома відповідних умов навчання;
ґрунтовність вивчення шкільних дисциплін, якість знань, умінь та навичок учнів;
залучення до справи навчання і виховання учнівських організацій та самоврядування, а також батьківського комітету;
послідовне здійснення принципу виховуючого та розвивального навчання;
постійна наполеглива робота педагогічного колективу з підвищення якості знань учнів;
впровадження у школі принципів наукової організації праці;
міцна трудова дисципліна в школі;
організація системи внутрішньо-шкільного контролю, вивчення системи роботи вчителів;
робота школи з батьками учнів.
Система управління освітою на державному, територіальному і внутрішньо-шкільному рівнях залишилася незмінною, як і десятиріччя тому. Таким чином, “незмінюваність” системи управління є потужним стабілізуючим, можна навіть сказати, “консервуючим” фактором. Зміни педагогічного процесу, не підкріплені організаційними та управлінськими діями не приведуть до реальних змін системи [6, 46].
Будь-яка організація, в тому числі й освітня, на перше місце у своєму функціонуванні ставить досягнення першості у своїй сфері діяльності. Адже зі зміною державних орієнтирів в освітній системі змінилися також і тенденції, що вивели на перший план особистісні цілі, які можна реалізувати через професійне визнання. Також фахівці з менеджменту вважають, що ґрунтом успішності є досягнення особистістю мети через певну професійну діяльність, бо професійна діяльність – одна зі сфер самореалізації особистості, де людина має можливість розкрити, проявити й розвинути професійні якості.
Ще однією аксіомою є положення про безпосередню залежність результатів роботи педагогічних колективів навчальних закладів від управлінської діяльності керівників. Підтвердженням цього є слова В. Сухомлинського, який зазначав, що „мистецтво керівництва загальноосвітньою школою полягає в тому, щоб учителів початкових класів і вчителів середніх та старших класів об'єднували єдині педагогічні переконання, щоб індивідуальна творчість, а без цього неможливий творчий колектив, образно кажучи, текла невичерпними джерелами в єдиний потік колективної майстерності, колективного досвіду, колективної турботи про знання учнів", бо саме учень стоїть у центрі педагогічного процесу й саме на формування різних освітніх можливостей останнього скерована система освіти [73, 6].
Сучасними фахівцями виділяються три групи закономірностей управління загальноосвітніми навчальними закладами. Це закономірності, що обумовлені впливом систем більш загального рівня та закономірності динаміки процесу управління; соціально-психологічні закономірності управління.
До першої групи відносять: залежність мети, технологій управління та стилю керівництва навчальним закладом від соціально-економічних процесів, ідеології державного устрою на кожному конкретному історичному етапі розвитку суспільства; вирішальний вплив систем більш загального рівня у сфері освіти на характер і зміст управління підпорядкованих систем; адаптивність – урахування в управлінні поряд із загальнодержавними законодавчо-нормативними положеннями місцевих регіональних і муніципальних умов; збалансованість зовнішніх і внутрішніх чинників, що визначають ефективність управління загальноосвітнім закладом; підзвітність результатів управління вищестоящим освітянським і регіональним органам влади.
До другої групи належать закономірності процесу управління школами: циклічність, логічна послідовність функцій управління; єдність централістських (централізованих) і децентралістських (децентралізованих) тенденцій і чинників в управлінні; відповідність внутрішньої структури управління меті та змісту діяльності навчального закладу; залежність ефективності управління від рівня аналітичного прогнозування та якості моделювання діяльності; збалансованість стратегічного і регулятивного менеджментів; ієрархічність та якісна взаємозалежність усіх структурних елементів управління; прямо пропорційна залежність якості управління від повноти й рівноваги між прямим та зворотним зв'язками; функціональна визначеність суб'єктів і компонентів управління; наявність деструктивних і дестабілізаційних факторів і процесів; залежність ефективності управління від адекватного керівництва на всіх структурних рівнях та в усій системі в цілому.
До третьої групи соціально-психологічних закономірностей управління навчальним закладом належать такі: прямо пропорційну залежність ціннісної орієнтації до праці педагогічного колективу від матеріально-технічного і побутового забезпечення, культури управління; залежність згуртованості педагогічного колективу від роботи керівництва закладу, спрямованої на запобігання конфліктам і створення позитивного психологічного клімату; залежність розвитку творчої педагогічної діяльності від ступеня демократизації управління та рівня професійної свободи; прямої залежності стабільності кадрів від індивідуального підходу до особистості; залежність задоволення результатами праці від її об'єктивної оцінки та своєчасного, систематичного стимулювання; залежність ефективності управління навчальним закладом від психологічної готовності адміністрації до керівництва, а також її лідерських і професійних якостей.
Наявність виокремлених, систематизованих і певною мірою розкритих закономірностей є підґрунтям для визначення принципів управління навчальним закладом [56, 45].
В Україні на початку XXI століття склалися досить сприятливі умови для оновлення управління освітою. Нова система управління має бути державно-громадською, враховувати регіональні особливості, орієнтувати освітній заклад на розвиток.
Процес усвідомлення оновлення й адаптації до змін вимагає терпіння й часу. А ще – підготовки професійного керівника, що є висококваліфікованим фахівцем як у галузі управління взагалі, так і у конкретній галузі, якою він управляє. Однак, якщо рівень управлінської культури, як компонента даної компетентності нового директора є недостатнім, не має сенсу говорити про ефективну роботу навчального закладу. Адже саме високий рівень управлінської культури є запорукою результативної діяльності керівника.
За всю історію розвитку цивілізації людство виробило лише три принципово різні інструментарії управління, тобто впливу на людей: ієрархія, культура, ринок. Основний засіб впливу на людей у системі ієрархії – це відносини “влада – підлеглість”; тиск на людину “згори”; примус; контроль над розподілом матеріальних благ та ін.
Іншим інструментарієм управління є культура – це вироблені та визнані суспільством, організацією, групою цінності, соціальні норми, установки; шаблони поведінки, ритуали, традиції, тощо.
Два крайніх елементи в названій тріаді – ієрархія і ринок – дають або ж формальну, адміністративно-командну, жорстку ієрархічну систему управління, в умовах якої людина здає в оренду периферійну нервову систему, або ж неформальну, м'яку соціально-психологічну горизонтальну систему управління, коли в оренду людина здає свою центральну нервову систему. Важливий якісний елемент неформальної системи управління в тому, що в ній людина підпорядкована не структурі, а культурі.
Розмову про формування культури керівника сучасного закладу освіти слід розпочати з формування загальної особистісної культури або, як визначає К. Корсак в статті “Новому сторіччю нову орієнтацію змісту шкільної освіти”, сучасної цивілізаційної компетентності. На думку вченого можна визначити вісім великих груп компетентностей:
ринкова культура (заповзятливість, відповідальність, культ праці в поєднанні з гордістю за її результати);
правова культура (повага до законів та їх безумовне використання, повага до волі й рівності);
демократична культура (особиста автономність і мобільність, громадянська
активність, повага до основних конвенцій, принципів);
культура діалогу (толерантність, повага до плюралізму, знання чужих мов та інших культур, уміння цивілізовано відстоювати свою позицію перед опонентами тощо);
організаційна (корпоративна) культура (знання основ праксеології, раціонального адміністрування, повага до свого й чужого часу);
технологічна культура (навички безпечної та ефективної діяльності в сучасній техносфері, уміння прогнозувати події та уникати небезпеки);
екологічна культура (знання і застосування законів екології, здатність існувати в біосфері, не завдаючи їй шкоди);
культура повсякденного побуту (знання валеології, турбота про естетику свого оточення, навички безконфліктного буття) [23, 57].
Без культури не може бути демократизації і, відповідно, не може бути цілеспрямованої роботи зі створення правової демократичної держави.
Культура – поняття досить складне, яке має всі ознаки цілісної динамічної системи, що складається з багатьох структурних елементів, або компонентів, які перебувають у певних зв'язках і взаємозалежності. Вона становить собою сукупність матеріальних і духовних цінностей, створених людством у процесі суспільно-історичної практики.
Системністю визначається і саме поняття “культура управлінської праці”, що включає такі її різновиди: загальна або загальнолюдська, культура, культура політична, правова, естетична, педагогічна з її багатьма відтінками залежно від типу і специфіки навчального закладу. Різноманітність самих видів культур, як і різних сфер їх застосування, а також чисельність форм управлінської етики вимагає, звичайно, системного підходу й аналізу, без яких управління суспільством сьогодні практично неможливе. Плюралізм думок, політичних дискусій, широка полеміка про шляхи подальшого розвитку країни виявили відсутність як загальної, так і управлінської культури у більшості з керівних кадрів, що негативно впливає на темпи і характер реформи загальної освіти [23, 83].
На нашу думку, дефіцит культури, відсутність її пріоритету в суспільстві є однією з причин “гальмування” перебудови освітньої системи і, перш за все, її основної ланки – середньої загальноосвітньої школи. Об'єктивний аналіз реального стану справ у цій системі свідчить не тільки про розрив зв'язків між окремими її ланками, але й про серйозні порушення “стиковки” між ступенями самої школи. Це вимагає створення відпрацьованої системи управління загальною середньою освітою, ліквідації її проміжних ланок, усунення дублювання і таке інше. Зростає необхідність різко підвищити кваліфікацію й культуру праці управлінського персоналу і, в першу чергу, керівників шкіл [29, 116].
Культурно працювати – це значить уміти правильно розставити кадри на вирішальних ланках, працювати творчо, з перспективою, завжди бачити кінцеву мету і вибирати найбільш раціональні методи її досягнення. А для цього треба постійно вчитися, наполегливо оволодівати науковими принципами управління, вміло керуватися ними у своїй управлінській діяльності.
Культура управління школою, відмічав професор Ю.А. Конаржевськнй– це виконання адміністрацією сукупності вимог, які висуваються до процесу управління, зумовлених нормами моралі, етики, естетики, права, принципами організації і технології управління [57, 59].
Спробуємо дати коротку характеристику тим з них, які відповідають більш загальному поняттю “педагогічна”, або “професійна”, культура і вимоги яких повинні розповсюджуватися на кожного керівника школи.
По-перше, загальна, або, як прийнято говорити, загальнолюдська культура (порядок розгляду компонентів не вказує на ї пріоритет попередніх пал наступними). Під загальною культурою розуміють найбільш просту форму “культурності”, коли ; людяна здобула певну освіту, засвоїла деякі правила етикету і досягла відповідного ї рівня в користуванні ними. Безумовно, для керівника сучасної школи цього рівня явно недостатньо. Він має бути носієм високої загальнолюдської культури, що визначається, перш за все, справжньою інтелектуальністю і високою духовністю. Носій цієї культури повинен мати високу моральність, широкий світогляд, глибоку ерудицію, справжні поняття про честь, совість, громадську мужність, уміти володіти собою в будь-якій, навіть екстремальній ситуації [36, 109].
Безумовно, така людина, а тим більше керівник, не може бути автократом, лише адміністратором; їй абсолютно не властиві диктат, окрик, зарозумілість й інші якості, характерні для віджилої командно-бюрократичної системи.
Як не парадоксально, але навіть за умов науково-технічної революції, коли непомірно зростає роль людського інтелекту, питання освіти і культури постійно відсувалися на другий план. Так виник той горезвісний “залишковий” принцип фінансування, який, по суті, й призвів ці галузі до кризового стану. Нещодавно введені курси основ естетики, етики, основ економічних знань й психології сімейного життя аж ніяк не вирішили всіх питань, пов'язаних з культурним становленням особистості школяра, бо не охоплюють усіх проблем цієї широкої сфери людських стосунків. Тому вважаємо за доцільне включення в концепцію запільної середньої освіти курсу практичного людинознавства та основ культури, які не тільки знайомили б молодь з унікальними досягненнями загальнолюдської культури, але й виховували б у неї практичні навички її використання [40, 218].
Культура спілкування. Сьогодні ці слова звучать на різних рівнях, їх повторюють не тільки педагоги, для яких цей аспект є обов'язковим атрибутом їх професії, але й філософи, соціологи, економісти, керівники підприємств і представники управлінської науки. І це не випадково, оскільки найновіші соціологічні дослідження показують, що поганий настрій не тільки негативно позначається на працездатності людини, але й значно знижує продуктивність її праці.
Культура спілкування неможлива також без високої культури мови керівника, бездоганного знання української мови.
Мова є важливою формою людського спілкування, і ми не повинні забувати про це у своїй практичній діяльності. Величезну роль живого слова вчителя неодноразово підкреслював видатний український педагог А.С. Макаренко, який вважав слово важливим інструментом педагогічної техніки. Без оволодіння цією технікою сьогодні не може бути справжнього керівника.
Серед різноманітності рис і факторів, якими характеризується всебічно і гармонійно розвинена особистість, важливе значення, особливо для керівника, має естетична, або художня, культура [50, 127].
Естетичне виховання, як і культуру взагалі, не слід ототожнювати зі здобутою освітою: можна бути освіченою, але невихованою людиною, бо вихованість й освіченість – це абсолютно різні поняття. Вихованість проявляється в діях і вчинках людини, вона свідчить про її моральність, про те, що знання не тільки засвоєні, але й стали внутрішніми переконаннями, увійшли в звичку, стали, як кажуть, “другою натурою”.
Першорядне місце в естетичному вихованні займає формування культури почуттів людини; воно повинно проводитися шляхом емоційного впливу і сприяти формуванню навичок і звичок високої моральності й поведінки.
Таким чином, естетична культура – це невід'ємна частина загальної культури керівника, закономірне вираження його інтелекту, освіченості і вихованості. Розвивати цю культуру, постійно виховувати в собі естетичні смаки і погляди на оточуючу дійсність і процеси, що в ній відбуваються, не просто побажання, а обов'язкова вимога до сучасного керівника.
Тільки такий керівник зможе по справжньому оцінити роль художніх основ в діяльності свого колективу, включаючи оформлення робочих місць з урахуванням вимог дизайну, інтер'єру, освітлення, кольору і навіть музичного супроводу. Адже спеціальні дослідження показують, що всі ці умови значною мірою підвищують продуктивність праці, зберігають працездатність і здоров'я працівників.
Дуже важливим аспектом професійної придатності будь-якого керівника, в тому числі й директора школи, є правова культура, знання ним юридичних основ управління. Перш за все не стосується трудового законодавства, відповідних нормативних документів, які регулюють працю вчителя та інших працівників школи; уміння в кожному окремому випадку вибрати із Кодексу законів найбільш ефективний засіб для впливу на підлеглих. Правові норми охоплюють надзвичайно і широке коло управлінських рішень керівника, починаючи з працевлаштування і закінчуючи звільненням того чи іншого працівника з посади, яку той обіймає. І в кожному окремому випадку, перш ніж прийняти відповідне рішення, слід глибоко проаналізувати ситуацію, що склалася. Дуже часто, нехтуючи цією вимогою, керівники шкіл, будучи неграмотними в юридичному плані, припускаються серйозних помилок при оформленні наказів, розпоряджень або інших правових документів. Як результат цього виникають небажані, екстремальні умови, що часто призводить до дестабілізації обстановки, порушення нормального психологічного клімату і відповідної атмосфери в колективі [66, 61].
Таким чином, особливо зростає значення правової культури керівника навчального закладу, його вміння встановлювати і підтримувати належні взаємовідносини з підлеглими.
До цих положень хотілося б додати, що загальна культура керівника навчального закладу включає ще й поняття педагогічної культури, від якого походить поняття “методична культура”; національної (етнічної) культури; комунікативної (спілкування і мовлення) культури.
Для визначення рівня загальної особистісної культури керівника ЗНЗ, методичної культури та комунікативної культури ми розробили пам'ятки, за допомогою яких можна визначити рівень компетенції людини, що пропонується на посаду керівника закладу освіти, або керівника, який уже працює на цій посаді. Результати таких досліджень дають можливість скласти індивідуальні програми удосконалення загальної особистісної культури керівника освітньої установи.
Рівень висвітлення сутності поняття “управлінської культури” у науці є недостатнім, однак, незважаючи на це, навіть існуючі концепції найчастіше суперечать одна одній. Так, вчені московської школи розглядають управлінську культуру як міру і спосіб творчої самореалізації особистості керівника школи в різноманітних видах управлінської діяльності, спрямованої на освоєння, передачу і створення цінностей і технологій в управлінні школою [5, 87].
Представники ж харківської школи сутність управлінської культури вбачають у знанні теорії та процесів управління, їх закономірностей, властивостей, функціонального змісту, видів, форм і методів управлінської діяльності [3, 11].
Управлінська культура – поняття багатогранне, і розглядати його необхідно також із багатьох позицій. Правомірно роздивлятись управлінську культуру як знання та володіння теорією раціональної організації роботи апарату управління, прищеплення йому найбільш ефективних засобів, форм і методів праці, розкриття ролі культурного елемента в ньому [4, 11].
Управлінська культура – це знання та володіння теорією управління як важливої соціальної функції – свідомого і владного, із застосуванням новітніх досягнень культури організації, впливу як на окремих людей, так і на всю людську спільноту, що проводиться заради досягнення чітко визначеної конкретної мети [26, 4].
Управлінська культура – це знання й володіння теорією закономірностей комплексного, системного підходу до вирішення управлінських проблем. Перед нею стоїть завдання створити такий управлінський світогляд кожного керівника, який здатний піднести його до висот сучасної професійної культури. Найбільш важливими компонентами професійної культури, або управлінської культури, керівника, вважає проф. К.Абульханова, є високорозвинені: системний кругозір, професійна творчість, праксеологічні здібності, рефлексивні здібності, інформаційне озброєння, компетентність, самовдосконалення, конкретно-предметні знання [29, 142].
Управлінська культура керівників саме навчальних закладів має певні особливі характеристики та розглядається у дещо іншому контексті з огляду на певну специфіку їх роботи. Так, В. О. Сластьонін вважає, що управлінська культура людей, зайнятих у сфері освіти є частиною їхньої професійно-педагогічної культури [58, 35].
Традиційне уявлення про професійно-педагогічну культуру зв’язувалося в основному з виділенням норм, правил педагогічної діяльності, педагогічної техніки й майстерності. Психолого-педагогічні дослідження проблем педагогічної культури останніх років розкривають її у категоріях педагогічних цінностей, педагогічних технологій і педагогічної творчості. У такому випадку компонентами управлінської культури є: аксіологічний, технологічний і особистісно-творчий. Аксіологічний компонент управлінської культури керівника школи утворений сукупністю управлінсько–педагогічних цінностей, що мають значення й смисл у керівництві сучасною школою. У процесі управлінської діяльності керівник школи засвоює нові теорії і концепції управління, опановує управлінські навички й у залежності від ступеня їхнього застосування в практичній діяльності вони оцінюються ним як більш-менш значимі. Ідеї, концепції та знання, що мають у дійсний момент велику значимість для ефективного управління, виступають як управлінсько-педагогічні цінності. Цінності управління педагогічними системами різноманітні.
Науково обґрунтоване визначення мети і конкретних управлінських завдань – це основа здійснення планування, організації, стимулювання, поточного контролю, регулювання усіх ланок діяльності школи, в тому числі і управління персоналом, аналіз її результатів.
Аналіз наукових праць свідчить, що непродумане визначення мети і конкретних завдань у діяльності школи на практиці приносить учням, учителям, батькам, самому управлінню педагогічним процесом надзвичайно багато шкоди, обумовлює нервозність і конфліктність у колективі. На практиці ми ще нерідко зустрічаємося з постановкою проблем, нереальних для виконання в існуючих умовах функціонування окремої школи. Наприклад, пропонована керівником школи взагалі-то благородна й прекрасна мета її діяльності – "від творчо працюючого вчителя – до творчо працюючого колективу", без відповідних умов (відсутність належних творчих здібностей, достатньої матеріально-технічної бази, рівня підготовленості учнів, врешті мотивації і елементарного прагнення окремо взятого вчителя і колективу учителів) перетворюється у тяжкий тягар для самого керівника школи і всього її колективу. Нечітка й нереальна визначеність мети управління педагогічним процесом вже на його початковому етапі приречена на невдачу [70, 51].
Процес управління, як відомо, передбачає ряд функціональних обов'язків керівника, в тому числі визначення цілей, завдань, що стоять перед колективом; вироблення певної програми наступної роботи, організаційних заходів щодо його виконання і, нарешті, систематичного контролю, який супроводжується оперативним регулюванням. Зрозуміло, що кожна з цих функцій вимагає високої виконавчої культури, що цілком і повністю залежить від наявності певних знань і вмінь у керівника школи, а також його найближчих помічників, від майстерності і педагогічного таланту працювати з людьми. Керівник колективу повинен розуміти, що людина – система більш складна, ніж будь-яка кібернетична конструкція, і вона вимагає справжнього культурного звертання до себе.
Суттєвим елементом управлінської культури є чіткий режим роботи адміністрації школи, висока культура прийому відвідувачів, проведення всіляких нарад і засідань, розгляд листів і усних заяв батьків, розмов по телефону і ряду інших заходів, що визначають складне і багатогранне життя школи.
Для того, щоб керівник міг оперативно керувати цим процесом, він має чітко уявляти кожну ланку цієї складної соціальної системи, володіти мистецтвом системного підходу та аналізу, тобто системного бачення керованого об'єкта.
Не менш важливими аспектами управлінської культури є культура документації і культура умов праці.
Культура документації, як відомо, багато в чому залежить від правильного оформлення і кругообігу всіх вхідних і вихідних документів, включаючи й внутрішню інформацію, форми й методи її обліку, опрацювання, зберігання і, звичайно, використання [83, 240].
Не слід забувати, що висока культура роботи з документами є запорукою високої виконавчої дисципліни і керівників, і підлеглих. Особливо велике значення мають ці питання для економії робочого часу – одного з найважливіших факторів наукової організації праці.
Для того, щоб переконатися в цьому, досить порівняти діяльність двох керівників, що дотримуються різних позицій. Якщо в одного всі нормативні й інші документи знаходяться, так би мовити, під рукою, у комп'ютерній базі даних, що дозволяє “відфільтровувати” й обробляти у будь-який час необхідні дані, то він економить свої сили, енергію, автоматизуючи рутинну роботу керівника з пошуку й опрацювання управлінської інформації.
І, навпаки, досить “прохронометрувати”, скільки дорогоцінного часу витрачає на ці ж справи недбалий, “незібраний” керівник, який достеменно і не знає, де що зберігається, що вже зроблено на виконання того чи іншого документа і таке інше.
Це приклад педагогічної й управлінської культури керівника будь-якого рангу. Як правило, в такому становищі часто опиняються ті з них, хто не спромігся “опуститися” до таких “дрібниць”, як “документа-лістика”, переадресовуючи всі ці турботи своїм заступникам. Таке “делегування” повноважень з боку директора звичайно призводить до того, що за відсутності заступника, він не володіє необхідною інформацією і, відповідно, не може вирішити жодного виробничого питання. Поступово такий керівник все далі й далі відходить від своїх безпосередніх обов'язків і стає непотрібною в школі людиною, яка фактично втрачає право на керівництво людьми.
Щоб позбавитися названих недоліків і вчасно уникнути неминучого в такому випадку фіналу, керівник має з перших днів своєї роботи забезпечити чітку, бездоганну і зручну систему документа-лістики, наявність якої є одним з показників високої культури управлінської праці [88, 95].
Не менш важливим фактором є також культура умов праці, яку часто ототожнюють з НОУП (наукова організація управлінської праці), тобто з більш широким поняттям. Уданому випадку ми говоримо лише про наукові основи управлінської праці керівників школи, діяльність яких спрямована на створення оптимальних умов для нормальної роботи всього колективу, втому числі керівного персоналу, учителів, учнів.
Від зручності розташування, оформлення, обладнання вчительської, класів, кабінетів та інших шкільних приміщень багато в чому залежить ефективність праці кожного члена педагогічного колективу, не говорячи вже про учнів. Тому; приступаючи до виконання своїх службових обов'язків, директор, у першу чергу, має потурбуватися про створення відповідних умов для висококваліфікованої роботи своїх колег.
При цьому необхідно враховувати сучасні вимоги до інтер'єру службових і класних приміщень, уникати всього зайвого, пам'ятаючи, що простота і діловитість в оформленні кожного кабінету повинна узгоджуватися з комфортабельністю, оснащенням необхідною літературою, оргтехнікою й іншим обладнанням, що допомагає оптимізувати роботу керівників школи, педагогів та учнів.
Директор сучасної школи – це не просто посада керівника, але й велике педагогічне мистецтво. Робота керівника будь-якого колективу складна і відповідальна, у директора школи – особлива місія. Сьогодні він покликаний поєднувати в одній особі вчителя, методиста, державного інспектора, господарника, організатора навчально-виховного процесу, чуйного й уважного наставника дитячого і дорослого колективу. Це вимагає не тільки всебічних знань, досконалого володіння наукою управління, але й високої професійної культури, справжньої самовідданості і безмежної відповідальності за доручену справу [91, 62].
Робота директори школи сьогодні потребує нового мислення, що пов'язане з проникненням менеджменту в управлінську діяльність керівників загальноосвітніх навчальних закладів. З позицій внутрішньо–шкільного менеджменту важливими є переорієнтація управління з освітніх процесів на розвиток людського потенціалу, що здійснює ці процеси. Важливим є створення своєрідної “кадрової політики” навіть у маленькій школі. Першорядне значення має формування внутрішньо-шкільної культури: бачення своєї місії, усвідомлення цілей, створення своєї системі цінностей, що має соціальне значення, забезпечення високої вмотивованості управлінських дії тощо. Для цього, перш за все, треба надати кожному керівнику загальноосвітнього навчального закладу відповідну управлінську освіту.
Таким чином, до особливостей управлінської діяльності загальноосвітніх навчальних закладів слід віднести залежність мети управління від соціально-економічних відносин, ідеології, єдність централізованих і децентралізованих чинників; залежність ціннісної орієнтації до праці педагогічного колективу.
З якими ж проблемами оптимального функціонування управлінської діяльності в ЗНЗ стикається керівник цих закладів?
Це ми розглянемо у наступному розділі.
1.2 Проблеми оптимального функціонування управлінської діяльності в загальноосвітніх навчальних закладах
Сучасність потребує якісних перетворень загальних і цільових функцій. Цей процес добре осмислений у роботі Л. І. Даниленко. Автор зв'язує зміну функцій з тенденцією оновлення управлінської діяльності керівника загальноосвітнього навчального закладу. Вона називає процес оновлення модернізацією, а функції модернізованими. Модернізація пов'язується з появою вимог проводити аналіз оточення школи в більш широкому масштабі та передбачати розвиток школи у зв'язку зі змінами оточуючого середовища. Це завдання виконує прогнозуюча функція. Необхідність представляти школу у різних офіційних колах у зв'язку з наданням їй самостійності у встановленні різнопланових контактів спричинила появу представницької функції [26, 47].
Управління навчально-виховними закладами стає більш оптимальним, змінюється стиль управління, кожному вчителю, адміністратору надається можливість творити, виразити свою індивідуальність, узяти безпосередню участь у створенні мікроклімату в колективі, створити певний імідж навчального закладу.
Важливою, на нашу думку, є виділення функції, яка націлює на осмислення й відтворення у своїй діяльності зовнішньої і внутрішньої політики держави, національної культури, історії нашої країни тощо. Це політико-дипломатична функція.
Консультативна функція виникла як потреба при самоуправлінні, самоорганізації діяльності педагогічної системи школи. Менеджерська функція посилює увагу до керівництва педколективом і забезпечення системності цього процесу, використання методів ситуативного управління.
Ці функції здобули подальшого розвитку у роботі О. І. Зайченко з модернізації діяльності районного відділу освіти за сучасних умов. Розкриваючи наукові засади цього процесу, автор використовує такі пріоритетні модернізовані функції, як: діагностична, прогностична, консультативна, менеджерська, представницька, політико дипломатична. Вона показує механізм визначення цільових функцій представників апарату рай(міське)ВО в межах кожної модернізованої функції. Таким чином, відбувається якісна зміна цільових функцій управління в системі загальної середньої освіти [34, 53].
Можна відзначити, що розвиток цільових функцій обумовлюється їх кількісними та якісними змінами.
Кількісні зміни протікають під впливом внутрішніх факторів переосмислення й усвідомлення сутності кожної функції і вимогами введення нових напрямків діяльності при зміні профільності школи або зміщення рівноваги в централізації чи децентралізації управління, що вимагає перерозподілу цільових функцій. Якісні зміни відбуваються під впливом змін у зовнішньому середовищі, які висувають нові завдання перед школою, котрі раніше школа не виконувала.
Таким чином, розвиток цільових функцій управління відбувається при їх якісних і кількісних змінах, що обумовлюються факторами зовнішнього й внутрішнього середовища.
Загальні функції управління наповнюються певним змістом тільки при їх застосуванні для рішення завдань існування конкретної системи (наприклад загальноосвітнього навчального закладу) [14, 76]. Сукупність цих завдань складає зміст управлінської діяльності адміністрації школи, педагога, учня й утворює їх цільові функції [16, 89]. Кожна цільова функція в управлінському процесі проходить всі його етапи (збір та аналіз інформації, визначення критеріальної моделі результату, передача мети та її адаптація до умов виконання, організація діяльності для досягнення мети, встановлення комунікативних зв’язків з поточним корегуванням, контроль результату, прогнозування подальшого розвитку). Розвиток цільових функцій обумовлюється їх кількісними та якісними змінами. Кількісні зміни протікають під впливом внутрішніх факторів переосмислення та усвідомлення сутності кожної функції і вимогами введення нових напрямків діяльності при зміні профільності школи або зміщення рівноваги в централізації чи децентралізації управління, що вимагає перерозподілу цільових функцій. Якісні зміни відбуваються під впливом змін у зовнішньому середовищі, які висувають нові завдання перед школою, котрі раніше школа не виконувала. В умовах входження нашої країни в європейські освітні відносини природно змінюються цілі і завдання управління загальноосвітнім навчальним закладом. Так з’явились завдання , які вимагають урахування зовнішніх зв’язків загальноосвітньої середньої школи, прогнозування її розвитку, створення умов для процесів самоорганізації і самоуправління керованих об’єктів. Це у свою чергу викликає появу нових підходів, способів і засобів реалізації загальних функцій управління.
Сучасне управління передбачає розвиток кооперації праці, стратегічне планування, яке допускає поточне переформулювання цілей, в ієрархічній вертикалі контакт з нижчим та вищим рівнями, які безпосередньо стикаються, не втручаючись у справи більш віддалених щаблів, оптимальне поєднання управління та самоуправління. Ще до недавнього часу процес шкільного управління характеризувався п’ятьма функціями: педагогічний аналіз, планування, організація, контроль, регулювання. Зараз простого педагогічного аналізу занадто мало для управління сучасною школою, яка існує в нестабільних умовах. Тому необхідно аналізувати не тільки внутрішній стан школи, а й вміти визначати причини перетворення через аналіз зовнішніх зв’язків школи і впливів зовнішнього середовища. Шляхом визначення внутрішніх та зовнішніх збуджуючих факторів можна одержати необхідну інформацію для поточного корегування і прогнозування розвитку школи. Отже функція педагогічного аналізу в сучасних умовах доповнюється і збагачується, тому, що передбачає не тільки пошук недоліків, але й невикористаних резервів, які створюють основу прогнозування розвитку загальноосвітнього навчального закладу. Це дає змогу визначити мету управління.
Тому першу функцію доцільно назвати "цілевстановлення і прогнозування" і визначити такі складові цієї функції: внутрішній і зовнішній аналіз умов існування школи та поточного стану її діяльності; визначення мети і завдань діяльності школи, перспективних ліній її розвитку, шляхів поточного коригування роботи, способів вимірювання проміжних та кінцевих результатів. Функція планування модернізується, вбираючи в себе цільове стратегічне планування. Стратегічний план визначає методи досягнення заданих цілей. При остаточному виборі загального підходу конкретизуються цілі окремих операцій, тільки після цього визначаються виконавці, і перед ними висуваються завдання. Цільовий підхід допомагає конкретизувати завдання і послідовність їх виконання за допомогою побудови дерева цілей. При цьому визначається декілька варіантів стратегії в залежності від розвитку ситуації. Використання альтернативних варіантів забезпечує можливість поточного переформулювання цілей. Для досягнення висунутої мети розробляється модель бажаного результату, визначаються її параметри і критерії вимірювання. Таку функцію краще назвати "планування і програмування".
Одним із аспектів її реалізації є створення та затвердження річного плану школи.
Річний план – найважливіший організаційно-управлінський документ, який регламентує всю діяльність, школи протягом навчального року. Від доцільності планування, його наукового обґрунтування залежать результати всієї діяльності. У зв'язку з цим школа може обрати і апробувати варіант плану, який не тільки систематизує всю діяльність педагогічного і студентського (учнівського) колективу, але і може слугувати своєрідним довідковим посібником для викладачів, адміністрації, контролюючих органів. Його створенню передує обов'язковий аналіз виконання запланованого в минулому навчальному році, який реалізується за переліком питань.
Керівник складає річний план роботи школи, який повинен охоплювати всі ділянки шкільного життя, виходячи з перспективної теми, над розв'язанням якої працює педагогічний колектив, нормативних і директивних документів, враховуючи результати роботи за минулий навчальний рік, шкільне оточення, інтереси вчителів, учнів та їхніх батьків, розуміючи сутність кінцевої мети.
План має бути конкретним, чітким, оперативним. Повинно бути вказано, хто, коли, де буде виконувати ту чи Іншу роботу, як перевірятиметься виконання заходу. Обов'язковим при плануванні є врахування наслідків роботи за минулий період, наступництво досягнутого, аналіз недоліків і конкретні заходи щодо їх усунення.
У процесі складання річного плану роботи можна використати такий алгоритм:
аналіз реалізації плану роботи за минулий навчальний рік;
систематизація і педагогічний аналіз інформації (тематична атестація,
аналіз відвіданих занять, роботи методичних об'єднань та ін.);
узагальнення результатів педагогічного досвіду для визначення відповідності/невідповідності вимогам програм, поставленій меті;
проектування діяльності школи з урахуванням виявлених проблем, недоліків;
розробка заходів з реалізації проекту діяльності навчального закладу через використання різноманітних організаційних форм роботи, науково–методичну діяльність, систему внутрішнього контролю;
виявлення пріоритетних напрямів діяльності шкали.
Наступним за плануванням кроком менеджера освіти є організація: потрібно визначити, хто і яку роботу виконуватиме, хто із суб'єктів кому підлеглий і з ким пов'язаний, з ким взаємодіє по вертикалі і горизонталі, тобто вибудувати структуру організації та оргструктуру управління.
Організаційна діяльність (попередження відхилень від мети управління шляхом передачі інформації та забезпечення її засвоєння) повинна забезпечити ефективну взаємодію колективу з реалізації поставленої мети та завдань. Один з важливих напрямів забезпечення цієї взаємодії де розробка відповідно до мети та завдань структури управління, положень про структурні підрозділи або напрями чи види діяльності, посадових інструкцій. Кожна школа працює за навчальними програмами Міністерство Освіти і наук України, а також – авторськими.
Функція організації управління здійснюється шляхом розробки процесів поєднання вертикального, горизонтального управління і самоуправління. Це передбачає знання мотивів, потреб, інтересів і цінностей людини, вміння керівника створювати певну мотивацію, співпрацю вчителів і учнів, адміністрації і вчителів, спеціалістів органів державного управління школою і адміністрації школи. Цю функцію варто називати “організація”.
Організація як функція управління забезпечує технічну, економічну, соціально-психологічну та правову сторони діяльності й спрямована на впорядкування діяльності керівника та виконавців. Організація дає можливість визначити, хто саме буде виконувати кожне конкретне завдання, зв'язки за посадою кожного працівника загальноосвітнього закладу закріплені в посадових інструкціях. Ними ж визначаються зміст, основні напрямки та відповідальність керівників закладу освіти за певні ділянки роботи школи [92, 46].
Функція організації управління перетворюється шляхом розробки процесів поєднання вертикального, горизонтального управління і самоуправління. Це можливо здійснити через встановлення оптимального співвідношення зовнішнього управління і самоорганізації керованої системи. Таке перетворення передбачає знання мотивів, потреб, інтересів і цінностей людини, вміння забезпечувати умови для створення певної мотиваційної сфери, кооперацію дій керівника і підлеглих (вчителя і учнів, адміністрації і вчителів тощо). Поступово висуваються завдання створення мотиваційної школи через мотиваційне управління. Сучасними способами створення мотивів є матеріальне або моральне стимулювання і забезпечення умов для реалізації власних інтересів виконавців. Останнє дає найкращі результати в педагогічній практиці.
Таким чином, процес організації супроводжується діями керівника по створенню мотиваційної основи праці виконавців. Тому цю функцію краще назвати "організація і мотивація".
Сучасне управління поєднує функції контролю та регулювання. Сьогодні ми виділяємо два види контролю: "м'який" – моніторинговий і "жорсткий" – за кінцевим результатом. Моніторинговий контроль проводиться з метою поточного коригування процесів, які відслідковуються (розвиток школи, робота вчителя, учня, ефективність навчально–виховного процесу, ін.). Жорсткий контроль передбачає заміри тільки кінцевих результатів і визначення їх відповідності встановленим стандартам. У цьому випадку коригування проводиться за результатом. Для завершення характеристики функцій управління висловимо свої міркування щодо їх класифікації. На наш погляд, класифікація функцій потребує деякого уточнення. Ті загальні функції, якими ми звикли користуватися, звичайно виділяються за логікою діяльності. Логіка діяльності має такий вигляд: мотив (навіщо робити? Яку потребу задовольняє?), мета (що робити?), план, організація (як робити?), контроль, регуляція (чи так виходить?), результат (що вийшло?). Виходячи з цього, можна виділити функції мотивації, цілевстановлення, планування, організації, контролю, регулювання, оцінки результату. Така послідовність функцій закріплюється при самоуправлінні. При зовнішньому управлінні мотивація стає складовою організаційної функції, про що вже згадувалося раніше. Це функції, що локалізовані частковою метою [104, 10].
Логіка діяльності – це зовнішня сторона цього процесу. Є ще внутрішнє сутнісне його наповнення. Діяльність не може здійснюватися без її предмета і без "запуску", налагодження діяльності багатьох людей по досягненню спільної мети.
Предметом діяльності управління є інформація. Кожна функція потребує своєї конкретної інформації, обробка якої становить аналіз, порівняння складових, перегрупування, узагальнення, ін. Саме обробка інформації дає відповіді на запитання, як "запустити" і налагодити діяльність людей у потрібному напрямі. Особливістю діяльності є народження інформації в її процесі.
За допомогою встановлення зворотного зв'язку можна завжди отримати інформацію про стан справ, дізнатися те, чого раніше не знав і не міг знати, бо не була проведена відповідна діяльність. Для одержання відповіді треба спочатку поставити питання. Отже, щоб встановити зворотний зв'язок, спочатку треба налагодити прямий. Одиничний цикл "прямий – зворотний зв'язок" у спрощеному вигляді є комунікацією. Комунікативний зв'язок дозволяє встановити напрям подальшого "перетікання" дій і, при необхідності, перерозподілити функції або провести перестановку виконавців, або додатково забезпечити процес зовнішньою інформацією, обладнанням, людьми тощо. Саме ці дії складають сутність коригування, координації, кооперації, а всі разом – становлять процес керівництва. Тобто, керівництво – це внутрішній процес поточного вироблення інформації на основі комунікативного зв'язку, її обробки і, в разі необхідності, наступного перерозподілу виконавців, їх функцій, до оснащення їх діяльності. Це як "внутрішнє управління" в загальному управлінському процесі. Управління потребує не тільки внутрішньої, але й зовнішньої інформації. Тому треба дбати про загальний процес інформаційного забезпечення управління. Отже, на основі вищевикладеного, можна поділити загальні функції управління на основні (стрижневі) та локалізовані певним циклом дій у межах конкретної мети (планування, контролю тощо). Треба відзначити, що локалізований цикл неминуче повторюється у виконанні кожної функції при здійсненні всього управлінського циклу. Тобто і основні, і локальні функції мають наскрізний характер, який відрізняється індексом циклічності.
Усі функції управління освітнім закладом можна розділити на три великі групи, які представлені в таблиці:
управління підтримкою стабільного функціонування школи;
управління розвитком школи та інноваційними прцесами;
управління функціонуванням і саморозвитком внутрішнього шкільного контролю.
|
Функції управління підтримкою стабільної діяльності |
Функції управління розвитком школи й інноваційним процесами |
Функції керування діяльністю і саморозвитком внутрішкільного правління |
|
організація узгодження у шкільному співтоваристві найважливіших цінностей; організація прийому до школи нового контингенту учнів; організація діагностики реальних навчальних можливостей, вихованості, розвитку, стану здоров’я школярів; організація прийому на роботу вчителів та інших співробітників школи; оозстановка педагогічних кадрів, розподіл навчального навантаження; організація розробки і введення в дію Статуту школи, правил внутрішнього розпорядку, правил для учнів та інших локальних актів освітньої установи; тактичне й оперативне планування функціонування школи, визначення пріоритетних напрямків її життєдіяльності; тактичне й оперативне планування позакласної та позашкільної виховної роботи; тактичне й оперативне планування процесів забезпечення і пов’язування їх із цільовими характеристиками освітнього процесу; організація освітніх процесів відповідно до Статуту школи, календарних навчальних графіків, розкладу занять; організація ресурсного забезпечення функціонування школи, освітніх процесів; організація поточної роботи всіх підрозділів і функціональних служб школи; контроль, аналіз, оцінка, та корекція стану і результатів освітнього процесу; контроль і аналіз навчальної і виховної діяльності педагогічних кадрів; організація документування, облік і збереження найважливіших даних, що відбивають процес функціонування школи; організація профілактики негативних явищ (неуспішності, перевантаження школярів, демотивації, прояв девіантної поведінки, погіршення самопочуття школярів); мобілізація шкільного співтовариства для спільного вирішення завдань підвищення якості освіти у школі; планування, організація, керівництво і контроль роботи з педагогічними кадрами школи; планування кар’єри педагогічних кадрів у школі; планування і реалізація заходів для соціального захисту учнів і педагогів, охорони їхнього здоров’я; інтеграція шкільного співтовариства; інформування співтовариства про рішення вищих освітніх органів влади, які мають відношення до школи; планування й організація атестації педагогічних кадрів; планування й організація підсумкової атестації учнів; контроль за станом шкільного освітнього середовища, матеріальної бази, заощаджень і витрат ресурсів; контроль за дотриманням правил охорони праці і техніки безпеки; контроль стану ресурсозабезпечуючої діяльності; розробка і введення в дію поточної організаційно-розпорядницької документації; планування й організація участі школи в акціях муніципальної освітньої системи, у житті місцевого співтовариства; планування і організація участі школи в різних вітчизняних і міжнародних проектах; організація взаємодії школи з батьками учнів; організація використання наявних зовнішніх зв’язків школи; корекція відхилень від намічених планів і параметрів функціонування школи; організація реклами освітніх послуг, які надає школа; організація системи зв’язків з громадськістю і засобів масової інформації; створення умов для роботи органів учительського й учнівського самоврядування; стимулювання результативної роботи педагогів та інших працівників школи; стимулювання навчальної і не навчальної активності учнів; організація виявлення, узагальнення і поширення корисного досвіду внутрішньо шкільної діяльності; привернення уваги співтовариства до труднощів, які виникають у ході функціонування школи, і пошук шляхів їхнього подолання; підготовка школи до проведення ліцензування, атестації й акредитації; розробка та введення стандартів і нормативів, що регулюють процедури функціонування школи, контроль за їх дотриманням, аналіз ефективності та ін. |
стратегічний аналіз стану і прогнозування тенденцій зміни значущого зовнішнього середовища школи; стратегічний аналіз стану і прогнозування тенденцій зміни соціального замовлення, вимог суспільства до школи; моніторинг змін у соціальному оточенні школи, освітній політиці, територіальній освітній системі; системний аналіз й оцінка досягнень школи, освітнього процесу, наявного у школі передового досвіду, конкурентних переваг; системний проблемно орієнтований аналіз стану і тенденцій зміни шкільної системи у світлі нового соціального замовлення; організація ціннісного самовизначення шкільного співтовариства, орієнтації в системі цінностей; організація вироблення нової системи цінностей шкільного співтовариства; ініціювання «криз компетентності» у шкільному співтоваристві, стимулювання інноваційної мотивації поведінки; організація вироблення нової місії школи; організація вироблення образів випускників школи; організація розробки нормативів якості утворення в школі; організації розробки концепцій майбутнього стану школи; організація розробки стратегії переходу до нового стану школи; вироблення курсу інноваційної освітньої політики школи; планування інноваційної діяльності школи; планування, організація, керівництво і контроль за реалізацією цільової програми розвитку школи; організація розробки нового навчального плану школи; організація пошуку освітніх та інших нововведень за межами школи; організація розробки нового науково-методичного забезпечення; експертиза нового програмно-методичного забезпечення; розробка нормативних вимог до організації окремих інноваційних проектів; координація окремих інноваційних проектів; організація вивчення й узагальнення досвіду інноваційної діяльності в школі; організація встановлення і використання зовнішніх зв’язків в інтересах розвитку інноваційних процесів у школі; керівництво інноваційною діяльністю у школі; стимулювання участі педагогів, школярів, батьків у розвитку школи; організація ресурсного забезпечення інноваційних процесів; аналіз і оцінка ефективності інноваційної діяльності; проектування оновленого освітнього середовища школи; підтримка процесів інтеграції у шкільному співтоваристві. |
виявлення актуальних і перспективних вимог до управління школою; моніторинг ситуації в школі та у навколишньому середовищі з погляду на зміни до вимог управління; аналіз досягнень і переваг чинної системи управління школою; організація проектування нової системи внутрішньо шкільного правління загалом та у всіх підсистемах зокрема; організація і координація взаємодій суб’єктів управління школою; поточне планування управлінської діяльності; координація стратегічних і поточних планів управлінської діяльності; аналіз поточної ефективності внутрішньо шкільного правління; організація вивчення суспільної думки, ставлення учасників освітнього процесу до управління школою; аналіз і узагальнення власного управлінського досвіду; організація освоєння і використання управлінських нововведень у системі внутрішньо шкільного правління; організація дослідницької й експериментальної роботи з питань управління школою; установлення зв’язків і взаємодії з науковими структурами, що займаються питаннями розвитку внутрішньо шкільного управління; організація інформаційного, кадрового, матеріально-технічного, мотиваційного самозабезпечення системи правління; пошук перспективних управлінських нововведень поза школою; стимулювання результативної роботи суб’єктів внутрішньо шкільного правління; стимулювання освоєння нових управлінських рішень, засобів, технологій; стандартизація правил і процедур управлінської діяльності; фіксація основних організаційних механізмів управління; культивування професійних педагогічних і управлінських цінностей та норм у керівників школи; аналіз і корекція соціально-психологічного клімату, взаємин у колективі керівників; підготовка резерву керівників школи з-поміж педагогів, що мають здібності і схильність до управлінської роботи; надання допомоги початківцям адміністраторам в освоєнні управлінської діяльності; забезпечення наступності управлінської політики за умови зміни членів шкільної адміністрації; організація підвищення кваліфікації членів шкільної адміністрації. |
До основних (стрижневих або просто основних функцій) ми відносимо такі функції: інформаційного забезпечення; встановлення комунікативних зв'язків; перетворення інформації; керівництва. До локалізованих, або циклічно–локалізованих, ми відносимо функції: цілевстановлення і прогнозування; планування і програмування; організації і мотивації; контролю і регулювання [59, 79].
Таким чином, узагальнені функції забезпечують загальну основу управління, його предметну та діяльнісну сторони й віддзеркалюють внутрішню сутність діяльнісного процесу. Загальні функції розкривають зміст управлінського процесу і відбивають логіку, складові компоненти діяльності.
Слід визначити, що поєднання двох функцій в одну з подвійною назвою показує подвійну мету такої функції і закономірний зв'язок між діями, спрямованими на досягнення як однієї, так і іншої мети. Далі визначаються виконавці і терміни виконання, способи встановлення зворотного зв'язку, ін. Тобто здійснюється програмування і планування. Організація і мотивація, як вже зазначалося, забезпечують виконання плану. Оскільки управління здійснюється в системі "людина – людина", ми виділяємо як обов'язковий компонент мотивацію.
Тобто, процес виконання неодмінно супроводжується порівнянням реального стану з запрограмованим. При необхідності проводиться поточна корекція. Так само здійснюється контроль за результатом діяльності і робиться висновок про ступінь відповідності реального результату запрограмованому. Регулювання за результатом відбувається шляхом прогнозування подальшого розвитку і встановлення нової мети.
У розвитку засобів контролю починає застосовуватися комп'ютерна техніка, хоча обмеженість фінансування не дозволяє забезпечити комп'ютерами та комп'ютерною мережею всі загальноосвітні навчальні заклади України.
Опитування близько 200 директорів загальноосвітніх навчальних закладів засвідчило, що тільки 40% з них використовують комп'ютери в управлінській діяльності. Проте саме "зняти" або зменшити рутинність управлінської діяльності, посилити оперативність у прийнятті управлінських рішень можливо за умови використання комп'ютерної техніки для автоматизації всіх розрахунків, кількісного визначення показників, побудови відповідних діаграм, встановлення тенденцій у динаміці змін освітніх процесів тощо [60, 7].
Однією з найважливіших функцій управління навчальним закладом є організація процесу постановки і прийняття як тактичних, так і стратегічних цілей діяльності навчального закладу. Процес досягнення цілей передбачає ряд етапів: аналіз ситуації, побудова гіпотези й моделі, обговорення і перевірка моделі, контроль і оцінка – як рефлексивна, так і прогностична. Неважко помітити, що дії адміністрації в плані організації виконання прийнятих колективом завдань є ідентичними діям учителя під час організації навчальної діяльності в класі. Звідси випливає одна з істотних кваліфікаційних вимог до керівника навчального закладу, де функціонує система: він повинен володіти засобами праці, прийнятими в системі розвивального навчання.
Узагальнюючи сказане вище, можна зауважити, що система управління навчальним закладом в плані організації навчального процесу має бути адекватна базовій педагогічній системі навчального закладу. Здається, що інші функції внутрішнього управління (прогностична, психологічна, кадрова, матеріально-фінансова, організаційна тощо) можна реалізувати в режимі суб'єктної стратегії управління. Педагогічна система безпосередньо пов'язана зі споживачем освітніх послуг і достатньо швидко реагує на зміну соціальних умов. Ця реакція виявляється в появі нових методик і програм, що дають змогу повніше задовольнити освітні потреби суспільства. Система управління, пов'язана зі споживачем опосередковано, може по-різному реагувати на такі «самовільні» зміни в керованій підсистемі. Це залежить від домінуючої парадигми управління й відповідно від структури самої системи управління [32, 67].
Якщо ж базова парадигма управління як модель розглядає таку систему освіти, що може працювати і в режимі функціонування, і в режимі розвитку, то для системи управління ключовою функцією є прогностична, завдання якої «визначення прогностичного фону», вироблення цілей і постановка завдань для подальшої роботи. Тут варто звернути увагу на те, що присутність у системі функції (наприклад, прогностичної) потребує наявності в структурі системи підрозділу, що реалізувало б дану функцію, тобто у подібній моделі управління обговорюване питання стає риторичним: нові соціальні умови спричиняють відповідні зміни в змісті, організації і керуванні освітнім процесом.
На всіх рівнях розвитку сьогоднішньої системи освіти великого значення надається формуванню культури особистості, при цьому ефективність цього процесу залежить від створення в навчальному закладі певного культурного середовища, а саме: високий рівень професійної та особистісної культури викладачів, високоякісні підручники та наочні матеріали, умови для підвищення учнями навичок художньої, фізичної, екологічної та інших форм культури. Отже, як не може дати грошей той, у кого їх немає, так не може виховувати високий рівень культури той, хто не акумулював його в собі.
Керівник будь-якого рангу повинен навчитися управляти людьми не наказовими методами. Мова йде про високий рівень інтелекту, загальної культури керівника, що викликає до нього довіру й повагу оточуючих. Природно, що за такими керівниками колектив піде за доброю волею. Директор, який приваблює людей, який вміє згуртувати однодумців та повести за собою, який поважає колег зацікавлений в успіху кожного, – це й є лідер. Сучасного керівника іноді називають “соціальним архітектором”, підкреслюючи його призначення – будівництво культури організації. Відтак, його основними інструментами управління будуть культурно-етичні, а не адміністративно-командні методи керівництва. Таким чином, особливості сучасного керівника закладу освіти пов'язуються із демократичними способами організації стосунків в колективі, здатністю до оновлення власної діяльності та управлінням інноваційними процесами.
Але є ще один бік управлінської діяльності керівника школи або іншого навчального закладу, що безпосередньо зумовлений специфікою його праці. Спеціалісти, зокрема професор Ю. А. Конаржевський, виділяють у ній власне культуру адміністративного апарату, культуру самого процесу управління, культуру умов праці і культуру документації. Вважаємо за необхідне дещо детальніше розглянути названі аспекти, акцентуючи увагу на конкретних функціях і діях керівника навчального закладу [57, 64].
Управлінська діяльність керівника загальноосвітнього навчального закладу розглядається нами через сукупність функцій, які він виконує. Вони класифіковані нами на класичні, діяльнісній модернізовані. До класичних управлінських функцій керівника закладу освіти віднесено функції: прийняття управлінського рішення, організації та планування, координування, регулювання, коригування, обліку й контролю, за допомогою яких керівник забезпечує функціонування закладу освіти; до діяльнісних – діагностична, фінансово-економічна, науково-методична, науково-дослідницька, громадсько-педагогічна, аналітична, за допомогою яких керівник забезпечує ефективність функціонування й розвитку закладу освіти; до модернізованих – прогностична, політико-дипломатична, представницька, менеджерська, консультативна, за допомогою яких керівник закладу освіти створює умови для розвитку педагогічного колективу, позитивний імідж закладу освіти, розвиває власну творчість, набуває навичок дипломатичності та участі в роботі громадських, наукових, громадсько-політичних та інших організацій, навчається самостійної фінансово-господарської діяльності, у цілому створює конкурентоспроможний заклад освіти [74, 7].
Загальні функції управління наповнюються певним змістом тільки при їх застосуванні для вирішення завдань існування конкретної системи (наприклад, навчального закладу). Сукупність цих завдань складає зміст управлінської діяльності адміністрації школи, педагога, учня (студента) й утворює їх цільові функції [59, 43].
Кожна цільова функція в управлінському процесі охопить всі його етапи (збір та аналіз інформації, визначення критеріальної моделі результату, передача мети та її адаптація до умов виконання, організація діяльності для досягнення мети, встановлення комунікативних зв'язків з поточним коригуванням, контроль результату, прогнозування подальшого розвитку).
Таким чином, зазначені функції повністю охоплюють процес управління ЗНЗ і дозволяють реалізувати основні цілі освітньої політики через відповідний механізм такого управління. Далі розглянемо структурно-процесуальну схему здійснення механізмів державно-громадського управління якістю ЗСО на різних рівнях, зокрема національному і регіональному, а також циркуляцію інформаційних потоків між об'єктами і суб'єктами державного управління ЗСО.
Мета професійного становлення директора школи, не може зводитися до освітніх стандартів, зафіксованих у відповідних навчальних планах й програмах. Вона повинна бути пов'язана з цілями загальної, професійної і післядипломної освіти, а тому реалізація дозволила вибудовувати індивідуальний освітній маршрут особистості в процесі її безперервної освіти.
Отже, зазначені вище функції є достатніми, охоплюючими весь одиничний цикл управління. Бачення цих функцій саме в такому контексті зробить управлінську діяльність керівника загальноосвітнього навчального закладу більш сучасною, критеріальною і цілеспрямованою.
Висновки до розділу І
На основі аналізу особливостей та структури управлінської діяльності в загальноосвітньому навчальному закладі можна визначити сутність управлінського циклу (як технології внутрішньошкільного управління за результатами системного аналізу) за таким алгоритмом:
визначення конкретної управлінської мети, орієнтованої на учнів, формулювання конкретних бажаних рис, характеристик, моделювання конкретного кінцевого результату (прогностична діяльність);
визначення методів, за допомогою яких буде вимірюватися цей результат (планово-прогностична діяльність);
врахування ролі людського фактора (мотиваційно-цільова діяльність);
організація роботи шкільного колективу на основі результатів психолого–педагогічних досліджень, передового досвіду; визначення норм, правил, вимог до діяльності всіх учасників навчально-виховного процесу – моделювання діяльності учнів, батьків відповідно до основної мети (організаційно-виконавча діяльність);
формулювання вимог до рівня навчальних досягнень, вихованості, розвитку учнів на основі результатів аналізу отриманої ідеальної моделі діяльності всіх учасників навчально-виховного пронесу (організаційно-виконавча діяльність);
планування власної управлінської діяльності, спрямованої на досягнення основної мети школи на основі результатів порівняння ідеальної моделі з реальним рівнем навчально-виховного процесу, зіставлення її з роботою окремих педагогів, груп, з урахуванням того, що кожний наступний крок є продовженням попереднього і умовою реалізації наступних (контрольно-аналітична, регуляторно-корекційна діяльність). Система управління має бути гнучкою до ситуації, інтересів людей, орієнтованою на досягнення мети.
Керівник – реформатор повинен мати риси неформального лідера, щоб спонукати людей до змін, оновлення, удосконалення, щоб за ним ішли послідовники.
Таким чином важливою умовою формування особистості сучасного керівника навчального закладу є формування його культури. Базисними поняттями цього визначення є загальна культура керівника закладу, управлінська культура, методична культура, комунікативна культура та корпоративна культура, яка має грунтуватися на мотивації праці, діяльності керівника ЗНЗ, баченні перспектив розвитку.
РОЗДІЛ ІІ. ЦІННІСНІ ЗМІСТИ УПРАВЛІНСЬКОЇ ДІЯЛЬНОСТІ СУЧАСНОГО КЕРІВНИКА ОСВІТИ
ціннісний орієнтація управлінський загальноосвітний
2.1 Проблема ціннісних орієнтацій управлінської діяльності в ЗНЗ
Проблема ціннісної компетентності будь-якого суб’єкта управлінської діяльності перебуває у загальному руслі розвитку сучасної теорії та практики управління. Вдосконалення професійної діяльності керівників ЗНЗ є провідним напрямком функціонування та розвитку системи підвищення кваліфікації педагогів та керівників освіти.
В найзагальнішому вигляді ціннісна орієнтація людини до діяльності розуміється як сукупність соціальних потреб, що спонукають людину до здійснення певних дій. Ці потреби перебувають зовні і усередині людини і примушують її усвідомлено або ж не усвідомлено скоювати деякі вчинки. При цьому зв'язок між соціальними потребами і діями людини опосередкований дуже складною системою взаємодій, внаслідок чого piзні люди можуть абсолютно по piзному peaгувати на однакові дії з боку потреб. Більш того, поведінка людини, здійснювані нею дії у свою чергу також можуть впливати на її peaкцію на дії, внаслідок чого може мінятися як ступінь впливу дії, так і спрямованість поведінки, що викликається цією дією [62, 45].
Беручи до уваги сказане, можна спробувати дати визначення ціннісної орієнтації, що більш деталізується. Ціннісна орієнтація – це сукупність внутрішніх і зовнішніх рушійних сил, які спонукають людину до діяльності, задають межі і форми діяльності і додають цій діяльності спрямованість, орієнтовану на досягнення певної мети. Вплив ціннісної орієнтації на поведінку людини залежить від безлічі чинників, багато в чому індивідуально і може мінятися під впливом зворотного зв'язку з боку діяльності людини.
Перший підхід грунтується на дослідженні змістовної сторони теорії ціннісних орієнтацій. Такі теорії базуються на вивченні потреб людини, які є основним мотивом її поведінки, а отже, і діяльності. До прихильників такого підходу можна віднести американських психологів Абрама Macлоу, Фредеріка Герцберга і Девід Мак Клелланд. Розглянемо докладніше ці теорії [74, 507].
Теорія ціннісної орієнтації за Macлоу, отримала назву “ієрархія потреб Macлоу”. Суть її зводиться до вивчення системи потреб людини. В основі поведінки лежать потре6и людини, які можна розділити на п'ять груп: фізіологічні потреби, необхідні для виживання людини: в їжі, у воді, у відпочинку і т.д.; потреби в безпеці і упевненості в майбутньому – захист від фізичних і інших небезпек із сторони навколишнього світу і упевненість в тому, що фізіологічні потреби задовольнятимуться і в майбутньому соціальні потреби – необхідність в соціальному оточенні. В спілкуванні з людьми, відчуття “ліктя” і підтримка; потреби в пошані, у визнанні оточуючих і прагненні до особистих досягнень потреба самовираження, тобто потреба у власному зростанні і в peaлізації своїх потенційних можливостей.
Перші дві групи потреб первинні, наступні три вторинні. Згідно теорії Macлоу, всі ці потреби можна розташувати в строгій ієрархічній послідовності у вигляді піраміди, в підставі якій лежать первинні потреби вершиною є вторинні.
Значення такої ієрархічної побудови полягає в тому, що пріоритетні для людини потреби більш низьких piвнів і це позначається на його мотивації. Іншими словами, в поведінці людини більш визначаючим є задоволення потреб спочатку низьких piвнів, потім, у міру задоволення цих потреб, стають стимулюючим чинником і потреби більш високих piвнів. Цим він хотів показати, що потреби нижніх рівнів вимагають задоволення і, отже, впливають на веління людини перш, ніж на мотивації почнуть позначатися потреби більш високих рівнів. У кожен конкретний момент часу людина буде прагнути до задоволення тієї потреби, що для нього є більш важливою або сильною. Перш ніж потреба наступного рівня стане найбільш могутнім визначальним фактором у поводженні людини, повинна бути задоволена потреба більш низького рівня [74, 475].
Оскільки з розвитком людини як особистості розширюються її потенційні можливості, потреба в самовираженні ніколи не може бути цілком задоволена. Тому процес мотивації поводження через потреби нескінченний.
Для того, щоб наступний, більш високий рівень ієрархії потреб почав впливати на поводження людини, не обов'язково задовольняти потребу більш низького рівня цілком.
Маслоу відзначає: “Дотепер ми говорили, що ієрархічні рівні потреби мають фіксований порядок, але насправді ця ієрархія не така “тверда”, як ми думали. Це правда, що для більшості людей, з якими ми працюємо, їхні основні потреби розташовувалися приблизно в тім порядку, як ми вказали. Однак був і ряд виключень. Є люди, для яких, наприклад, самоповага є більш важливим, чим любов” [124, 46].
Теорія Маслоу внесла винятково важливий внесок у розуміння того, що лежить в основі прагнення людей до дії. Керівники різних рангів стали розуміти, що мотивація людей визначається широким спектром їхніх потреб. Для того, щоб мотивувати конкретної людини, керівник повинний дати йому можливість задовольнити його найважливіші потреби за допомогою такого образа дій, що сприяє досягненню цілей всієї організації. Ще не дуже давно керівники могли мотивувати підлеглих майже винятково тільки економічними стимулами, оскільки поводження людей визначалося, в основному, їхніми потребами нижчих рівнів [124, 73].
Слід зазначити, що з розвитком економічних відносин і вдосконаленням управління значна роль в теорії ціннісних орієнтацій відводиться потребам більш високих piвнів. Представником цієї теорії вважається Девід Мак Клелланд. Згідно його твердженню структура цінностей вищого piвня зводиться до трьох чинників: прагненню до успіху, прагненню до влади, до визнання. При такому твердженні успіх розцінюється не як похвала або визнання з боку колег, як особисті досягнення в результаті активної діяльності, як готовність брати участь в ухваленні складних piшень і нести за них персональну відповідальність. Прагнення до влади повинне не тільки говорити про честолюбство, але і показувати уміння людини успішно працювати на piзних piвнях управління в організаціях, прагнення до визнання – його здатність бути неформальним лідером, мати свою власну думку і уміти переконувати оточуючих в його правильності. Цінність влади виражається як бажання впливати на інших людей. У рамках ієрархічної структури Маслоу цінність влади попадає кудись між потребами в повазі і самовираженні. Люди з ціннісною орієнтацією до влади найчастіше виявляють себе як відверті й енергійні люди, що не бояться конфронтації і прагнуть відстоювати первісні позиції. Керування дуже часте залучає людей з потребою влади, оскільки воно дає багато можливостей виявити і реалізувати неї [78, 211].
Аналізуючи різні можливі способи задоволення потреби влади, Мак-Клелланд відзначає: “Тих людей, у яких найвищої є потреба влади і відсутня схильність до авантюризму або тиранії, основною цінністю є потреба до прояву свого впливу, треба завчасно готувати до заняття вищих керівних посад...” [73, 8].
Потреба успіху також знаходиться десь посередині між потребою в повазі і потребою в самовираженні. Ця потреба задовольняється не проголошенням успіху цієї людини, що лише підтверджує його статус, а процесом доведення роботи до успішного завершення.
Люди з високорозвиненою потребою успіху ризикують помірковано, люблять ситуації, у яких вони можуть узяти на себе особисту відповідальність за пошук рішення проблеми і хочуть, щоб досягнуті ними результати заохочувалися цілком конкретно.
Фредерік Герцберг створив модель двохчинника, яка показує задоволеність роботою. Ця теорія з'явилася у зв'язку з необхідністю з'ясувати вплив матеріальних і нематеріальних чинників на мотивацію людини, що росте.
Перша група чинників (санітарні чинники: політика компанії та керування; нагляд; відносини з начальством, рівними та підлеглими; умови праці; зарплата; особисте життя; статус; охорона.) пов'язана з самовираженням особи, її внутрішніми потребами. також з навколишнім середовищем в якому здійснюється сама робота.
Друга група чинників ціннісної орієнтації ( успіх, визнання, престиж, просування, зростання) пов'язана з характером і єством самої ціннісної дії. Керівник тут повинен пам'ятати про необхідність узагальнення змістовної частини [71, 56].
Другий підхід до ціннісної орієнтації базується на процесуальних теоріях. Тут мова йде про розподіл зусиль працівників і вибір певного виду поведінки для досягнення конкретних цілей. До таких теорій відносяться: теорія очікувань, або модель мотивації за В. Врумом; теорія справедливості і теорія, або модель Портера – Лоулера.
Теорія мотивації Л. Портера – Е. Лоулера. Ця теорія побудована на поєднанні елементів теорії очікувань і теорії справедливості. Суть її в тому, що введені співвідношення між винагородою і досягнутими результатами. Л. Портер і Э. Лоулер ввели три змінні, які впливають на розмір винагороди: зусилля, особові якості людини і його здібності і усвідомлення своєї ролі, що затрачують, в процесі праці. Елементи теорії очікування тут виявляються в тому, що працівник оцінює винагороду відповідно до зусиль, що затрачують, і вірить в те, що ця винагорода буде тим, що адекватно затрачує їм зусиллям. Елементи теорії справедливості виявляються в тому, що люди мають власну думку з приводу правильності або неправильності винагороди в порівнянні з іншими співробітниками і відповідно і ступінь задоволення. Звідси важливий висновок про те що саме результати праці є причиною задоволення співробітника, не навпаки. Згідно такої теорії результативність повинна неухильно підвищуватися [117, 13].
У своїй теорії мотивації Дуглас Макгрегор проаналізував діяльність виконавця на робочому місці і виявив, що кepiвник може контролювати наступні параметри, що визначають дії виконавця:
завдання, які одержує підлеглий;
якість виконання завдання;
час отримання завдання;
очікуваний час виконання задачі;
засоби, що є для виконання задачі;
колектив, в якому працює підлеглий;
інструкції, одержані підлеглим;
переконання підлеглого в посильності задачі;
переконання підлеглого у винагороді за успішну роботу;
розмір винагороди за проведену роботу;
piвень залучення підлеглого в круг проблем, пов'язаних з роботою.
Всі ці чинники залежать від кepiвника і в той же час тією чи іншою мірою впливають на працівника, визначають якість і інтенсивність його праці. Дуглас Макгрегор прийшов до висновку, що на основі цих чинників можливо застосувати два piзні підходи до управління, які він назвав “Теорія X” і “Теорія У”.
“Теорія X” демонструє суто авторитарний стиль управління, який характеризується істотною централізацією влади, жорстким контролем по перерахованих вище чинниках.
“Теорія У” відповідає демократичному стилю управління і припускає делегування повноважень, поліпшення взаємостосунків у колективі, обліку відповідної мотивації виконавців і їх психологічних потреб, збагачення змісту роботи.
Проте буде помилково вважати, що наведені вище мотиваційні моделі бездоганні і їх не можна піддати критиці за недоліки, що є в них, в теоретичному і практичному аспектах. Poзглянуті вище стратегічні теорії управління людськими ресурсами кожний заклад, установа тощо адаптує під специфічні особливості свого функціонування. Від успішності piшення цього питання залежить чи будуть підлеглі прагнути працювати добре або ж просто відбувати години.
Отримання нового місця роботи, так само як зміна звичних умов діяльності, стимулює працівника, викликає в ньому бажання проявити себе з кращого боку. Не діставши можливості відчути себе необхідним, самостійним працівником, якому довіряють і якого поважають, він розчаровується в своїй роботі.
При цьому, навіть просто з економічної точки зору, люди є надзвичайно дорогим ресурсом, отже, повинні використовуватися з максимальною ефективністю. Керівник так само зобов'язаний розуміти, що тут існує і моральний чинник [86, 35].
Система безперервної освіти, підвищення кваліфікації як основа професійного становлення та педагогічної майстерності розглядається в роботах В.А. Кан-Каліка [58], Н.В. Кузьміної, Н.Д. Некадрова [92], В.В. Олійника [83], Є. М. Павлютенка [91] та ін. Велике теоретичне та практичне значення цих досліджень є безумовним, але управління освітою та загальноосвітніми закладами відбувається в нових соціально-економічних умовах, для яких є характерними нестабільність, соціальна неоднорідність, децентралізація управління освітою, посилення самостійності регіонів та ін.
В узагальненому вигляді ціннісна орієнтація людини до діяльності розуміється як сукупність рушійних сил, які спонукають людину до здійснення певних дій. Ці сили знаходяться зовні і усередині людини і примушують її усвідомлено або ж не усвідомлено скоювати деякі вчинки. При цьому зв'язок між окремими силами і діями людини опосередкований дуже складною системою взаємодій внаслідок чого piзні люди можуть абсолютно по piзному peaгувати на однакові дії з боку однакових сил. Більш того, поведінка людини, здійснювані нею дії у свою чергу також можуть впливати на її peaкцію на дії, внаслідок чого може мінятися як ступінь впливу дії, так і спрямованість поведінки, що викликається цією дією [103, 3].
Беручи до уваги сказане, можна спробувати дати більш детальне визначення ціннісної орієнтації. Вона є сукупністю внутрішніх і зовнішніх рушійних сил, які спонукають людину до діяльності, задають межі і форми діяльності і додають цій діяльності спрямованість, орієнтовану на досягнення певної мети. Вплив ціннісної орієнтації на поведінку людини залежить від безлічі чинників, багато в чому індивідуально і може мінятися під впливом зворотного зв'язку з боку діяльності людини.
Керівник сучасного освітнього закладу повинен бути готовим до роботи в нових умовах. Це й зумовлює необхідність розробки нових підходів до підвищення професійної компетентності управлінських кадрів.
Проблема професійної компетентності директора школи загострюється ще й тому, що вона є недостатньо розробленою у педагогічній теорії та практиці. Попри те, що в педагогічній науці накопичено значні здобутки у розробці теоретичних засад та практичних рекомендацій щодо вдосконалення освітнього процесу та підготовки кадрів для освіти, проблема специфіки підготовки та професійного становлення директора школи ще не має достатнього науково-методичного забезпечення [100, 7].
Провідний у минулі роки технократичний підхід у науці та практиці призвів до того, що для успішного виконання функцій управління навчальним закладом вважається достатнім мати певні знання, уміння та навички. Процеси гуманізації та гуманітаризації освітнього та післядипломного педагогічного процесів впливають на те, що у центрі уваги науковців виявляється людина, тому в сучасних дослідженнях управлінської діяльності (Л.М. Карамушка, В.В. Крижко, Є.М. Павлютенко та ін.) виділяються компоненти професійного становлення, які характеризують якості особистості. У європейських країнах відбувається орієнтація освіти на компетентнісний підхід. Використання компетентнісного підходу ґрунтується на розумінні того, що прогрес людства залежить не стільки від економічного зростання, скільки від рівня розвитку особистості, що передбачає перехід від класичного поняття "людські ресурси" до концепції “компетентності людини”. Професійна компетентність розглядається як система, інтегративна якість, яка не зводиться ні до окремих якостей особистості або до їх суми, ні до певних знань, умінь та навичок та дозволяє людині успішно здійснювати свою професійну діяльність, адаптуватися в навколишньому середовищі, реалізувати власний потенціал. У структурі професійної компетентності визначають когнітивну та діяльнісну складову, особистісні характеристики – ціннісні орієнтації, здібності, риси характеру, досвід діяльності тощо. Найбільш системною, на наш погляд, є структура, визначена Є. М. Павлютенко, який виділяє мотиваційно-потребнісний, операційно-технічний та рефлексивно-оцінювальний компоненти професійної компетентності. У нашому дослідженні ми спираємося саме на таке визначення структури професійної компетентності [91, 26].
Мотив досягнення успіху традиційно розглядається як мотив, що виражає прагнення людини до досягнення високих результатів у різних видах діяльності. Уперше дефініцію мотиву досягнення успіхів дав Г. Меррем. Пізніше це визначення було уточнено Д. Макклеландем. Х. Хекхаузен відзначив, що оцінка людиною власних досягнень може узгоджуватися з тим, вміє чи не вміє вона розділяти здібності та зусилля, які вона докладає [116, 256].
Серед керівників закладів освіти в 2005 році було проведено дослідження мотиву досягнення успіхів, мотиву запобігання невдачам та потреби в досягненнях.
20% від загальної кількості респондентів мають дуже високу мотивацію до успіху, наполегливі у досягненні мети, готові подолати будь-які перешкоди, у той час як 65% респондентів мають середню мотивацію до успіху, таку саму, як у більшості людей. Прагнення до мети нестійке, іноді ці особи відчувають бажання все кинути, тому що вважають, що мета, до якої вони прагнуть, недосяжна. 15% серед опитаних мають слабку мотивацію до успіху, вони задоволені тим, що мають, і вважають, то, незалежно від їхніх зусиль, все як-небудь минеться. Відзначимо, що нестійке прагнення до мети або слабка мотивація керівників шкіл, спонукають бажання в 4 % респондентів переїхати, якщо трапиться така нагода; 39% мають бажання змінити професію.
Отже, одним із завдань післядипломної педагогічної освіти керівників шкіл є розвиток їхніх індивідуальних мотивів. На жаль, як у програмах підвищення кваліфікації, так і в міжкурсовий період відсутня програма розвитку мотиваційного компонента професійної компетентності директорів.
Для закріплення мотивації успіху важливим є і реалістичне визначення цілей власної діяльності, але при цьому не менш актуальним є й рівень намагань під час визначення цілей, тобто програма підвищення мотиву досягнення повинна супроводжуватися програмою підвищення рівня намагань [121, 16].
У 40–х роках XX століття вченими була розроблена мультиплікаційна модель “очікуваної цінності”, згідно з якою під час вибору між різними завданнями для кожної з них є дві значущих події – “успіх” або “невдача”. Д. Аткинсоном було розширено цю теорію та введено особистісну зміну “мотивів”. “Напруженню потреби відповідає вираженість мотиву досягнення як особистісної диспозиції, іншими словами, сила мотиву досягнення успіху і мотиву запобігання невдачі. Природі цільового об'єкта відповідає привабливість досягнення успіху в рішенні даної задачі і привабливість запобігання невдачі”. Звернемо увагу на такий висновок X. Хекхаузена: “Людей, які прагнуть до успіху, за допомогою серії індивідуальних невдач було б легко перетворити в таких осіб, які запобігають невдачам, а тих, хто запобігає невдачам, через серію успіхів – в таких, що прагнуть до успіху”. З цього випливає, що мотивацію до успіху можна розвивати ззовні, ініцїюючи серію успіхів для тієї чи іншої особи, а також, якщо людина перебуває здебільшого у стані невдач, можна сформувати мотив запобігання невдачам [67, 190].
Але ж, як відзначають і психологи, діяльність визначається не тільки зовнішньо опосередкованими, але й внутрішньо опосередкованими наслідками – позитивними або негативними – реакції особистості на результати. Тобто для кожного суб'єкта дії існує певний стандарт результатів діяльності, який може задавати різний рівень вимог та по-різному переживатися особистістю. Мотив досягнення теж розглядають А. Бандура та Д. Аткинсон як систему самооцінки особистості. Психологи–дослідники відзначають, що в умовах індивідуального підходу визначення мети діяльності відбувається більш реалістично, тому що людина орієнтується на власні попередні досягнення, а не на результати інших людей.
Ще у 1965 році було опубліковано дослідження Мак-Клелланда, в якому відзначалося, що високовмотивовані студенти Гарвардського університету після його закінчення обіймали провідні посади в економіці держави, у той час як у слаборозвинених країнах особи з високим мотивом досягнення зустрічаються рідко. У 1967 році Мак-Клелланд відкрив у державах, які розвиваються, перші курси мотиваційного тренінгу для зміцнення мотиву досягнень у дрібних та середніх комерсантів. У програмах індійського психолога П. Мехта відзначалося два напрямки: 1) підвищення мотиву досягнення; 2) підвищення рівня намагань для постановки цілей. У програмі Хай-дера де Чармса відзначаються такі вимоги до методики зміни мотивів: 1) ставити реалістичні, але високі цілі; 2) знати свої сильні та слабкі властивості; 3) вірити в ефект власної діяльності; 4) визначати форми поведінки, які дозволяють досягти власних наявних цілей; 5) отримувати зворотний зв'язок під час досягнення цілі; 6) приймати на себе відповідальність за свої дії та їхні наслідки та нести відповідальність за дії інших. Існує й багато інших програм та методик зміцнення мотиву досягнень [59, 58].
Мотив – це спонукання волі; розуміння і почуття, що спонукує діяти, а мотивація – сила мотиву, стимулу. Під мотивацією в змісті менеджменту ми маємо на увазі стимули, що організує одного або групу працівників цілком віддатися роботі, причому це відбувається добровільно, для блага організації або для реалізації наявних програм.
Для різних людей існують різні стимули. Коли ви закінчили школу або університет і одержали першу роботу, самим дійсним стимулом для вас швидше за все було призначене жалування – реальні гроші, що ви зможете витрачати без необхідності постійно просити батьків оплачувати ваші витрати. Пізніше дуже діючим стимулом вашої діяльності буде просування по службі і, можливо, машина компанії, який ви зможете користуватися.
Як відзначає Торенс Мітчелл ”у нашому суспільстві фізіологічні потреби і потреба в безпеці грають відносно незначну роль для більшості людей. Тільки дійсно безправні і найбідніші шари населення керуються цими потребами нижчих рівнів. Звідси випливає очевидний для теоретиків систем керування висновок про те, що потреби вищих рівнів можуть служити кращими мотивуючими факторами, чим потреби нижніх рівнів. Цей факт підтверджується дослідниками, що проводили опитування працівників про мотиви їхньої діяльності“ [112, 34]
Таким чином, якщо ви хочете мотивувати людей з потребою успіху, ви повинні ставити перед ними задачі з помірним ступенем ризику або можливістю невдачі, делегувати їм достатні повноваження для того, щоб розв'язати ініціативу в рішенні поставленої задачі, регулярно і конкретно заохочувати них відповідно до досягнутих результатів.
Мотивація на підставі потреби Мак-Клелландом схожа з мотивацією за Маслоу. Такі люди зацікавлені в компанії знайомих, налагодженні інших відносин, наданні допомоги іншим [124, 74].
Люди з розвинутою ціннісною орієнтацією будуть притягнуті такою роботою, що буде давати їм великі можливості соціального спілкування. Їхні керівники повинні зберігати атмосферу, що не обмежує міжособистісні відносини і контракти. Керівник може також забезпечити задоволення їхньої ціннісної орієнтації, приділяючи їм більше часу і періодично збираючи таких людей окремою групою.
Основою ціннісної орієнтації є принцип комплексності, відповідно до якого ціннісна орієнтація персоналу має базуватися на трьох основних компонентах: потенційні можливості співробітника (психолого–фізіологічні особливості особистості, освіта, виховання, досвід та ін.), особистісні мотиваційні компоненти, мета і завдання бізнесу.
При цьому орієнтацію персоналу передбачає врахування основних базисних потреб людини:
фізіологічних (збудливість, потреба в екзогенних подразниках; потреба в підтримці гомеостазу та ін.);
потреба в безпеці і захищеності;
потреба в любові і прихильності;
потреба в досягненнях;
потреба в соціальному схваленні (кар'єра, соціальний статус);
Набір базисних потреб якісно і кількісно різний у кожної людини і визначається генотипом, фізіологічним функціональним станом, вихованням, зумовленим досвідом і безліччю інших складових. Індивідуальний базисний набір потреб – основа мотивації праці кожного співробітника.
Із генотипом усе зрозуміло, саме він визначає індивідуальні особливості процесів вищої нервової діяльності. Коркові процеси в головному мозку мають індивідуальне забарвлення і можуть бути сильними або слабкими, урівноваженими або неврівноваженими, рухливими або інертними. Справді, різні темпераменти є виявом індивідуальних особливостей збуджувальних і гальмівних процесів у вищих відділах головного мозку. Сама посада і функціональні посадові обов'язки повинні відповідати типам вищої нервової діяльності співробітника. Холерик, який відповідає за документообіг фірми, не порадує ані безпосереднього керівника, ані співробітників. Та й сам навряд чи буде задоволений перебігом роботи [93, 57].
Генотип визначає фізіологічні потреби співробітника. Потреба в різних екзогенних подразниках генетично детермінована, тому зрозумілою є ситуація, коли в одній організації, відділі зустрічаються співробітники з різною потребою в подразниках. Одному для оптимальної працездатності та задоволеності роботою необхідне постійне відчуття новизни, іншому – важливе відчуття стабільності
У класичній праці Ф. Фарлі наведений опис двох типів особистостей, які розрізняються за силою потреби у зовнішніх подразниках. Перший тип умовно називається особистістю типу “Т”, до якого належать люди з високою потребою в екзогенних подразниках. Їм необхідне постійне відчуття новизни, пригод, ризику. Вони легко адаптуються у стресових ситуаціях і новому колективі. Очевидно, що при недостатній кількості екзогенних подразників такі співробітники їх “вигадуватимуть”. Добре, якщо це буде ідея нового проекту, а не створення конфліктної ситуації в групі. Згідно з Ф. Фарлі, такі співробітники мають високу креативність, тому необхідно спрямовувати їхню енергію в русло творчої діяльності. Мотиваційним для такого співробітника є делегування повноважень у проведення попередніх переговорів, участь у виставках, презентація товарів або послуг фірми.
Другий тип особистості, тип “t”, має низьку потребу в зовнішніх подразниках. Такі люди відчувають комфорт в організаціях на посадах із великою кількістю рутинної роботи. Головне для них – надійність, стабільність і відчуття спокою. Нова робота чи новий співробітник можуть спричинити у них стан хронічного стресу. Таким співробітникам краще доручати підготовку бізнес-плану, а не впровадження самої інновації.
Два типи особистостей, описаних Ф. Фарлі, перебувають ніби на діаметрально протилежних полюсах, а більшість співробітників в організації перебувають на різних відстанях від полюсів “Т“ і “t“.
Оскільки неспецифічна реакція організму на будь-який екзогенний подразник і є стресом, зрозуміло, що люди “Т” і “t“ типів відрізнятимуться не тільки за своєю стресореактивністю, а й за стресовитривалістю. Тобто за своєю здатністю сприймати й гамувати стрес. Те, що для “Т” типу буде елементом новизни з позитивними емоціями, для особистості типу “t” може спричинити функціональний розлад [106, 58].
Існує комплекс не тільки психологічних тестів, а й фізіологічних методів, які дають змогу диференціювати осіб із різною реактивністю і витривалістю до дії екзогенних подразників.
Первинні потреби людини зумовлені генетично, одна з них – потреба в підтримці гомеостазу. Для підтримки фізіологічного балансу в організмі необхідні вода, поживні речовини, виділення з організму продуктів обміну, відпочинок. Фундаментальною фізіологічною потребою А. Маслоу вважав також сон. Незадоволення цих потреб призводить до стресу, що переходить у функціональні розлади і розвиток патологічних станів (хвороба). Задоволення цієї базової потреби відбувається через матеріальні стимули: оплата за тарифними ставками і посадовими окладами; доплати і компенсації; надбавки; премії; соціальні бонуси; виплати дивідендів.
Базисні потреби особистості в безпеці і захищеності кожен співробітник задовольняє самостійно. Але, з іншого боку, можливості в реалізації потреби надійності і захищеності його квартири, будинку, залежать від розміру заробітної плати. Страхування життя і здоров'я може бути частиною соціального бонусу, наданого фірмою. Сфера трудової діяльності може законодавчо закріпити страхування життя і здоров'я. Наприклад, при медичному обслуговуванні хворих на СНІД страхування співробітників, які безпосередньо контактують із хворими, вірусоносіями або з їхньою кров'ю, необхідно обов'язково забезпечувати медичним закладом [120, 16].
Потреби в любові і прихильності, тобто афіліаційні потреби, їхня виразність і ступінь інтенсивності в кожної людини різні. На цій потребі побудована філософська концепція “альтруїстичного егоїзму” Г. Сельє, відповідно до якої саме заради самолюбові людина чинить альтруїстичні вчинки, чим задовольняє потребу в любові до людей, які її оточують.
Потреба в афіліації може змінюватися з віком. Людину з підвищеною потребою афіліації легко визначити за одягом, вона відповідає тому середовищу, в яке прагне потрапити і схвалення якого бажає заслужити.
Потреба в афіліації базисна, її слід використовувати як складову загальної мотивації праці, оскільки без прихильності один до одного і любові не можна створити команди, а, отже, досягти успіху в бізнесі. Лі Якокка вважає складовою формули успіху дбайливе ставлення всіх членів команди один до одного. Вони повинні любити один одного. Кожному гравцеві команди варто думати про свого сусіда і говорити собі: “Якщо я не зупиню того настирного хлопця з команди супротивника, Полеві можуть зламати ноги. Мені необхідно добре впоратися зі своїм завданням, щоб і Пол зумів впоратися із своїм”.
Такі стосунки в команді можуть сформуватися тільки при кропіткій роботі лідера. Насамперед – це уважне ставлення до співробітників. Людям може бути байдуже, наскільки багато знає лідер, – важливо, що вони йому не байдужі. Якщо члени команди відчувають, що керівник насправді ними опікується, не забуває про їхні інтереси, вони прислухатимуться і поважатимуть його. Легко любити співробітника, який є професіоналом, якісно виконує свої обов'язки. Значно важче – який заслужив догану. Тут, справді, необхідне почуття доброзичливості, якщо не любові. При зайвій запальності керівника доцільно вести записну книгу заслуг, з окремою сторінкою на кожного співробітника. Прочитавши таку сторінку, легше впоратися з негативними емоціями з приводу “втраченої справи”.
Навіть одержуючи догану, співробітник має відчувати, що він сам, результати його діяльності, його минулі успіхи не байдужі керівництву.
Важливим мотиваційним стимулом є зовнішнє схвалення, визнання. Ганс Сельє у своїй книжці “Від мрії до відкриття” пише: “Я цілком визнаю, що зовнішнє схвалення, яке виражається в різноманітних видах визнання і почестей, є важливим стимулом для більшості з нас, якщо не для всіх”. Саме тому серед менеджерів існує вислів, що лаяти краще по телефону, хвалити – при всіх. Або: не похвалиш, не поїдеш [54, 40].
Ще під час роботи над докторською дисертацією я звернула увагу, що тварини (пацюки, морські свинки), яких заохочували в ранньому дитинстві (брали на руки, гладили, давали щось смачненьке) виростали кмітливішими. Подорослішавши, вони швидше проходили лабіринт, робили в ньому менше помилок, ніж тварини, привезені з розплідника. Ці тварини мали також стійкішу імунну систему.
Справді, добре слово кожному приємне. Основний недолік вітчизняного менеджменту – перегин у бік жорсткого ставлення до підлеглих. Це виявляється в тому, що підлеглих не прийнято хвалити, покарання переважають над заохоченнями. Водночас встановили, що заохочення є кращим стимулом до праці, ніж покарання. Наприклад, за запізнення прийнято накладати стягнення. У деяких організаціях за це позбавляють премії. Однак при впровадженні системи матеріального заохочення за відсутність запізнень дисципліна різко поліпшується, попри невеликий розмір премій [42, 104].
Заради справедливості потрібно вказати на інший бік медалі: хвала і почесті можуть ініціювати вороже ставлення до їх об'єкта з боку інших співробітників. Усякий вияв переваги є конфліктогеном. У такій ситуації співробітник від високої оцінки своєї діяльності отримає більше негативних емоцій, ніж позитивних.
Позитивні і негативні емоції запускають фізіологічні механізми, спрямовані на “дію”. При виникненні емоційної напруги обсяг вегетативних зрушень (підвищення частоти серцевих скорочень, кров'яного тиску, викид у кров'яне русло гормонів і медіаторів) значно перевищує реальні потреби організму. Тобто доручення відповідальної роботи, при наявності у співробітника “емоційного сплеску” – це турбота не тільки про справу, а й про самого співробітника. У цей момент він здатний зробити чимало. З практичної точки зору на цей факт звертав увагу Лі Якокка, коли зазначав, що підвищення – це привід для доручення відповідального завдання.
І навпаки, важка ситуація з низькою ймовірністю досягнення мети, як правило, викликає негативні емоції. У цій ситуації навіть невеликий успіх спричиняє позитивну емоцію наснаги, що підсилює потребу у досягненні мети. Тоді невеликим успіхом для співробітника може бути розуміння, співчуття, віра в нього безпосереднього керівника [14, 56].
Мотивація праці повинна враховувати і потребу в досягненнях. Люди, які володіють цим, ставлять перед собою завдання, виконати які означає для навколишнього оточення досягти успіху. Вони хочуть бути на висоті і люблять отримувати позитивні відгуки про свою діяльність від оточуючих. Для виявлення таких співробітників немає необхідності в психологічному тестуванні, навіть свій вільний час вони присвячують основній роботі.
На формування у дитини потреби в досягненнях впливають установки батьків. Як правило, люди з високою потребою досягнення цілей стимулюють розвиток самостійності у дітей. Діти у ранньому віці вчаться покладатися на свої сили, внаслідок чого розвивається почуття впевненості в собі. Подолання труднощів і власні досягнення радують їх. І навпаки, батьки з низькою потребою в досягненнях надмірно опікують своїх дітей, допомагають або виконують за них повсякденні справи. Оскільки таким дітям надається менше свободи, у них формується слабка потреба в досягненнях.
Люди, які мають сильну потребу в досягненнях, воліють покладатися на власні сили і прагнуть самовдосконалення. Вони схильні працювати над завданнями, які вимагають чималих зусиль, але не є нерозв'язними. Такі люди відчувають більше задоволення від своєї роботи тоді, коли можуть самі її планувати і самостійно визначати свою мету. Вони воліють грати в шахи, а не в покер, тому що азартні ігри не вимагають від них серйозних фізичних і інтелектуальних зусиль. Людям, які пристрастилися до гри в казино або до кінних перегонів, подобається можливість легко виграти великі суми. Дослідження довели, що такі люди зрідка домагаються великих успіхів у своїй професійній діяльності. Успішно працюючі люди, як правило, хочуть відчувати особисту відповідальність за свої досягнення. Цей фактор враховують при формуванні філософії організації, документа, який є сукупністю внутрішніх фірмових принципів і правил взаємовідносин між співробітниками, своєрідною системою цінностей (“моральний кодекс компанії”). У розділі “Захоплення (хобі)” цього документа зафіксовано, що організація не підтримує захоплення співробітників азартними іграми на гроші [29,136].
Мозок людини, його будова (цитоархітектоніка), тобто базисний матеріал для реалізації основних функцій, формуються до 3-річного віку. Отже, усе, що відбувається упродовж перших років життя, формує особистість на біологічному рівні. Наприклад, важливо, які казки слухатиме маля. Російські народні казки “По щучому велінню” або “Про Іванушку дурачка” формують когнітивні особливості організму саме з установкою можливості легкого виграшу великих сум. Для організації значно краще, якщо її співробітникам у дитинстві батьки читали англійську казку “Про трьох поросят”.
Природні здібності людини, визначені її генотипом, неминуче породжують потреби в їхньому застосуванні. Нереалізовані потреби людей у кар'єрному рості, підвищенні соціального статусу можуть створити ситуацію, при якій власники або менеджери – працюють осібно, а співробітники – також осібно. Авторитарний стиль управління дуже часто призводить до ситуації, коли співробітники організації можуть ще і зловтішатися з появою в менеджерів (власників) яких-небудь проблем. Наприклад, «до нас має прийти з перевіркою КРУ, подивимося, чим це для них закінчиться».
В історії існує чимало прикладів, коли надія на підвищення соціального статусу, кар'єри робила дива. Класичним прикладом є історія перемог Наполеона. Самодержець Наполеон, проголошений спадкоємним імператором, родич австрійського царюючого дому, зумів запевнити своїх солдатів, що вони, як і раніше, захисники своєї батьківщини від Бурбонів, інтервентів, що він, як і раніше, тільки перший солдат Франції. Вони вірили, що його слова: “У ранці кожного солдата лежить жезл маршала” – не простий звук; солдати охоче згадували, в якому чині починали свою службу Мюрат, Бернадотт, Лефевр та багато інших зірок імператорського генералітету. Солдат – мужик, який перейшов з-під різок поміщика під фухтеля і шпіцрутени офіцера, його обсипає ляпасами і стусанами кожен, починаючи від фельдфебеля. Солдат твердо знав, що не можна говорити про поліпшення його долі, навіть якщо він бореться хоробро і вправно. Генералами ставали або вже на старість, або при протекції і знатності [124, 79].
Таким чином проблема ціннісних орієнтацій в управлінській діяльності загальноосвітніми навчальними закладами носить комплексний характер, передбачає низку заходів задля вирішення цієї проблеми які мають бути шляхи реалізації ціннісної орієнтації в управлінської діяльності загальноосвітніми навчальними закладами, ми розглянемо у наступному розділі.
2.2 Шляхи реалізації ціннісної орієнтації в управлінській діяльності в загальноосвітніх навчальних закладах
На етапі модернізації управлінської діяльності набуває особливої актуальності Проблема ціннісно-мотиваційних характеристик загальної культури керівника освітнього закладу. Через ціннісно-мотиваційні характеристики розкривається зміст діяльності керівника закладу, аналіз якої дозволяє зрозуміти, якими шляхами здійснюється адаптація сучасного керівника до ринкових відносин у суспільстві; як керівник, що виступає суб’єктом формування ціннісних орієнтацій всього колективу і спрямовує його роботу в певне русло, вміє вирішувати конфлікти у власній мотиваційній сфері, інтегрувати нові цінності і ціннісні системи.
Управлінська діяльність сучасного менеджера освіти спрямована на:
забезпечення авчально виховного проціесу;
створення сприятливого клімату в колективі;
налагодження комунікації (створення взаємодії, взаємозв’язку);
створення творчого клімату організації.
Керівництво загальноосвітнім навчальним закладом грунтується на таких основних принципах:
Загальні принципи, серед яких виокремлюємо:
а) суспільно-політичні (принципи об'єктивності, законності, демократизму, детермінованості, децентралізованості управління, гласності);
б) державно-управлінської діяльності, які розкривають відносини та взаємозв'язки методів, форм, стадій та інших елементів управлінського апаратупри здійсненні ним відповідних управлінських функцій. До них належать принципи: професійної компетентності; відповідності елементів (методів, форм, стадій) управлінської діяльності менеджера його функціям і організації; постійного удосконалення форм і методів управління; інформаційної достатності; відкритості доступу до інформації про діяльність ЗНЗ та управління ним; особистісної відповідальності державних службовців за результати управлінського впливу; стимулювання управлінської діяльності та деякі інші, що відносяться до управлінського процесу.
Структурні принципи, які впорядковують структуру управлінської діяльності поділяються на чотири види. У кожному виді принципів ми виокремлюємо ті, які, на наш погляд, важливі в контексті побудови механізму управління ЗНЗ:
а) структурно-цільові, що відображають закономірності, відношення і взаємозв'язки раціональної побудови "дерева цілей" управління ЗНЗ. До них належать принципи: єдності цілей, системності, взаємодоповнюваності, цілеспрямованості й критеріальності, підпорядкованості цілей в їхній ієрархії;
б) структурно-функціональні, які характеризують закономірності побудови функціональної структури управління ЗНЗ, відношення й взаємозв'язки між його елементами. Це принципи: науковості; випереджаючого розвитку теорії щодо практики; забезпечення фінансово-економічної стабільності; відповідності управлінського впливу реальним потребам і запитам об'єктів державного управління, тобто учасників освітнього процесу та системи ЗСО в цілому;
в) структурно-організаційні, що пов'язані із закономірностями побудови організаційної будови управління ЗНЗ, відношеннями і взаємозв'язками між його складовими. Серед них принципи: цілісності системи управління; розподілу компетентностей та ієрархічної узгодженості загальних і цільових функцій, ефективності організаційної структури;
г) структурно-процесуальні, що дають уявлення про основні (визначальні) закономірності, відношення й взаємозв'язки раціонального та ефективного здійснення управлінської діяльності. Насамперед ми виокремлюємо принципи: адаптованості, систематичності оцінювання та встановлення багатоканального зворотного зв'язку.
Спеціальні принципи, що відображають сутність управління ЗНЗ як об'єкта управлінського впливу. До них належать принципи багатоаспектності та перспективності планування.
Варто зазначити, що зазначені принципи управління тісно пов'язані між собою, а зміст і прояв одного з них іноді визначає й формулювання іншого. Розкриємо сутність окремих принципів, які відображають сутність та специфіку механізму управління ЗНЗ.
Принцип об'єктивності управління є одним із загальних принципів, який містить будь-яка система або перелік принципів, незалежно від виду діяльності. Він обумовлює необхідність слідування в усіх управлінських процесах вимогам об'єктивних закономірностей, причому як природничих, так і суспільно-історичних, а також реальним можливостям суспільних сил. Реалізація даного принципу державного управління якістю ЗСО залежить від таких умов:
рівня розвитку суспільства;
цілей;
ступеня реалістичності, об'єктивності оцінки всіх наявних ресурсів;
закономірностей і особливостей розвитку та функціонування державного управління системою;
Принцип законності управління ЗНЗ визначає рівень демократичності суспільства та створює правові умови для можливості реалізації на практиці цілей і завдань освітньої політики щодо забезпечення якості й доступності освіти.
Включення до даного переліку принципу детермінованості управління ЗНЗ обумовлений приналежністю освіти до сфери соціального управління, що викликає необхідність врахування закономірностей та потреб соціального розвитку, суспільних вимог, інтересів держави, характеристик досягнутого системою освіти стану, цілей і завдань модернізації освітньої галузі.
Принципи професійної компетентності, інформаційної достатності та відкритості доступу до інформації про діяльність ЗНЗ відбивають особливості сучасних реформ та вимог часу.
Принцип відкритості доступу до інформації про результати діяльності ЗНЗ передбачає насамперед вільний обмін інформацією між управлінськими структурами, освітнім середовищем та суспільством з метою коригування цілей і завдань розвитку, виявлення та усунення недоліків, а отже й, поліпшення результату, освітнього процесу.
Принцип системності управління пов'язаний з складністю системи ЗНЗ як об'єкта управління.
Принцип цілеспрямованості й критеріальності управління ЗНЗ передбачає встановлення цілей розвитку освітньої системи: віддалених (перспективних), загальних, найближчих, першочергових і другорядних, через чітко окреслені бажані (заплановані) результати, які можна виміряти й оцінити. Отже, цей принцип пов'язаний з принципом підпорядкованості цілей в їхній ієрархії. Для спрямування діяльності всіх суб'єктів державного управління, освітніх установ і ЗНЗ будується модель запланованого результату, виражена у певних параметрах.
Принципи науковості та випереджаючого розвитку теорії відносно практики ґрунтуються на розумінні державного управління як науки.
Принцип відповідності управлінського впливу реальним потребам і запитам об'єктів державного управління, тобто учасників освітнього процесу.
Принцип адаптивності управління ЗНЗ обумовлений необхідністю узгодження й адаптації загальних цілей і функцій управління.
Принцип розподілу компетентностей та ієрархічної узгодженості загальних і цільових функцій в управління.
Принципи систематичності оцінювання та встановлення багатоканального зворотного зв'язку
Принцип багатоаспектності управління ЗНЗ.
Зазначені принципи управління ЗНЗ передбачають, що розробка і впровадження програм розвитку ЗНЗ, моделювання бажаного стану системи освіти будуть успішними, якщо базуватимуться на наукових підходах до планування діяльності, оцінювання результатів аналітичних досліджень і налагодженій системі зворотного зв'язку як інструменту перевірки правильності поставлених завдань.
Але за всім цим стоїть організація роботи загальноосвітнього навчального закладу, яка спирається на особистість керівника, на поведінку і мотивацію діяльості як колективу в цілому так і кожного педагога індивідуально. Об’днуючим началом виступає керівник і настільки вмотивовані його дії мають вплив і вагу для підлеглих і колективу в цілому, настільки це дає змогу втілити їх у життя закладу.
Одним із важливих компонентів є створення умов на основі мотивів для успішного розвитку особистості, колективу і досягнення мети навчального закладу – внести людяність, якість освіти, культуру навчального закладу і колективу, знання.
На основі аналізу літератури нами розроблена модель ціннісної орієнтації управлінської діяльності керівника освіти та представлені шляхи її реалізації на практиці.У моделі представлено основні цінності, які впливають на управлінську діяльність керівника освіти. У цієї моделі ціннісні орієнтації поділяються на дві групи: пізнавальні,які стосуються особистості керівника ЗНЗ, та соціальні, які пов’язані з діяльністю колективу.
До пізнавальних цінностей ми відносимо:
задоволення від роботи (під час своєї діяльності керівник має змогу проявити свої управлінські здібності, які, в свою чергу, допомагають йому розширити свої знання, уміння й навички, знайти різноманітні підходи у спілкувані з педагогічним колективом, упішно розв’язувати будь-які конфлікти та знаходити вихід з нестандартних ситуацій, використовуючи здобуті знання на практиці керівник школи може впроваджувати нові підходи до підвищення педагогічноі майстерності колективу шляхом впровадження нових методів викладання предметів);
перспектива росту (використання у своїй діяльності нових методів і форм управління дає змогу перевести школу на новий більш якісий рівень, а також підвищити свій кваліфікаційний рівеь);
бажання працювати творчо (у своїй діяльності керівник не повинен мислити стандартно, а творчо підходити до вирішння розв’язання поставлених завдань, адже стандартне мислення не дозволить проявити себе як професійного менеджера освіти).
До соціальних цінностей ми відносимо:
усвідомлення значення своєї праці (керівник у своїй діяльності повинен усвідомлювати, що від обраного ним стилю керівництва, а також методів і засобів управління залежить як робота всього педагогічного колективу, так і рівень освіти школи в цілому, впроваджуючи нові форми та методи управління керівник повинен враховувати можливості всіх учасників педагогічного процесу, передбачати можливі прешкоди та прогнозувати очікуваний результат);
повага з боку вищого керівництва (повага проявляється в можливості самостійно вирішувати важливі для школи питання, та допомога у реалізації інноваційних підходів);
доброзичливе ставлення колективу (професійне та доброзичливе ставлення керівника до колективу, допомога при ускладненнях має зворотній зв’язов, що виявляється у сумлінному виконанні своїх обов’язків);
отримання матеріальної винагороди (за сумлінно виконану роботу керівник має отримувати гідну винагороду).

Модель ціннісної орієнтації управлінської діяльності сучасного керівника освіти
Ці компоненти пов’язані між собою й опосередковано впливають один на одного. Від усвідомлення значущості своєї роботи виникає задоволення від роботи – повага вищого керівництва – з’являється перспектива росту – доброзичливе ставлення колективу – бажання творчо працювати. Цінності впливають на керівника та відображаються у його діяльності. З впливу цінностей отримуємо результат діяльності, який прямо залежний від сили ціннісної орієнтації.
Зауважимо, що цінності мають велике значення в цій структурі. Ми розглядаємо їх як необхідний зовнішній та внутрішній фактор, без якого сам процес управління просто неможливий. Вони здійснюють безпосередній вплив на систему цінностей керівника, його соціальний статус, систему мотивації, забезпечуючи зацікавленість у досягненні позитивних результатів. Ці цінності виступають також тими факторами, що визначають особистісну та пізнавальну компетентності керівника.
Від компонентного складу системи цінностей та принципів їх організації залежить також ефективність управління якістю освітнього процесу.
Інакше кажучи, освітнє середовище є тим зовнішнім фактором, від якого залежить культура управління загальною середньою освітою і ефективність процесу формування творчого (креативного) мислення керівника на всіх етапах і рівнях.
У контексті діяльності керівника мотиваційний компонент має надзвичайно велике значення, оскільки він спонукає його і навколишніх до активної діяльності задля досягнення цілей (власних або цілей організації). Наявність високих ціннісних орієнтацій у директора дозволяє забезпечити ефективну реалізацію намічених цілей і завдань, бо такий директор володіє здібностями впливати на інтереси людей, викликати у них потребу активно включатися у трудову діяльність.
Таким чином шляхи реалізації ціннісних орієнтацій в управлінській діяльності ВНЗ можуть бути різні. Ми виокремили такі:
для усвідомлення значущості своєї праці керівнику необхідно зрозуміти, що керівництво процесом виховання школярів є одним з головних його пріоритетів, адже як виховають молоде покоління, таким і буде його майбутнє;
для задоволення від праці потрібна повна самовіддача як керівника, так і колективу;
не слід нехтувати досягненнями керівника та керованого навчального закладу;
давати можливість кар’єрного зростання керівника навчального закладу, за такої можливості з’являється бажання творчо працювати;
гідно винагороджувати досягнення керівника та колективу, саме керівника та колективу, оскільи без колективу досягнення керівника не будуть ні високими, ні значущими.
Реалізуючи ці шляхи ціннісної орієнтації в управлінської діяльності, можна вплинути на ефективність діяльності сучасних керівників освіти та досягти високих результатів їх діяльності.
Висновки до розділу ІІ
Розглянувши проблему ціннісної орієнтації в структурі управлінської діяльності сучасного менеджера освіти, можна зробити такі висновки.
По перше, ціннісна орієнтація – це сукупність внутрішніх і зовнішніх рушійних сил, які спонукають людину до конкретного виду діяльності, задають її межі і форми, надають їй сенс і спрямованість, орієнтовану на досягнення певної мети. Ціннісна орієнтація вплив на поведінку людини і залежить від безлічі чинників, багато в чому індивідуально і може мінятися під впливом зворотного зв'язку з боку діяльності людини, в основі якої лежить мотив. Мотив як спонукання волі, розуміння і потреби до діяльності, дії, а мотивація як сила мотиву, тобто стимулу.
Отже, ціннісна орієнтація в змісті керівництва – це стимули, що організують одного або групу працівників повністю віддатися роботі, причому добровільно, для блага організації або для реалізації наявних програм.
По друге, у контексті діяльності керівника ціннісний компонент має надзвичайно велике значення, оскільки він спонукає себе і навколишніх до активної діяльності задля досягнення цілей (власних або цілей організації). Наявність високих ціннісних орієнтацій у керівника ВНЗ дозволяє забезпечити ефективну реалізацію намічених цілей і завдань, оскільки такий директор здатний впливати на інтереси людей, викликати у них потребу активно включатися у трудову діяльність.
По третє, виокремлені принципи на яких базується управління ЗНЗ, які передбачають, що розробка і впровадження програм розвитку ЗНЗ, моделювання бажаного стану навчально-виховної системи будуть успішними, якщо грунтуватимуться на наукових підходах до планування діяльності, оцінювання результатів аналітичних досліджень і налагодженій системі зворотного зв'язку як інструменту перевірки правильності поставлених завдань.
По четверте, представлена модель ціннісної орієнтації управлінської діяльності сучасного керівника освіти, де показано механізм взаємодії головних цінностей, та їх вплив на діяльність і результат діяльності керівника. Запропоновано шляхи реалізації ціннісних орієнтацій управлінської діяльності сучасного керівника освіти.
По п’яте, ціннісна орієнтація в структурі діяльності керівника ЗНЗ, є факторами процесу управління, здійснюють безпосередній вплив на систему цінностей керівника, його соціальний статус, систему мотивації, забезпечуючи зацікавленість у досягненні позитивних результатів, а також визначають особистісну та пізнавальну компетентності керівника.
ВИСНОВКИ
Кожий керівник має потенціал ще невикористаних ціннісних орієнтацій, які можуть почати діяти відповідно до нових умов і більш високого рівня розвитку управлінської культури. Керівником з високим рівнем педагогічної культури можна вважати таку особистість, в якої ціннісні орієнтації на раціональну діяльність, що сприяє розвитку ЗНЗ є домінуючими.
Викладено сутність та структуру, функції управлінської діяльності керівника освіти.
До основних (стрижневих або просто основних функцій) ми відносимо такі функції: інформаційного забезпечення; встановлення комунікативних зв'язків; перетворення інформації; керівництва. До локалізованих, або циклічно–локалізованих, ми відносимо функції: цілевстановлення і прогнозування; планування і програмування; організації і мотивації; контролю і регулювання [59, 79].
Таким чином, узагальнені функції забезпечують загальну основу управління, його предметну та діяльнісну сторони й віддзеркалюють внутрішню сутність діяльнісного процесу. Загальні функції розкривають зміст управлінського процесу і відбивають логіку, складові компоненти діяльності.
На основі аналізу особливостей та структури управлінської діяльності в загальноосвітньому навчальному закладі можна визначити такий алгоритм.
визначення конкретної управлінської мети;
визначення методів;
врахування ролі людського фактора;
організація роботи шкільного колективу;
формулювання вимог;
планування власної управлінської діяльності.
Таким чином важливою умовою формування особистості сучасного керівника навчального закладу є формування його педагогічної культури. Базисними поняттями цього визначення є загальна культура керівника закладу, управлінська культура, методична культура, комунікативна культура та корпоративна культура, яка має грунтуватися на мотивації праці, діяльності керівника ЗНЗ, баченні перспектив розвитку.
Ціннісна орієнтація – це сукупність внутрішніх і зовнішніх рушійних сил, які спонукають людину до конкретного виду діяльності залежить від безлічі чинників, багато в чому індивідуально і може мінятися під впливом зворотного зв'язку з боку діяльності людини, в основі якої лежить цінність як така.
У контексті діяльності керівника ціннісний компонент має надзвичайно велике значення, оскільки він спонукає себе і навколишніх до активної діяльності задля досягнення цілей (власних або цілей організації). Наявність позитивної ціннісної орієнтації у керівника дозволяє забезпечити ефективну реалізацію намічених цілей і завдань, оскільки такий керівник ЗНЗ здатний впливати на інтереси людей, викликати у них потребу активно включатися у трудову діяльність.
Представлена модель ціннісної орієнтації управлінської діяльності сучасного керівника освіти, де показано механізм взаємодії головних цінностей, та їх вплив на діяльність та результат діяльності керівника. Запропоновано шляхи реалізації ціннісної орієнтації управлінської діяльності сучасного керівника освіти. З’ясовано, що ціннісні орієнтації і мотивація в структурі діяльності керівника ЗНЗ, є факторами процесу управління, здійснюють безпосередній вплив на систему цінностей керівника, його соціальний статус, систему мотивації, забезпечуючи зацікавленість у досягненні позитивних результатів, а також визначають особистісну та пізнавальну компетентності керівника.
Вважажмо, що запропонована модель ціннісної орієнтації управлінської діяльності сучасного керівника освіти може бути поглиблена і уточнена в розширенні мотивів і їх зв’язків та взаємодії.
СПИСОК ВИКОРИСТАНОЇ ЛІТЕРАТУРИ
Анастази А. Психологическое тестирование: в 2 т. – М.: Педагогика, 1982.- т. 2.- с 228.
Бернс Р. Развитие Я концепции в воспитании – М.: Педагогика, 1986. 186 с.
Биков І. Умови успіху // Директор школи, ліцею, гімназії. – 2006. – № 3. – С. 70–72.
Бондарь В.И. Управленческая деятельность директора школы: дидактические аспекты. – К.: Рад. Школа, 1987. – 156 с.
Бутан Ю.В., Ромашок А.И., Козловська О.В. Сучасний керівник навчального закладу. – менеджер освіти. – Тернопіль: Астон, 2003. – 344 с.
Вейлл П. Искусство менеджмента. – М.: Изд-во МГУ, 1993. – 224 с.
Виговська О. Місія директора: до портрета директора на якого чекають усі // Директор школи, ліцею, гімназії. – 2000. – № 1. – С. 78–79
Виханский О.С., Наумов А.И. Менеджмент. – М.: МГУ, 1995. – 415.с.
Внутришкольное управление. Вопросы теории и практики / Под ред. Т.И. Шамовой. – М.: Педагогика, 1995. – 165 с.
Внутришкольное управление: Вопросы теории и практики. – М.: Педагогика, 1991. – 219 с.
Волкова Н.П. Управління загальноосвітнім навчальним закладом Педагогіка: Посібник / Під ред. Н.П. Волкова – К.: Логос, 2001. – С. 377–387.
Волобуєва Т.Б. Управлінський супровід моніторингу якості освіти. – Х.: Основа, 2004. – 24 с.
Гаєвський Б.А. Основи науки управління. – К.: МАУП, 1996. – 204 с.
Гаєвський Б.А. Основи науки управління. Навч. посібник. – К.: МАУП, 1997. – 300 с.
Галузинський В.М., Євтух М.Б. Педагогіка: теорія та історія. – К.: Логос, 1995. – С. 221–230.
Гамаюнов В. Менеджер навчально-виховного процесу // Освіта і управління. – 2000. – № 1–2. – С. 89–94.
Герасимчук А.А., Тимошенко З.І. Філософські основи менеджменту і бізнесу. – К.: УФІМБ, 1999. – 111 с.
Гнатюк Д. Практика шкільного менеджменту // Директор школи. – 2004. – № 35,36. – С. 13–16.
Гнатюк Д. Технологізація управління школою // Директор школи. – 2002. – № 34. – С. 4–5.
Григораш В.В. Директору про аналіз зовнішнього і внутрішнього середовища // Управління школою. – 2006. – С. 2–11.
Григораш В.В., Касьянова О.М., Мармаза О.І. Управління навчальним закладом: Навчально-методичний посібник. – X.: Ранок, 2003. – 85 с.
Гринькова М., Штепа О. Модель менеджера освіти // Підручник для директора. – 2003. – № 7–8.
Гуричев П.С. Философия культуры. – М.: Просвещение, 1994. – 210 с.
Даниленко Л.І. Інноваційна освітня діяльність // Директор школи. – 1998. – № 18(30).
Даниленко Л.І. Модернізація змісту, форм і методів управлінської діяльності директора загальноосвітньої школи: Монографія. – К.: Логос, 1998. – 140 с.
Даниленко Л.І. Модернізація змісту, форм та методів управлінської діяльності директора загальноосвітньої школи. Монографія. 2-е видання. – К.: Логос, 2002. – 140 с.
Даниленко Л.І. Модернізація змісту, форм і методів управлінської діяльності директора загальноосвітньої школи. Монографія. – К.: Логос, 1998. – 140 с.
Деловое общение: учебное пособие для студентов вузов / Л. Г. Титова. – М.: ЮНИТИ, 2005. – 271 с.
Десятов Т.М., Кобернік О.М., Тевлін Б.Л., Чепурна Н.М. Наука управління загальноосвітнім навчальним закладом; Навч. посібник. – X.: Видавнича група “Основа”, 2003. – 240 с.
Деякі аспекти управління сучасною школою // Управління освітою. – 2001. – № 11. – С. 6–9.
Джонсон Н. Рожденные управлять // Офис – 2003.– № 1–2.– С. 14–15
Джунь В. Готовність працівників вищого управлінського складу освіти: проблеми і перспективи рішень // Психологія і наука. – 2005. – № 7. – С.13–14.
Дивак В.В. Удосконалення професійного зростання держ службовців, керівників освіти // Педагогічні інновації: ідеї, реалії, перспективи: Зб. наук. праць. Вип. 5. – К., 2001. – 100 с.
Дмитренко Г.А. Стратегічний менеджмент: цільове управління освітою на основі кваліметричного підходу: Навч. посібник. – К.: ІЗМН. – 1996. – 140 с.
Дмитренко Г.А. Формирование новой управленческой культуры: в Украине: антропосоциальный подход // Корпоративна культура організацій XXI століття: 36 наукових праць / Під заг. ред. Г.Л. Хаста. – Краматорськ.: ДДМА. – 2003. – С. 13–19.
Донська Л. Проти течії ріки, де ти керманичем на човні. // Директор школи, ліцею, гімназії. – 2004. – № 5. – С. 109–111
Дроб’язко П.І. Функції, форми і методи діяльності керівника школи та їх модернізація в сучасних умовах // Директор школи. – 1998. – № 32. –С.
Єльникова Г. Моніторинг діяльності керівника загальноосвітнього навчального закладу. // Директор школи, ліцею, гімназії. – 2003. – № 1. – С. 97–98.
Єльникова Г. Розвиток цільових функцій управління на ізних рівнях організації загальної середньої школи. // Імідж сучасного педагога. – 2000. – № 3. – С. 9–11.
Єльникова Г.В. Наукові основи розвитку управління загальною середньою освітою в регіоні. Монографія. – К.: ДАККО, – 1999. – 303 с.
Єльникова Г.В. Наукові основи розвитку управління загальною середньою освітою в регіоні. – X.: Крок. – 1999. – 250 с.
Єльникова Галина. Розвиток управлінських функцій керівника. // Директор школи, ліцею, гімназії. – 2004. – № 5. – С. 104–108.
Жаліло Я. А. Корпоративні інтереси. – К.: НІСД. – 1999. – 60 с.
Жерносєк І.П. Плани роботи школи // Рад. школа. – 1993. – №9. – С.
Зайченко О.І. Розвиток творчості педагогічної и колективу закладу освіти // Директор школи, ліцею, гімназії. – 2001. – № 2. – С.
Зверева В.И. Самоатестация школы. – М: Центр Поиск, 2000. – 187 с.
Калинович Я. Аспекти управління навчально–виховним закладом // Директор школи. – 2001. – № 29–32. – С. 2–127.
Калініна Л. Професіограма українського директора школи // Директор школи. – 2001. – № 3. –
Калініна Л., Михайленко Т. Управління персоналом. // Директор школи. – 2004. № 29–30. – С. 45–51
Капица В. Ф., моряк В. П. Культура управление персоналом. – Кр. Рог. – 1997. – 264 с.
Карамушка Л.М. Психологічні основи управління в системі середньої освіти: Навч. посібник. – К.: ІЗИН, 1997.
Карамушка Л.М. Психологія освітнього менеджменту // Директор школи. – 2001. – № 25–27. –
Карамушка Л.М. Психологія управління: Навч. посібник. – К.: Міленіум. – 2003. – 344 с.
Колесников Г. Стратегическое управление и организационная культура // Персонал. – І.: 2000. – № 3. – С. 40– 46.
Коломінський Н.Л. Психологія педагогічного менеджменту; Навч. посібник. – К.: МАУП. – 1996. – 176 с.
Колют А. М. Мотивація, стимулювання і оцінка персоналу. / Навч. пос. – К.: КНЕУ. – 1998. – 244 с.
Конаржевский Ю.А. Внутришкольный менеджмент. – М.: Новая школа, 1993. – 140 с.
Конаржевский Ю.А. Что нужно знать директору школы о системах и системном подходе. Учебное пособие. – Челябинск.: ЧГПИ, 1986. – 135.с.
Королюк С.В. Управлінська культура керівника ЗНЗ: лекції з курсу “Освітній менеджмент та самоменеджмент керівника”, – П.: ПОІППО, 2003. – 108 с.
Красовицький М. Системний підхід до управління виховним процесом у школі // Рідна школа. – 1996. – № 3. – С. 7–12.
Красовский Ю.Д. Организационное поведение. – М.: ЮНИТИ, 1999. – 472 с.
Крыжко В.В., Павлютенков Е. М. Психология в практике менеджера образования. – СПб.: Образование-культура, 2002. –
Курочкин А.С. Организация управления предприятием. – К.: Лолгос, 1996. – 132 с.
Ладанов И.Д. Практический менеджмент. – М.: Просвещение, 1995. – 492 с.
Лунячек В.Е. Управління загальноосвітнім навчальним закладом з використанням комп'ютерних технологій / Автореф. дис. канд. пед. наук. – К.: Вища школа, 2002. – 20 с.
Луценко Л.И. Компетентностная модель повышения квалификации директора школы // Педагогика. – 2005. – № 3. – С. 61–68.
Мармаза О.І. Інноваційні підходи до управління навчальним закладом. Х.: Основа. – 2004. – 240 с.
Мармаза О.І. Менеджмент в освіті: секрети успішного управління. – Х.: Основа. – 2005. – 80 с.
Мартьшов С.Д. Профессионалы в управлення. – Л.: Лениздат. – 1991.
Маслікова І.В. Моніторингова система освітнього менеджменту. – Х.: Основа, 2005. – 307 с.
Маслоу А. Новые рубежи человеческой природы. – М.: Смысл, 1999. – 410с.
Матвієнко П. Мотиваційно-ціннісні характеристики загальної культури керівника навчального закладу. // Управління школою. – 2004. – № 34. – С. 2–4
Менеджмент в управлений школой // Под ред. Т.И. Шамовой. – М.: Магистр, 1995. –223 с.
Мескон М., Альберт М., Хедоури Ф. Основы менеджмента. – М.: Дело, 1993. – 702 с.
Местерук О., Колодійчук Т. Управління персоналом. // Директор школи. – 2004. – № 33–34. – С. 30–38
Моисеев А.М. Качество управления школой. – М.: Мир, 2001. – 186 с.
Молл Е.Г. Менеджмент: организационное поведение. – М.: Центр, 1998. – 155 с.
Моляко В.О. Психологічна готовність до творчої праці. – К.: Знання, 1989. – 48 с.
На допомогу менеджеру освіти. Част. VIII. Сучасний керівник навчального закладу – менеджер освіти. – Тернопыль: “Астон”. – 2003. – 342 с.
Наукові основи управління. Навч. посібник за ред. Г.В.Єльнікової. – Х.: Вид-во ХДПУ, 1991. – 150 с.
Наумкина С.М. Социально-политические аспекты управления. – О.: Плеяда, 1999. 101 с.
Національна доктрина розвитку освіти // Освіта України. – 2002. – 23 квітня (№ 33). – С. 4–6.
Нісімчук А.С. Технологія управління загальноосвітньою школою // Нісімчук А.С., Падалка О.С., Шпак О.Т. Сучасні педагогічні технології. К.: Грамота, 2000. – С. 240–246.
Олійник В.В., Маслов В.І. Наукові засади оптимального керівництва навчальними закладами; Наукові записки. – К.: ЮрінКомінртер, 2001. – 145 с.
Ольхович В., Щоголєва Л. Аналітична діяльність дирекції школи // Директор школи. – 2006. – №35. – С. 11–19.
Освітній менеджмент. Спецвипуск // Директор школи. – 2004. – № 29–30. – С. 3–50.
Освітній менеджмент; Навч. посібник // За ред. Л.Даниленко. – К.: Шкільний світ, 2003. – 300 с.
Основи психології управління: Навч пос. / за ред. О. М. Вінника. – К.: Юрінком Інтер, 2005. – 280 с.
Остоверхова Н.М., Даниленко Л.І. Ефективність управління загальноосвітньою школою: соціально-педагогічний аспект. – К.: Школяр, 1996. – 180 с.
Островерхова Н. Функції управління закладом освіти // Директор школи. – 2003. – № 17. – С. 13–14.
Оцінювання якості роботи закладу освіти // Упоряд. Н.Мурашко. – К.: Шкільний світ, 2005. – 170 с.
Павлютенко Е.М. Формирование мотивов выбора профессии. / Под ред. Б.А. Федоришина /. – К.: Сов. Школа, 1980. – 144 с.
Павлютенко Є.М., Крижко В. В. Основи управління школою. – Х.: Вид. група “Основа”, 2006. – 176 с.
Палеха Ю.Г., Гаєвський Б. А. Управління та організаційна культура. // Освіта і управління. – К.: Наукова думка, 1998. – С. 57.
Педагогика: Учебное пособие для студентов педагогических УЗ/ Сластенин В.А. и др.– М.: Мир, 1997. – 292 с.
Пекельна В.С. Теоретические основы управления. – М.: Высшая школа, 1990. – 173 с.
Портнов М.Л. Азбука школьного управления. – М.: Просвещение, 1991. – 191 с.
Портнов М.Л. Труд руководителя школы: / Пособие для начинающего директора / – М.: Просвещение, 1984. – 143 с.
Поташник М.М., Моисеев А.М. Управление современной школой. В вопросах и ответах. – М.: Новая школа, 1998. – 243 с.
Про загальну середню освіту: Закон України // Відомості Верховної ради України. – 1999. – № 28.
Пуцов Володимир. Цільове управління в системі підвищення кваліфікації педагогічних працівників. // Директор школи, ліцею, гімназії. – 2003. – № 1. – С. 7–11.
Рабченюк Т.С. Внутрішньошкільне управління. – К.: Рута, 2000. – 124 с.
Радугин А.А. Основы менеджмента. – М.: Центр, 1997. – С. 132.
Розгон Б. Психологічні аспекти управління навчальними закладами // Рідна школа, 2000. – № 4. – С. 3–34.
Савченко О. Від управління школою до управління навчанням і розвитком кожного учня. // Пед. газета. – 2000. – № 9. – С. 10–12.
Синк Д. С. Управление производительностью. – М.: Центр, 1989. – 205 с.
Скорик Т., Король С. Вивчення мотивації творчої педагогічної діяльності. // Управління школою. – 2006. – № 10–12. – С. 58–6.
Сухомлинский В. А. Разговор с молодым директором школы. – Минск: Университетское, 1988. – 240 с.
Теоретико-прикладні аспекти управління закладом освіти: Науково-методичний посібник / За ред. Л.М. Калініна. – К.: Актуальна освіта, 2002. – С. 52.
Технологія експертизи управління освітнім процесом з загальноосвітньому закладі // За заг. ред. А.М.Єрмоли. – X.: Пошук, 2000. – 263 с.
Третьякова Т. Управлінська діяльність керівника школи. // Директор школи, ліцею, гімназії. – 2005. – № 6. – С. 164–167.
Удальцов М. В. Социология управления. – М.: Мир, 1999. – 180 с.
Управление развитием школы: Пособие для руководителей образовательных учреждений / Под ред. М.М. Поташника и Л.С. Лазарева. – М.: Новая школа, 1995. – 193 с.
Фролов П. Т. Школа молодого директора. – М.: Просвещение, 1988. – 222 с.
Хаєт Г. Л. Корпоративна культура / Навч. пос. для студентів вузів /. – К.: ЦУЛ, 2003. – 403 с.
Хакхаузен Х. Мотивация и деятельность: Т.1. – М.: Педагогика, 1985. – 300 с.
Хакхаузен Х. Мотивация и деятельность: Т.2. – М.: Педагогика, 1986. – 392 с.
Херцберг Ф., Майнэр М. Побуждение к труду и производственная мотивация. – М.: Социс, 1990.– 144 с.
Цебрій І.В. Особистісннй фактор в управлінні освітою // Цебрій І. Соціоетичний компонент у системі освітнього менеджменту. – П.: ПОІППО, 2003. – 243 с.
Шаркунов В.В. Соціальне управління та концепції педагогічного менеджменту в загальноосвітній школі. / Автореферат дис. канд. пед. наук. К.: Вища школа, 1998. – 16 с.
Шпак Б. Як нам радикально реформувати освіту // Рідна школа. – 2002. – № 4. – С. 16–20.
Шевченко Е. Теории менеджмента о стилях управлення // Офис. – 2003. – № 1–2. – С. 16–17.
Шкурко Я. Комунікативні характеристики жінки–директора. // Директор школи, ліцею, гімназії. – 2004. – № 4. – С. 80–85.
Maslou A.H. Motivation and Personality/ - New York, 1954. – P. 206.