Листы опорных сигналов
ОБУЧЕНИЕ ИНФОРМАТИКЕ ПО ОПОРНЫМ СИГНАЛАМ.
В рамках школьного курса информатики, особенно в условиях без машинного преподавания, в настоящее время широко используются так называемые листы опорных сигналов (ЛОС) или опорные конспекты (ОК), введенные в педагогическую практику В.Ф. Шаталовым для наилучшего качества обучения. С использованием ЛОС заметно упрощается объяснение нового материала учителем, а так же запоминание и усвоение получаемых знаний учащимися. Приведенный ниже материал был разработан Т.Н. Поддубной и апробирован в школе. Использование ЛОС позволяет сократить время обучения, сформировать у учащихся не разрозненные понятия, а систему знаний и больше внимания обратить на выработку умений составления алгоритмов для ЭВМ.
ЛОС - лист опорных сигналов.
ЛОС 1

ПОЯСНЕНИЯ К ЛОС 1.
Приведенный лист опорных сигналов соответствует разделу “Первоначальные сведения об ЭВМ” пробного учебного пособия.
На схеме выделены основные блоки современной ЭВМ - память (ЗУ - запоминающее устройство), устройства ввода-вывода (УВВ) и центральный процессор, который для удобства проведения исторической аналогии представлен в виде двух блоков: арифметического устройства (АУ) и устройства управления (УУ).
В начале 19 в. английским инженером Чарльзом Бэббиджем была выдвинута идея создания счетной машины с программным управлением. Функциональная схема машины Бэббиджа содержала блоки склад, мельница и контора, которые не нуждаются в особых пояснениях, как и факт их полного соответствия определенным функциональным блокам современного ЭВМ. Память ЭВМ на листе опорных сигналов представлена в виде куба, разделенного на отдельные элементарные ячейки - места хранения единиц информации, обработкой которой занимается ЭВМ. Подобное деление, кроме того, что оно связано с понятием байта, а также более и менее крупных ячеек памяти (бит, слово и т. д.), позволяет просто объяснить один из основных принципов построения современных ЭВМ, сформулированный Джоном фон Нейманом. Это принцип адресации ячеек памяти (опорный сигнал ПА).
Память ЭВМ, какую бы геометрическую форму она не имела (куб, цилиндр, диск, лента), разбита на элементарные ячейки, которые пронумерованы подряд. Номер ячейки есть ее адрес. ЭВМ размещает и разыскивает информацию в памяти по адресам. Таким образом, каждая ячейка характеризуется своим адресом и содержимым (кодом, который в ней записан). Работа ЭВМ, собственно, и заключается в том, что она в соответствии с некоторой совокупностью команд меняет содержимое ячеек памяти.
Усвоить этот принцип помогает такой пример. Кто живет по адресу: ул. Ленина, д. 6, кв. 20? Сегодня один, завтра другой. Содержимое ячейки с данным адресом может быть разным в разное время.
Первоначально информация заносится в память ЭВМ с помощью специальных команд (операторов) ввода, и, хотя в учебном пособии их нет, упомянуть их полезно. Команды ввода обеспечивают ввод информации в оперативную (внутреннюю) память ЭВМ с различных внешних носителей и устройств - перфокарт, магнитных лент и магнитных дисков, с клавиатур терминалов. На ЛОС этот момент изображен стрелкой, в качестве внешнего устройства показана клавиатура персональной ЭВМ.
Подобное, в некоторой степени углубленное, представление структуры памяти ЭВМ является важным в методическом плане, так как обучение основам алгоритмизации должно строиться в расчете на то, что исполнителем алгоритма будет ЭВМ. Значит, первичные знания о ней необходимы. Например, при изучении раздела “Алгоритмы работы с величинами” важно показать, что отнесение величин к различным типам обусловлено и тем, что они имеют разное внутреннее (в памяти ЭВМ) представление, в частности могут иметь разную длину.
Знание структуры памяти позволяет уже при изучении этого материала основательно рассмотреть механизм выполнения алгоритма на ЭВМ - второй принцип, сформулированный фон Нейманом, - принцип программного управления (опорный сигнал ПУ). На ЛОС в квадрате, соответствующем арифметическому устройству, помещена последовательность трех команд - три оператора (так они называются в алгоритмических языках) присваивания значений переменным C и S. При записи операторов использован знак операции присваивания :=. После выполнения операторов C:=A+B и S:=A+B переменные C и S получат значение, равное сумме значений переменных A и B, которые были введены в память ЭВМ с помощью команд ввода. После выполнения оператора S:=S/2.2 переменная S получит новое значение, которое равно старому значению этой переменной, разделенному на константу. Последняя тоже берется из некоторой ячейки памяти ЭВМ.
Принцип программного управления - второй основной принцип современных ЭВМ. Он заключается в том, что ЭВМ работает сама, без участия человека, по программе ( последовательности команд), которая находится в ее памяти, т.е. предварительно вводится в нее с внешнего устройства. ЭВМ выбирает команды из памяти одну за другой, анализирует их в арифметическом устройстве, выполняет и результаты снова возвращает в память. Этим процессом управляет устройство управления.
Остановимся еще на одном моменте. Команды присваивания S:=A+B и S:=S/2.2 находились в памяти ЭВМ и были выбраны в арифметическое устройство последовательно друг за другом. После выполнения первой команды в ячейку памяти для переменной S занеслось значение, равное сумме A+B, а после выполнения второй - в 2.2 раза меньше. Второй оператор присваивания требует особого внимания, так как при его выполнении переменная, получающая значение и стоящая слева от знака присваивания, и переменная, значение которой используется при вычислении, находятся в одной и той же ячейке памяти
Вынесенные на ЛОС команды присваивания помогают сделать два важных дела: пояснить принцип программного управления и смысл важнейшей операции - операции присваивания.
В чем разница между командой присваивания и командой ввода?
При вводе информация поступает с внешнего устройства (извне). При присваивании информация (новое значение) создается при вычислении выражений внутри ЭВМ.
Выводы и рекомендации.
Информация на ЛОС - это систематизированное наглядное представление следующих понятий.
Функциональная схема ЭВМ.
Структура оперативной памяти ЭВМ.
Принцип адресации ячеек памяти ЭВМ.
Принцип программного управления ЭВМ.
Операция ввода информации и операция присваивания, их роль в алгоритмах.
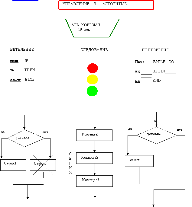
ПОЯСНЕНИЯ К ЛОС 2.
На ЛОС 2 обсуждается вопрос о порядке выполнения команд, с помощью которых записан алгоритм.
Команды выполняются последовательно друг за другом.
В алгоритме может быть некоторое условие, определяющее порядок выполнения команд, - ветвление на две последовательности, из которых выполняется только одна, в зависимости от выполнения или невыполнения этого условия.
В алгоритме может быть предусмотрена возможность многократного повторения определенной последовательности команд.
На ЛОС 2 эти три вида инструкций, управляющих порядком выполнения команд алгоритма, связаны с опорным сигналом в виде светофора.
ЛОС 2

Цветовые сигналы загораются последовательно.
Цвет сигнала определяет последовательность действий объекта в виде ветвления.
Работа светофора - это многократное повторение смены трех этих цветов от начала движения транспорта и пешеходов до его окончания.
Одна или несколько команд, которые в алгоритме рассматриваются как одно целое и называются серией, изображаются в прямоугольнике с одним входом и одним выходом; условие - в ромбе с одним входом и двумя выходами, над которыми написаны слова “да” и “нет”, означающие выполнение и невыполнение условия соответственно.
На ЛОС неявно определено, что серия - это последовательность любых команд, выполняемых друг за другом. То есть, внутри серии могут быть не только простые команды, но и команды ветвления и повторения.
Зачеркнутый на ЛОС прямоугольник означает, что если условие предполагает наличие действий только в одном случае (либо при “да", либо при “нет”), а в альтернативном варианте предполагается отсутствие действий, то можно пользоваться неполной формой команды ветвления.
Выводы и рекомендации.
На ЛОС 2 образно представлена информация о системе базовых управляющих команд, достаточных для записи любого алгоритма. При изучении конкретных языков программирования учащиеся встретятся и с другими командами, важность приведенных в том, что они формируют культуру алгоритмического мышления, определяют главное свойство алгоритмов - простоту их написания и понимания.
Использование английских служебных слов на ЛОС облегчает их усвоение при изучении конкретных алгоритмических языков.
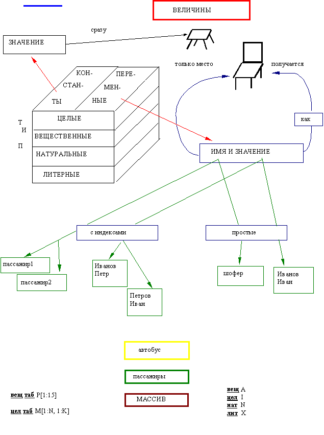
ПОЯСНЕНИЯ К ЛОС 3.
Алгоритмы пишутся для обработки некоторой информации. Обычно ее называют данными или величинами.
Данные могут быть различными как по типу, так и по способу своей организации. Классификации данных и описанию их характеристик и посвящен ЛОС 3.
Для классификации данных используется опорный сигнал в виде куба. На его гранях представлены характеристики данных по двум направлениям.
Передняя грань делит данные на четыре класса - вещественные, целые, натуральные и литерные. Служебные слова, описывающие соответствующий тип, приведены в правом нижнем углу ЛОС. Почему в ЭВМ применяется подобное деление?
Данные разного типа имеют разное внутреннее представление в ЭВМ.
2)Для данных разного типа в ЭВМ могут быть предусмотрены разные операции.
ЛОС 3

На верхней грани кубика - другая классификация. В процессе работы алгоритма данные могут оставаться постоянными. Это - константы. Но они могут и изменять свое значение. Это - переменные. Подобное деление очень важное, так как позволяет остановиться на фундаментальном понятии программирования - имени переменной (в алгоритмических языках как синоним употребляется слово “идентификатор”), а так же на механизме распределения памяти под величины.
ЭВМ, читая алгоритм, для всех величин отводит место в памяти. На ЛОС этот факт связан с табуретом и стулом. Константа однозначно, раз и навсегда, задается своим значением. Отводя ей место в памяти, ЭВМ сразу помещает туда константу и запоминает (для себя) адрес этого места. В процессе работы адрес остается неизвестным программисту.
Переменная может принимать разные значения в процессе работы алгоритма. Поэтому для нее и вводится обозначение - имя. Когда ЭВМ встречает в алгоритме произвольное имя, она отводит ему только место в памяти (опорный сигнал “стул”). Значение же (то, что будет находиться на стуле) получается в различных командах алгоритма. Подчеркнем, что место отводится при первой встрече имени, то есть один раз, значение же может меняться много раз. На ЛОС стоит вопрос “как?”. Как можно менять значение одной и той же переменной? В первом случае значение переменной берется с внешнего носителя (команда ввода). Во втором случае оно может вычисляться процессором ЭВМ (команда присваивания).
В нижней части ЛОС представлена еще одна линия классификации переменных величин - по способу организации. Это простые переменные (скалярные) и переменные с индексами.
Переменные с индексами - элементы совокупностей однотипных величин, называемых массивами или таблицами.
Для пояснения сути этой классификации на ЛОС использован сигнал в виде автобуса. Шофер - это простая величина, являющаяся именем переменной. В автобусе он один. Но на одном автобусе может работать не один шофер. Значит, это имя может иметь разные значения. Автобус перевозит пассажиров. Они образуют массив переменных. Общее имя этого массива - ПАССАЖИР. В автобусе каждый пассажир полностью определяется номером места, которое он занимает. К каждому из них можно обратиться:
ПАССАЖИР [1]
ПАССАЖИР [2], и т.д.
Это и есть имена переменных с индексами.
Эта аналогия позволяет зафиксировать внимание на сущности понятия имени переменной, так как в самой аналогии слово “имя” используется дважды - как понятие программирования и как значение литерного типа. Различие этих двух моментов свидетельствует о понимании сути дела.
Таким образом, массивы - это совокупности однотипных переменных, в которых каждый элемент однозначно определяется своим местом в ряду элементов, образующих эту совокупность.
Слева внизу на ЛОС приведены примеры описания таблиц.
Выводы и рекомендации.
ЛОС 3 представляет собой образное и систематизированное изображение информации о величинах. Он дает знание как отдельных характеристик величин, так и их взаимодействие при различных видах организации.
Важным моментом является вопрос о предоставлении места в памяти различным величинам. Простым переменным и константам - одно место, массивам - столько мест, сколько элементов в массиве, хотя массив имеет одно общее имя.
Переменные с индексами не описываются в алгоритме каждая в отдельности. Описывается сразу весь массив. В описании массива указывается его имя, тип его элементов и границы изменения индексов (число элементов массива).
ЛОС 4

ПОЯСНЕНИЯ К ЛОС 4
ЛОС 4 возвращает нас к понятию алгоритма, но уже на более высоком уровне знания.
Житейским примером, который может быть использован для пояснения способа записи алгоритма, является любой кулинарный рецепт - как приготовить определенное блюдо (что) из определенных продуктов (из чего)? Аналогия полная. Имя алгоритма - это название производимого продукта. Если алгоритм пишется для ЭВМ, то его часто так и называют - программный продукт. Указание типов имен, являющихся аргументами (входами) и результатами (выходами) алгоритма - это задание конкретных характеристик величин, для обработки которых предназначен алгоритм.
На ЛОС помещен опорный сигнал в виде двух стаканов с разными жидкостями. Он связан с понятием промежуточной величины. Можно ли поменять местами содержимое двух стаканов, не пользуясь третьим, промежуточным? При исполнении любого алгоритма могут понадобиться некоторые вспомогательные величины.
Промежуточные величины не являются ни аргументами, ни результатами, но в теле алгоритма они должны быть обязательно описаны, так как им должно быть предоставлено место в памяти ЭВМ в соответствии с их типом. В реальных программах количество промежуточных величин может значительно превышать количество аргументов и результатов.
Вторая часть ЛОС 4 посвящена вопросам оптимального использования труда программистов. Дело в том, что хороший алгоритм, составленный однажды, не имеет тенденции к порче и потому его можно использовать как угодно долго, а чтобы не переписывать каждый раз, из хороших алгоритмов составляют библиотеки алгоритмов и определяют общие правила пользования такими библиотеками. Все алгоритмы, занесенные туда, называют вспомогательными. В алгоритмических языках они называются процедурами и функциями. Для того, чтобы воспользоваться вспомогательным алгоритмом при написании другого алгоритма ( на ЛОС последний помещен в букву А и назван основным; его имя - тоже А), необходимо в нужном месте написать команду (оператор) вызова вспомогательного алгоритма. Она имеет следующий формат:
ИМЯ вспом. алг. (список конкретных имен, для которых должен проработать вспомогательный алгоритм).
Это показано на ЛОС 4. К моменту вызова (опорный сигнал в виде телефона) вспомогательного алгоритма с именем А3 в основном алгоритме должны быть обязательно описаны и определены значения переменных, которые при вызове будут переданы как аргументы. Также должна быть описана величина, которая будет передана во вспомогательный алгоритм для получения результата его работы.
Алгоритм, вспомогательный в одном случае, может оказаться основным по отношению к другому алгоритму, если во время работы он обращается к нему. Этот другой алгоритм будет по отношению к вызывающему вспомогательным.
На ЛОС 4 стрелочкой с надписью “возврат и результат” подчеркнут тот факт, что возвращение результата работы вспомогательного алгоритма происходит всегда в вызывающий, т.е. в основной для него, алгоритм к команде, следующей за командой вызова.
Выводы и рекомендации.
ЛОС 4 является своего рода завершением изучения теоретического материала, связанного с правилами написания и оформления алгоритмов.
При изучении ЛОС 4 и соответствующего материала по учебному пособию следует обратить внимание на такой важный момент.
Если алгоритм предназначен для работы в качестве основного, т.е. к нему не предполагается обращение в дальнейшем, то первым оператором в его теле должен быть оператор ввода необходимых для работы значений величин. В учебном пособии об операторах ввода речи не ведется, но, если предполагается хоть какое-то общение с ЭВМ, о вводе говорить просто необходимо.
Можно пойти по другому пути - все алгоритмы оформлять как вспомогательные. Тогда ввода в них не требуется, т. к. Конкретные значения аргументов (входных величин) передаются им в вызове. Именно этот путь и выбран в учебном пособии.
Эффективность использования ЛОС привела к разработке комплекта опорных конспектов (ОК), которые в настоящее время используются в некоторых учебных заведениях. ОК были дополнены изображениями основных устройств ЭВМ и синтаксическими диаграммами. ОК охватывают все разделы курса ОИВТ.
Каждый учащийся имеет комплект ОК. Каждый ОК снабжен вопросами и упражнениями. Упражнения сочетаются с выполнением программ, записанных на дискетах. На практических занятиях учащиеся выполняют весь комплекс работ, необходимых при работе на ЭВМ.
ОК не заменяют учебное пособие, а дополняют его, позволяя наглядно выделить основные понятия, приемы построения алгоритмов простейших задач, помогают учащимся в самостоятельной работе с учебными пособиями и при работе на ЭВМ. При подготовке к работе учащихся с ОК?, исходя из его содержания, формулируются требования к знаниям и умениям, подбираются вопросы и упражнения.
ОК способствует активному усвоению учащимися основ информатики и вычислительной техники, развитию у них логического мышления, компьютерной грамотности и, что очень важно, побуждает интерес к информатике.