Автоматизированная информационная система документооборота Административной комиссии при администрации города Белгорода
Содержание
Введение
Глава 1. Исследование предметной области
1.1 Система законодательства Российской Федерации об административных правонарушениях
1.2 Законодательство субъектов Российской Федерации об административных правонарушениях
1.3 Закон Белгородской области "об административных правонарушениях на территории Белгородской области"
1.4 Административная комиссия при администрации города Белгорода
1.5 Возбуждение дела об административном правонарушении
1.6 Подготовка к рассмотрению административной комиссией дела об административном правонарушении
1.7 Рассмотрение административной комиссией дела об административном правонарушении
1.8 Порядок исполнения постановлений административной комиссии
Глава 2. Постановка задачи
2.1 Цель разработки
2.2 Задачи
2.3 Предпроектная стадия
2.3.1 Ознакомление с нормативной документацией административной комиссии, ее правовым статусом, основными задачами и функциями
2.3.2 Структура административной комиссии
2.3.3 Анализ внутреннего документооборота
2.4 Техническое задание и проектирование
2.4.1 Полное наименование системы и условное обозначение
2.4.2 Основания для создания
2.4.3 Назначение и цель создания системы
2.4.4. Функции автоматизированной системы
2.4.5 Пользователи автоматизированной системы
2.4.6 Характеристика входной и выходной информации
2.5 Требования к программе
2.5.1 Общие требования
2.5.2 Требования к документации
Глава 3. Проектирование автоматизированной системы
3.1 Понятие о базах данных, система управления базами данных
3.2 Модели данных
3.3 Контекстные диаграммы
Глава 4. Практическая реализация
4.1 Состав базы данных
4.1.1 Таблицы и их поля
4.1.2 Структура базы данных
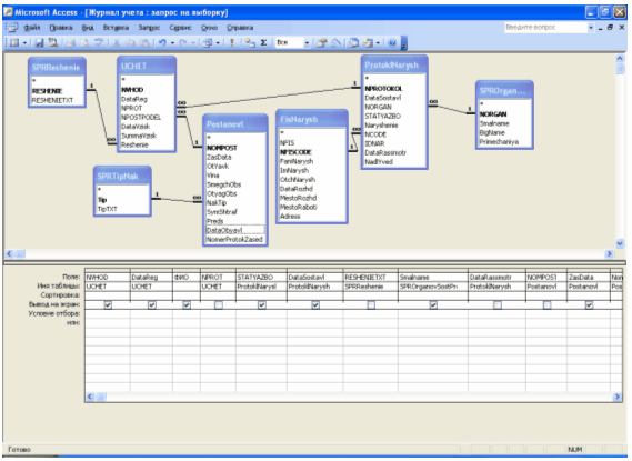
4.1.3 Запросы
4.2. Описание модулей и процедур
4.2.1 Разработка пользовательского интерфейса
4.2.2 Регистрация поступивших материалов
4.2.3 Просмотр информации зарегистрированных материалов
4.2.4 Подготовка к заседанию административной комиссии
4.2.5 Заседание административной комиссии
4.2.6 Контроль исполнения постановления по делам об административных правонарушениях
4.2.7 Отчеты
4.2.8 Изменение справочных таблиц
Заключение
Список литературы
Введение
В правоохранительном блоке Российского законодательства значительное место принадлежит нормам об административной ответственности. Реализация этих норм порождает многочисленные и разнообразные правовые отношения. Они являются важным элементом механизма правового регулирования, средством укрепления правопорядка в стране. Именно целью укрепления правопорядка в стране продиктована необходимость разделения законодательства об административных правонарушениях на два уровня – на уровнь Федерации и на уровнь ее субъектов.
С учетом п. "к" ч.1 ст.72 Конституции РФ в КоАП РФ проведено разграничение компетенции Российской Федерации и ее субъектов в области законодательства об административных правонарушениях.
К ведению Российской Федерации относится установление:
общих положений и принципов законодательства об административных правонарушениях;
перечня видов административных наказаний и правил их применения;
административной ответственности по вопросам, имеющим федеральное значение, в том числе норм об ответственности за нарушение требований федеральных законов;
порядка производства по делам об административных правонарушениях и установления мер обеспечения (задержания, осмотра, выемки и т.д.);
порядка исполнения постановлений о назначении административных наказаний.
Вне пределов ведения Российской Федерации правовое регулирование в сфере ответственности за административные правонарушения осуществляется законами субъектов РФ.
Законодательство об административных правонарушениях субъекта РФ призвано устанавливать административную ответственность за спецефические нарушения, присущие лишь данному региону; а также оперативно реагировать на измениния в сфере административных нарушений.
В Белгородской области действует закон Белгородской области "об администартивных правонарушениях на территории Белгородской области". Закон устанавливает административную ответственность за невыполнение или нарушение, законов, правил и других нормативных правовых актов Белгородской области, а также актов органов местного самоуправления.
Законом Белгородской области устанавливается административная ответственность за такие правонарушения, как нарушение правил благоустройства населенных пунктов, правил содержания домашних животных, нарушение законодательства об охране объектов культурного наследия регионального и местного значения, за правонарушения в области использования имущества, находящегося в собственности Белгородской области, и т.п. Закон Белгородской области "об административных правонарушениях" устанавливает ряд органов, уполномоченных рассматривать материалы об административных правонарушениях по составам, установленным законом. Одним из таких органов является Административная комиссия при администрации города Белгорода.
В течение года Административной комиссией рассматривается более двух тысяч материалов об административной ответственности. Более половины, из которых приходится отправлять уполномоченным органам для принудительного исполнения.
На сегодняшний день для обеспечения работы административной комиссии используется некомпьютерная информационная система, состоящая из журналов учета входящей документации, исходящей документации, учета уплаченных штрафов, готовых бланков документов и архива рабочей документации. Обработка входящей документации, составление отчетов, другой исходящей документации, поиск необходимой информации и ведение статистики, производится вручную. Понятно, что должностные лица ответственные за подготовку материалов к рассмотрению на заседании комиссии большую часть рабочего времени тратят на заполнение вручную бланков различных документов, причем данные, вносимые в бланки, повторяются. Так только фамилию нарушителя необходимо написать пять раз (в журнале регистрации входящей документации, в повестке, в бланке постановления по делу об административном правонарушении, в протоколе заседания административной комиссии, на почтовом конверте). Другие личные данные правонарушителя (дата рождения, место рождения, место жительства, место работы) необходимо написать минимум по два раза. Так же минимум в двух документах (постановлении по делу об административном правонарушении и протоколе заседания административной комиссии) должны содержаться: информация о правонарушении, обстоятельства по делу, установленные на заседании комиссии, и информация о наказании, назначенном нарушителю. Отметку об исполнении наказания тоже необходимо сделать в двух местах: в журнале учета уплаченных штрафов и в журнале учета входящей документации. Неисполненное постановление через месяц после его вынесение направляется судебным приставам-исполнителям для принудительного исполнения, вместе с постановлением необходимо отправить сопроводительное письмо, в котором должны содержаться атрибуты постановления (порядковый номер, дата вынесения, фамилия нарушителя). Следует учесть, что еженедельно в административную комиссию поступает около ста материалов об административных правонарушениях, таким образом, нетрудно подсчитать, сколько операций необходимо произвести и потратить времени только для их надлежащего оформления. Кроме того, в каждом случае необходимо проверить правильность оформления поступивших материалов, исследовать доказательства и принять законное и обоснованное решение, с учетом всех обстоятельств. Результаты работы комиссии должны отражаться в различных отчетах и статистических данных. Подготовка отчетов достаточно сложная задача при использовании некомпьютерной информационной системы. Необходимо в журнале учета входящей документации вручную посчитать количество поступивших, рассмотренных, возвращенных материалов, сумму наложенных и взысканных штрафов и т.п. Такой же сложной является задача анализа исполнения постановлений, направленных приставам-исполнителям.
Решить выше перечисленные проблемы возможно путем внедрения компьютерной информационной системы обработки данных. Все необходимые данные будут вводиться на стадии регистрации поступившей документации (материалов по делам об административных правонарушениях), а затем информационная система автоматически будет подставлять необходимую информацию, в электронные бланки документов, столько раз, сколько необходимо, готовые документы могут быть немедленно выданы на печать, либо сохранены в электронном виде. Таким образом, можно вдвое уменьшить время на надлежащее оформление поступившей документации, т.е. останется больше времени для более детального и всестороннего изучения и анализа доказательств и обстоятельств, совершенного правонарушения. Так как данные, вносимые в систему на стадии регистрации, будут сохраняться, в специально предназначенной для этого, базе данных личные данные злостных нарушителей (совершивших повторное правонарушение) вводить вообще не придется, система автоматически запросит разрешение использовать сделанную ранее запись, нужно будет лишь ввести информацию о правонарушении. Отчеты и статистические справки любой сложности, за любой временной период можно будет получить в течение пяти – десяти минут, для получения такой информации системе нужно будет лишь указать период времени и данные которые должны быть в отчете. Проанализировать работу приставов-исполнителей будет так же легко.
Исследование предметной области
Система законодательства Российской Федерации об административных правонарушениях
В соответствии со ст. 72 Конституции Российской Федерации административное законодательство находится в совместном ведении Российской Федерации и ее субъектов. Исходя из этого, в статье 1.1 Кодекса Российской Федерации об административной ответственности указано, что законодательство об административных правонарушениях состоит из Кодекса Российской Федерации об административной ответственности и принимаемых в соответствии с ним законов субъектов Российской Федерации об административных правонарушениях. Кодекс РФ об административных правонарушениях (КоАП РФ) является основополагающим законодательным актом в этой сфере, и поэтому законы субъектов РФ об административных правонарушениях должны соответствовать положениям Кодекса.
В отличие от уголовной и гражданской ответственности, нормы которой закреплены только в федеральных законодательных актах (Уголовный кодекс РФ, Гражданский кодекс РФ), установление административной ответственности является предметом совместного ведения Российской Федерации и ее субъектов. Поэтому наряду с Кодексом РСФСР об административных правонарушениях, который утратил силу с 1 июля 2002г., в республиках, краях и областях действовало значительное количество законов, принятых соответствующими представительными органами субъектов РФ и регулирующих административную ответственность за нарушения правил, действующих на региональном уровне. Зачастую эти законы противоречили нормам КоАП РСФСР, а еще чаще их дублировали, особенно процессуальные нормы. За последние два года большинство этих законов приведены в соответствие с КоАП РФ. Ныне в субъектах РФ продолжается работа по совершенствованию законодательства об административной ответственности.
В этой связи большое значение имеет указание в ч.1 статьи 1.1 КоАП РФ о том, что законы субъектов РФ могут быть приняты только в соответствии с настоящим Кодексом. В свою очередь, Кодекс закрепляет предметы ведения Российской Федерации в области законодательства об административных правонарушениях.
Определение предметов ведения Российской Федерации в области законодательства об административных правонарушениях дает достаточно четкий ориентир для соответствующего законодательства субъектов Российской Федерации.
Одной из сложных и пока не до конца решенных проблем является соотношение КоАП РФ с федеральными законами, в которых регулируются отношения, касающиеся применения норм административной ответственности. Несмотря на то что в ч.1 статьи 1.1.КоАП РФ однозначно определено, что законодательство об административных правонарушениях на федеральном уровне состоит из настоящего Кодекса, ряд норм, по сути дела, регулирующих административную ответственность, остались в Налоговом кодексе РФ (так называемые налоговые правонарушения), а ряд составов административных правонарушений указан в Бюджетном кодексе РФ и не включен в КоАП РФ. Имеются принципиальные расхождения (как по существу норм, так и терминологии) между Арбитражным процессуальным кодексом РФ (вступил в действие с 1 октября 2003г.) и КоАП РФ. По-видимому, по указанным вопросам законодатель должен принять соответствующие решения. Таким образом, на базе Конституции Российской Федерации и из Кодекса Российской Федерации об административной ответственности в России сформировалась двухуровневая система законодательства об административных правонарушениях – на уровне Федерации и на уровне ее субъектов.
Законодательство субъектов Российской Федерации об административных правонарушениях
Согласно п. "к" ч.1 ст.72 Конституции РФ административное и административно-процессуальное законодательство, составляющей частью которого является и законодательство об административных правонарушениях, отнесено к числу предметов совместного ведения Российской Федерации и ее субъектов. Таким образом, при осуществлении правового регулирования по вопросам административной ответственности возникает необходимость разграничения полномочий по данному предмету совместного ведения. Общие принципы разграничения полномочий по предметам совместного ведения России и ее субъектов закреплены в Конституции РФ (ст.76).
Положения ст. 76 Конституции РФ раскрыты в главе IV1 Федерального закона от 6 октября 1999г. N184-ФЗ "Об общих принципах организации законодательных (представительных) и исполнительных органов государственной власти субъектов Российской Федерации" (СЗ РФ. 1999. N42. Ст.5005; 2000. N31. Ст.3205; 2001. N7. Ст.608; 2002. N19. Ст.1792; N30. Ст.3024; N50. Ст.4930; 2003. N27 (ч. II). Ст.2709; 2004. N25. Ст.2484; N50. Ст.4950; 2005. N1 (ч. I). Ст.12, 17, 25).
Применительно к законодательству об административных правонарушениях принципы разграничения полномочий разъяснены в определении Конституционного Суда РФ от 1 октября 1998г. N145-O по запросу Законодательного Собрания Нижегородской области о проверке конституционности ч.1 ст.6 Кодекса РСФСР об административных правонарушениях (СЗ РФ. 1998. N49. Ст.6102). В определении указывается, что субъекты РФ вправе принимать собственные законы в области административных правонарушений, если они не противоречат федеральным законам, регулирующим те же правоотношения, а при отсутствии такого федерального закона - осуществлять собственное правовое регулирование в области административной ответственности. При этом законодатель субъекта РФ не вправе вторгаться в те сферы общественных отношений, регулирование которых составляет предмет ведения Российской Федерации, а также предмет совместного ведения при наличии по данному вопросу федерального закона, и обязаны соблюдать общие требования, предъявленные к установлению административной ответственности и производству по делам об административных правонарушениях.
При решении вопроса о полномочиях Российской Федерации в области законодательства об административных правонарушениях в КоАП РФ учитывались изложенные выше принципы исходя из приоритетности задач обеспечения территориальной целостности Российской Федерации, ее государственного суверенитета, верховенства Конституции РФ и федеральных законов, единства правового и экономического пространства, а также единства правового положения граждан и организаций на всей территории Российской Федерации.
Статья 1.3 КоАП РФ определяет исчерпывающим образом лишь объем полномочий Российской Федерации в области законодательства об административных правонарушениях. Полномочия субъектов РФ определяются по так называемому "остаточному принципу", вытекающему из ст.73 Конституции, в соответствии с которой вне пределов ведения и полномочий Российской Федерации по предметам совместного ведения субъекты РФ обладают всей полнотой государственной власти.
Полномочия субъектов РФ в основном сводятся к установлению административной ответственности по вопросам, не имеющим федерального значения, а также установлению подведомственности и подсудности рассмотрения дел о таких административных правонарушениях. Законодатель субъекта РФ вправе устанавливать административную ответственность за невыполнение или нарушение конституций, уставов, законов и других нормативных правовых актов субъектов РФ, а также актов органов местного самоуправления.
Представляется, что законами субъектов РФ может устанавливаться административная ответственность за такие правонарушения, как нарушение правил благоустройства населенных пунктов, правил содержания домашних животных, нарушение законодательства об охране объектов культурного наследия регионального и местного значения, за правонарушения в области использования имущества, находящегося в собственности субъектов РФ, и т.п.
Следует также иметь в виду закрепленное в п.2 ст.3 упомянутого выше Закона от 6 октября 1999г. N184-ФЗ право органов государственной власти субъектов РФ осуществлять собственное правовое регулирование по предметам совместного ведения до принятия соответствующих федеральных законов.
При этом производство по делам об административных правонарушениях, предусмотренных законами субъектов РФ, а также обжалование и исполнение вынесенных по ним постановлений осуществляется в порядке, установленном Кодексом. Установление подведомственности и подсудности дел об административных правонарушениях, предусмотренных законами субъектов РФ, должно осуществляться в строгом соответствии с требованиями ч.2 ст.22.1, ч.2 ст.22.2 и ст.22.3 Кодекса .
Закон Белгородской области "об административных правонарушениях на территории Белгородской области"
Установление административной ответственности является предметом совместного ведения Российской Федерации и ее субъектов. Это установлено ст. 72 Конституции Российской Федерации и статье 1.1 Кодекса Российской Федерации об административной ответственности.
На основании выше перечисленных нормативных актов 27 июня 2002 г. Белгородской областной думой был принят закон Белгородской области "об административных правонарушениях на территории Белгородской области"
Данный закон в соответствии с федеральным законодательством и компетенцией субъектов Российской Федерации устанавливает административную ответственность граждан, должностных лиц и юридических лиц за правонарушения в различных сферах, определяет органы и должностных лиц, уполномоченных составлять протоколы об административных правонарушениях и рассматривать дела об административных правонарушениях.
Задачами закона являются:
Защита личности;
Охрана прав и свобод человека и гражданина;
Охрана здоровья граждан, санитарно-эпидемиологического благополучия населения;
Защита общественной нравственности;
Охрана объектов культурного наследия;
Охрана окружающей среды;
Общественного порядка;
Предупреждение административных правонарушений.
Закон состоит из 10 глав:
Глава 1 устанавливает общие положения закона, устанавливает его задачи, порядок производства по делам об административных правонарушениях и порядок исполнения постановлений.
Глава 2 содержит составы административных правонарушений в области охраны окружающей природной среды, экологической безопасности и санитарно-эпидемиологического благополучия населения.
Глава 3 содержит составы административных правонарушений в строительстве, жилищно-коммунальной сфере и в области охраны объектов культурного наследия (памятников истории и культуры) регионального и мастного значения.
Глава 4 содержит составы административных правонарушений на транспорте.
Глава 5 содержит составы административных правонарушений, посягающие на институты и символы государственной власти Белгородской области и местного самоуправления.
Глава 5.1 содержит составы административных правонарушений против порядка управления
Глава 6 содержит составы административных правонарушений, посягающих на общественный порядок.
Глава 7 содержит составы административных правонарушений в области финансов, налогов и сборов
Глава 8 устанавливает судей, должностных лиц уполномоченных рассматривать дела об административных правонарушениях
Глава 9 содержит заключительные положения.
Административная комиссия при администрации города Белгорода
Административная комиссия образована Белгородским городским Советом депутатов.
Состав административной комиссии утвержден в количестве 15 человек решением сессии от 17 августа 2004 года № 75.
Правовой основой деятельности комиссии является Кодекс Российской Федерации об административных правонарушениях, Закон Белгородской области "Об административных правонарушениях на территории Белгородской области", Положение "Об административной комиссии при администрации г. Белгорода".
Действующим Федеральным и местным законодательством (Закон белгородской области " Об административных правонарушениях на территории Белгородской области", Кодекс РФ об административных правонарушениях) четко определена процедура производства по делам об административных правонарушениях.
Уполномоченным должностным лицом в пределах его компетенции составляется протокол о совершении административного правонарушения немедленно после выявления его совершения. Если требуется дополнительное выяснение обстоятельств дела – протокол составляется в течение 2-х суток с момента выявления правонарушения, в случае проведения административного расследования – по окончании расследования (не позднее 1 месяца с момента возбуждения дела об административном правонарушении).
Составленный протокол в течение суток с момента составления направляется в суд, орган, должностному лицу, уполномоченным рассматривать дело об административном правонарушении. Дело рассматривается в 15-дневный срок со дня получения протокола об административном правонарушении. В результате рассмотрения дела, административной комиссией при администрации г. Белгорода выносится постановление по делу об административном правонарушении. Данное постановление объявляется немедленно по окончании рассмотрения дела. Копия постановления вручается под расписку, либо высылается по почте в течение 3-х дней со дня вынесения указанного постановления физическому лицу, в отношении которого рассматривались материалы дела об административном правонарушении.
Постановление по делу об административном правонарушении может быть обжаловано в течение 10 суток со дня вручения или получения по почте. Данные жалобы рассматриваются судами в десятидневный срок со дня их поступления в суд со всеми материалами дела.
Учет поступающих протоколов ведется в журнале "Входящая корреспонденция" и по нему же осуществляется контроль по исполнению постановлений.
На основании ст. 8.5 ЗБО, административная комиссия рассматривает 25 административных составов:
Статья 2.1. Нарушение правил содержания телефонных колодцев, ливнеприемников и пешеходных ограждений.
Нарушение правил содержания телефонных колодцев, ливнеприемников и пешеходных ограждений, угрожающее безопасности движения транспорта, жизни и здоровью граждан, влечет наложение административного штрафа на должностных лиц в размере от двадцати до пятидесяти минимальных размеров оплаты труда; на юридических лиц - от двадцати до пятидесяти минимальных размеров оплаты труда.
Статья 2.2. Непринятие мер к отлову бродячих собак и кошек
Непринятие соответствующими организациями мер к отлову бродячих собак и кошек на подведомственной территории влечет наложение административного штрафа в размере от десяти до двадцати минимальных размеров оплаты труда.
Статья 2.4. Проезд, стоянка транспортных средств на детских площадках, газонах, участках с зелеными насаждениями
Проезд, стоянка транспортных средств на детских площадках, газонах, участках с зелеными насаждениями, а также стоянка разукомплектованных транспортных средств вне специально отведенных для стоянки мест, влечет наложение административного штрафа на граждан в размере от десяти до двадцати пяти минимальных размеров оплаты труда; на должностных лиц - от двадцати пяти до пятидесяти минимальных размеров оплаты труда.
Статья 2.7. Нарушение правил содержания уличного и внутриквартального освещения
Нарушение правил содержания уличного и внутриквартального освещения влечет наложение административного штрафа на должностных лиц в размере от десяти до двадцати минимальных размеров оплаты труда; на юридических лиц - от пятидесяти до ста минимальных влечет наложение административного штрафа на граждан в размере от двадцати пяти до пятидесяти минимальных размеров оплаты труда.
Статья 3.1. Нарушение правил благоустройства и содержания внутриквартальных территорий
Нарушение правил благоустройства и содержания внутриквартальных территорий, утвержденных органами местного самоуправления, влечет предупреждение или наложение административного штрафа на граждан в размере от пяти до дватцати минимальных размеров оплаты труда; на должностных лиц - от дватцати до пятидесяти минимальных размеров оплаты труда; на юридических лиц - от пятидесяти до пятисот минимальных размеров оплаты труда.
Статья 3.3. Нарушение правил содержания нежилых сооружений
Нарушение правил и норм содержания нежилых сооружений, малых архитектурных форм, фасадов зданий нежилого фонда, ограждений, садово-парковой мебели влечет предупреждение или наложение административного штрафа на граждан в размере от пяти до двадцати пяти минимальных размеров оплаты труда; на должностных лиц - от двадцати до пятидесяти минимальных размеров оплаты труда и юридических лиц - от пятидесяти до ста минимальных размеров оплаты труда.
Статья 3.4. Нарушения нормативных требований по подготовке к сезонной эксплуатации жилищно-коммунальных объектов, инженерных сетей и оборудования
Нарушения нормативных требований по подготовке к сезонной эксплуатации жилищно-коммунальных объектов, инженерных сетей и оборудования, утвержденных органами государственной власти области или органами местного самоуправления, в том числе выявленных после оформления актов готовности их к сезонной эксплуатации влекут наложение административного штрафа на должностных лиц в размере от десяти до пятидесяти минимальных размеров оплаты труда; на юридических лиц - от пятидесяти до ста минимальных размеров оплаты труда.
Статья 3.5. Неизбрание домовладельцами в течение шести месяцев способа управления кондоминиумом
Неизбрание домовладельцами в течение шести месяцев со дня образования кондоминиума способа управления кондоминиумом, в котором более пятидесяти процентов площади помещений находятся в частной собственности, влечет наложение административного штрафа на граждан-домовладельцев в размере от пяти до десяти минимальных размеров оплаты труда; на организации-домовладельцев в размере от десяти до пятнадцати минимальных размеров оплаты труда; на должностных лиц, уполномоченных представлять интересы собственников в кондоминиуме, - от десяти до пятнадцати минимальных размеров оплаты труда.
Статья 3.6. Нарушение нормативов по установке и эксплуатации приборов регулирования, контроля и учета энерго- и (или) водоресурсов, установленных органами государственной власти Белгородской области или органами местного самоуправления
Отсутствие или неисправность в эксплуатируемых жилых домах приборов регулирования, контроля и учета энерго- и (или) водоресурсов влечет наложение административного штрафа на должностных лиц в размере от десяти до двадцати минимальных размеров оплаты труда; на юридических лиц - от пятидесяти до ста минимальных размеров оплаты труда.
Статья 3.7. Нарушение порядка распоряжения объектом нежилого фонда, находящимся в собственности Белгородской области или муниципального образования, и использования указанного объекта
Распоряжение объектом нежилого фонда, находящимся в собственности Белгородской области или муниципального образования, без разрешения специально уполномоченного органа влечет наложение административного штрафа на должностных лиц в размере от сорока до пятидесяти минимальных размеров оплаты труда.
Использование находящегося в собственности Белгородской области или муниципального образования объекта нежилого фонда без надлежаще оформленных документов либо с нарушением установленных норм и правил эксплуатации и содержания объектов нежилого фонда влечет наложение административного штрафа на граждан в размере от десяти до пятнадцати минимальных размеров оплаты труда; на должностных лиц - от двадцати до тридцати минимальных размеров оплаты труда; на юридических лиц - от двухсот до трехсот минимальных размеров оплаты труда.
Статья 4.1. Невыдача проездных билетов
Невыдача проездных билетов пассажирам автобусов городского и пригородного сообщения, маршрутных такси, независимо от форм собственности, водителями или другими лицами, ответственными за выдачу проездных билетов, влечет наложение административного штрафа в размере от трех до десяти минимальных размеров оплаты труда.
Статья 4.2. Безбилетный проезд
Безбилетный проезд пассажиров в троллейбусе, трамвае, автобусе городского или пригородного сообщения - влечет наложение административного штрафа в размере одной второй минимального размера оплаты труда.
Статья 4.3. Нарушение правил провоза ручной клади, багажа и грузобагажа в троллейбусе, трамвае, автобусе городского или пригородного сообщения
1. Провоз ручной клади сверх установленных норм без оплаты - влечет наложение административного штрафа в размере одной второй минимального размера оплаты труда.
2. Провоз в ручной клади, багаже или грузобагаже веществ и предметов, запрещенных к перевозке, - влечет наложение административного штрафа в размере от одного до трех минимальных размеров оплаты труда.
3. Провоз без оплаты домашних животных и птиц - влечет наложение административного штрафа в размере одной второй минимального размера оплаты труда.
Статья 4.4. Непредоставление проезда по единому социальному проездному билету
Непредоставление проезда по единому социальному проездному билету в троллейбусах, трамваях и автобусах городских и пригородных маршрутов независимо от организационно-правовой формы перевозчиков - влечет наложение административного штрафа в размере от трех до двадцати пяти минимальных размеров оплаты труда.
Статья 4.5. Нарушение установленного порядка осуществления маршрутных перевозок пассажиров автомобильным транспортом
1. Осуществление регулярных маршрутных автобусных перевозок по маршруту, утвержденному органом местного самоуправления, без заключения договора на осуществление маршрутных пассажирских перевозок или с нарушением его условий - влечет наложение административного штрафа на граждан в размере от пяти до пятнадцати минимальных размеров оплаты труда; на должностных лиц - от десяти до двадцати пяти минимальных размеров оплаты труда.
2. Те же действия, совершенные повторно в течение года после применения мер административного взыскания, - влекут наложение административного штрафа на граждан в размере от пятнадцати до двадцати пяти минимальных размеров оплаты труда; на должностных лиц - от двадцати пяти до пятидесяти минимальных размеров оплаты труда.
3. Осуществление перевозки пассажиров при отсутствии установленных законом документов - влечет наложение административного штрафа на граждан в размере от пяти до десяти минимальных размеров оплаты труда; на должностных лиц - от десяти до двадцати пяти минимальных размеров оплаты труда.
4. Размещение в салоне автобуса и с внешней стороны кузова информации и надписей с нарушением установленного законом порядка - влечет наложение административного штрафа на граждан в размере от десяти до двадцати минимальных размеров оплаты труда.
Статья 5.1.7. Невыполнение установленных законом требований должностных лиц органов местного самоуправления, осуществляющих муниципальный земельный контроль
Невыполнение установленных законом требований должностных лиц органов местного самоуправления, осуществляющих муниципальный земельный контроль, - влечет наложение административного штрафа на граждан в размере от пяти до десяти минимальных размеров оплаты труда; на должностных лиц - от десяти до пятидесяти минимальных размеров оплаты труда; на юридических лиц - от пятидесяти до пятисот минимальных размеров оплаты труда.
Статья 6.1. Изготовление или хранение с целью сбыта, а равно сбыт крепких спиртных напитков домашней выработки
Изготовление или хранение с целью сбыта, а равно сбыт самогона, чачи, араки, тутовой водки, браги и других крепких спиртных напитков домашней выработки, влечет наложение административного штрафа в размере от десяти до двадцати пяти минимальных размеров оплаты труда.
Те же действия, совершенные повторно в течение года после применения мер административного взыскания, влекут наложение административного штрафа в размере от двадцати до двадцати пяти минимальных размеров оплаты труда.
Сбыт несовершеннолетним самогона, чачи, араки, тутовой водки, браги и других крепких спиртных напитков домашней выработки, влечет наложение штрафа в размере от двадцати до двадцати пяти минимальных размеров оплаты труда.
Статья 6.1.1. Изготовление или хранение крепких спиртных напитков домашней выработки
Изготовление или хранение самогона, чачи, араки, тутовой водки, браги или других крепких спиртных напитков домашней выработки, влечет наложение штрафа в размере от десяти до двадцати минимальных размеров оплаты труда.
Те же действия, совершенные повторно в течение года после применения мер административного взыскания, влекут наложение штрафа в размере от двадцати до двадцати пяти минимальных размеров оплаты труда.
Статья 6.1.2. Незаконное приобретение крепких спиртных напитков домашней выработки
Незаконное приобретение самогона, чачи, араки, тутовой водки, браги и других крепких спиртных напитков домашней выработки, влечет наложение штрафа в размере от одного до пяти минимальных размеров оплаты труда.
Те же действия, совершенные повторно в течение года после применения мер административного взыскания, влекут наложение штрафа в размере от десяти до двадцати минимальных размеров оплаты труда.
Статья 6.3. Организация и проведение азартных игр в общественных местах, а также участие в них
Организация и проведение азартных игр в общественных местах (в карты, рулетку, наперсток и другие), кроме случаев, когда эта деятельность разрешена в установленном порядке или является незаконной предпринимательской деятельностью, влечет наложение административного штрафа в размере от десяти до двадцати минимальных размеров оплаты труда.
Участие в азартных играх (кроме случаев, когда эта деятельность разрешена в установленном порядке) на деньги, вещи и иные ценности в общественных местах, а равно принятие ставок частными лицами на спортивных или иных соревнованиях влечет наложение административного штрафа в размере от трех до десяти минимальных размеров оплаты труда.
Статья 6.4. Предоставление жилого помещения для систематического употребления спиртных напитков
Предоставление жилого помещения для систематического употребления спиртных напитков влечет наложение административного штрафа в размере от десяти до двадцати пяти минимальных размеров оплаты труда.
Статья 6.5. Нарушение правил содержания собак и иных животных
Нахождение на улицах, в парках, в скверах, во всех видах транспорта общего пользования и в других общественных местах с собаками без намордников и поводков, а равно оставление собак без присмотра в общественных местах влечет наложение административного штрафа в размере от пяти до десяти минимальных размеров оплаты труда.
Непринятие владельцами животных мер к обеспечению тишины в жилых помещениях, а равно мер к устранению загрязнения мест общего пользования принадлежащими им животными влечет наложение административного штрафа в размере от двух до десяти минимальных размеров оплаты труда.
Выгул животных на детских и спортивных площадках, в парках, скверах влечет предупреждение или наложение административного штрафа в размере от пяти до десяти минимальных размеров оплаты труда.
Статья 6.6. Непринятие мер по ограничению доступа посторонних лиц в подвалы и другие подсобные помещения
Непринятие мер по ограничению доступа посторонних лиц в подвалы, на чердаки зданий и в другие подсобные помещения лицами, ответственными за содержание указанных объектов, влечет наложение административного штрафа на должностных лиц - от десяти до пятидесяти минимальных размеров оплаты труда.
Статья 6.7. Необеспечение безопасности ребенка в общественных местах
Допущение пребывания детей в возрасте до шестнадцати лет на дискотеках и открытых танцевальных площадках в компьютерных и интернет-салонах, в кафе, летних кафе, барах после 22 часов, а в летнее время - после 23 часов, организаторами указанных мероприятий влечет наложение административного штрафа в размере от трех до двадцати минимальных размеров оплаты труда.
Допущение просмотра детьми в возрасте до шестнадцати лет кино-, видеофильмов, которые не рекомендованы для детей данной возрастной категории, организаторами просмотра влечет наложение административного штрафа на граждан в размере от трех до двадцати минимальных размеров оплаты труда; на юридических лиц - от пятидесяти до ста минимальных размеров оплаты труда.
Статья 6.8. Приставание к гражданам с целью гадания, навязывания религиозных убеждений
Приставание к гражданам с целью гадания, навязывания религиозных убеждений влечет наложение административного штрафа в размере от пяти до десяти минимальных размеров оплаты труда.
Статья 6.9. Купание в неотведенных для этого местах
Купание, плавание на маломерных плавательных средствах, купание и водопой животных, стирка белья на пляжах, а также в реках, озерах и других водоемах, где это запрещено органами местного самоуправления, а также купание за пределами ограничительных знаков, ныряние в воду с мостов, пристаней, причалов, речного транспорта, влечет наложение административного штрафа в размере от пяти до двадцати пяти минимальных размеров оплаты труда.
Статья 6.10. Нарушение установленных правил захоронения умерших лиц Нарушение установленных правил захоронения умерших лиц влечет наложение административного штрафа на граждан в размере от десяти до двадцати минимальных размеров оплаты труда; на должностных лиц - в размере от двадцати до тридцати минимальных размеров оплаты труда; на юридических лиц - в размере от пятидесяти до ста минимальных размеров оплаты труда.
Статья 6.11. Допущение употребления наркотических средств или психотропных веществ Допущение немедицинского употребления гражданами наркотических средств или психотропных веществ в помещениях кафе, баров, ресторанов, дискотек и иных развлекательных учреждений их собственниками или владельцами влечет наложение административного штрафа в размере от десяти до двадцати пяти минимальных размеров оплаты труда.
Статья 6.12. Нарушение покоя граждан и тишины в ночное время
Использование пиротехнических средств (петард, ракетниц и других), непринятие владельцами транспортных средств мер к своевременному отключению необоснованно работающих звуковых сигналов охранной сигнализации транспортных средств в ночное время на защищаемых территориях - влечет предупреждение или наложение административного штрафа на граждан в размере от одной второй до пяти минимальных размеров оплаты труда; на юридических лиц - от одного до десяти минимальных размеров оплаты труда.
Примечание. Под ночным временем в настоящей статье следует понимать период времени с 23 до 7 часов. Под защищаемыми территориями в настоящей статье следует понимать помещения общего пользования жилых домов, общежитии, помещения гостиниц, больниц, диспансеров, санаториев, домов отдыха, пансионатов, детских садов, домов-интернатов для детей, престарелых, инвалидов и прилегающие к ним территории, а также площадки отдыха на территории микрорайонов и групп жилых домов.
Статья 6.13. Торговля в неустановленных местах
Торговля в местах, не установленных органами исполнительной власти или органами местного самоуправления, - влечет предупреждение или наложение административного штрафа на граждан в размере от пяти до двадцати минимальных размеров оплаты труда, должностных лиц - от двадцати до пятидесяти минимальных размеров оплаты труда, на юридических лиц - от пятидесяти до пятисот минимальных размеров оплаты труда.
Статья 6.14. Нарушение порядка размещения объектов игорного бизнеса Нарушение порядка размещения объектов игорного бизнеса, установленного законом Белгородской области, - влечет наложение административного штрафа на должностных лиц в размере от двадцати до пятидесяти минимальных размеров оплаты труда, на юридических лиц - от пятидесяти до ста минимальных размеров оплаты труда.
Возбуждение дела об административном правонарушении
Возбуждение дела об административном правонарушении является первоначальной стадией производства по делу, имеющей решающее значение в определении события административного правонарушения, фиксации обстоятельств, относящихся к этому событию, определении подведомственности (подсудности) рассмотрения дела.
Статьей 28.1 КоАП РФ установлен исчерпывающий перечень поводов к возбуждению дела об административном правонарушении, в соответствии с которым производство по делу может быть начато при наличии достаточных данных, указывающих на событие административного правонарушения, а также материалов, содержащих такие данные, обоснованных сообщений и заявлений физических и юридических лиц, средств массовой информации.
Дело об определенном административном правонарушении, предусмотренном Кодексом, могут возбуждать только уполномоченные на это должностные лица. В связи этим, а также с учетом специфики производства по делам об административных правонарушениях по сравнению с уголовным процессом решение о возбуждении дела об административном правонарушении принимается уполномоченным должностным лицом самостоятельно без согласования с прокурором.
При принятии решения о возбуждении дела об административном правонарушении весьма важна его правильная первоначальная квалификация. Ряд статей Кодекса содержат составы административных правонарушений, пограничные с преступлениями. Следует учитывать, что отграничение указанных противоправных действий от уголовно наказуемых деяний осуществляется по соответствующим статьям УК РФ, содержащим квалифицирующие признаки преступлений (например, размер причиненного ущерба). При оценке отличий административных правонарушений от дисциплинарных проступков необходимо учитывать положения ст.2.5 КоАП РФ.
Частью4 статьи 28.1 КоАп РФ определены процессуальные действия, с момента совершения которых дело об административном правонарушении считается возбужденным. К ним относятся действия, связанные с оформлением указанных в данной статье Кодекса протоколов, определений, постановлений, относящихся к производству по делу об административном правонарушении. Представляется, что данные положения требуют углубленного изучения.
Положения об отказе в возбуждении дела об административном правонарушении, предусмотренные ч.5 статьи 28.1 КоАП РФ, напрямую связаны с п.п.2 и 3 ч.1 данной статьи, относящими поступившие к уполномоченному должностному лицу материалы, сообщения и заявления к поводам для возбуждения дела об административном правонарушении.
Протокол об административном правонарушении является процессуальным документом, служащим основанием для возбуждения производства по делу об административном правонарушении, поскольку в данном документе фиксируется факт совершения соответствующего нарушения.
В целях составления протокола об административном правонарушении при невозможности его составления на месте выявления нарушения уполномоченное лицо вправе применить соответствующие меры обеспечения производства по делу (ст. 27.1 КоАП РФ).
Протокол составляется практически во всех случаях совершения правонарушений. Кодексом установлены два исключения из этого общего правила. Во-первых, дела о некоторых категориях административных правонарушений возбуждаются только прокурором, который выносит соответствующие постановления (ст.28.4 КоАП РФ). Во-вторых, предусмотрены случаи, когда административное наказание в виде предупреждения или штрафа незначительного размера назначается на месте совершения правонарушения, где и происходит процессуальное оформление соответствующих действий, не требующих составления протокола (ст.28.6 КоАП РФ).
В протоколе об административном правонарушении указываются данные о том, когда, где и кем он составлен. Важное значение имеет указание должности лица, составившего протокол об административном правонарушении (ст.28.3 КоАП РФ). В случае составления протокола неправомочным лицом он признается ничтожным и должен быть возвращен в орган, где был составлен.
В протокол заносятся сведения о лице, в отношении которого возбуждено дело. Применительно к физическому лицу помимо его фамилии, имени и отчества необходимо фиксировать дату его рождения, поскольку административная ответственность наступает с 16-летнего возраста, а к лицам в возрасте от 16 до 18 лет применяются меры воздействия, предусмотренные федеральным законодательством о защите прав несовершеннолетних (ст.2.3.КоАП РФ). В протоколе указываются и иные необходимые сведения (ст. 2.4, 2.5, 2.6, 2.8, 3.63.11,4.1-4.3 КоАП РФ).
Сведения о личности нарушителя устанавливаются по имеющимся у него документам. В случае отсутствия документов, удостоверяющих личность, необходимые сведения могут быть проверены в адресном бюро, а также по месту жительства и работы (учебы) нарушителя с помощью телефонной связи. В целях установления личности нарушителя допускаются доставление и административное задержание лица, личный досмотр, досмотр вещей, транспортного средства и изъятие вещей и документов (ст. 27.2-27.7, 27.9, 27.10 КоАП РФ).
Аналогичная ситуация характерна и для юридического лица, в отношении которого возбуждено дело. Сведения о наименовании и месте нахождения юридического лица при необходимости дополняются иными сведениями в соответствии со ст.51-58 ГК РФ. Это вытекает из положений Кодекса, определяющих особенности привлечения к административной ответственности юридических лиц (ст.2.6, 2.10 и 4.1 КоАП РФ). В целях установления данных о нарушителе применяется осмотр принадлежащих юридическому лицу помещений, территорий, находящихся там вещей и документов (ст.27.8).
В протоколе об административном правонарушении указываются фамилии, имена, отчества, адреса потерпевших и свидетелей (ст. 25.2 и 25.6 КоАП РФ) в случае, если таковые имеются. Важно обратить внимание на то, что наличие свидетелей не является обязательным условием при составлении протокола, как иногда полагают отдельные лица, осуществляющие рассмотрение дел об административных правонарушениях.
В протоколе об административном правонарушении фиксируются место, время совершения и событие административного правонарушения.
Фиксация места совершения правонарушения необходима, поскольку по общему правилу дело об административном правонарушении рассматривается по месту его совершения (ст.29.5 КоАП РФ).
Указание на время совершения правонарушения имеет важное значение в силу того, что постановление по делу об административном правонарушении может быть вынесено не позднее двух месяцев (в отдельных случаях - не позднее одного года) со дня совершения правонарушения (ст.4.5 КоАП РФ).
Подробное описание события совершенного правонарушения необходимо для его правильной квалификации, т.е. определения статьи Особенной части Кодекса или статьи закона субъекта РФ, которой предусмотрена административная ответственность за подобные действия (бездействие).
В протоколе указывается статья Особенной части Кодекса или статья закона субъекта РФ, устанавливающая ответственность за совершенное нарушение.
В протоколе об административном правонарушении фиксируется объяснение физического лица или законного представителя юридического лица, в отношении которых возбуждено дело. Законным представителем юридического лица является его руководитель, а также иное лицо, признанное в соответствии с законом или учредительными документами органом юридического лица (ст.25.4 КоАП РФ).
Наличие данных объяснений является одним из источников доказательств по делу (ст.26.2 КоАП РФ). Они отражаются в протоколе, а в случае необходимости записываются и приобщаются к делу (ст.26.3 КоАП РФ). Именно исходя из объяснений нарушителя можно сделать вывод о наличии его вины в содеянном (ст.2.2 КоАП РФ) и выявить обстоятельства, смягчающие ответственность, например чистосердечное раскаяние или способствовавшее совершению нарушения сильное душевное волнение (ст.4.2 КоАП РФ).
В протоколе фиксируются и иные сведения, необходимые для разрешения дела. Это касается, например, описания нанесенного ущерба, который является одним из обстоятельств, подлежащих выяснению по делу (ст. 26.1 КоАП РФ).
Необходимо отметить, что при составлении протокола об административном правонарушении предусмотренные Кодексом процессуальные права и обязанности должны разъясняться не только физическому лицу или законному представителю юридического лица, в отношении которых возбуждено дело (ст. 25.1 и 25.4 КоАП РФ), но и иным участникам производства (ст. 25.2, 25.3, 25.5 – 25.10 КоАП РФ). О разъяснении соответствующих прав и обязанностей в протоколе об административном правонарушении делается запись.
Важной гарантией полноты и достоверности сведений, содержащихся в протоколе об административном правонарушении, является то, что физическому лицу и законному представителю юридического лица, в отношении которых возбуждено дело, должна быть предоставлена возможность ознакомления с протоколом. При этом указанные лица наделены правом представить свои объяснения и замечания по содержанию протокола, которые затем прилагаются к протоколу в качестве материалов дела.
Оформление протокола об административном правонарушении завершается его подписанием лицом, составившим протокол, а также лицом, в отношении которого возбуждено дело (имеется в виду физическое лицо или законный представитель юридического лица). Лицо, совершившее правонарушение, имеет право отказаться от подписания протокола. В таком случае в указанном процессуальном документе делается соответствующая запись об этом.
После составления протокола об административном правонарушении его копия вручается под расписку физическому лицу или законному представителю юридического лица, в отношении которых возбуждено дело, а также потерпевшему.
В постановлении Пленума Верховного Суда РФ от 24 марта 2005г. N5 "О некоторых вопросах, возникающих у судов при применении Кодекса Российской Федерации об административных правонарушениях" (РГ. 2005. 19 апр.) разъясняется, какие недостатки протокола следует считать существенными или несущественными. К существенным недостаткам относятся отсутствие данных, прямо перечисленных в ч.2 комментируемой статьи, а также отсутствие иных сведений в зависимости от их значимости для данного конкретного дела (например, данных о том, владеет ли лицо, в отношении которого возбуждено дело, языком, на котором ведется производство).
К несущественным недостаткам относятся те, которые могут быть восполнены при рассмотрении дела по существу, а также составление протокола в отсутствие лица, в отношении которого возбуждено дело, если ему было надлежащим образом сообщено о времени и месте составления протокола, но оно не явилось в назначенный срок и не уведомило о причинах неявки или эти причины были признаны неуважительными.
Часть 6 статьи 28.3 КоАП РФ относит к ведению субъекта РФ определение перечня должностных лиц, уполномоченных составлять протоколы об административных правонарушениях, предусмотренных законами субъектов РФ.
Статья 28.4 КоАП РФ определяет полномочия прокурора по возбуждению дел об административных правонарушениях (ст.24.6; 25.11 КоАП РФ и Федеральный закон "О прокуратуре Российской Федерации").
Здесь предусмотрены два вида правонарушений. В ч.1 данной статьи путем перечисления конкретных статей Особенной части установлены "исключительные" полномочия прокурора по возбуждению дела. Это дела, связанные с нарушением установленных законами правил и порядка избирательного процесса, с нарушением порядка распоряжения объектами нежилого фонда, находящегося в федеральной собственности, с незаконным ограничением прав на управление транспортным средством и его эксплуатацию, с разглашением информации с ограниченным доступом и с некоторыми другими административными правонарушениями. Вместе с тем в ч.1 данной статьи прокурору предоставляется право возбудить дело о любом другом административном правонарушении, ответственность за которое предусмотрена данным Кодексом или законом субъекта РФ, если прокурор обнаружил факт такого правонарушения в ходе надзорной проверки. Это положение закреплено в ст.22 и 25 Федерального закона "О прокуратуре Российской Федерации". Часть 2 ст.25 этого Закона устанавливает, что постановление прокурора о возбуждении производства об административном правонарушении подлежит рассмотрению уполномоченным на то органом или должностным лицом в срок, установленный законом.
Статья28.2 КоАП РФ обязывает любое должностное лицо, в том числе и прокурора, соблюдать предусмотренные в ней требования к содержанию протокола об административном правонарушении, поскольку постановление прокурора о возбуждении дела об административном правонарушении рассматривается как равнозначное по своим юридическим последствиям протоколу об административном правонарушении.
Сроки вынесения постановления прокурора определены в ст.28.5 Кодекса. В качестве общего правила установлено, что постановление должно быть направлено немедленно после выявления факта совершения административного правонарушения. Более длительные сроки установлены в связи с необходимостью выяснения ряда обстоятельств (до двух суток) и в связи с проведением административного расследования (по окончании расследования).
Согласно ст.4.5 Кодекса постановление по делу по общему правилу может быть вынесено не позднее двух месяцев со дня совершения нарушения. Поэтому протокол об административном правонарушении должен составляться немедленно после выявления факта совершения правонарушения.
Однако иногда требуется дополнительное выяснение обстоятельств дела, данных о физическом лице или сведений о юридическом лице, в отношении которых возбуждается дело об административном правонарушении. Для получения необходимой информации могут потребоваться дополнительные меры по формированию доказательственной базы (ст.26.2 КоАП РФ). Следует также иметь в виду, что в целях установления личности нарушителя, составления протокола об административном правонарушении при невозможности его составления на месте выявления нарушения уполномоченное лицо вправе применять предусмотренные Кодексом меры обеспечения производства по делам об административных правонарушениях (ст.27.1 КоАП РФ).
В случаях, когда немедленное составление протокола невозможно, он должен быть составлен в течение двух суток с момента выявления административного правонарушения.
Имеется еще одно исключение из общего правила. В соответствии со ст.28.7 Кодекса по некоторым категориям дел об административных правонарушениях может потребоваться осуществление экспертизы и иных процессуальных действий, связанных со значительными временными затратами. Для таких ситуаций предусмотрено проведение административного расследования, срок которого не может превышать одного месяца с момента возбуждения дела. Однако в исключительных случаях указанный срок может быть продлен вышестоящим должностным лицом. После окончания административного расследования составляется протокол об административном правонарушении либо вносится постановление о прекращении производства по делу.
В постановлении Пленума Верховного Суда РФ от 24 марта 2005г. N5 "О некоторых вопросах, возникающих у судов при применении Кодекса Российской Федерации об административных правонарушениях" (РГ. 2005. 19 апр.) разъяснено, что установленные в данной статье сроки не являются пресекательными, поэтому их нарушение не относится к существенным недостаткам протокола, влекущим его возвращение в орган или должностному лицу, которыми он был составлен.
По смыслу данной статьи Кодекса, административное расследование - особый порядок предварительного изучения данных, указывающих на событие административного правонарушения, однако в своей совокупности еще недостаточных для составления протокола об административном правонарушении. Такой порядок законодатель допускает только при выявлении административных правонарушений в областях законодательства, перечисленных в ч.1 данной статьи, и при необходимости проведения экспертиз или иных процессуальных действий, требующих значительных временных затрат.
Установленные ч.5 статьи 28.7 КоАП РФ сроки следует рассматривать с учетом положений ст.28.5 Кодекса. При этом с учетом указания на необходимость немедленного принятия решения об административном расследовании общий срок административного расследования (согласно ч.5 данной статьи- один, два или семь месяцев) не может быть дополнен двумя сутками на основании ч.2 ст.28.5 Кодекса.
В постановлении Пленума Верховного Суда РФ от 24 марта 2005г. N5 "О некоторых вопросах, возникающих у судов при применении Кодекса Российской Федерации об административных правонарушениях" (РГ. 2005. 19 апр.) подробно разъяснено содержание административного расследования и подчеркнуто, что оно должно состоять из реальных действий, направленных на получение необходимых сведений.
При оформлении процессуальных документов, указанных в ч.6 данной статьи, необходимо руководствоваться положениями ст.24.5, 28.2 Кодекса.
Подготовка к рассмотрению административной комиссией дела об административном правонарушении
Для успешного решения задач производства по делам об административных правонарушениях (ст.24.1 КоАП РФ) большое значение имеет подготовка к рассмотрению дела, заключающаяся в выяснении ряда важных вопросов, которые требуется разрешить до начала рассмотрения дела по существу.
Ответственному секретарю административной комиссии необходимо выяснить, относится ли к компетенции Административной комиссии рассмотрение данного дела. Следует иметь в виду, что в ст.8.5 Закона Белгородской области "об административных правонарушениях на территории Белгородской области"определено, какие категории дел об административных правонарушениях они уполномочены рассматривать. Однако этого недостаточно, поскольку в ст.29.5 Кодекса определено место рассмотрения различных категорий дел.
Если рассмотрение дела не относится к компетенции конкретного субъекта, оно направляется на рассмотрение по подведомственности, т.е. уполномоченным на то судье, органу, должностному лицу (ст. 29.4 КоАП РФ).
Далее требуется выяснить, не имеется ли обстоятельств, исключающих возможность рассмотрения данного дела, членом Административной комиссии. Имеется в виду наличие родственных связей с некоторыми участниками производства или личной (прямой или косвенной) заинтересованности в исходе дела (ст.29.2 КоАП РФ). Данные обстоятельства служат основаниями для заявления самоотвода, который рассматривается вышестоящими лицами, выносящими по результатам рассмотрения определение (ст.29.3).
В случае вынесения определения об отводе состава коллегиального органа, дело направляется на рассмотрение по подведомственности (ст.29.4 КоАП РФ).
Затем нужно выяснить, правильно ли составлены протокол об административном правонарушении и другие протоколы, предусмотренные Кодексом, а также правильно ли оформлены иные материалы дела.
Если протокол об административном правонарушении и другие материалы дела оформлены неправильно или неправомочными лицами, они должны быть возвращены в орган, должностному лицу, которые составили протокол (ст.29.4 КоАП РФ).
Очень важно выяснить, имеются ли обстоятельства, исключающие производство по делу. Перечень таких обстоятельств содержится в ст.24.5 Кодекса.
При наличии указанных обстоятельств производство по делу подлежит прекращению (ст.29.4 КоАП РФ).
Необходимо выяснить и вопрос, достаточно ли имеющихся по делу материалов для рассмотрения его по существу. В ст.26.1 Кодекса содержится перечень обстоятельств, подлежащих выяснению по делу об административном правонарушении.
Если имеющихся материалов недостаточно, то может быть принято решение о вызове необходимых участников производства, истребовании дополнительных материалов по делу, назначении экспертизы и отложении рассмотрения дела. Если же представленные материалы не могут быть дополнены при рассмотрении дела, то принимается решение о возвращении протокола об административном правонарушении и других материалов дела в орган, должностному лицу, которые составили протокол (ст, 29.4 КоАП РФ).
Наконец, требуется выяснить, имеются ли ходатайства и отводы. Право заявлять ходатайства предоставлено различным участникам производства по делам об административных правонарушениях (ст.25.1-25.5, 25.11 КоАП РФ)
Так, например, определенные лица вправе заявить ходатайство об отложении рассмотрения дела. Согласно ст.24.4 Кодекса ходатайства подлежат обязательному рассмотрению органом, в производстве которого находится дело. Ходатайство заявляется в письменной форме и подлежит немедленному рассмотрению. Решение об отказе в удовлетворении ходатайства выносится в виде определения (ст. 24.4 КоАП РФ).
Что касается отводов, то при наличии обстоятельств, предусмотренных ст.29.2 Кодекса, отвод члену коллегиального органа, также вправе заявить различные участники производства по делам об административных правонарушениях. Заявление об отводе рассматривается органом, в производстве которых находится дело. По результатам рассмотрения такого заявления выносится определение об удовлетворении заявления либо об отказе в этом (ст. 29.3 КоАП РФ).
В ст.25.12 Кодекса содержится перечень обстоятельств, исключающих возможность участия отдельных лиц в производстве по делу об административном правонарушении. Это касается защитника и представителя, специалиста, эксперта и переводчика (ст.25.12 КоАП РФ).
В соответствии со ст.25.12 Кодекса при наличии соответствующих обстоятельств указанные лица подлежат отводу. Заявление о самоотводе или об отводе подается в орган, в производстве которых находится дело. По результатам рассмотрения заявления выносится определение об удовлетворении заявления либо об отказе в этом (ст.25.13 КоАП РФ).
Положения, приведенные в статье 29.3 КоАП РФ, полностью согласуются и с необходимостью вытекают из закрепленных в ст.24.1 Кодекса задач производства по делам об административных правонарушениях, в частности из задачи всестороннего, полного и объективного выяснения обстоятельств каждого дела.
Положение, указанное в п.1 данной статьи, не знает исключений и не требует выяснения, заинтересован ли родственник лица, в отношении которого ведется производство по делу об административном правонарушении, или другие упомянутые в статье лица в разрешении дела или нет.
Наличие родственных связей с перечисленными в статье лицами исключает возможность члена коллегиального органа участвовать в рассмотрении и разрешении дела. Степень родства при применении данной нормы значения не имеет. Поскольку нет никакой оговорки, имеются в виду как близкие, так и другие родственники. При наличии обстоятельств, указанных в настоящей статье, судья, член коллегиального органа, должностное лицо должны в соответствии с требованиями ст.29.3 заявить самоотвод.
Если этого не сделано, указанным лицам, уполномоченным разрешать дело, отвод могут заявить лицо, в отношении которого ведется производство по делу об административном правонарушении, потерпевший, законный представитель физического или юридического лица, защитник, представитель, прокурор.
3. В п.2 статьи подчеркивается, что основанием, исключающим возможность участия в разрешении дела, является личная заинтересованность в разрешении дела, а не заинтересованность других лиц. Однако при этом подчеркивается, что имеется в виду как прямая, так и косвенная заинтересованность. Следовательно, предполагается желание или возможность судьи, члена коллегиального органа, должностного лица получить в связи с разрешением дела ту или иную выгоду как для себя, так и для других лиц.
Под разрешением дела, в котором может проявляться заинтересованность указанных лиц, понимается любой исход, как положительный, так и отрицательный, как признание лица, привлеченного к ответственности, виновным, так и прекращение дела и признание его невиновным.
При подготовке к рассмотрению дела судья, орган, должностное лицо обязаны выяснить ряд вопросов (ст. 29.4 КоАП РФ) и в необходимых случаях разрешить имеющиеся вопросы, оформив принятые решения в предусмотренной Кодексом процессуальной форме.
В виде определения принимаются решения, носящие процессуальный характер и не затрагивающие существа дела. Процедура принятия определения и содержание этого процессуального документа специально регламентированы Кодексом (ст.29.12 КоАП РФ).
Если представленные материалы по делу с достаточной полнотой отражают обстоятельства совершения правонарушения и содержат необходимые сведения о лице, его совершившем, то выносится определение о назначении времени и места рассмотрения дела.
Если результаты изучения представленных материалов по делу свидетельствуют о неполноте содержащихся в указанных материалах сведений, которая тем не менее может быть восполнена при рассмотрении дела, то принимается решение о дополнительном формировании доказательственной базы.
В этом случае выносятся следующие определения: о вызове необходимых участников производства по делу; об истребовании необходимых дополнительных материалов по делу; о назначении экспертизы.
Изложенные выше обстоятельства могут привести к необходимости отложения рассмотрения дела. Следует также учесть, что некоторые участники производства по делу об административных правонарушениях имеют право заявить ходатайство об отложении рассмотрения дела. В таких случаях выносится соответствующее определение.
Может выноситься определение о возвращении протокола об административном правонарушении и других материалов дела в орган, должностному лицу, которые составили протокол.
Это происходит при составлении протокола и оформлении других материалов дела неправомочными лицами; при неправильном составлении протокола и оформлении других материалов дела; при неполноте представленных материалов, которая не может быть восполнена при рассмотрении дела.
Важно обратить внимание на разъяснение, данное в постановлении Пленума Верховного Суда РФ от 24 марта 2005г. N5 "О некоторых вопросах, возникающих у судов при применении Кодекса Российской Федерации об административных правонарушениях" (РГ. 2005. 19 апр.) относительно существенных и несущественных недостатков протокола об административном правонарушении.
К существенным недостаткам отнесены отсутствие данных, прямо перечисленных в КоАП РФ, а также отсутствие иных сведений в зависимости от их значимости для данного конкретного дела (например, данных о том, владеет ли лицо, в отношении которого возбуждено дело, языком, на котором ведется производство).
К несущественным недостаткам можно отнести те, которые могут быть восполнены при рассмотрении дела по существу, а также нарушение установленных в ст.28.5 и 28.8 Кодекса сроков составления протокола и его направления на рассмотрение, поскольку они не являются пресекательными, либо составление протокола в отсутствие лица, в отношении которого возбуждено дело, если ему было надлежащим образом сообщено о времени и месте составления протокола, но оно не явилось в назначенный срок и не уведомило о причинах неявки или эти причины были признаны неуважительными.
В соответствии с упомянутым постановлением определение о возвращении протокола, а также других материалов дела должно быть мотивированным и содержать указание на выявленные недостатки, требующие устранения.
В некоторых случаях выносится определение о передаче протокола об административном правонарушении и других материалов на рассмотрение по подведомственности.
Такое решение принимается, если рассмотрение дела не относится к компетенции Административной комиссии. Аналогичное решение принимается и тогда, когда вынесено определение об отводе , члена коллегиального органа.
В виде постановления принимаются решения по существу дела. Процедура принятия постановления и содержание этого процессуального документа регламентированы Кодексом.
Постановление о прекращении производства по делу об административном правонарушении выносится при наличии обстоятельств, предусмотренных ст.24.5 Кодекса.
Кодексом предусмотрено обязательное присутствие привлекаемого к ответственности физического лица при рассмотрении некоторых категорий дел. Кроме того, Административная комиссия, вправе признать обязательным присутствие при рассмотрении дела физического лица либо законного представителя юридического лица, в отношении которых ведется производство по делу, законного представителя несовершеннолетнего лица, привлекаемого к административной ответственности.
Когда отсутствие указанных лиц, а также свидетеля препятствует всестороннему, полному, объективному и своевременному выяснению обстоятельств дела и разрешению его в соответствии с законом и это вызывает необходимость отложения рассмотрения дела в связи с неявкой без уважительной причины указанных лиц, то применяется их привод.
В этом случае Административная комиссия уполномочена принять решение о приводе указанных лиц, которое выносится в форме определения.
По общему правилу дело об административном правонарушении рассматривается по месту его совершения. Это в большинстве случаев способствует формированию доказательственной базы, поскольку облегчает установление необходимых обстоятельств дела.
Важно обратить внимание на то, что в постановлении Пленума Верховного Суда РФ от 24 марта 2005г. N5 "О некоторых вопросах, возникающих у судов при применении Кодекса Российской Федерации об административных правонарушениях" разъясняется, как следует определять место совершения правонарушения. В случае противоправного действия - это место совершения данного действия независимо от места наступления его последствий, а если деяние носит длящийся характер - место окончания противоправной деятельности, ее пресечения; в случае противоправного бездействия - это место, где должно было быть совершено действие, выполнена возложенная на соответствующее лицо обязанность.
В качестве общего правила срок для рассмотрения дела установлен продолжительностью 15 суток. Этот срок исчисляется со дня получения судьей, органом, должностным лицом, правомочными рассматривать дело, протокола об административном правонарушении и других материалов дела.
В течение этого срока осуществляется подготовка к рассмотрению дела об административном правонарушении, в ходе которой выясняются необходимые вопросы, непосредственно связанные с рассмотрением дела.При подготовке к рассмотрению дела принимаются различные решения процессуального характера, выносимые в форме определений, либо выносится постановление о прекращении производства по делу.
Срок рассмотрения дела может быть органом, рассматривающим дело. Продолжительность срока такого продления не может превышать одного месяца, что соответствует положениям Кодекса, устанавливающим давность привлечения к административной ответственности.
Решение о продлении срока рассмотрения дела должно быть мотивированным. Оно выносится в виде определения.
Рассмотрение административной комиссией дела об административном правонарушении
Рассмотрение дела об административном правонарушении начинается с объявления о том, кто рассматривает данное дело - наименование органа, фамилии председательствующего в заседании и членов данного органа, какое дело подлежит рассмотрению (о каком правонарушении), кто (фамилия, имя, отчество физического лица, наименование юридического лица) и на основании какого закона (статья Кодекса или закона субъекта РФ) привлекается к административной ответственности.
Далее устанавливается факт явки физического лица или законного представителя юридического лица, в отношении которых ведется производство по делу, а также иных лиц, участвующих в рассмотрении дела. Для этого проверяются соответствующие документы, удостоверяющие личность каждого из участников производства по делу.
Затем проверяются полномочия законных представителей физического или юридического лица, защитника и представителя.
Родственные связи или соответствующие полномочия лиц, являющихся законными представителями физического лица, удостоверяются документами, предусмотренными законом. Полномочия законных представителей юридического лица, которыми являются его руководитель, а также иное лицо, признанное в соответствии с законом или учредительными документами органом юридического лица, подтверждаются документами, удостоверяющими их служебное положение.
Полномочия адвоката, выступающего в качестве защитника или представителя, удостоверяются ордером, выданным юридической консультацией, а полномочия иного лица, оказывающего в том же качестве юридическую помощь, - доверенностью, оформленной в соответствии с законом.
После этого выясняется, извещены ли в установленном порядке участники производства по делу и каковы причины их неявки.
По общему правилу дело об административном правонарушении рассматривается с участием лица, в отношении которого ведется производство по делу, потерпевшего и некоторых иных лиц. В их отсутствие дело может быть рассмотрено лишь в случаях, если имеются данные о надлежащем извещении их о месте и времени рассмотрения дела и если от них не поступили ходатайства об отложении рассмотрения дела либо такие ходатайства оставлены без удовлетворения.
В постановлении Пленума Верховного Суда РФ от 24 марта 2005г. N5 "О некоторых вопросах, возникающих у судов при применении Кодекса Российской Федерации об административных правонарушениях" (РГ. 2005. 19 апр.) отмечено, что поскольку Кодекс не содержит каких-либо ограничений, связанных с таким извещением, оно в зависимости от конкретных обстоятельств дела может быть произведено путем использования любых доступных средств связи, позволяющих контролировать получение информации соответствующим лицом (имеются в виду судебная повестка, телеграмма, телефонограмма, факсимильная связь и т.п.). Лицо, в отношении которого ведется производство по делу, считается извещенным и в случае, когда с указанного им места жительства (регистрации) поступило сообщение о том, что оно фактически не проживает по этому адресу.
Следует также учесть Административная комиссия, вправе признать обязательным присутствие при рассмотрении дела лица, привлекаемого к ответственности, законного представителя несовершеннолетнего лица, совершившего правонарушение, и законного представителя юридического лица.
На рассмотрение дела могут быть также вызваны свидетель, понятой, специалист, эксперт и переводчик.
С учетом изложенного принимается решение о рассмотрении дела в отсутствие соответствующих лиц (если это допускается Кодексом) или решение об отложении рассмотрения дела, которое выносится в виде определения.
После принятия решения о продолжении рассмотрения дела лицам, участвующим в рассмотрении, разъясняются их процессуальные права и обязанности.
Затем рассматриваются заявленные отводы и ходатайства. Участники производства по делу наделены правом заявлять различного рода отводы и ходатайства, которые подлежат рассмотрению в установленном порядке.
Определение об отложении рассмотрения дела выносится в случае поступления заявления о самоотводе или об члена Административной комиссии, если их отвод препятствует рассмотрению дела по существу. Отвод члена коллегиального органа может не повлиять на процедуру рассмотрения дела, если количество оставшихся членов является достаточным для признания заседания правомочным.
Аналогичное определение выносится при отводе специалиста, эксперта или переводчика, если указанный отвод препятствует рассмотрению дела по существу. В этих случаях под сомнение ставится достоверность формируемой доказательственной базы, которая необходима для выяснения обстоятельств по делу об административном правонарушении.
Определение об отложении рассмотрения дела выносится и при необходимости явки лица, участвующего в рассмотрении дела, истребования дополнительных материалов по делу или назначения экспертизы. В этих ситуациях неполнота доказательственной базы не может быть восполнена, поэтому требуется осуществление необходимых процессуальных действий.
Если рассмотрение дела отложено в связи с неявкой без уважительных причин ранее упомянутых лиц, участие которых признается (или является) обязательным при рассмотрении дела, то выносится определение о приводе указанных лиц.
Далее заслушиваются объяснения физического лица или законного представителя юридического лица, привлекаемых к ответственности, показания других лиц, участвующих в производстве по делу.
Затем заслушиваются пояснения специалиста и заключение эксперта, если они были привлечены к участию в производстве по делу, исследуются иные доказательства.
В случае участия прокурора в рассмотрении дела заслушивается его заключение. Следует иметь в виду, что прокурор в обязательном порядке извещается о месте и времени рассмотрения дела возбужденного по инициативе прокурора.
При необходимости осуществляются другие процессуальные действия, предусмотренные Кодексом. Например, несовершеннолетнее лицо, привлекаемое к ответственности, может быть удалено на время рассмотрения обстоятельств дела, обсуждение которых может оказать отрицательное влияние на указанное лицо.
В протоколе о рассмотрении дела указываются дата и место рассмотрения. Эти сведения имеют важное значение с учетом того, что Кодексом установлены давность привлечения к административной ответственности сроки рассмотрения дела и место его рассмотрения.
Далее указываются наименование и состав коллегиального органа, рассматривающего дело. Дело должно быть рассмотрено правомочным органом, т.е. в том составе, который вправе принимать решение по существу дела, и в соответствии с предметной компетенцией данного коллегиального органа.
Затем указывается событие рассматриваемого административного правонарушения. При этом описывается существо правонарушения (когда, где, каким образом было совершено соответствующее противоправное деяние - действия или бездействие), кто привлекается к ответственности (фамилия, имя, отчество) и на основании какого закона (статья Кодекса или закона субъекта РФ).
В протоколе фиксируются сведения о явке лиц, участвующих в рассмотрении дела, и об извещении в установленном порядке отсутствующих лиц.
В протоколе отражаются сведения о заявленных отводах, ходатайствах и результатах их рассмотрения. В протоколе фиксируются объяснения лиц, привлекаемых к ответственности, показания других лиц, пояснения и заключения соответствующих лиц, участвующих в рассмотрении дела. Все изложенное относится к источникам доказательств, на основании которых выясняются необходимые обстоятельства по делу.
В протоколе указываются и документы, исследованные при рассмотрении дела. Документы также относятся к доказательствам по делу, в некоторых случаях они являются вещественными доказательствами по делу.
Протокол о рассмотрении дела об административном правонарушении должен быть надлежащим образом оформлен: он подписывается председательствующим в заседании коллегиального органа и секретарем заседания.
По результатам рассмотрения дела об административном правонарушении могут быть вынесены два принципиально отличных друг от друга вида решения. Решение по существу дела оформляется постановлением (ст. 29.10 КоАП РФ). Решение, носящее процессуальный характер и не затрагивающее существо дела, оформляется определением (ст. 29.12 КоАП РФ).
В виде постановления выносится решение о назначении административного наказания. При назначении наказания необходимо руководствоваться положениями, содержащимися в статьях главы 4 Кодекса.
В виде постановления выносится решение о прекращении производства по делу в случае наличия хотя бы одного из обстоятельств, исключающих производство по делу.
В виде постановления выносится решение о прекращении производства по делу и в случае освобождения лица от административной ответственности. При малозначительности совершенного нарушения лицо, его совершившее, может быть освобождено от ответственности с объявлением ему устного замечания.
В аналогичном виде выносится решение о прекращении производства по делу и передаче материалов дела прокурору, в орган предварительного следствия или в орган дознания в случае, если в действиях (бездействии) лица, в отношении которого велось производство по делу, содержатся признаки преступления.
Передача таких материалов осуществляется с учетом подведомственности, определяемой в соответствии с положениями Уголовного кодекса РФ и Уголовно-процессуального кодекса РФ.
В виде определения выносится решение о передаче дела судье, в орган, должностному лицу, уполномоченным назначать административные наказания иного вида или размера либо применять иные меры воздействия в соответствии с законодательством РФ.
В виде определения выносится и решение о передаче дела на рассмотрение по подведомственности, если выяснено, что рассмотрение дела не относится к компетенции рассмотревших его судьи, органа, должностного лица. Имеется в виду случай так называемой "переквалификации" правонарушения, когда выясняется, что фактический состав нарушения соответствует не тому юридическому составу, который был зафиксирован в протоколе об административном правонарушении, а иному.
Постановление по делу об административном правонарушении - важнейший процессуальный документ, которым завершается рассмотрение дела по существу.
В постановлении по делу об административном правонарушении указываются должность, фамилия, имя, отчество судьи, должностного лица, наименование и состав коллегиального органа, вынесших данное постановление.
Далее указываются дата и место рассмотрения дела. Эти сведения также имеют важное значение, поскольку Кодексом установлены давность привлечения к административной ответственности, сроки рассмотрения дела и место его рассмотрения. Затем указываются сведения о лице, в отношении которого рассмотрено дело. Применительно к физическому лицу они включают следующие данные: фамилия, имя, отчество, дата рождения, поскольку административная ответственность наступает по достижении 16-летнего возраста, причем лица в возрасте от 16 до 18 лет относятся к специальным субъектам ответственности, а также иные необходимые сведения.
Применительно к юридическому лицу указываются его наименование и правовой статус, а также иные необходимые сведения.
После этого указываются обстоятельства, установленные при рассмотрении дела. Кодексом определен перечень обстоятельств, подлежащих выяснению по делу об административном правонарушении.
Только на основании анализа всех этих обстоятельств можно осуществить квалификацию правонарушения, т.е. установить наличие в совершенном деянии признаков юридического состава административного правонарушения, который содержится в соответствующей правовой норме. Отсутствие таких признаков влечет освобождение от административной ответственности и прекращение производства по делу.
С учетом изложенного в постановлении указывается статья Особенной части Кодекса или закона субъекта РФ, предусматривающая административную ответственность за совершение административного правонарушения, либо указываются конкретные юридические основания прекращения производства по делу.
Принятое решение по делу должно быть мотивированным. Кодексом предусмотрены различные виды постановлений: о назначении административного наказания и о прекращении производства по делу.
Таким образом, возможно принятие принципиально отличных решений по делу. Поэтому решение должно содержать обоснование назначения наказания определенного вида и размера или освобождения от административной ответственности.
В постановлении должны быть указаны срок и порядок обжалования постановления.
Отражение в протоколе необходимых сведений о возможном обжаловании вынесенного постановления обеспечивает соблюдение прав соответствующих участников производства по делам об административном правонарушении.
При наложении административного штрафа в постановлении указывается также информация о получателе штрафа, которая необходима в соответствии с правилами заполнения расчетных документов на перечисление суммы штрафа.
При рассмотрении дела об административном правонарушении коллегиальным органом постановление по делу принимается простым большинством голосов членов коллегиального органа, присутствующих на заседании. При этом важно иметь в виду, что необходимо достаточное количество присутствующих членов для признания заседания коллегиального органа правомочным выносить постановление по делу.
14. Постановление по делу об административном правонарушении должно быть подписано председательствующим в заседании коллегиального органа, вынесшим данное постановление.
Рассмотрение дела об административном правонарушении завершается вынесением постановления по делу. Постановление по делу объявляется немедленно по окончании рассмотрения дела, т.е. сразу после вынесения.
Копия данного постановления вручается либо высылается физическому лицу или его законному представителю либо законному представителю юридического лица, в отношении которых оно вынесено. По просьбе потерпевшего аналогичная копия вручается либо высылается также и ему.
Вручение копии постановления производится под расписку. Факт направления копии постановления фиксируется с помощью почтовых документов.
Установлен срок осуществления указанных действий: три дня со дня вынесения постановления.
Выявление причин и условий, способствовавших совершению административных правонарушений, является одной из задач производства по делам об административных правонарушениях. Это является важным направлением деятельности по предупреждению совершения административных правонарушений, занимающих значительное место среди противоправных проявлений.
Если под причинами традиционно понимаются факторы, по сути своей порождающие правонарушение, то под условиями - факторы, облегчающие его совершение. Следует отметить, что на практике это различие носит достаточно условный характер, поскольку установить четкую причинно-следственную связь между каким-то определенным фактором и событием правонарушения весьма сложно, поэтому скорее можно говорить о большем или меньшем влиянии того или иного фактора.
Чаще всего в качестве причин и условий, способствовавших совершению правонарушений, выступают недостатки в деятельности соответствующих организаций по учету материальных ценностей, контролю за соблюдением сотрудниками установленных правил работы и т.д.
При установлении конкретных причин административного правонарушения и условий, способствовавших его совершению, Административная комиссия, вносит в соответствующие организации и соответствующим должностным лицам представление о принятии мер по устранению указанных причин и условий.
Организации и должностные лица, получив представление об устранении причин и условий, способствовавших совершению административного правонарушения, обязаны рассмотреть данное представление. Установленный срок рассмотрения составляет один месяц со дня получения представления. О принятых мерах указанные организации и должностные лица обязаны сообщить Административной комиссии.
Порядок исполнения постановлений административной комиссии
Вступление постановления по делу об административном правонарушении в законную силу означает то, что с этого момента оно подлежит исполнению (ст. 31.2 КоАП РФ).
Постановление по делу об административном правонарушении должно быть исполнено. В противном случае невозможно решить задачи законодательства об административных правонарушениях, в число которых входят как непосредственно защита объектов правоохраны от противоправных посягательств в виде административных правонарушений, так и предупреждение правонарушений (ст. 1.2 КоАП РФ).
Гарантией обеспечения исполнения вынесенного постановления является то, что оно обязательно для исполнения всеми органами государственной власти, органами местного самоуправления, должностными лицами, гражданами и их объединениями, юридическими лицами. Такое указание необходимо в силу того, что в осуществлении исполнительного производства принимают участие различные категории лиц.
Постановление о назначении административного наказания является обязательным для исполнения самим лицом, привлеченным к административной ответственности. Игнорирование данного требования в ряде случаев влечет для него специально предусмотренные негативные последствия.
По общему правилу постановление по делу об административном правонарушении подлежит исполнению с момента его вступления в законную силу (ст. 31.2 КоАП РФ).
Началом исполнительного производства по делу об административном правонарушении, осуществляемого в принудительном порядке, является обращение вступившего в законную силу постановления по делу (ст.31.1 КоАП РФ) к исполнению. Обращение постановления к исполнению возложено на орган, вынесший это постановление.
Под обращением постановления к исполнению следует понимать направление (передачу) постановления от субъекта (Административной комиссии), вынесшего постановление, в орган, должностному лицу, уполномоченным приводить в исполнение соответствующее постановление.
Указанная процедура обращения постановления к исполнению аналогична порядку обращения к исполнению приговора, установленному ст.393 УПК РФ.
Если постановление по делу об административном правонарушении не было обжаловано или опротестовано в установленные сроки, то оно направляется в орган, должностному лицу, уполномоченным приводить его в исполнение, в течение трех суток со дня его вступления в законную силу (срок обращения постановления к исполнению). Здесь также просматривается аналогия с соответствующими положениями ст.390 УПК РФ.
Из содержания п.35 постановления Пленума Верховного Суда РФ от 24 марта 2005г. N5 "О некоторых вопросах, возникающих у судов при применении Кодекса Российской Федерации об административных правонарушениях" можно сделать аналогичный вывод: если постановление о назначении административного наказания в виде предупреждения осуществляется субъектом, вынесшим постановление, то во всех остальных случаях постановление о назначении административного наказания направляется для исполнения управомоченному органу (эти органы определены в статьях Кодекса о порядке исполнения отдельных видов наказания).
Если же постановление по делу вступило в законную силу в случае рассмотрения жалобы или протеста, то срок обращения постановления к исполнению исчисляется иным образом. Как уже говорилось ранее, в этом случае постановление направляется судье, в орган, должностному лицу, уполномоченным обращать его к исполнению. Установленный срок такого направления составляет трое суток со дня вступления постановления в законную силу. В свою очередь, соответствующий субъект (судья, орган, должностное лицо) обязан направить постановление в орган, должностному лицу, уполномоченным приводить его в исполнение, в течение трех суток со дня поступления решения по жалобе или протесту из суда или от должностного лица, вынесшего решение.
Исполнительное производство, осуществляемое судебными приставами-исполнителями, имеет некоторые особенности. Так, согласно ст.14 Федерального закона от 21 июля 1997г. N119-ФЗ "Об исполнительном производстве" (СЗ РФ. 1997. N30. Ст.3591; 2003. N50. Ст.4847; 2004. N10. Ст.837; N27. Ст.2711; N35. Ст.3607) постановления органов (должностных лиц), уполномоченных рассматривать дела об административных правонарушениях, могут быть предъявлены к исполнению в течение трех месяцев со дня вынесения соответствующего постановления.
Наряду с этим в ст.15 указанного Федерального закона предусмотрен и перерыв срока предъявления исполнительного документа к исполнению. Этот срок прерывается предъявлением исполнительного документа к исполнению и частичным исполнением исполнительного документа должником. После перерыва срока предъявления исполнительного документа к исполнению течение этого срока возобновляется, причем время, истекшее до перерыва срока, в новый срок не засчитывается.
После того как постановление по делу об административном правонарушении обращено к исполнению, начинается процедура приведения этого постановления в исполнение. В случае вынесения постановления о назначении административного наказания осуществляются юридические действия, вытекающие из содержания назначенного наказания.
Постановление о назначении административного наказания в виде предупреждения приводится в исполнение самим субъектом (судьей, органом, должностным лицом), вынесшим постановление, путем вручения или направления копии постановления
В принудительном порядке постановление о наложении административного штрафа приводится в исполнение судебным приставом-исполнителем (ст. 32.2 КоАП РФ).
При этом руководствуются правилами, предусмотренными ГПК РФ, Федеральным законом от 21 июля 1997г. N119-ФЗ "Об исполнительном производстве" (СЗ РФ. 1997. N30. Ст.3591; 2003. N50. Ст.4847; 2004. N10. Ст.837; N27. Ст.2711; N35. Ст.3607), а также иными нормативными правовыми актами, например постановлением Правительства РФ от 19 апреля 2002г. N260 "О реализации арестованного, конфискованного и иного имущества, обращенного в собственность государства" (СЗ РФ. 2002. N17. Ст.1677; 2003. N22. Ст.2171).
Если в отношении одного и того же лица вынесены два или более постановлений о назначении административного наказания, то каждое постановление приводится в исполнение самостоятельно по правилам, предусмотренным Кодексом. Объединение различных исполнительных производств в одно не допускается.
Одним из проявлений гуманности положений Кодекса является то, что в комментируемой статье предусмотрена возможность отсрочки исполнения постановления о назначении административного наказания. Она предусматривается в отношении таких видов наказания, как административный арест, лишение специального права и штраф (кроме случаев взыскания штрафа на месте совершения правонарушения в соответствии со ст.32.3 Кодекса).
Отсрочка исполнения постановления о назначении административного наказания обусловлена наличием таких обстоятельств, вследствие которых немедленное исполнение постановления невозможно. К числу данных обстоятельств можно отнести, например, болезнь лица, привлеченного к ответственности, наличие у него материальных трудностей и др.
Срок отсрочки исполнения постановления о наложении административного наказания не может превышать одного месяца.
Кроме отсрочки исполнения постановления о наложении административного штрафа уплата такого штрафа может быть рассрочена с учетом материального положения лица, привлеченного к административной ответственности.
Срок рассрочки уплаты административного штрафа установлен иной, чем срок отсрочки. Его максимальная величина составляет три месяца.
Решение об отсрочке или о рассрочке исполнения постановления о назначении административного наказания принимает субъект (Административная комиссия), вынесший постановление. При отсутствии судьи, должностного лица, вынесших постановление, указанное решение принимается лицом, которое в официальном порядке замещает соответствующую должность или исполняет соответствующие обязанности. Это решение выносится в виде определения.
Исполнение постановлений о наложении административного штрафа, осуществляемое в настоящее время исключительно судебными приставами-исполнителями, имеет ряд особенностей, предусмотренных Федеральным законом от 21 июля 1997г. N119-ФЗ "Об исполнительном производстве" (СЗ РФ. 1997. N30. Ст.3591; 2003. N50. Ст.4847; 2004. N10. Ст.837; N27. Ст.2711; N35. Ст.3607). Так, согласно ст.18 указанного Федерального закона при наличии обстоятельств, препятствующих совершению исполнительных действий, судебный пристав-исполнитель по своей инициативе или заявлению стороны (а равно сами стороны) вправе обратиться в орган, выдавший исполнительный документ, с заявлением не только об отсрочке или о рассрочке его исполнения, но и об изменении способа и порядка исполнения. В ст.19 предусмотрена возможность отложения исполнительных действий: при наличии обстоятельств, препятствующих совершению исполнительных действий, судебный пристав-исполнитель может по заявлению должника или по собственной инициативе отложить исполнительные действия на срок не более 10 дней.
В случае принесения протеста на вступившее в законную силу постановление о назначении административного наказания исполнение постановления подлежит приостановлению до рассмотрения протеста.
Решение о приостановлении исполнения постановления выносят судья, орган, должностное лицо, вынесшие это постановление. При отсутствии судьи, должностного лица, вынесших постановление, указанное решение принимается лицом, которое в официальном порядке замещает соответствующую должность или исполняет соответствующие обязанности. Решение выносится в виде определения.
При необходимости вынесенное определение о приостановлении исполнения постановления о назначении административного наказания немедленно направляется в орган, должностному лицу, приводящим это определение в исполнение. Это может быть обусловлено тем обстоятельством, что требуется принятие срочных мер по приостановлению исполнительного производства.
Исполнительное производство, осуществляемое судебными приставами-исполнителями, имеет ряд особенностей, предусмотренных Федеральным законом от 21 июля 1997г. N119-ФЗ "Об исполнительном производстве" (СЗ РФ. 1997. N30. Ст.3591; 2003. N50. Ст.4847; 2004. N10. Ст.837; N27. Ст.2711; N35. Ст.3607). Так, в ст.20 и 21 указанного Федерального закона предусмотрены соответственно обязательность и возможность приостановления исполнительного производства. Исполнительное производство подлежит обязательному приостановлению в случаях утраты должником дееспособности, участия должника в боевых действиях в составе Вооруженных Сил Российской Федерации, других войск и воинских формирований, а также в некоторых иных случаях (ст.20). Исполнительное производство может быть приостановлено в случаях просьбы должника, проходящего военную службу по призыву в Вооруженных Силах Российской Федерации, других войсках и воинских формированиях, нахождения должника в длительной служебной командировке, на лечении в стационарном лечебном учреждении либо в отпуске за пределами места совершения исполнительных действий, а также в ряде других случаев (ст.21).
Исполнительное производство оканчивается, когда исполнение произведено полностью, т.е. административный штраф взыскан.
В этом случае постановление с отметкой об исполненном административном наказании возвращается органом, должностным лицом, приводившими данное постановление в исполнение, Административной комиссии.
Из описанного выше общего правила, в соответствии с которым осуществляется окончание исполнительного производства, имеются исключения. Так, например, постановление о назначении административного наказания в виде предупреждения исполняется самой Административной комиссией.
Исполнительное производство оканчивается, когда исполнение не производилось или произведено не полностью по следующим причинам:
Во-первых, такая ситуация возникает в случае, если по адресу, указанному судьей, органом, должностным лицом, вынесшим постановление, не находится (не проживает, не работает или не учится) привлеченное к ответственности физическое лицо, не находится привлеченное к ответственности юридическое лицо либо не находится имущество этих лиц, на которое может быть обращено административное взыскание. Следовательно, необходимо принятие мер по установлению места фактического нахождения указанных лиц или соответствующего имущества.
Во-вторых, подобная ситуация возникает в случае, если у привлеченного к ответственности лица отсутствуют имущество или доходы, на которые может быть обращено взыскание, а меры по отысканию этого имущества оказались безрезультатными. При этом следует учитывать возможное изменение существующего положения, т.е. появление у указанного лица соответствующего имущества или доходов.
В указанных случаях должностное лицо, на исполнении у которого находится постановление о назначении административного наказания, составляет соответствующий акт. В акте указываются причины, по которым исполнение не было произведено или произведено не полностью. Такой акт подписывается вышестоящим должностным лицом.
После этого постановление возвращается органом, должностным лицом, приводившими его в исполнение в Административную комиссию.
Возвращение постановления о назначении административного наказания в описанных случаях, когда исполнение не было произведено или произведено не полностью, не является препятствием для нового обращения этого постановления к исполнению.
При этом необходимо помнить, что новое обращение постановления к исполнению возможно только в пределах установленного срока давности исполнения постановления о назначении административного наказания.
Исполнительное производство подлежит безусловному окончанию при том, что исполнение не было произведено или произведено не полностью, в случае, когда истек упомянутый выше срок давности исполнения постановления о назначении административного наказания.
Особенностью исполнения постановления о наложении административного штрафа является то, что в течение установленного срока он может быть уплачен самим лицом, привлеченным к ответственности. Этот срок составляет 30 дней со дня вступления постановления в законную силу либо со дня истечения срока отсрочки или срока рассрочки.
Исполнение постановления о наложении административного штрафа лицом, привлеченным к ответственности, заключается в том, что сумма штрафа вносится в банк или иную кредитную организацию (за исключением случаев наложения и взимания штрафа на месте совершения правонарушения, предусмотренных ч.1 ст.32.3 Кодекса). Факт исполнения постановления подтверждается копией платежного документа, выдаваемой лицу, производящему уплату соответствующей суммы.
Лицо, привлеченное к ответственности, обязано направить копию документа, свидетельствующего об уплате штрафа, в Административную комиссию.
При отсутствии документа, свидетельствующего об уплате штрафа, по истечении 30 дней со срока, указанного в ч.1 статьи 32.2, постановление приводится в исполнение в принудительном порядке. В этом случае соответствующие материалы направляются Административной комиссией, судебному приставу-исполнителю.
Кроме того, Административная комиссия принимает решение о привлечении лица, не уплатившего штраф, к административной ответственности в соответствии с ч.1 ст.20.25 Кодекса.
При этом необходимо иметь в виду, что в настоящее время протоколы об этих административных правонарушениях уполномочены составлять только должностные лица органов внутренних дел (милиции) (п.1 ч.2 ст.28.3), а рассматривать дела - судьи (ст.23.1) (ст.20.25 КоАП РФ).
Основным законодательным актом, устанавливающим порядок деятельности судебных приставов-исполнителей, является Федеральный закон от 21 июля 1997г. N119-ФЗ "Об исполнительном производстве" (СЗ РФ. 1997. N30. Ст.3591; 2003. N50. Ст.4847; 2004. N10. Ст.837; N27. Ст.2711; N35. Ст.3607).
Следует обратить внимание на то, что согласно ст.9 данного Федерального закона в трехдневный срок со дня поступления исполнительного документа судебный пристав-исполнитель выносит постановление о возбуждении исполнительного производства. В этом постановлении устанавливается срок для добровольного исполнения требований, содержащихся в исполнительном документе, причем он не может превышать пяти дней со дня возбуждения данного производства.
Согласно ст.64 указанного Федерального закона взыскание на заработную плату и иные виды доходов должника (привлеченного к ответственности лица) обращается при взыскании суммы, не превышающей 2 МРОТ.
Федеральным законодательством устанавливается очередность взыскания административного штрафа. В соответствии со ст.78 Федерального закона "Об исполнительном производстве" административные штрафы относятся к требованиям, удовлетворяемым в пятую (последнюю) очередь. Кроме того, нужно руководствоваться правилами, предусмотренными ст.65, 66 и 69 указанного Федерального закона. Необходимо иметь в виду, что за работником должно быть сохранено 50 процентов заработка независимо от того, по скольким исполнительным документам производятся удержания из заработной платы и приравненных к ней платежей и выдач. При этом следует учесть, что имеются виды доходов, на которые не может быть обращено взыскание. Таким образом, встречаются ситуации, когда административный штраф невозможно удержать из заработной платы и иных видов доходов правонарушителя.
Если подвергнутое административному штрафу физическое лицо не работает или взыскание суммы штрафа из его заработной платы или из иных доходов невозможно, то постановление исполняется путем обращения взыскания на имущество, принадлежащее физическому лицу, в порядке, предусмотренном федеральным законодательством.
Порядок обращения взыскания на денежные средства и иное имущество должника урегулирован Федеральным законом "Об исполнительном производстве". В ст.46 данного Закона установлено, что обращение взыскания на имущество должника состоит из его ареста (описи), изъятия и принудительной реализации. В первую очередь взыскание обращается на денежные средства должника в рублях и иностранной валюте и другие ценности, в том числе находящиеся в банках и иных кредитных организациях, путем наложения ареста на соответствующие денежные средства и ценности. Если же денежных средств, необходимых для удовлетворения требований, содержащихся в исполнительном документе, недостаточно, то взыскание обращается на иное принадлежащее должнику имущество.
При этом взыскание не может быть обращено на определенное имущество, принадлежащее гражданину-должнику на праве собственности, согласно перечню, приведенному в ст.446 ГПК РФ (ст.50 Федерального закона "Об исполнительном производстве"). Согласно ст.46 упомянутого Федерального закона должник имеет право указать те виды имущества или предметы, на которые следует обратить взыскание в первую очередь, однако окончательно очередность обращения взыскания определяется судебным приставом-исполнителем. В случае, когда должник имеет имущество, принадлежащее ему на праве общей собственности, взыскание обращается на его долю, определяемую в соответствии с федеральным законодательством.
Арест на имущество должника, осуществляемый согласно ст.51 указанного Федерального закона, налагается не позднее одного месяца со дня вручения должнику постановления о возбуждении исполнительного производства (в необходимых случаях - одновременно с его вручением). Арест имущества включает опись имущества, объявление запрета распоряжаться им, а при необходимости - ограничение права пользования имуществом, его изъятие или передачу на хранение. В каждом конкретном случае виды, объемы и сроки ограничения определяются судебным приставом-исполнителем. Денежные средства в рублях и иностранной валюте, драгоценные металлы и драгоценные камни, ювелирные и другие изделия подобного рода, обнаруженные при описи имущества должника, на которое наложен арест, подлежат обязательному изъятию. Порядок наложения ареста на ценные бумаги установлен постановлением Правительства РФ от 12 августа 1998г. N934 (СЗ РФ. 1998. N33. Ст.4035).
Изъятие арестованного имущества с передачей его для дальнейшей реализации производится в срок, установленный судебным приставом-исполнителем, по истечении 5 дней после наложения ареста. Однако вещи и другое имущество, подвергающиеся быстрой порче, изымаются и передаются для реализации немедленно (ст.51). Оценка и хранение имущества должника осуществляются в соответствии со ст.52 и 53 Федерального закона "Об исполнительном производстве". Постановлением Правительства РФ от 7 июля 1998г. N723 (СЗ РФ. 1998. N28. Ст.3362) утверждено Положение о порядке и условиях хранения арестованного и изъятого имущества, регламентирующее соответствующие юридические действия.
Что касается реализации арестованного имущества, то она производится путем его продажи специализированными организациями в двухмесячный срок со дня наложения ареста, если иное не предусмотрено федеральным законодательством (ст.54). Постановлением Правительства РФ от 19 апреля 2002г. N260 "О реализации арестованного, конфискованного и иного имущества, обращенного в собственность государства" (СЗ РФ. 2002. N17. Ст.1677; 2003. N22. Ст.2171) установлено, что реализация арестованного имущества осуществляется исключительно Российским фондом федерального имущества. Статус данного фонда определен уставом специализированного государственного учреждения при Правительстве РФ "Российский фонд федерального имущества", утвержденным постановлением Правительства РФ от 25 декабря 2002г. N925 (СЗ РФ. 2002. N52 (ч. II). Ст.5229).
Особенности обращения взыскания на имущество должника-организации регламентированы ст.57-63 Федерального закона "Об исполнительном производстве". Указанным Федеральным законом предусмотрено, что с должника взыскиваются расходы по совершению исполнительных действий (ст.84), к которым относятся средства, затраченные на перевозку, хранение и реализацию имущества, и др. (ст.82).
Если у лица, привлеченного к ответственности, отсутствует имущество, на которое может быть обращено взыскание, или этого имущества недостаточно для полного погашения взыскиваемой суммы, то согласно ст.64 Федерального закона "Об исполнительном производстве" взыскание обращается на заработную плату и иные виды доходов должника. При этом необходимая сумма взыскивается до полного погашения.
Постановка задачи
Цель разработки
Главной целью разрабатываемой автоматизированной системы ведения внутреннего документооборота Административной комиссии является обеспечение перевода на компьютерную технологию подавляющего большинства производственных функций, связанных с регистрацией, сбором и хранением документов и сведений о полученных для рассмотрения материалах, а также получением информационных справок, сбором первичных данных и подготовкой на их основе требуемых отчетов. Также повышение оперативности, правовой точности, учета сведений по ведению внутреннего документооборота. Улучшение, с помощью компьютерных технологий, контроля по соблюдению законодательства при принятии решений по делам об административных правонарушениях. Сокращение материальных и трудовых ресурсов, обеспечивающих ведение внутреннего документооборота. Улучшение качества и минимизация временных затрат на подготовку решений и составление документов. Сокращение времени поиска необходимой информации и документов. Упрощение доступа к информации. Сокращение бумажных архивов.
Все это в целом, призвано обеспечить более высокий уровень функциональности, гибкости, надежности и удобства при использовании данной автоматизированной системы.
Так как интересы государства и граждан – совпадают, то необходимость в создании такой автоматизированной системы становится все больше. Такая автоматизированная система должна улучшить работу Административной комиссии и сократить долю времени, уходящую на поиск необходимой информации для составления отчетностей и других процессуальных документов, тем самым, оставив больше времени для всестороннего и объективного изучения представленных материалов для принятия более качественного и обоснованного решения.
Задачи
Разработать автоматизированную систему ведения внутреннего документооборота Административной комиссии. Автоматизированная система ведения документооборота Административной комиссии должна содержать данные о правонарушителях, законодательстве, материалах переданных на рассмотрение Административной комиссии их текущем состоянии, исполнении постановлений по делам об административных правонарушениях и другие данные.
Предпроектная стадия
Было проведено исследование всей организации работы налоговых органов во время производственной практики.
Ознакомление с нормативной документацией административной комиссии, ее правовым статусом, основными задачами и функциями
Правовую и организационную основу деятельности административной комиссии составляют Конституция Российской Федерации, Кодекс Российской Федерации об административных правонарушениях, другие Федеральные законы, Указы Президента Российской Федерации, постановления Правительства Российской Федерации, закон Белгородской области "Об организации и деятельности административных комиссий в Белгородской области", закон Белгородской области "Об административных правонарушениях на территории Белгородской области" и другие нормативные правовые акты Белгородской области.
Порядок организации и деятельности административной комиссии при администрации города Белгорода определяет положение об Административной комиссии при администрации города Белгорода.
Основными задачами административной комиссии при администрации города Белгорода являются:
Подготовка материалов об административных правонарушениях, находящихся в компетенции административной комиссии, к рассмотрению на заседании комиссии.
Рассмотрение материалов об административных правонарушениях на заседании комиссии и вынесение постановления по ним.
Поддержка вынесенных постановлений в суде.
своевременное, всестороннее, полное и объективное выяснение обстоятельств каждого дела об административном правонарушении;
разрешение дела об административном правонарушении в точном соответствии с действующим законодательством;
обеспечение исполнения вынесенного постановления по делу об административном правонарушении;
выявление причин и условий, способствовавших совершению административных правонарушений.
Административная комиссия, в период ее действия, рассматривает дела об административных правонарушениях, совершенных на территории города Белгорода, в пределах своих полномочий, установленных законом Белгородской области.
К лицу, совершившему административное правонарушение, административная комиссия может применять одно из следующих административных наказаний:
а) предупреждение;
б) штраф.
Материально-техническое обеспечение административной комиссии возлагается на администрацию города Белгорода. Организационное обеспечение деятельности административной комиссии, в том числе и ведение делопроизводства, осуществляется секретарем комиссии.
Структура административной комиссии
Административная комиссия является коллегиальным органом административной юрисдикции и образуется Белгородским городским Советом депутатов.
Срок полномочий административной комиссии определяется Белгородским городским Советом депутатов и равняется 2 годам
Состав административных комиссий утверждается Белгородским городским Советом депутатов в количестве 15 человек.
Административная комиссия состоит из председателя комиссии - заместителя главы администрации муниципального образования, заместителя председателя, ответственного секретаря комиссии, имеющего высшее юридическое образование, членов комиссии из представителей правоохранительных органов, учреждений образования и здравоохранения (по согласованию с соответствующими органами) и представителей общественных организаций.
Ответственный секретарь административной комиссии работает на постоянной (штатной) основе. Другие члены административной комиссии, как правило, работают на общественных началах.
В случае возникшей необходимости, вопрос о замещении председателя, заместителя председателя, ответственного секретаря комиссии решается на заседании комиссии.
Заседания административной комиссии проводятся по мере необходимости, но не реже одного раза в две недели. При этом производство по делам об административных правонарушениях должно обеспечиваться в сроки, установленные Кодексом Российской Федерации об административных правонарушениях.
Административная комиссия рассматривает дела в открытом заседании. Заседание административной комиссии считается правомочным, если в нем участвует не менее половины ее состава.
Анализ внутреннего документооборота
Основанием для рассмотрения административной комиссией дела об административном правонарушении является протокол об административном правонарушении, составленный в установленном законом порядке, или постановление прокурора о возбуждении производства об административном правонарушении.
При подготовке к рассмотрению дела об административном правонарушении административной комиссией решаются следующие вопросы:
1) относится ли к ее компетенции рассмотрение данного дела;
2) правильно ли составлен протокол и другие материалы дела об административном правонарушении;
3) извещены ли лица, участвующие в рассмотрении дела, о дне, времени и месте его рассмотрения;
4) истребованы ли необходимые дополнительные материалы;
5) о ходатайствах лица, привлекаемого к административной ответственности, потерпевшего, законных представителей, защитника;
6) имеются ли обстоятельства, исключающие возможность рассмотрения данного дела членом административной комиссии;
7) имеются ли обстоятельства, исключающие производство по делу.
Решение данных вопросов оформляется процессуальными документами, например, определение о назначении даты и места рассмотрения дела об административном правонарушении означает окончание этапа подготовки дела к рассмотрению на заседании административной комиссии.
Рассмотрение дела административной комиссией начинается с объявления лицом, председательствующим в заседании, состава административной комиссии, после чего объявляется, какое дело подлежит рассмотрению, кто и на основании какого закона привлекается к административной ответственности, устанавливается факт явки физического лица, разъясняются лицам, участвующим в деле, их права и обязанности, оглашается протокол об административном правонарушении. На заседании заслушиваются лица, участвующие в рассмотрении дела, исследуются доказательства и разрешаются ходатайства.
При рассмотрении дела об административном правонарушении ведется протокол, в котором указываются:
1) дата и место рассмотрения дела;
2) наименование и состав административной комиссии, рассматривающей дело:
3) событие рассматриваемого административного правонарушения;
4) сведения о явке лиц, участвующих в рассмотрении дела, об извещении отсутствующих лиц в установленном порядке;
5) отводы, ходатайства и результаты их рассмотрения;
6) объяснения, показания, пояснения и заключения соответствующих лиц, участвующих в рассмотрении дела;
7) документы, исследованные при рассмотрении дела.
Протокол заседания административной комиссии подписывается председательствующим в заседании и секретарем.
Рассмотрев дело об административном правонарушении, административная комиссия выносит постановление по делу и объявляет его немедленно по окончании рассмотрения. Вынесение постановления обязательно и в том случае, когда лицо, привлекаемое к административной ответственности, признано невиновным или когда взыскание не наложено.
В результате рассмотрения дела административная комиссия выносит одно из следующих постановлений:
а) о назначении административного наказания;
б) о прекращении производства по делу об административном правонарушении.
Постановление по делу об административном правонарушении должно содержать:
- наименование и состав административной комиссии, вынесшей постановление;
- дату и место рассмотрения дела;
- сведения о лице, в отношении которого рассмотрено дело;
- обстоятельства, установленные при рассмотрении дела;
- указание на нормативный акт, предусматривающий ответственность за данное административное правонарушение;
- мотивированное решение;
- срок и порядок обжалования постановления.
Постановление по делу об административном правонарушении принимается простым большинством голосов членов административной комиссии, присутствующих на заседании, и подписывается председательствующим в заседании.
Копия постановления по делу об административном правонарушении вручается или высылается лицу, в отношении которого оно вынесено, а также потерпевшему по его просьбе в течение трех дней со дня вынесения указанного постановления. Копия постановления вручается под расписку. В случае если копия постановления высылается, об этом делается соответствующая запись в деле. При установлении в ходе рассмотрения дела об административном правонарушении причин и условий, способствовавших его совершению, административная комиссия вносит в соответствующие предприятия, учреждения, организации и должностным лицам представление о принятии мер по устранению указанных причин и условий. Организации и должностные лица обязаны рассмотреть представление об устранении причин и условий, способствовавших совершению административного правонарушения, в течение месяца со дня его получения и сообщить административной комиссии о принятых мерах.
Техническое задание и проектирование
Полное наименование системы и условное обозначение
Полное наименование системы - "Автоматизированная информационная система ведения внутреннего документооборота Административной комиссии при администрации г. Белгорода". Сокращенное название АИС ВВДАК
Основания для создания
Разработка данной системы осуществлена в рамках автоматизации деятельности Административной комиссии при администрации г. Белгорода.
Назначение и цель создания системы
Назначение системы заключается в автоматизации ведения внутренней документации Административной комиссии. Система предназначена для помощи работникам Административной комиссии в предоставлении оперативной информации по поступившим материалам, составлении процессуальных документов, а так же учета исполнения своих постановлений по делам об административных правонарушениях. Система позволит накапливать информацию и использовать ее для составления отчетов, ведения статистики, отражения динамики.
Целью дипломного проектирования является создание системы, предназначенной для автоматизации составления отчетов и для упрощения ручных рутинных операций по ведению учета документов.
Функции автоматизированной системы
Проектируемая Автоматизированная информационная система ведения внутреннего документооборота Административной комиссии имеет следующие функции:
ввод новой и корректирование существующей информации, поиск нужных сведений, выполнение запросов, просматривание и печать результатов выполнения запросов;
формирование и печать различных документов, потребность в которых возникает на отдельных этапах административного процесса;
Обеспечение взаимодействия интерфейса пользователя с информационной системой;
Обеспечение быстрого доступа сотрудников к большому объему информации, касающейся текущего состояния материалов, поступивших административную комиссию, и их последующему движению;
Подготовка статистической отчетности, как на бумажных носителях, так и в электронном виде в рамках единой системы сбора и обработки статистики;
Хранение в базе данных и выдача на печать ранее созданных документов;
Учет и систематизация документов;
Передача и автоматизированная обработка статистической информации, которая осуществляются в стандартизированном виде;
Ведение базы данных и поддержание в актуальном состоянии;
Реализация электронного архива;
Защита конфиденциальной информации от несанкционированного доступа к ней.
Пользователи автоматизированной системы
Пользователями Автоматизированная информационная система ведения внутреннего документооборота Административной комиссии являются работники административной комиссии, которые по своей компетенции и роде деятельности имеют право доступа к данной системе. Это, прежде всего, ответственный секретарь Административной комиссии, работающий со следующими процессами:
регистрация поступивших материалов;
регистрация постановлений по делам об административных правонарушениях;
контроль исполнения постановлений административной комиссии
составление разного рода отчетности;
Характеристика входной и выходной информации
Входной информацией для Автоматизированной информационной системы ведения внутреннего документооборота Административной комиссии в соответствии с административным законодательством Российской Федерации, Законом Белгородской области "об административных правонарушениях на территории Белгородской области" и Положением "об административной комиссии при администрации города Белгорода" будет:
На стадии регистрации материалов об административном правонарушении, поступивших на рассмотрение Административной комиссии:
Личные данные нарушителя.
Дата поступления материалов на рассмотрение комиссии.
Номер протокола об административном правонарушении.
Орган, составивший протокол об административном правонарушении.
Статья Закона Белгородской области "об административных правонарушениях на территории Белгородской области", по которой квалифицировано правонарушение.
Краткие сведения о совершенном правонарушении.
На этапе рассмотрении дела об административном правонарушении на заседании административной комиссии:
Отметка о явке правонарушителя;
Дата вынесении постановления по делу об административном правонарушении;
Принятое решение;
Отметка об объявлении постановления по делу об административном правонарушении правонарушителю.
На этапе исполнения постановления по делу об административном правонарушении:
Отметка о передаче постановления по делу об административной ответственности для исполнения уполномоченным органам;
Отметка о исполнении постановления по делу об административном правонарушении;
Выходной информацией для Автоматизированной информационной системы ведения внутреннего документооборота Административной комиссии в соответствии административным законодательством Российской Федерации, Законом Белгородской области "об административных правонарушениях на территории Белгородской области" и Положением "об административной комиссии при администрации города Белгорода" будет:
Постановление по делу об административном правонарушении;
Протокол заседания административной комиссии;
Отчеты деятельности административной комиссии
Другие процессуальные документы;
Требования к программе
Общие требования
К проектируемой системе предъявляются следующие общие требования:
Система должна обладать набором удобных возможностей по вводу информации в систему;
Система должна иметь удобный и достаточный набор информации;
Система должна иметь удобный интерфейс.
Система должна быть построена таким образом, чтобы возможно было ее конфигурировать, настраивать под возможные изменения в законодательстве.
Требования к документации
Система должна иметь достаточно детальную документацию по всем выполняемым функциям.
Также иметь инструкция пользования должна иметь обучающий характер, для того, чтобы новые сотрудники Административной комиссии могли как можно быстрей изучить работу данной программы, и как можно лучше подготовиться к работе с ней.
Проектирование автоматизированной системы
Понятие о базах данных, система управления базами данных
Современной формой информационных систем являются банки данных, имеющие в своем составе:
Вычислительную систему;
Систему управления базами данных(СУБД);
Одну или несколько баз данных(БД);
Набор прикладных программ(приложений БД).
База данных(БД) обеспечивает хранение информации, а также удобный и быстрый доступ к данным. Она определяет собой совокупность данных различного характера, организованных по определенным правилам.
Информация в базах данных должна быть:
Непротиворечивой;
Неизбыточной;
Целостной;
Система управления базой данных(СУБД) – это совокупность языковых и программных средств, предназначенных для создания, ведения и использования БД. По характеру применения СУБД разделяют на персональные и многопользовательские.
Персональные СУБД обеспечивают возможность создания локальных БД, работающих на одном компьютере. К персональным СУБД относятся Paradox, dBase, FoxPro, Access и другие.
Много пользовательские СУБД позволяют создавать информационные системы, функционирующие в архитектуре "клиент-сервер". Наиболее известными многопользовательскими СУБД являются Oracle, Informix, SyBase, Microsoft SQL Server, InterBase.
В состав языковых средств современных СУБД входят:
Язык описания данных, предназначенный для описания логической структуры данных;
Язык манипулирования данными, обеспечивающий выполнение основных операций над данными – ввод, модификацию и выборку;
Язык структурированных запросов(SQL, Structured Query Language), обеспечивающий управление структурой БД и манипулирование данными, а также являющийся стандартным средством доступа к удаленным БД;
Язык запросов по образцу(QBE, Query By Example), обеспечивающий визуальное конструирование запросов к БД.
Прикладные программы, или приложения, служат для обработки данных, содержащихся в БД. Пользователь осуществляет управление БД и работу с ее данными именно с помощью приложений, которые также называют приложениями БД.
Иногда термин "база данных" трактуют в более широком смысле и обозначают им не только саму БД, но и приложения, обрабатывающие ее данные.
В зависимости от взаимного расположения приложения и БД можно выделить:
Локальные БД;
Удаленные БД.
Для выполнения операций с локальными БД разрабатываются и используются так называемые локальные приложения, а для операций с удаленными БД – клиент-серверные приложения.
Расположение БД в значительной степени влияет на разработку приложения, обрабатывающего содержащиеся в этой базе данные.
Каждая СУБД поддерживает свой обобщённый инструментарий для отображения программного обеспечения, этот инструментария называется моделью данных (МД). Поддерживаемые СУБД модели данных разбивают на сетевые, иерархические, реляционные.
Модели данных
База данных содержит данные, используемые какой-либо прикладной информационной системой(пример, системами "Сирена" или "Экспресс" продажи авиа- и железнодорожных билетов).
В зависимости от вида организации данных различают следующие основные модели представления данных в базе:
Иерархическую;
Сетевую;
Реляционную;
Объектно-ориентированную.
В иерархической модели данные представляются в виде древовидной древовидной (иерархической) структуры. Подобная организация данных удобны для работы с иерархически упорядоченной информацией, однако при оперировании данными со сложными логическими связями иерархическая модель оказывается слишком громоздкой.
Структура данных определяется в тех же терминах, что и у сетевой. Важное отличие от сетевой модели данных в том, что она может иметь только иерархическую структуру. К каждой записи базы данных возможен только один путь (иерархический). Сетевая структура может быть преобразована в иерархическую.
В сетевой модели данные организуются в виде произвольного графа. Недостатком сетевой модели является жесткость структуры и высокая сложность ее реализации.
Кроме того, значительным недостатком иерархической и сетевой моделей является то, что структура данных задается на этапе проектирования БД и не может быть изменена при организации доступа к данным.
Организация модели данных в СУБД сетевого типа определяется в терминах : элемент, агрегат, запись, групповое отношение, БД.
Элемент - наименьшая единица структуры данных.
Агрегат - именованная совокупность элементов или других агрегатов; Адрес: (ул., дом, квартира)
Запись - агрегат, который не входит в состав никакого другого агрегата и составляет основную единицу обработки БД. Тип записи определяется составом ее элементов.
Групповое отношение - иерархическое отношение между записями двух типов. Записи одного типа являются владельцами отношения, другого - подчиненными.
Сетевая модель данных поддерживает БД сетевой структуры. В сетевой модели данных допустимы следующие операции над объектами:
Запомнить - заносит новую запись и автоматически включает в групповое отношение с соответствующей подчиненностью.
Включение в групповое отношение - позволяет связать подчиненную запись с соответствующей записью-владельцем.
Переключить - изменяет запись - владельца в том же групповом отношении.
Обновить - изменяет значение элементов записи, перед обновлением соответствующая запись должна быть извлечена
Извлечь, Удалить, Исключить из группового отношения - разрывает связь между записью - владельцем и подчиненным.
Особенности обработки данных в сетевых моделях:
1. Основная единица обработки - запись.
2. Обработка может начинаться с любой записи, независимо от ее расположения в структуре.
3. От конкретной записи возможен переход как к записи - владельцу, так и к записи - подчиненному.
Реляционная модель, предложенная в 70-х годах XX века сотрудником фирмы IBM Эдгаром Коддом, получила название от английского термина "relation" (отношение). Реляционная БД представляет собой совокупность таблиц, связанных отношениями Достоинствами реляционной модели данных являются простота, гибкость структуры, удобство реализации на компьютере, наличие теоретического описания. Большинство современных БД для персональных компьютеров являются реляционными.
Реляционная база данных состоит из взаимосвязанных таблиц. Каждая из таблиц содержит информацию об объектах одного типа, а совокупность всех таблиц образует единую базу данных.
Выделяют следующие методы доступа к данным таблиц:
Последовательный;
Прямой;
Индексно-последовательный.
При последовательном методе выполняется последовательный просмотр всех записей таблицы и поиск нужных из них. Этот метод доступа является крайне неэффективным и приводит к значительным временным затратам на поиск, прямо пропорциональным размеру таблицы(числу ее записей). Поэтому его рекомендуется использовать только для относительно небольших таблиц.
При прямом доступе нужная запись выбирается на основании ключа или индекса. При этом просмотр других записей не выполняется. При поиске записи выполняется не последовательный просмотр всей таблицы, а непосредственный доступ к записи на основании ссылки.
Индексно-последовательный метод доступа включает в себя элементы последовательного и прямого методов доступа и используется при поиске группы записей. Этот метод реализуется только при наличии индекса, построенного по полям, значение которых должны быть найдены. Суть его заключается в том, что находится индекс первой записи, удовлетворяющей заданным условиям, и соответствующая запись выбирается из таблицы на основании ссылки. Это является прямым доступом к данным. После обработки первой найденной записи осуществляется переход к следующему значению индекса, и в таблице выбирается запись, соответствующая значению этого индекса. Так последовательно перебираются индексы всех записей, удовлетворяющих заданным условиям, что является последовательным доступом.
В объектно-ориентированной модели отдельные записи базы данных представляются в виде объектов. Между записями базы данных и функциями их обработки устанавливаются взаимосвязи с помощью механизмов, подобных соответствующим средствам объектно-ориентированных языков программирования. Объектно-ориентированные модели сочетают особенности сетевой и реляционной моделей и используются для создания крупных БД со сложными структурами данных.
Контекстные диаграммы
На рисунке 3.3.1 отображена полная работа автоматизированной системы ведения внутреннего документооборота Административной комиссии при администрации г. Белгорода.
Входной информацией являются сведения о поступивших материалах об административных правонарушениях, квитанции уплаченных штрафов, сведения о постановлениях, направленных на принудительное исполнение.
Выходной информацией будет:
Постановление по делу об административном правонарушении.
Определение о возвращении материалов об административном правонарушении
Определение о передаче материалов по подведомственности.
Определение об отложении расммотрения дела
Постановление и материалы для принудительного исполнения.
Отчеты Административной комиссии.
Управляющей информацией является законодательство РФ об административных правонарушениях.
Теперь необходимо рассмотреть более детально процесс движения информации в Административной комиссии.
Следующая схема (рис.3.3.2) показывает более детально процесс документооборота. Общая система разделяется на четыре подраздела:
Регистрация входящих материалов
Подготовка материалов к заседанию комиссии.
Заседание комиссии.
Контроль и отчетность за исполнением постановлений.
На данном уровне детализации управляющая информация разделяется на:
Положение "об административной ответственности";
Кодек об административных правонарушениях;
Закон Белгородской области "об административных нарушениях на территории Белгородской области"
Появляются такие документы как Определение о назначении времени и места рассмотрения дела и постановление по делу об административном правонарушении.
Следующим этапом детализации является описание процессов подразделов системы.
Первый подраздел по логике "Регистрация материалов, поступивших на рассмотрение Административной комиссии" (рис. 3.3.3). На этапе регистрации в АИС должны поступать все данные, которые понадобятся в далейшем для движения дела в административном процессе. Здесь материалу присваеватся входящий номер, а также вносятся данные о нарушителе и данные протокола об административном правонарушении.
Второй подраздел "Подготовка материалов к рассмотрению на заседании административной комиссии" (рис. 3.3.4). На этапе подготовки материлов к рассмотрению производится их проверка, проверяется их полнота, то есть, имеются ли все данные для вынесения законного и обоснованого решения. Относится ли данное дело к подведомственности административной комиссии. По результатам проверки издается соответствующее определение.
Третий подраздел "Заседание административной комиссии" (рис.3.3.5). На этапе заседания административной комиссии в первую очередь проверяется наличие явки нарушителя, затем устанавливается его личность, после чего рассматриваеются ходотайства и отводы. Далее следует рассмотрение материалов дела об административном правонарушении по существу. Основным результатом данного этапа является постановление по делу об административном правонарушении.
Четвертый подраздел "Контроль исполнения постановлений" (рис. 3.3.6). На этом этапе осуществляется учет вынесеных постановлений по делу об административном правонарушении, учет штрафов уплаченных добровольно. Осуществляется формирование списков постановлений, срок добровольного исполнения котрых истек. Делаются отметки об исполнении постановлений, ранее отправленных на принудительное исполнение. Сотавляются отчеты о проделаной работе.

Рис.3.3.1. Полная работа АИС

Рис.3.3.2. Процесс документооборота

Рис.3.3.3. Регистрация материалов.

рис.3.3.4. Подготовка материалов к рассмотрению.

Рис.3.3.5. Заседание административной комиссии.

рис.3.3.6. Контроль исполнения постановлений.
Практическая реализация
Состав базы данных
Таблицы и их поля
Таблица FisNarysh – содержит список физических лиц – нарушителей
-
Имя поля
Тип данных
Описание
NFISCODE
Числовой
Идентификатор нарушителя
NFIS
Числовой
Идентификатор принадлежности к физическим лицам
FamNarysh
Текстовый
Фамилия
ImNarysh
Текстовый
Имя
OtchNarysh
Текстовый
Отчество
DataRozhd
Дата/время
Дата рождения
MestoRozhd
Текстовый
Место рождения
MestoRaboti
Дата/Время
Место работы
Adress
Поле МЕМО
Адрес нарушителя
Таблица UrNarush– содержит список юридических лиц – нарушителей
-
Имя поля
Тип данных
Описание
NURCODE
Числовой
Идентификатор нарушителя
NUR
Числовой
Идентификатор принадлежности к юр.лицам
NameOrg
Текстовый
Наименование
UrAdres
Текстовый
Юридический адрес
FaktAdres
Текстовый
Место расположения
CodeOKPO
Текстовый
Код ОКПО
CodeINN
Текстовый
Код ИНН
Predstav
Текстовый
Законный представитель юридического лица (Ф.И.О)
PredstavAdres
Текстовый
Его домашний адрес
PredstavDolzh
Текстовый
Должность
Таблица ProtoklNarysh – содержит данные протокола об административном правонарушении.
-
Имя поля
Тип данных
Описание
NPROTOKOL
Текстовый
Номер протокола
DataSostavl
Дата/Время
Дата составления протокола
NORGAN
Числовой
Орган составивший протокол
STATYAZBO
Текстовый
Статья ЗБО
Naryshenie
Поле МЕМО
Описание правонарушения
NCODE
Числовой
Нарушитель
IDNAR
Числовой
DataRassmotr
Дата/Время
Предполагаемая дата рассмотрения материалов
NadlYved
Логический
Отметка о надлежащем уведомлении о месте и времени заседания
Таблица Postanovl – содержит данные необходимые для составления постановления по делу об административном нарушении.
-
Имя поля
Тип данных
Описание
NOMPOST
Числовой
Номер постановления
ZasData
Дата/Время
Дата заседания
OtYavk
Логический
Отметка о явке
Vina
Логический
Отметка о признании вины нарушителем
SmegchObs
Поле МЕМО
Смягчающие обстоятельства
OtyagObs
Поле МЕМО
Отягчающие обстоятельства
NakTip
Числовой
Тип наказания
SymShtraf
Денежный
Сумма штрафа
Preds
Числовой
Председательствующий
DataObyavl
Дата/Время
Дата объявления постановления
NomerProtokZased
Числовой
Номер протокола заседания
Таблица UCHET – содержит полный список поступивших на рассмотрение комиссии материалов
-
Имя поля
Тип данных
Описание
NVHOD
Числовой
Внутренний идентификатор поступивших материалов
DataReg
Текстовый
Дата регистрации
NPROT
Числовой
Номер протокола об административном правонарушении
NPOSTPODEL
Числовой
Номер постановления по делу
DataVzisk
Текстовый
Дата взыскания
SummaVzisk
Текстовый
Сумма взыскания
Reshenie
Текстовый
Решение по продвижению дела
Таблица SPRReshenie – справочник видов принятых решений
-
Имя поля
Тип данных
Описание
RESHENIE
Числовой
ReshenieTXT
Текстовый
Таблица SPROrganovSostProt – справочник органов уполномоченных составлять протоколы об административных правонарушениях.
-
Имя поля
Тип данных
Описание
NORGAN
Числовой
Идентификатор
SmalName
Текстовый
Короткое название
BigName
Текстовый
Полное название
Primechaniya
Поле МЕМО
Примечания
Таблица SPRSostavovPravonarysh – справочник составов правонарушений, согласно Закону Белгородской области "об административных правонарушениях".
-
Имя поля
Тип данных
Описание
NFISCODE
Текстовый
Статья ЗБО
Nazvanie
Текстовый
Фамилия, имя, отчество физического лица
minSankciya
Числовой
Номер ИНН физического лица
maxSankciya
Числовой
серия и номер паспорта физического лица
Таблица SPRTipNak – справочник видов наказания.
-
Имя поля
Тип данных
Описание
Tip
Числовой
TipTXT
Текстовый
Таблица SPRChlenovkomissii – справочник видов принятых решений
-
Имя поля
Тип данных
Описание
CHKOMCODE
Числовой
Код члена комиссии
Statys
Текстовый
Должность
CHFam
Числовой
Фамилия
CHIm
Числовой
Имя
CHOtch
Текстовый
Отчество
Структура базы данных
Общая структура БД в формате Access представлена на. рисунке 4.1. Основной особенностью этой базы данных является, то что нарушителями на равне с физическими лицами могут быть и юридические. Составление протокола и, следовательно, постановления по делу об административном правонарушении несколько различаются, но есть и общие части. Именно поэтому данные вносимые в протокол в моей базе данных разделены на три таблицы.
Особенностью ведения статистики продиктована и следующая особенность моей базы данных – выделение таблицы "учет".

рис. 4.1.1. Структура базы данных АИС
Запросы
Запросы – важнейший инструмент любой системы управления базами данных. Запросы служат для выбора записей, обновления таблиц и включения в них новых записей. Чаще всего запросы применяют для выбора конкретных групп записей, удовлетворяющих заданному условию. Кроме того, запросы позволяют комбинировать информацию, содержащуюся в различных таблицах, обеспечивая связанным элементам данных таблиц унифицированный вид.
1.Запрос "Журнал учета" Данный запрос необходми для отображения даннх из нескольких рабочих и справочных таблиц в окне формы просмотра материалов (рис. 4.1.2).

Рис. 4.1.2. Запрос "Журнал учета"
Запрос отображает следующие поля:
Входящий номер материала;
Дата регистрации;
ФИО нарушителя;
Статья ЗБО;
Дата составления протокола;
Кем составлен протокол;
Дата рассмотрения;
Номер протокола заседания;
Принятое решение;
Дата объявления постановления;
Дата взыскания;
Сумма взыскания.
Данный запрос будет использоваться для поиска необходимых материалов и контроля исполнения постановлений по делам об административных правонарушениях.
2. Запрос "Протокол об административном нарушении" (рис. 4.1.3). Данный запрос необходим для просмотра информации об административном правонарушении на этапе подготовки материалов к рассмотрению и на этапе рассмотрения материалов на заседании административной комиссии.

Рис. 4.1.3. Запрос "Протокол об административном правонарушении"
Запрос отображает следующие поля:
Номер протокола;
Дата составления протокола;
Наименование органа, составившего данный протокол;
ФИО нарушителя;
Дата рождения нарушителя;
Место рождения нарушителя;
Место работы нарушителя;
Адрес проживания нарушителя;
Статья ЗБО;
Краткие сведения о нарушении;
Дата предпологаемого рассмотрения дела;
Отметка о надлежащем уведомлении нарушителя о месте и времени проведения заседания.
3. Запрос "Список материалов для заседания" (рис. 4.1.4). Для рассмотрения на заседании комиссии нужно отобрать материалы, рассмотрение которых назначено на определенную дату.

Рис. 4.1.4. Запрос "Список материалов для заседания"
4. Запрос "Постановление по делу об административном правонарушении" (рис. 4.1.5). Данный запрос необходим для компоновки сведений необходимых для составления постановления об административном правонарушении.

рис. 4.1.5. Запрос "Постановление по делу об административном правонарушении"
Запрос отображает следующие поля:
Номер постановления;
Дата вынесения постановления;
ФИО нарушителя;
Дата рождения нарушителя;
Место рождения нарушителя;
Адрес проживания нарушителя;
Номер протокола об административном правонарушении;
Наименования органа составившего протокол;
Статья ЗБО;
Краткие сведения о нарушении;
Отметка о явке нарушителя;
Отметка о признании своей вины;
Смягчающие обстоятелсьства;
Отягчающие обстоятельства
Приянятое решение;
Председательствующий;
Дата объявления постановления.
5. Запрос "Список постановлений, срок добровольного исполнения которых истек". Для отправки постановлений органами уполномоченным осуществлять принудительное исполнение нужно сформировать их список.
6. Запрос "Список неисполненных постановлений". Для отражения работы административной комиссии может понадобиться просмотреть все неисполненные постановления.
Запрос "Список постановлений исполненных в виде штрафа".
Для отражения работы административной комиссии может понадобиться узнать количество и сумму уже взысканных штрафов.
Описание модулей и процедур
Разработка пользовательского интерфейса
В процессе разработки пользовательского интерфейса автоматизированной системы внутреннего документооборота административной комиссии, была реализована иерархия модулей программы (рис. 4.2.1)

Рис.4.2.1. Иерархия модулей системы.
Как видно из рисунка 4.2.1, во главе иерархии лежит главная форма "Главное меню", которая затем разветвляется на следующие формы: "Главная форма раздела регистрация материалов", "Главная форма раздела подготовка к заседанию", "Главная форма раздела заседание административной комиссии", "Главная форма раздела контроль", "Форма отчетов", "Изменение справочных таблиц". Проект формы главного меню будет выглядеть так (рис 4.2.3)
В свою очередь выше перечисленные формы имеют свои разветвления, о которых будет рассказано позже.
Проект создан с помощью средств Microsoft Access 2003, где существует стартовое окно, внутри которого располагаются прочие рабочие формы, осуществляющие управление и контроль данными в Базе Данных (далее Б.Д.).
Перед началом работы программы появляется окно, в котором вводится пароль. Это сделано с целью пресечения попыток несанкционированного доступа к данным, содержащимся в базе данных (см. рис.4.9).

Рис. 4.2.2. Проверка пароля.
Работа программы начинается с появления главного окна, которое имеет только ссылки на какие-нибудь действия. Выбирая необходимый пункт можно осуществить необходимое действие или просмотреть интересующие данные (рис. 4.2.3).
0100090000034807010000002707010000000400000003010800050000000b0200000000050000000c022e01bc01030000001e0027070100410b2000cc002d01bb01000000002d01bb010000000028000000bb0100002d0100000100080000000000000000000000000000000000000000000000000000000000ffffff00fefefe00bfc0bf00daa98100ee996d00e5915c00eea37e00f4a17b00f49d7600f2753600f37e3a00d5d2d000f76e3500f48139007e848700a7abac0080898c00939da000bdbcbb00808c9300b8825b00ba754f00bf946900ba895e00e8671900e6560200e8681700ec6b1700f06e1600f5701300f4650200ee580000e15e2400fc6e0600fa730d00fb873100fc8e3300e14f0100c0613300e2520100e6560100f6680300fb6c0400ea580000de450100c5522600e2510100e3540000f5640100e7560100e4540100e2530000df4b0100dd3f0000aa230000f8783200c84f2300dd3e0300e25b2c00c9d7d900c1ccce00bcc7ca00b3b7b700cba77c00e6550000f7873800f0603000f6663100e85d2e00afb3b4007ea2c400517fc3003175bb006f86aa00dd400100de5a2a00ebebea00dee1e000f7f9f900ebf0f400ecefef00cacfcf00bdc3c30091531b00fdfdfd00f0f4f400f3f6f700dfeaed00ededed004c606200a42c0a00a826030049555300e6e9eb00c59f7400d3481500ae4824009ca3a4004b5b5d00f65d0000f1590000a3412000d1d6d6009f3f1f00cb7e2f00f7620100f85f0000a9442100ececeb00b1472300f45b0000ecf2f3006e7c7f00616e7000c3552800f5623100885a1a00a54b1f00fd690200c35929009e3a1a00af462300f9610000f4613100dae9ef00fd6b0300fd6a0200da410b00982c0d00a0341300eb5e2f00929dab00fb8c3500383736003c3936003e3d3a00d8e9ec00cfdfe1007936180074371900dbeaee00fd663300d2e1e3004b4f4a00fc6532009d3d1d0013131300853618001d0b06002c110800421b0e008f311400fd6532003a170b005d2814007e36190009030100030100005223120012070300e95d2e00343535001f2020000d0e0d00d7e7ea00d7e8eb00cddcdf00d7e6e900cad9dc00dae5e700d6e2e200dee4e4005a686a00b06b0000b16c02009e630d005d3e200089581900965f1000a8670700ac690500af6a0200b06a0100ad690300454845006d3e1c00a3650b00ab680600a0640b0031333300653f1e00b36e0700404240009a610e00a6660900bfc6c7008d5c1600e9eaeb0055737800269faf002d86af002893a70010d4e50053797e0020b3c70003e4fb000adbef0026a4b800915e140022acbf00282a2a005b30190071391a00daeaee001cc0d10015cfe00018c7d9001ebacc0035cae4000cd8ea0005e1f60007dff20000e5fd0001e4fc00a923010000000000000000000000000000000000000000000000000000000000000000000000000000000000000000000000000000000000000000000000000000000000000000000000000000000000000000000000000000000000000000000000000000000000000000000000000000000000000000000000000002020202020202020202020202020202020202020202020202020202020202020202020202020202020202020202020202020202020202020202020202020202020202020202020202020202020202020202020202020202020202020202020202020202020202020202020202020202020202020202020202020202020202020202020202020202020202020202020202020202020202020202020202020202020202020202020202020202020202020202020202020202020202020202020202020202020202020202020202020202020202020202020202020202020202020202020202020202020202020202020202020202020202020202020202020202020202020202020202020202020202020202020202020202020202020202020202020202020202020202020202020202020202020202020202020202020202020202020202020202020202020202020202020202020202020202020202020202020202020202020202020202020202020202020202020202020202020202020202020202020202020202020202020202020202020202020202020202020202020202020202020202020202020202020202020202020202020202020002020202020202020202020202020202020202020202020202020202020202020202020202020202020202020202020202020202020202020202020202020202020202020202020202020202020202020202020202020202020202020202020202020202020202020202020202020202020202020202020202020202020202020202020202020202020202020202020202020202020202020202020202020202020202020202020202020202020202020202020202020202020202020202020202020202020202020202020202020202020202020202020202020202020202020202020202020202020202020202020202020202020202020202020202020202020202020202020202020202020202020202020202020202020202020202020202020202020202020202020202020202020202020202020202020202020202020202020202020202020202020202020202020202020202020202020202020202020202020202020202020202020202020202020202020202020202020202020202020202020202020202020202020202020202020202020202020202020202020202020202020202020202020202020202020202020202020202020002020202020202020202020202020202020202020202020202020202020202020202020202020202020202020202020202020202020202020202020202020202020202020202020202020202020202020202020202020202020202020202020202020202020202020202020202020202020202020202020202020202020202020202020202020202020202020202020202020202020202020202020202020202020202020202020202020202020202020202020202020202020202020202020202020202020202020202020202020202020202020202020202020202020202020202020202020202020202020202020202020202020202020202020202020202020202020202020202020202020202020202020202020202020202020202020202020202020202020202020202020202020202020202020202020202020202020202020202020202020202020202020202020202020202020202020202020202020202020202020202020202020202020202020202020202020202020202020202020202020202020202020202020202020202020202020202020202020202020202020202020202020202020202020202020202020202020202020002020202e15c5ce1e1e1e1e1e1e1e1e1e1e13737373737373737373737373737373737373737373737373737373737373737373737373737373737373737373737373737373737373737373737373737373737373737373737373737373737373737373737373737373737373737373737373737373737373737373737373737373737373737373737373737373737373737373737373737373737373737373737373737373737373737373737373737373737373737373737373737373737373737373737373737373737373737373737373737373737373737373737373737373737373737373737373737373737373737373737373737373737373737373737373737373737373737373737373737373737373737373737373737373737373737373737373737373737373737373737373737373737373737373737373737373737373737373737373737373737373737373737373737373737373737373737373737373737373737373737373737373737373737373737373737373737373737373737373737373737373737373737373737373737373737373737373737373737373737373737373737373737373737373737e1e10202020200020202028080802d80808080808080808080363636363636363636363636363636363636363636363636363636363636363636363636363636363636363636363636363636363636363636363636363636363636363636363636363636363636363636363636363636363636363636363636363636363636363636363636363636363636363636363636363636363636363636363636363636363636363636363636363636363636363636363636363636363636363636363636363636363636363636363636363636363636363636363636363636363636363636363636363636363636363636363636363636363636363636363636363636363636363636363636363636363636363636363636363636363636363636363636363636363636363636363636363636363636363636363636363636363636363636363636363636363636363636363636363636363636363636363636363636363636363636363636363636363636363636363636363636363636363636363636363636363636363636363636363636363636363636363636363636363636363636363636363636363636363636363636363636363636363636363637e1020202020002020202801b0e0808080808080808080808090909090909090909090909090909090909090909090909090909090909090909090909090909090909090909090909090909090909090909090909090909090909090909090909090909090909090909090909090909090909090909090909090909090909090909090909090909090909090909090909090909090909090909090909090909090909090909090909090909090909090909090909090909090909090909090909090909090909090909090909090909090909090909090909090909090909090909090909090909090909090909090909090909090909090909090909090909090909090909090909090909090909090909090909090909090909090909090909090909090909090909090909090909090909090909090909090909090909090909090909090909090909090909090909090909090909090909090909090909090909090909090909090909090909090909090909090909090909090909090909090909090909090909090909090909090909090909090909090909090909090909090909090909090909090909090909090909090909090909090d36e10202020200020202028019174e595959595959595959595959595959595959595959595959595959595959595959595959595959595959595959595959595959595959595959595959595959595959595959595959595959595959595959595959595959595959595959595959595959595959595959595959595959595959595959595959595959595959595959595959595959595959595959595959595959595959595959595959595959595959595959595959595959595959595959595959595959595959595959595959595959595959595959595959595959595959595959595959595959595959595959595959595959595959595959595959595959595959595959595959595959595959595959595959595959595959595959595959595959595959595959595959595959595959595959595959595959595959595959595959595959595959595959595959595959595959595959595959595959595959595959595959595959595959595959595959595959595959595959595959595959595959595959595959595959595959595959595959595959595959595959595959595959595959595959595959595959595959594d093637020202020002020202801b1512a78d8d8d8d8d8d8d7055555555555557ac6752c4c4c4c4c4c4c4c4c4c4c4c4c4c4c4c4c4c4c4c4c4c4c4c4c4c4c4c4c4c4c4c4c4c4c4c4c4c4c4c4c4c4c4c4c4c4c4c4c4c4c4c4c4c43f120f16186969696969696969696969696969696918150f124653c4c4c4c4c4c4c4c4c4c4c4c4c4c4c4c4c4c4c4c4c4c4c4c4c4c4c4c4c4c4c4c4c4c4c4c4c4c4c4c4c4c4c4c4c4c4c4c4c4c4c4c4c45267ac5655555555554f708d8d8d8d8d8d8d8d8d8d8d8d8d8d8d8d8d8d8d8d8d8d8d8d8d8d8d8d8d8d8d8d8d8d8d8d8d8d8d8d8d8d8d8d8d8d8d8d8d8d8d8d8d8d8d8d8d8d8d8d8d8d8d8d8d8d8d8d8d8d8d8d8d8d8d8d8d8d8d8d8d8d8d8d8d8d8d8d8d8d8d8d8d8d8d8d8d8d8d8d8d8d8d8d8d8d8d8d8d8d8d8d8d8d8d8d8d8d8d8d8d8d8d8d8d8d8d8d8d8d8d8d8d8d8d8d8d8d8d8d8d8d8d8d8d8d8d8d8d8d8d8d8d8d8d8d8d8d8d8d8d8d8d8d8d8d8d8d8d8d8d8d8d8d8d8d8d8d8d8d8d8d8d8d8d8d8d8d8d8d8d8d8d8d8d8d8d8d8d8d8d8d8d8d8d8d8d8d8d8d8d8d8d8d8d8d8d8d8d8d8d8d8d8d8d8d8d8d8d8d8d8d8d8d8d8d8d8d8d8d8d8d8d8d8d8d8d8d8d8d8d8d8d8d8d8d8d8d8d8d8d8d8d59093637020202020002020202801b15113c898989898989d65602024fac031216c5d1d1d1d1d1d1d1d1d1d1d1d1d1d1d1d1d1d1d1d1d1d1d1d1d1d1d1d1d1d1d1d1d1d1d1d1d1d1d1d1d1d1d1d1d1d1d1d1d1d1d1d1d1d1d1d1c2bbc0c0afafafafafafafafafafafafafafafafafafc0c0b4bdb3d1d1d1d1d1d1d1d1d1d1d1d1d1d1d1d1d1d1d1d1d1d1d1d1d1d1d1d1d1d1d1d1d1d1d1d1d1d1d1d1d1d1d1d1d1d1d1d1d1d1d1d1d1d175757211134e57025570898989898989898989898989898989898989898989898989898989898989898989898989898989898989898989898989898989898989898989898989898989898989898989898989898989898989898989898989898989898989898989898989898989898989898989898989898989898989898989898989898989898989898989898989898989898989898989898989898989898989898989898989898989898989898989898989898989898989898989898989898989898989898989898989898989898989898989898989898989898989898989898989898989898989898989898989898989898989898989898989898989898989898989898989898989898989898989898d59093637020202020002020202801b15113c898989898989d656554e1015d1bbc0afafafafafafafafafafafafafafafafafafafafafafafafafafafafafafafafafafafafafafafafafafafafafafafafafafafafafafafafafafafaeaeaeaeaeaeaeaeaeaeaeaeaeaeaeaeaeaeaeaeaeaeafafafafafafafafafafafafafafafafafafafafafafafafafafafafafafafafafafafafafafafafafafafafafafafafafafafafafafafafafafafb5c3c216624e4f70898989898989898989898989898989898989898989898989898989898989898989898989898989898989898989898989898989898989898989898989898989898989898989898989898989898989898989898989898989898989898989898989898989898989898989898989898989898989898989898989898989898989898989898989898989898989898989898989898989898989898989898989898989898989898989898989898989898989898989898989898989898989898989898989898989898989898989898989898989898989898989898989898989898989898989898989898989898989898989898989898989898989898989898989898989898989898989898d59093637020202020002020202801b15113c8989898989898958c418c5b4afafaeaeaeaeaeaeaeaeaeaeaeaeaeaeaeaeaeaeaeaeaeaeaeaeaeaeaeaeaeaeaeaeaeaeaeaeaeaeaeaeaeaeaeaeaeaeaeaeaeaeaeaeaeaeaeaeaeaeaeaeaeaeaeaeaeaeaeaeaeaeaeaeaeaeaeaeaeaeaeaeaeaeaeaeaeaeaeaeaeaeaeaeaeaeaeaeaeaeaeaeaeaeaeaeaeaeaeaeaeaeaeaeaeaeaeaeaeaeaeaeaeaeaeaeaeaeaeaeaeaeaeaeaeaeaeaeaeaeaeaeaeaeaeafbcc2153faa898989898989898989898989898989898989898989898989898989898989898989898989898989898989898989898989898989898989898989898989898989898989898989898989898989898989898989898989898989898989898989898989898989898989898989898989898989898989898989898989898989898989898989898989898989898989898989898989898989898989898989898989898989898989898989898989898989898989898989898989898989898989898989898989898989898989898989898989898989898989898989898989898989898989898989898989898989898989898989898989898989898989898989898989898989898989898989898d59093637020202020002020202801b15113c898989898989a84616bbaeaeaeaeaeaeaeaeaeaeaeaeaeaeaeaeaeaeaeaeaeaeaeaeaeaeaeaeaeaeaeaeaeaeaeaeaeaeaeaeaeaeaeaeaeaeaeaeaeaeaeaeaeaeaeaeaeaeaeaeaeaeaeaeaeaeaeaeaeaeaeaeaeaeaeaeaeaeaeaeaeaeaeaeaeaeaeaeaeaeaeaeaeaeaeaeaeaeaeaeaeaeaeaeaeaeaeaeaeaeaeaeaeaeaeaeaeaeaeaeaeaeaeaeaeaeaeaeaeaeaeaeaeaeaeaeaeaeaeaeaeaeaeaeaeaeaeaeaeaec31646898989898989898989898989898989898989898989898989898989898989898989898989898989898989898989898989898989898989898989898989898989898989898989898989898989898989898989898989898989898989898989898989898989898989898989898989898989898989898989898989898989898989898989898989898989898989898989898989898989898989898989898989898989898989898989898989898989898989898989898989898989898989898989898989898989898989898989898989898989898989898989898989898989898989898989898989898989898989898989898989898989898989898989898989898989898989898989898d59093637020202020002020202801b15113c898989898989ab40b4afaeaeaeaeaeaeaeaeaeaeaeaeaeaeaeaeaeaeaeaeaeaeaeaeaeaeaeaeaeaeaeaeaeaeaeaeaeaeaeaeaeaeaeaeaeaeaeaeaeaeaeaeaeaeaeaeaeaeaeaeaeaeaeaeaeaeaeaeaeaeaeaeaeaeaeaeaeaeaeaeaeaeaeaeaeaeaeaeaeaeaeaeaeaeaeaeaeaeaeaeaeaeaeaeaeaeaeaeaeaeaeaeaeaeaeaeaeaeaeaeaeaeaeaeaeaeaeaeaeaeaeaeaeaeaeaeaeaeaeaeaeaeaeaeaeaeaeaeaeaeaec040898989898989898989898989898989898989898989898989898989898989898989898989898989898989898989898989898989898989898989898989898989898989898989898989898989898989898989898989898989898989898989898989898989898989898989898989898989898989898989898989898989898989898989898989898989898989898989898989898989898989898989898989898989898989898989898989898989898989898989898989898989898989898989898989898989898989898989898989898989898989898989898989898989898989898989898989898989898989898989898989898989898989898989898989898989898989898989898d59093637020202020002020202801b15113c898989898989ab5fafaeaeaeaeaeaeaeaeaeaeaeaeaeaeaeaeaeaeaeaeaeaeaeaeaeaeaeaeaeaeaeaeaeaeaeaeaeaeaeaeaeaeaeaeaeaeaeaeaeaeaeaeaeaeaeaeaeaeaeaeaeaeaeaeaeaeaeaeaeaeaeaeaeaeaeaeaeaeaeaeaeaeaeaeaeaeaeaeaeaeaeaeaeaeaeaeaeaeb6aeaeaeaeaeaeaeaeaeaeaeaeaeaeaeaeaeaeaeaeaeaeaeaeaeaeaeaeaeaeaeaeaeaeaeaeaeaeaeaeaeaeaeaeaeaeaeaeaeaeaeaeaec040898989898989898989898989898989898989898989898989898989898989898989898989898989898989898989898989898989898989898989898989898989898989898989898989898989898989898989898989898989898989898989898989898989898989898989898989898989898989898989898989898989898989898989898989898989898989898989898989898989898989898989898989898989898989898989898989898989898989898989898989898989898989898989898989898989898989898989898989898989898989898989898989898989898989898989898989898989898989898989898989898989898989898989898989898989898989898989898d59093637020202020002020202801b15113c898989898989ab5faeaeaeaeaeaeaeaeaeaeaeaeaeaeaeaeaeaeaeaeaeaeaeaeaeaeaeaeaeaeaeaeaeaeaeaeaeaeaeaeaeaeaeaeaeaeaeaeaeaeaeaeaeaeaeaeaeaeaeaeaeaeaeaeaeaeaeaeaeaeaeaeaeaeaeaeaeaeaeaeaeaeaeaeaeaeaeaeaeaeaeaeaeaeafaeaeb6c2c2aeaeaeafaeaeaeaeaeaeafb5b6aeaeaeaeaeaeaeaeaeaeaeaeaeaeaeaeaeaeaeaeaeaeaeaeaeaeaeaeaeaeaeaeaeaeaeaeaeaeaeaec040898989898989898989898989898989898989898989898989898989898989898989898989898989898989898989898989898989898989898989898989898989898989898989898989898989898989898989898989898989898989898989898989898989898989898989898989898989898989898989898989898989898989898989898989898989898989898989898989898989898989898989898989898989898989898989898989898989898989898989898989898989898989898989898989898989898989898989898989898989898989898989898989898989898989898989898989898989898989898989898989898989898989898989898989898989898989898989898d59093637020202020002020202801b15113c898989898989ab5faeaeaeaeaeaeaeaeaeaeaeaeaeaeaeaeaeaeaeaeaeaeaeaeaeaeaeaeaeaeaeaeaeaeaeaeaeaeaeaeaeaeaeaeaeaeaeaeaeaeaeaeaeafc0b4b5aeaeaeaeaeaeaeb5afaeaeaeaeaeaeaeaeaeaeaeaeaeaeaeaeaeaeaeaeaeaeaeaeaeaeb6bbb3b3b2d1b1baafafbcbdbcafafafafbcc5b2b5aeaeaeaeaeaeaeaeaeaeaeaeaeaeaeaeaeaeaeaeaeaeaeaeaeaeaeaeaeaeaeaeaeaeaeaeaeaeaeaec040898989898989898989898989898989898989898989898989898989898989898989898989898989898989898989898989898989898989898989898989898989898989898989898989898989898989898989898989898989898989898989898989898989898989898989898989898989898989898989898989898989898989898989898989898989898989898989898989898989898989898989898989898989898989898989898989898989898989898989898989898989898989898989898989898989898989898989898989898989898989898989898989898989898989898989898989898989898989898989898989898989898989898989898989898989898989898989898d59093637020202020002020202801b15113c898989898989ab5faeaeaeaeaeaeaeaeaeaeaeaeaeaeaeaeaeaeaeaeaeaeaeaeaeaeaeaeaeaeaeaeaeaeaeaeaeaeaeaeaeaeaeaeaeaeaeaeaeaeafafb6d1b2bfd1afaeaeaeaeaeb575b2b5aeaeaeaeaeaeaeaeaeaeaeaeaeaeaeaeaeaeaeaeaeaeaeaeaec3bfd4d4d3b190b1b3b3b1b1bfb2c5d1bbba8888c0aeaeaeaeaeaeaeaeaeaeaeaeaeaeaeaeaeaeaeaeaeaeaeaeaeaeaeaeaeaeaeaeaeaeaeaeaeaeaeaec040898989898989898989898989898989898989898989898989898989898989898989898989898989898989898989898989898989898989898989898989898989898989898989898989898989898989898989898989898989898989898989898989898989898989898989898989898989898989898989898989898989898989898989898989898989898989898989898989898989898989898989898989898989898989898989898989898989898989898989898989898989898989898989898989898989898989898989898989898989898989898989898989898989898989898989898989898989898989898989898989898989898989898989898989898989898989898989898d59093637020202020002020202801b15113c898989898989ab5faeaeaeaeaeaeaeaeaeaeaeaeaeaeaeaeaeaeaeaeaeaeaeaeaeaeaeaeaeaeaeaeaeaeaeaeaeaeaeaeaeaeaeaeaeaeaeaeaeafbbb2b287bea2baafafafafafafd187d3b2aeaeaeaeaeaeaeaeaeaeaeaeaeaeaeaeaeaeaeaeaeaeaeaeafb290b97286b912888787adcacc8887c1b15acac1c0aeaeaeaeaeaeaeaeaeaeaeaeaeaeaeaeaeaeaeaeaeaeaeaeaeaeaeaeaeaeaeaeaeaeaeaeaeaeaeaec040898989898989898989898989898989898989898989898989898989898989898989898989898989898989898989898989898989898989898989898989898989898989898989898989898989898989898989898989898989898989898989898989898989898989898989898989898989898989898989898989898989898989898989898989898989898989898989898989898989898989898989898989898989898989898989898989898989898989898989898989898989898989898989898989898989898989898989898989898989898989898989898989898989898989898989898989898989898989898989898989898989898989898989898989898989898989898989898d59093637020202020002020202801b15113c898989898989ab5faeaeaeaeaeaeaeaeaeaeaeaeaeaeaeaeaeaeaeaeaeaeaeaeaeaeaeaeaeaeaeaeaeaeaeaeaeaeaeaeaeaeaeaeaeaeaeaeafbdb1beb90fad0f87bfd1b2bab2ba87b963a2bfc3afafaeaeaeaeaeaeaeaeaeaeaeaeaeaeaeaeaeaeaeafb3b9460f62c7c94adacacaddcedecdc8d7adc8cdb9c0aeaeaeaeaeaeaeaeaeaeaeaeaeaeaeaeaeaeaeaeaeaeaeaeaeaeaeaeaeaeaeaeaeaeaeaeaeaeaeaec040898989898989898989898989898989898989898989898989898989898989898989898989898989898989898989898989898989898989898989898989898989898989898989898989898989898989898989898989898989898989898989898989898989898989898989898989898989898989898989898989898989898989898989898989898989898989898989898989898989898989898989898989898989898989898989898989898989898989898989898989898989898989898989898989898989898989898989898989898989898989898989898989898989898989898989898989898989898989898989898989898989898989898989898989898989898989898989898d59093637020202020002020202801b15113c898989898989ab5faeaeaeaeaeaeaeaeaeaeaeaeaeaeaeaeaeaeaeaeaeaeaeaeaeaeaeaeaeaeaeaeaeaeaeaeaeaeaeaeaeaeaeaeaeaeaeb7b0ba0f637212cc14c7b9be905a5dc1c7cad2c9beb1b2b4afaeaeaeaeaeaeaeaeaeaeaeaeaeaeaeaeaeaebbb1ad3f14ccc8dddecedddddfdfdfdddadccdcdcda2b5aeaeaeaeaeaeaeaeaeaeaeaeaeaeaeaeaeaeaeaeaeaeaeaeaeaeaeaeaeaeaeaeaeaeaeaeaeaeaeaec040898989898989898989898989898989898989898989898989898989898989898989898989898989898989898989898989898989898989898989898989898989898989898989898989898989898989898989898989898989898989898989898989898989898989898989898989898989898989898989898989898989898989898989898989898989898989898989898989898989898989898989898989898989898989898989898989898989898989898989898989898989898989898989898989898989898989898989898989898989898989898989898989898989898989898989898989898989898989898989898989898989898989898989898989898989898989898989898d59093637020202020002020202801b15113c898989898989ab5faeaeaeaeaeaeaeaeaeaeaeaeaeaeaeaeaeaeaeaeaeaeaeaeaeaeaeaeaeaeaeaeaeaeaeaeaeaeaeaeaeaeaeaeaeaeaeb4b1b914c8d0cad9d9cbcdc9dad8d7c8dad7cddaccadb9bfd1b5aeaeaeaeaeaeaeaeaeaeaeaeaeaeaeaeafc5c1d9dad2d9d0d9dfdfdfdfdfdfdfced9d7cbdad0a2c2afaeaeaeaeaeaeaeaeaeaeaeaeaeaeaeaeaeaeaeaeaeaeaeaeaeaeaeaeaeaeaeaeaeaeaeaeaeaeaec040898989898989898989898989898989898989898989898989898989898989898989898989898989898989898989898989898989898989898989898989898989898989898989898989898989898989898989898989898989898989898989898989898989898989898989898989898989898989898989898989898989898989898989898989898989898989898989898989898989898989898989898989898989898989898989898989898989898989898989898989898989898989898989898989898989898989898989898989898989898989898989898989898989898989898989898989898989898989898989898989898989898989898989898989898989898989898989898d59093637020202020002020202801b15113c898989898989ab5faeaeaeaeaeaeaeaeaeaeaeaeaeaeaeaeaeaeaeaeaeaeaeaeaeaeaeaeaeaeaeaeaeaeaeaeaeaeaeaeaeaeaeaeaeaeb7d15dc8cad7dcd2cfe0dfddcfcee0e0ddcbd7d7d7d0c8ca5ac1b2afaeaeaeaeaeaeaeaeaeaeaeaeaeaeaeafc286d7ded9d9d9d0cbdfdfdfddcedfdfdedadccdca63b2afaeaeaeaeaeaeaeaeaeaeaeaeaeaeaeaeaeaeaeaeaeaeaeaeaeaeaeaeaeaeaeaeaeaeaeaeaeaeaec040898989898989898989898989898989898989898989898989898989898989898989898989898989898989898989898989898989898989898989898989898989898989898989898989898989898989898989898989898989898989898989898989898989898989898989898989898989898989898989898989898989898989898989898989898989898989898989898989898989898989898989898989898989898989898989898989898989898989898989898989898989898989898989898989898989898989898989898989898989898989898989898989898989898989898989898989898989898989898989898989898989898989898989898989898989898989898989898d59093637020202020002020202801b15113c898989898989ab5faeaeaeaeaeaeaeaeaeaeaeaeaeaeaeaeaeaeaeaeaeaeaeaeaeaeaeaeaeaeaeaeaeaeaeaeaeaeaeaeaeaeaeaeaeaeaf755ad8d2daced9cddcdfdfdfdfdfdfdfcecfdad2dacadad2ca88b0afaeaeaeaeaeaeaeaeaeaeaeaeaeaeaeb5ba5ad0cbdacfcbcdd9d9d2c8d8dfdfced9d8d0cad0bab6aeaeaeaeaeaeaeaeaeaeaeaeaeaeaeaeaeaeaeaeaeaeaeaeaeaeaeaeaeaeaeaeaeaeaeaeaeaeaec040898989898989898989898989898989898989898989898989898989898989898989898989898989898989898989898989898989898989898989898989898989898989898989898989898989898989898989898989898989898989898989898989898989898989898989898989898989898989898989898989898989898989898989898989898989898989898989898989898989898989898989898989898989898989898989898989898989898989898989898989898989898989898989898989898989898989898989898989898989898989898989898989898989898989898989898989898989898989898989898989898989898989898989898989898989898989898989898d590936370202020200020202023a1b15113c898989898989ab5faeaeaeaeaeaeaeaeaeaeaeaeaeaeaeaeaeaeaeaeaeaeaeaeaeaeaeaeaeaeaeaeaeaeaeaeaeaeaeaeaeaeaeaeaeaeb7c290d2cbc8d9ded7cddecedcd9cfcee0dfe0ddd9d0cdd2c8d9c9bab6aeaeaeaeaeaeaeaeaeaeaeaeaeaeaeaeb675b9d2d7d7cecbcddad2dadedddfe0dcd9dad2d988b0afaeaeaeaeaeaeaeaeaeaeaeaeaeaeaeaeaeaeaeaeaeaeaeaeaeaeaeaeaeaeaeaeaeaeaeaeaeaec040898989898989898989898989898989898989898989898989898989898989898989898989898989898989898989898989898989898989898989898989898989898989898989898989898989898989898989898989898989898989898989898989898989898989898989898989898989898989898989898989898989898989898989898989898989898989898989898989898989898989898989898989898989898989898989898989898989898989898989898989898989898989898989898989898989898989898989898989898989898989898989898989898989898989898989898989898989898989898989898989898989898989898989898989898989898989898989898d590936370202020200020202023a1b15113c898989898989ab5faeaeaeaeaeaeaeaeaeaeaeaeaeaeaeaeaeaeaeaeaeaeaeaeaeaeaeaeaeaeaeaeaeaeaeaeaeaeaeaeaeaeaeaeaeaeaebcb25dc8d8d0d7cfcddad7c8d2d8d7d8dddfdfced8d2d2cad0d2b1bbafaeaeaeaeaeaeaeaeaeaeaeaeaeaeaeaebcbfc7d8d2d7d8d9d2c9c9d0dadedfded7d9d2d2b9b2afaeaeaeaeaeaeaeaeaeaeaeaeaeaeaeaeaeaeaeaeaeaeaeaeaeaeaeaeaeaeaeaeaeaeaeaeaeaec040898989898989898989898989898989898989898989898989898989898989898989898989898989898989898989898989898989898989898989898989898989898989898989898989898989898989898989898989898989898989898989898989898989898989898989898989898989898989898989898989898989898989898989898989898989898989898989898989898989898989898989898989898989898989898989898989898989898989898989898989898989898989898989898989898989898989898989898989898989898989898989898989898989898989898989898989898989898989898989898989898989898989898989898989898989898989898989898d590936370202020200020202023a1b15113c898989898989ab5faeaeaeaeaeaeaeaeaeaeaeaeaeaeaeaeaeaeaeaeaeaeaeaeaeaeaeaeaeaeaeaeaeaeaeaeaeaeaeaeaeaeaeaeaeaeaeaec3bab9cddcd2cbded7cacac8cac9c8dadcdfdfcedcdad2cdc886b2b5afaeaeaeaeaeaeaeaeaeaeaeaeaeaeaeb6d190cad8dad2c8cc5db163cad9ceddd7d7cacaccbfc0aeaeaeaeaeaeaeaeaeaeaeaeaeaeaeaeaeaeaeaeaeaeaeaeaeaeaeaeaeaeaeaeaeaeaeaeaeaec040898989898989898989898989898989898989898989898989898989898989898989898989898989898989898989898989898989898989898989898989898989898989898989898989898989898989898989898989898989898989898989898989898989898989898989898989898989898989898989898989898989898989898989898989898989898989898989898989898989898989898989898989898989898989898989898989898989898989898989898989898989898989898989898989898989898989898989898989898989898989898989898989898989898989898989898989898989898989898989898989898989898989898989898989898989898989898989898d590936370202020200020202023a1b15113c898989898989ab5faeaeaeaeaeaeaeaeaeaeaeaeaeaeaeaeaeaeaeaeaeaeaeaeaeaeaeaeaeaeaeaeaeaeaeaeaeaeaeaeaeaeaeaeaeaeaeaeaebbb15adcd9d0d0c8d0c95dc18863c9d2cbdfdfe0cfd7cddacc87b2bcafafafaeaeaeaeaeaeaeaeaeaeaeaeaeb8d1905ac9cc6375b3bbbfc9d0deced9cdc8d0ccbfb6aeaeaeaeaeaeaeaeaeaeaeaeaeaeaeaeaeaeaeaeaeaeaeaeaeaeaeaeaeaeaeaeaeaeaeaeaeaec040898989898989898989898989898989898989898989898989898989898989898989898989898989898989898989898989898989898989898989898989898989898989898989898989898989898989898989898989898989898989898989898989898989898989898989898989898989898989898989898989898989898989898989898989898989898989898989898989898989898989898989898989898989898989898989898989898989898989898989898989898989898989898989898989898989898989898989898989898989898989898989898989898989898989898989898989898989898989898989898989898989898989898989898989898989898989898989898d590936370202020200020202023a1b15113c898989898989ab5faeaeaeaeaeaeaeaeaeaeaeaeaeaeaeaeaeaeaeaeaeaeaeaeaeaeaeaeaeaeaeaeaeaeaeaeaeaeaeaeaeaeaeaeaeaeaeaeaeafc288c9cbdccbd8ca88b2bdb3b1c1c9d0d8dfdfe0ddd8d2d9cac1b1b2c2aeafaeaeaeaeaeaeaeaeaeaeaeaeaeb6b0b2b1bfd1b5b7b675c7cacbdfcbd2cdc95db2afaeaeaeaeaeaeaeaeaeaeaeaeaeaeaeaeaeaeaeaeaeaeaeaeaeaeaeaeaeaeaeaeaeaeaeaeaeaec040898989898989898989898989898989898989898989898989898989898989898989898989898989898989898989898989898989898989898989898989898989898989898989898989898989898989898989898989898989898989898989898989898989898989898989898989898989898989898989898989898989898989898989898989898989898989898989898989898989898989898989898989898989898989898989898989898989898989898989898989898989898989898989898989898989898989898989898989898989898989898989898989898989898989898989898989898989898989898989898989898989898989898989898989898989898989898989898d590936370202020200020202023a1b15113c898989898989ab5faeaeaeaeaeaeaeaeaeaeaeaeaeaeaeaeaeaeaeaeaeaeaeaeaeaeaeaeaeaeaeaeaeaeaeaeaeaeaeaeaeaeaeaeaeaeaeaeaeaeaed188b9c9ca5ab1b3b6aeb7bcb288c7cad9cedfdfcecbdad8d7c9638888b2b5aeaeaeaeaeaeaeaeaeaeaeaeaeb7aeb6b7aeaeaeaec55acadadfddd2dacc87c2afaeaeaeaeaeaeaeaeaeaeaeaeaeaeaeaeaeaeaeaeaeaeaeaeaeaeaeaeaeaeaeaeaeaeaeaeaeaec040898989898989898989898989898989898989898989898989898989898989898989898989898989898989898989898989898989898989898989898989898989898989898989898989898989898989898989898989898989898989898989898989898989898989898989898989898989898989898989898989898989898989898989898989898989898989898989898989898989898989898989898989898989898989898989898989898989898989898989898989898989898989898989898989898989898989898989898989898989898989898989898989898989898989898989898989898989898989898989898989898989898989898989898989898989898989898989898d590936370202020200020202023a1b15113c898989898989ab5faeaeaeaeaeaeaeaeaeaeaeaeaeaeaeaeaeaeaeaeaeaeaeaeaeaeaeaeaeaeaeaeaeaeaeaeaeaeaeaeaeaeaeaeaeaeaeaeaeaeaeb7b3bfb1b1b2c3afaeaeaeaeb5b2b15ac8d9dddfdfcedcd7d8dedcd7c9a2b2afaeaeaeaeaeaeaeaeaeaeaeaeaeaeaeaeaeaeaeaeb35dcad0dfcedad0d287d1afaeaeaeaeaeaeaeaeaeaeaeaeaeaeaeaeaeaeaeaeaeaeaeaeaeaeaeaeaeaeaeaeaeaeaeaeaeaec040898989898989898989898989898989898989898989898989898989898989898989898989898989898989898989898989898989898989898989898989898989898989898989898989898989898989898989898989898989898989898989898989898989898989898989898989898989898989898989898989898989898989898989898989898989898989898989898989898989898989898989898989898989898989898989898989898989898989898989898989898989898989898989898989898989898989898989898989898989898989898989898989898989898989898989898989898989898989898989898989898989898989898989898989898989898989898989898d590936370202020200020202023a1b15113c898989898989ab5faeaeaeaeaeaeaeaeaeaeaeaeaeaeaeaeaeaeaeaeaeaeaeaeaeaeaeaeaeaeaeaeaeaeaeaeaeaeaeaeaeaeaeaeaeaeaeaeaeaeaeaeaeb8b4bcb6afaeaeaeaeaeaeb8c2b15acad9dddfdfe0dcdad2cbcecbcc87c0aeaeaeaeaeaeaeaeaeaeaeaeaeaeaeaeaeaeaeaeb090cacadfe0d8c8d990baaeaeaeaeaeaeaeaeaeaeaeaeaeaeaeaeaeaeaeaeaeaeaeaeaeaeaeaeaeaeaeaeaeaeaeaeaeaeaec040898989898989898989898989898989898989898989898989898989898989898989898989898989898989898989898989898989898989898989898989898989898989898989898989898989898989898989898989898989898989898989898989898989898989898989898989898989898989898989898989898989898989898989898989898989898989898989898989898989898989898989898989898989898989898989898989898989898989898989898989898989898989898989898989898989898989898989898989898989898989898989898989898989898989898989898989898989898989898989898989898989898989898989898989898989898989898989898d59093637020202020002020202801b15113c898989898989ab5faeaeaeaeaeaeaeaeaeaeaeaeaeaeaeaeaeaeaeaeaeaeaeaeaeaeaeaeaeaeaeaeaeaeaeaeaeaeaeaeaeaeaeaeaeaeaeaeaeaeaeaeaeaeaeaeaeaeaeaeaeaeaeaeaeaeb0b163cad9cedfdfe0dccdd2d7cedac1d1afaeaeaeaeaeaeaeaeaeaeaeaeaeaeaeaeaeaeaeb090c8cadfdfded0d8cad4c2afaeaeaeaeaeaeaeaeaeaeaeaeaeaeaeaeaeaeaeaeaeaeaeaeaeaeaeaeaeaeaeaeaeaeaeaeaec040898989898989898989898989898989898989898989898989898989898989898989898989898989898989898989898989898989898989898989898989898989898989898989898989898989898989898989898989898989898989898989898989898989898989898989898989898989898989898989898989898989898989898989898989898989898989898989898989898989898989898989898989898989898989898989898989898989898989898989898989898989898989898989898989898989898989898989898989898989898989898989898989898989898989898989898989898989898989898989898989898989898989898989898989898989898989898989898d59093637020202020002020202801b15113c898989898989ab5faeaeaeaeaeaeaeaeaeaeaeaeaeaeaeaeaeaeaeaeaeaeaeaeaeaeaeaeaeaeaeaeaeaeaeaeaeaeaeaeaeaeaeaeaeaeaeaeaeaeaeaeaeaeaeaeaeaeaeaeaeaeaeaeaeaeb7b0b163cad8dfdfdfe0ddcbcdd9dec7bfafaeaeaeaeaeaeaeaeaeaeaeb5b6aeaeaeaeaeaeb090d0c8dfdfcedad9d7b98baeaeaeaeaeaeaeaeaeaeaeaeaeaeaeaeaeaeaeaeaeaeaeaeaeaeaeaeaeaeaeaeaeaeaeaeaeaec040898989898989898989898989898989898989898989898989898989898989898989898989898989898989898989898989898989898989898989898989898989898989898989898989898989898989898989898989898989898989898989898989898989898989898989898989898989898989898989898989898989898989898989898989898989898989898989898989898989898989898989898989898989898989898989898989898989898989898989898989898989898989898989898989898989898989898989898989898989898989898989898989898989898989898989898989898989898989898989898989898989898989898989898989898989898989898989898d59093637020202021a02020202801b15113c898989898989ab5faeaeaeaeaeaeaeaeaeaeaeaeaeaeaeaeaeaeaeaeaeaeaeaeaeaeaeaeaeaeaeaeaeaeaeaeaeaeaeaeaeaeaeaeaeaeaeaeaeaeaeaeaeaeaeaeaeaeaeaeaeaeaeaeaeaeaeb6b0b15dcacbdfdfdfdfcedad2ddcab1b5aeaeaeaeaeaeaeaeaeaed1bfbdaeaeaeaeaeafd15dcdc8cedfe0d9cadccab1bdafaeaeaeaeaeaeaeaeaeaeaeaeaeaeaeaeaeaeaeaeaeaeaeaeaeaeaeaeaeaeaeaeaeaeaeaec040898989898989898989898989898989898989898989898989898989898989898989898989898989898989898989898989898989898989898989898989898989898989898989898989898989898989898989898989898989898989898989898989898989898989898989898989898989898989898989898989898989898989898989898989898989898989898989898989898989898989898989898989898989898989898989898989898989898989898989898989898989898989898989898989898989898989898989898989898989898989898989898989898989898989898989898989898989898989898989898989898989898989898989898989898989898989898989898d59093637020202020002020202801b15113c898989898989ab5faeaeaeaeaeaeaeaeaeaeaeaeaeaeaeaeaeaeaeaeaeaeaeaeaeaeaeaeaeaeaeaeaeaeaeaeaeaeaeaeaeaeaeaeaeaeaeaeaeaeaeaeaeaeaeaeaeaeaeaeaeaeaeaeaeaeaeaeb6d187c7c8dddfdfdfced9daddcad4b5aeaeaeaeaeaeaeaeafbdb1beb2afaeaeafaeb0b1c7d7c8dfdfdfddd0d0da63b2b6aeaeaeaeaeaeaeaeaeaeaeaeaeaeaeaeaeaeaeaeaeaeaeaeaeaeaeaeaeaeaeaeaeaeaeaec040898989898989898989898989898989898989898989898989898989898989898989898989898989898989898989898989898989898989898989898989898989898989898989898989898989898989898989898989898989898989898989898989898989898989898989898989898989898989898989898989898989898989898989898989898989898989898989898989898989898989898989898989898989898989898989898989898989898989898989898989898989898989898989898989898989898989898989898989898989898989898989898989898989898989898989898989898989898989898989898989898989898989898989898989898989898989898989898d59093637020202020002020202801b15113c898989898989ab5faeaeaeaeaeaeaeaeaeaeaeaeaeaeaeaeaeaeaeaeaeaeaeaeaeaeaeaeaeaeaeaeaeaeaeaeaeaeaeaeaeaeaeaeaeaeaeaeaeaeaeaeaeaeaeaeaeaeaeaeaeaeaeaeaeaeaeaeaeb5ba5dcad9dfdfdfddd7d9dc5abaafaeaeaeaeaeaeaeaebcbab9adb1afafb6bdb2b15ad0d0dadfdfdfdfcfc9dac7bfb5aeaeaeaeaeaeaeaeaeaeaeaeaeaeaeaeaeaeaeaeaeaeaeaeaeaeaeaeaeaeaeaeaeaeaeaec040898989898989898989898989898989898989898989898989898989898989898989898989898989898989898989898989898989898989898989898989898989898989898989898989898989898989898989898989898989898989898989898989898989898989898989898989898989898989898989898989898989898989898989898989898989898989898989898989898989898989898989898989898989898989898989898989898989898989898989898989898989898989898989898989898989898989898989898989898989898989898989898989898989898989898989898989898989898989898989898989898989898989898989898989898989898989898989898d59093637020202020002020202801b15113c898989898989ab5faeaeaeaeaeaeaeaeaeaeaeaeaeaeaeaeaeaeaeaeaeaeaeaeaeaeaeaeaeaeaeaeaeaeaeaeaeaeaeaeaeaeaeaeaeaeaeaeaeaeaeaeaeaeaeaeaeaeaeaeaeaeaeaeaeaeaeaeaeb6bac1d0dadfdfdfded7cbd2a2b3afaeaeaeaeaeaeaeaeb2c1cac8b9bbb2ba905acac8c8cddedfdfdfdfddc9d7c9b1b5aeaeaeaeaeaeaeaeaeaeaeaeaeaeaeaeaeaeaeaeaeaeaeaeaeaeaeaeaeaeaeaeaeaeaeaec040898989898989898989898989898989898989898989898989898989898989898989898989898989898989898989898989898989898989898989898989898989898989898989898989898989898989898989898989898989898989898989898989898989898989898989898989898989898989898989898989898989898989898989898989898989898989898989898989898989898989898989898989898989898989898989898989898989898989898989898989898989898989898989898989898989898989898989898989898989898989898989898989898989898989898989898989898989898989898989898989898989898989898989898989898989898989898989898d59093637020202020002020202801b15113c898989898989ab5faeaeaeaeaeaeaeaeaeaeaeaeaeaeaeaeaeaeaeaeaeaeaeaeaeaeaeaeaeaeaeaeaeaeaeaeaeaeaeaeaeaeaeaeaeaeaeaeaeaeaeaeaeaeaeaeaeaeaeaeaeaeaeaeaeaeaeaeafb387c9d0d9dfdfced9d9cbadb1afaeaeaeaeaeaeaeaeb286cadcc8a28763cadadac8d2d8dedfdfdfdfdfcbcacbccb1b5aeaeaeaeaeaeaeaeaeaeaeaeaeaeaeaeaeaeaeaeaeaeaeaeaeaeaeaeaeaeaeaeaeaeaeaec040898989898989898989898989898989898989898989898989898989898989898989898989898989898989898989898989898989898989898989898989898989898989898989898989898989898989898989898989898989898989898989898989898989898989898989898989898989898989898989898989898989898989898989898989898989898989898989898989898989898989898989898989898989898989898989898989898989898989898989898989898989898989898989898989898989898989898989898989898989898989898989898989898989898989898989898989898989898989898989898989898989898989898989898989898989898989898989898d59093637020202020002020202801b15113c898989898989ab5faeaeaeaeaeaeaeaeaeaeaeaeaeaeaeaeaeaeaeaeaeaeaeaeaeaeaeaeaeaeaeaeaeaeaeaeaeaeaeaeaeaeaeaeaeaeaeaeaeaeaeaeaeaeaeaeaeaeaeaeaeaeb5b5afafaeb6b388ccd7d0cedfe0d8caded2c1c5afaeaeaeaeaeaeb5b286caddcbccccd7cfceddd8cfcee0dfdfdfdfdfdcc8d7d763d5aeaeaeaeaeaeaeaeaeaeaeaeaeaeaeaeaeaeaeaeaeaeaeaeaeaeaeaeaeaeaeaeaeaeaeaeaec040898989898989898989898989898989898989898989898989898989898989898989898989898989898989898989898989898989898989898989898989898989898989898989898989898989898989898989898989898989898989898989898989898989898989898989898989898989898989898989898989898989898989898989898989898989898989898989898989898989898989898989898989898989898989898989898989898989898989898989898989898989898989898989898989898989898989898989898989898989898989898989898989898989898989898989898989898989898989898989898989898989898989898989898989898989898989898989898d59093637020202020002020202801b15113c898989898989ab5faeaeaeaeaeaeaeaeaeaeaeaeaeaeaeaeaeaeaeaeaeaeaeaeaeaeaeaeaeaeaeaeaeaeaeaeaeaeaeaeaeaeaeaeaeaeaeaeaeaeaeaeaeaeaeaeaeaeaeaeaeafb2bad1bcafc2b1c7dad0cbdfdfdfcbc9cbcab1b4aeaeaeaeaeaeb6c5b95acfdcd2dadecedfdfdfe0dfdfdfdfdfdfddd9c8d0cbcc87b3afaeaeaeaeaeaeaeaeaeaeaeaeaeaeaeaeaeaeaeaeaeaeaeaeaeaeaeaeaeaeaeaeaeaeaeaec040898989898989898989898989898989898989898989898989898989898989898989898989898989898989898989898989898989898989898989898989898989898989898989898989898989898989898989898989898989898989898989898989898989898989898989898989898989898989898989898989898989898989898989898989898989898989898989898989898989898989898989898989898989898989898989898989898989898989898989898989898989898989898989898989898989898989898989898989898989898989898989898989898989898989898989898989898989898989898989898989898989898989898989898989898989898989898989898d590936370202020200020202023a1b15113c898989898989ab5faeaeaeaeaeaeaeaeaeaeaeaeaeaeaeaeaeaeaeaeaeaeaeaeaeaeaeaeaeaeaeaeaeaeaeaeaeaeaeaeaeaeaeaeaeaeaeaeaeaeaeaeaeaeaeaeaeaeaeaeaeafbac190bac2b15acdcdd9e0dfdfdfddcad0ccbab6aeaeaeaeaeafc290cad2ddd7d9dddfdfdfdfdfdfdfdfdfdfdfdddad2d7d9ccc1b2b5aeaeaeaeaeaeaeaeaeaeaeaeaeaeaeaeaeaeaeaeaeaeaeaeaeaeaeaeaeaeaeaeaeaeaeaeaec040898989898989898989898989898989898989898989898989898989898989898989898989898989898989898989898989898989898989898989898989898989898989898989898989898989898989898989898989898989898989898989898989898989898989898989898989898989898989898989898989898989898989898989898989898989898989898989898989898989898989898989898989898989898989898989898989898989898989898989898989898989898989898989898989898989898989898989898989898989898989898989898989898989898989898989898989898989898989898989898989898989898989898989898989898989898989898989898d590936370202020200020202023a1b15113c898989898989ab5faeaeaeaeaeaeaeaeaeaeaeaeaeaeaeaeaeaeaeaeaeaeaeaeaeaeaeaeaeaeaeaeaeaeaeaeaeaeaeaeaeaeaeaeaeaeaeaeaeaeaeaeaeaeaeaeaeaeaeaeaeafbaccd2b9b1b9cdd9d9dddfdfdfdfcedacac7c5aeaeaeaeaeaebb90cadad8d8d7dddfdfdfdfdfdfdfdfdfdfdfced9d0d9c85abfd1bcaeaeaeaeaeaeaeaeaeaeaeaeaeaeaeaeaeaeaeaeaeaeaeaeaeaeaeaeaeaeaeaeaeaeaeaeaeaec040898989898989898989898989898989898989898989898989898989898989898989898989898989898989898989898989898989898989898989898989898989898989898989898989898989898989898989898989898989898989898989898989898989898989898989898989898989898989898989898989898989898989898989898989898989898989898989898989898989898989898989898989898989898989898989898989898989898989898989898989898989898989898989898989898989898989898989898989898989898989898989898989898989898989898989898989898989898989898989898989898989898989898989898989898989898989898989898d590936370202020200020202023a1b15113c898989898989ab5faeaeaeaeaeaeaeaeaeaeaeaeaeaeaeaeaeaeaeaeaeaeaeaeaeaeaeaeaeaeaeaeaeaeaeaeaeaeaeaeaeaeaeaeaeaeaeaeaeaeaeaeaeaeaeaeaeaeaeaeaeb6b1c9cfcaa2cadcd9dedfdfdfdfdfe0d8cc63c2afaeaeaeaebcb15ad8d7d8d2dcdfdfdfdfdfdfdfdfdfdfdfdfcfcaca5ac1b2b4b6aeaeaeaeaeaeaeaeaeaeaeaeaeaeaeaeaeaeaeaeaeaeaeaeaeaeaeaeaeaeaeaeaeaeaeaeaeaeaec040898989898989898989898989898989898989898989898989898989898989898989898989898989898989898989898989898989898989898989898989898989898989898989898989898989898989898989898989898989898989898989898989898989898989898989898989898989898989898989898989898989898989898989898989898989898989898989898989898989898989898989898989898989898989898989898989898989898989898989898989898989898989898989898989898989898989898989898989898989898989898989898989898989898989898989898989898989898989898989898989898989898989898989898989898989898989898989898d590936370202020200020202023a1b15113c898989898989ab5faeaeaeaeaeaeaeaeaeaeaeaeaeaeaeaeaeaeaeaeaeaeaeaeaeaeaeaeaeaeaeaeaeaeaeaeaeaeaeaeaeaeaeaeaeaeaeaeaeaeaeaeaeaeaeaeaeaeaeaeaeb6b1caced95acbcbdcdfdfdfdfdfdfdfdcc9b9d1afaeaeaeb5bac1cacfd0c9dadfdfdfdfdfdfdfdfdfdfdfdfcfcaccc1bfc3afaeaeaeaeaeaeaeaeaeaeaeaeaeaeaeaeaeaeaeaeaeaeaeaeaeaeaeaeaeaeaeaeaeaeaeaeaeaeaeaeaec040898989898989898989898989898989898989898989898989898989898989898989898989898989898989898989898989898989898989898989898989898989898989898989898989898989898989898989898989898989898989898989898989898989898989898989898989898989898989898989898989898989898989898989898989898989898989898989898989898989898989898989898989898989898989898989898989898989898989898989898989898989898989898989898989898989898989898989898989898989898989898989898989898989898989898989898989898989898989898989898989898989898989898989898989898989898989898989898d590936370202020200020202023a1b15113c898989898989ab5faeaeaeaeaeaeaeaeaeaeaeaeaeaeaeaeaeaeaeaeaeaeaeaeaeaeaeaeaeaeaeaeaeaeaeaeaeaeaeaeaeaeaeaeaeaeaeaeaeaeaeaeaeaeaeaeaeaeaeaeaeb5c1cacedccacedecedfdfdfdfdfdfdfdcca5dbab5afaeb6b286c8d0d2d2d9cedfdfdfdfdfdfdfdfdfdfdfcfd2ca5dbfb4afaeaeaeaeaeaeaeaeaeaeaeaeaeaeaeaeaeaeaeaeaeaeaeaeaeaeaeaeaeaeaeaeaeaeaeaeaeaeaeaeaeaec0408989a53d6262626262626262626262626246898989898989898989898989898989898989898989898989898989898989898989898989898989898989898989898989898989898989898989898989898989898989898989898989898989898989898989898989898989898989898989898989898989898989898989898989898989898989898989898989898989898989898989898989898989898989898989898989898989898989898989898989898989898989898989898989898989898989898989898989898989898989898989898989898989898989898989898989898989898989898989898989898989898989898989898989898989898989898989898989898989898d590936370202020200020202023a1b15113c898989898989ab5faeaeaeaeaeaeaeaeaeaeaeaeaeaeaeaeaeaeaeaeaeaeaeaeaeaeaeaeaeaeaeaeaeaeaeaeaeaeaeaeaeaeaeaeaeaeaeaeaeaeaeaeaeaeaeaeaeaeaeaeaebda2c9ced8d0dfdfdfdfdfdfdfdfdfe0dccaca90bfb3b5bdb1b9dcc8cacbe0dfdfdfdfdfdfdfdfdfdfe0cfcdd2c9b1c2afaeaeaeaeaeaeaeaeaeaeaeaeaeaeaeaeaeaeaeaeaeaeaeaeaeaeaeaeaeaeaeaeaeaeaeaeaeaeaeaeaeaeaec0408989a8037263636363636363636363635dc1898989898989898989898989898989898989898989898989898989898989898989898989898989898989898989898989898989898989898989898989898989898989898989898989898989898989898989898989898989898989898989898989898989898989898989898989898989898989898989898989898989898989898989898989898989898989898989898989898989898989898989898989898989898989898989898989898989898989898989898989898989898989898989898989898989898989898989898989898989898989898989898989898989898989898989898989898989898989898989898989898989898d590936370202020200020202023a1b15113c898989898989ab5faeaeaeaeaeaeaeaeaeaeaeaeaeaeaeaeaeaeaeaeaeaeaeaeaeaeaeaeaeaeaeaeaeaeaeaeaeaeaeaeaeaeaeaeaeaeaeaeaeaeaeaeaeaeaeaeaeaeaeaeafd1d3c9dcd7c8dfdfdfdfdfdfdfdfdfdfcfc8d0c8ccb9b1b1c1ccd8cdcbdfdfdfdfdfdfdfdfdfdfdfdfddd7cdcab9d1afaeaeaeaeaeaeaeaeaeaeaeaeaeaeaeaeaeaeaeaeaeaeaeaeaeaeaeaeaeaeaeaeaeaeaeaeaeaeaeaeaeaeaeaec04089898958a73e3e3e3e3e3e3e3e3e3e3e12a2898989898989898989898989898989898989898989898989898989898989898989898989898989898989898989898989898989898989898989898989898989898989898989898989898989898989898989898989898989898989898989898989898989898989898989898989898989898989898989898989898989898989898989898989898989898989898989898989898989898989898989898989898989898989898989898989898989898989898989898989898989898989898989898989898989898989898989898989898989898989898989898989898989898989898989898989898989898989898989898989898989898d590936370202020200020202023a1b15113c898989898989ab5faeaeaeaeaeaeaeaeaeaeaeaeaeaeaeaeaeaeaeaeaeaeaeaeaeaeaeaeaeaeaeaeaeaeaeaeaeaeaeaeaeaeaeaeaeaeaeaeaeaeaeaeaeaeaeaeaeaeaeaeaf75c1d0dad7c8dfdfdfdfdfdfdfdfdfdfcedcd9d2cdcdc7a2cccdcad8e0dfdfdfdfdfdfdfdfdfdfdfced7dac890b2afafafafafafaeaeaeaeaeaeaeaeaeaeaeaeaeaeaeaeaeaeaeaeaeaeaeaeaeaeaeaeaeaeaeaeaeaeaeaeaeaeaeaec0408989895070a5a5a5a5a5a5a5a5a5a58f62a2898989898989898989898989898989898989898989898989898989898989898989898989898989898989898989898989898989898989898989898989898989898989898989898989898989898989898989898989898989898989898989898989898989898989898989898989898989898989898989898989898989898989898989898989898989898989898989898989898989898989898989898989898989898989898989898989898989898989898989898989898989898989898989898989898989898989898989898989898989898989898989898989898989898989898989898989898989898989898989898989898989898d590936370202020200020202023a1b15113c898989898989ab5faeaeaeaeaeaeaeaeaeaeaeaeaeaeaeaeaeaeaeaeaeaeaeaeaeaeaeaeaeaeaeaeaeaeaeaeaeaeaeaeaeaeaeaeaeaeaeaeaeaeaeaeaeaeaeaeaeaeaeaeafb2c1d9d7cdcacedfdfdfdfdfdfdfdfdfdfe0ceddd8d7d9cccad9cacedfdfdfdfdfdfdfdfdfdfdfced2d2cdb9b2b5b2b1b1b2b2b2b0b0bdbcafafaeaeaeaeaeaeaeaeaeaeaeaeaeaeaeaeaeaeaeaeaeaeaeaeaeaeaeaeaeaeaeaeaeaec040898989507089898989898989898989a862a289898989898989a83d3e3e3c89a83e3e3e8aa83da73ca83da6a73e3e3c883e3e3fc18989898989898989898989898989898989898989898989898989898989898989898989898989898989898989898989898989898989898989898989898989898989898989898989898989898989898989898989898989898989898989898989898989898989898989898989898989898989898989898989898989898989898989898989898989898989898989898989898989898989898989898989898989898989898989898989898989898989898989898989898989898989898989898989898989898989898989898989898989898989898d59093637020202020002020202801b15113c898989898989ab5faeaeaeaeaeaeaeaeaeaeaeaeaeaeaeaeaeaeaeaeaeaeaeaeaeaeaeaeaeaeaeaeaeaeaeaeaeaeaeaeaeaeaeaeaeaeaeaeaeaeaeaeaeaeaeaeaeaeaeaeafbaa2d2decdcadfdfdfdfdfdfdfdfdfdfdfdfdfdfcecbd2ccd0d7d9dfdfdfdfdfdfdfdfdfdfdfdfcedacad9c9b1d5c1c7c75d5dadc1c1b9b1b2b0b5aeaeaeaeaeaeaeaeaeaeaeaeaeaeaeaeaeaeaeaeaeaeaeaeaeaeaeaeaeaeaeaeaec040898989507089898989898989898989a862a289898989898989a9a263630f3c3ca36363143d88120fa9c13c0f63631488d35dd3908989898989898989898989898989898989898989898989898989898989898989898989898989898989898989898989898989898989898989898989898989898989898989898989898989898989898989898989898989898989898989898989898989898989898989898989898989898989898989898989898989898989898989898989898989898989898989898989898989898989898989898989898989898989898989898989898989898989898989898989898989898989898989898989898989898989898989898989898989898989898d59093637020202020002020202801b15113c898989898989ab5faeaeaeaeaeaeaeaeaeaeaeaeaeaeaeaeaeaeaeaeaeaeaeaeaeaeaeaeaeaeaeaeaeaeaeaeaeaeaeaeaeaeaeaeaeaeaeaeaeaeaeaeaeaeaeaeaeaeaeaeaeba5dd0d8dad8dfdfdfdfdfdfdfdfdfdfdfdfdfdfdfced7cac8d2dedfdfdfdfdfdfdfdfdfdfdfdfdfddd2d2d9adbecacdd9cdcad8cacad2c7a2b1b2b5aeaeaeaeaeaeaeaeaeaeaeaeaeaeaeaeaeaeaeaeaeaeaeaeaeaeaeaeaeaeaeaec040898989507089898989898989898989a862a289898989898989a9a2a73c7162a9bea73d633fbe3f7171713f5aa73d88105d3d5d3f8989898989898989898989898989898989898989898989898989898989898989898989898989898989898989898989898989898989898989898989898989898989898989898989898989898989898989898989898989898989898989898989898989898989898989898989898989898989898989898989898989898989898989898989898989898989898989898989898989898989898989898989898989898989898989898989898989898989898989898989898989898989898989898989898989898989898989898989898989898989898d59093637020202020002020202801b15113c898989898989ab5faeaeaeaeaeaeaeaeaeaeaeaeaeaeaeaeaeaeaeaeaeaeaeaeaeaeaeaeaeaeaeaeaeaeaeaeaeaeaeaeaeaeaeaeaeaeaeaeaeaeaeaeaeaeaeaeaeaeaeaeaf75add9c8cadedfdfdfdfdfdfdfdfdfdfdfdfdfdfdfe0d9d2d2c8dfdfdfdfdfdfdfdfdfdfdfdfdfdfdfdcd2d9cd5ddacdc8cbc8d8cbdaded7cac987b2afaeaeaeaeaeaeaeaeaeaeaeaeaeaeaeaeaeaeaeaeaeaeaeaeaeaeaeaeaeaeaec040898989507089898989898989898989a862a289898989898989a9a2898a71623c9363630f3da2a772933f3f6389a9be3f63a7633e8989898989898989898989898989898989898989898989898989898989898989898989898989898989898989898989898989898989898989898989898989898989898989898989898989898989898989898989898989898989898989898989898989898989898989898989898989898989898989898989898989898989898989898989898989898989898989898989898989898989898989898989898989898989898989898989898989898989898989898989898989898989898989898989898989898989898989898989898989898989898d59093637020202020002020202801b15113c898989898989ab5faeaeaeaeaeaeaeaeaeaeaeaeaeaeaeaeaeaeaeaeaeaeaeaeaeaeaeaeaeaeaeaeaeaeaeaeaeaeaeaeaeaeaeaeaeaeaeaeaeaeaeaeaeaeaeaeaeaeaeaeafd15dd9cdc8dddfdfdfdfdfdfdfdfdfdfdfdfdfdfdfe0d8cdcddadfdfdfdfdfdfdfdfdfdfdfdfdfdfdfced9cdcbc9c7c95ad9cadacbd7ddd9dad76388c5afaeaeaeaeaeaeaeaeaeaeaeaeaeaeaeaeaeaeaeaeaeaeaeaeaeaeaeaeaeaec040898989507089898989898989898989a862a289898989898989a9d3a288713ca9d33f3f3c3cbe1071105d3f6389a9be3f63a7633e8989898989898989898989898989898989898989898989898989898989898989898989898989898989898989898989898989898989898989898989898989898989898989898989898989898989898989898989898989898989898989898989898989898989898989898989898989898989898989898989898989898989898989898989898989898989898989898989898989898989898989898989898989898989898989898989898989898989898989898989898989898989898989898989898989898989898989898989898989898989898d59093637020202020002020202801b15113c898989898989ab5faeaeaeaeaeaeaeaeaeaeaeaeaeaeaeaeaeaeaeaeaeaeaeaeaeaeaeaeaeaeaeaeaeaeaeaeaeaeaeaeaeaeaeaeaeaeaeaeaeaeaeaeaeaeaeaeaeaeaeaeafc2a2c8cdc8dedfdfdfdfdfdfdfdfdfdfdfdfdfdfdfe0cbcdcdd8dfdfdfdfdfdfdfdfdfdfdfdfdfdfdfdfdecdd9d9d3d35ad9cadad0c8d9d2ded8cdca88b5afaeaeaeaeaeaeaeaeaeaeaeaeaeaeaeaeaeaeaeaeaeaeaeaeaeaeaeaeaec040898989507089898989898989898989a862a289898989898989a9a2a93d7162a75da8a8a6a7906214a95d8f12a2c1538f12a2a23d8989898989898989898989898989898989898989898989898989898989898989898989898989898989898989898989898989898989898989898989898989898989898989898989898989898989898989898989898989898989898989898989898989898989898989898989898989898989898989898989898989898989898989898989898989898989898989898989898989898989898989898989898989898989898989898989898989898989898989898989898989898989898989898989898989898989898989898989898989898989898d59093637020202020002020202801b15113c898989898989ab5faeaeaeaeaeaeaeaeaeaeaeaeaeaeaeaeaeaeaeaeaeaeaeaeaeaeaeaeaeaeaeaeaeaeaeaeaeaeaeaeaeaeaeaeaeaeaeaeaeaeaeaeaeaeaeaeaeaeaeaeaeb35dcdcacadedfdfdfdfdfdfdfdfdfdfdfdfdfdfdfdfdcd2d0d8dfdfdfdfdfdfdfdfdfdfdfdfdfdfdfdfced9cddc5ad35acdcad2d0d2c8d0dacad9d0c1b2afaeaeaeaeaeaeaeaeaeaeaeaeaeaeaeaeaeaeaeaeaeaeaeaeaeaeaeaeaec040898989507089898989898989898989a862a289898989898989a9a2898a7162a6a7898989a6a78f8fa6a7898fa9a9a5898fa9a9a58989898989898989898989898989898989898989898989898989898989898989898989898989898989898989898989898989898989898989898989898989898989898989898989898989898989898989898989898989898989898989898989898989898989898989898989898989898989898989898989898989898989898989898989898989898989898989898989898989898989898989898989898989898989898989898989898989898989898989898989898989898989898989898989898989898989898989898989898989898989898d59093637020202020002020202801b15113c898989898989ab5faeaeaeaeaeaeaeaeaeaeaeaeaeaeaeaeaeaeaeaeaeaeaeaeaeaeaeaeaeaeaeaeaeaeaeaeaeaeaeaeaeaeaeaeaeaeaeaeaeaeaeaeaeaeaeaeaeaeaeaeaec390d7d7cacbdfdfdfdfdfdfdfdfdfdfdfdfdfdfdfdfddcdcad8dfdfdfdfdfdfdfdfdfdfdfdfdfdfdfdfdfdcd0dccabec9d7cbddcecededccdcac8d0cab1bcaeaeaeaeaeaeaeaeaeaeaeaeaeaeaeaeaeaeaeaeaeaeaeaeaeaeaeaeaec040898989507089898989898989898989a862a289898989898989a9d3717171538989898989898989898989898989898989898989898989898989898989898989898989898989898989898989898989898989898989898989898989898989898989898989898989898989898989898989898989898989898989898989898989898989898989898989898989898989898989898989898989898989898989898989898989898989898989898989898989898989898989898989898989898989898989898989898989898989898989898989898989898989898989898989898989898989898989898989898989898989898989898989898989898989898989898989898989898989898d59093637020202020002020202801b15113c898989898989ab5faeaeaeaeaeaeaeaeaeaeaeaeaeaeaeaeaeaeaeaeaeaeaeaeaeaeaeaeaeaeaeaeaeaeaeaeaeaeaeaeaeaeaeaeaeaeaeaeaeaeaeaeaeaeaeaeaeaeaeaeaeb8b9c9dcdad9dfdfdfdfdfdfdfdfdfdfdfdfdfdfdfdfe0d9ccd9dfdfdfdfdfdfdfdfdfdfdfdfdfdfdfdfdfddd0d8cdc9d8cedfdfdfdfdfdfddd8cacdd987b0afaeaeaeaeaeaeaeaeaeaeaeaeaeaeaeaeaeaeaeaeaeaeaeaeaeaeaeaec040898989507089898989898989898989a862a2898989898989898f12121253a88989898989898989898989898989898989898989898989898989898989898989898989898989898989898989898989898989898989898989898989898989898989898989898989898989898989898989898989898989898989898989898989898989898989898989898989898989898989898989898989898989898989898989898989898989898989898989898989898989898989898989898989898989898989898989898989898989898989898989898989898989898989898989898989898989898989898989898989898989898989898989898989898989898989898989898989898989898d590936370202020200020202023a1b15113c898989898989ab5faeaeaeaeaeaeaeaeaeaeaeaeaeaeaeaeaeaeaeaeaeaeaeaeaeaeaeaeaeaeaeaeaeaeaeaeaeaeaeaeaeaeaeaeaeaeaeaeaeaeaeaeaeaeaeaeaeaeaeaeaeb7bf5ad2d0c8dfdfdfdfdfdfdfdfdfdfdfdfdfdfdfdfe0d9cadcdfdfdfdfdfdfdfdfdfdfdfdfdfdfdfdfdfcedadacbcde0dfdfded9dacbcedfcecbd2c988b2afaeaeaeaeaeaeaeaeaeaeaeaeaeaeaeaeaeaeaeaeaeaeaeaeaeaeaeaec040898989507089898989898989898989a862a289898989898989898f8f8fa8898989898989898989898989898989898989898989898989898989898989898989898989898989898989898989898989898989898989898989898989898989898989898989898989898989898989898989898989898989898989898989898989898989898989898989898989898989898989898989898989898989898989898989898989898989898989898989898989898989898989898989898989898989898989898989898989898989898989898989898989898989898989898989898989898989898989898989898989898989898989898989898989898989898989898989898989898989898d590936370202020200020202023a1b15113c898989898989ab5faeaeaeaeaeaeaeaeaeaeaeaeaeaeaeaeaeaeaeaeaeaeaeaeaeaeaeaeaeaeaeaeaeaeaeaeaeaeaeaeaeaeaeaeaeaeaeaeaeaeaeaeaeaeaeaeaeaeaeaeaeb7d163dacdc9d8dfdfdfdfdfdfdfdfdfdfdfdfdfdfdfe0d9d0dedfdfdfdfdfdfdfdfdfdfdfdfdfdfdfdfdfdfcbd9cfdadfdcc85dc188c1cccbdfe0cbc8cabfb4afaeaeaeaeaeaeaeaeaeaeaeaeaeaeaeaeaeaeaeaeaeaeaeaeaeaeaec040898989504f4f4f4f4f4f4f4f4f4f4f4f5e5d898989898989898989898989898989898989898989898989898989898989898989898989898989898989898989898989898989898989898989898989898989898989898989898989898989898989898989898989898989898989898989898989898989898989898989898989898989898989898989898989898989898989898989898989898989898989898989898989898989898989898989898989898989898989898989898989898989898989898989898989898989898989898989898989898989898989898989898989898989898989898989898989898989898989898989898989898989898989898989898989898989898d590936370202020200020202023a1b15113c898989898989ab5faeaeaeaeaeaeaeaeaeaeaeaeaeaeaeaeaeaeaeaeaeaeaeaeaeaeaeaeaeaeaeaeaeaeaeaeaeaeaeaeaeaeaeaeaeaeaeaeaeaeaeaeaeaeaeaeaeaeaeaeaeaeb4b2add2dac8cfdfdfdfdfdfdfdfdfdfdfdfdfdfdfe0cbcddedfdfdfdfdfdfdfdfdfdfdfdfdfdfdfdfdfdfddcfdddcd9c7b1c5bbbbb2b1c7cbdfced7cab1b0afaeaeaeaeaeaeaeaeaeaeaeaeaeaeaeaeaeaeaeaeaeaeaeaeaeaeaec040898989898d8d8d8d8d8d8d8d8d8d8d8d89a7898989898989898989898989898989898989898989898989898989898989898989898989898989898989898989898989898989898989898989898989898989898989898989898989898989898989898989898989898989898989898989898989898989898989898989898989898989898989898989898989898989898989898989898989898989898989898989898989898989898989898989898989898989898989898989898989898989898989898989898989898989898989898989898989898989898989898989898989898989898989898989898989898989898989898989898989898989898989898989898989898989898d590936370202020200020202023a1b15113c898989898989ab5faeaeaeaeaeaeaeaeaeaeaeaeaeaeaeaeaeaeaeaeaeaeaeaeaeaeaeaeaeaeaeaeaeaeaeaeaeaeaeaeaeaeaeaeaeaeaeaeaeaeaeaeaeaeaeaeaeaeaeaeaeaeaec3bab9cacad2dcdfdfdfdfdfdfdfdfdfdfdfdfdfdfcfcad9dfdfdfdfdfdfdfdfdfdfdfdfdfdfdfdfdfdfdfe0e0d8ccb1b0afaeaeafc2c1c9dedfcbc7b1b0afaeaeaeaeaeaeaeaeaeaeaeaeaeaeaeaeaeaeaeaeaeaeaeaeaeaeaec040898989898989898989898989898989898989898989898989898989898989898989898989898989898989898989898989898989898989898989898989898989898989898989898989898989898989898989898989898989898989898989898989898989898989898989898989898989898989898989898989898989898989898989898989898989898989898989898989898989898989898989898989898989898989898989898989898989898989898989898989898989898989898989898989898989898989898989898989898989898989898989898989898989898989898989898989898989898989898989898989898989898989898989898989898989898989898989898d590936370202020200020202023a1b15113c898989898989ab5faeaeaeaeaeaeaeaeaeaeaeaeaeaeaeaeaeaeaeaeaeaeaeaeaeaeaeaeaeaeaeaeaeaeaeaeaeaeaeaeaeaeaeaeaeaeaeaeaeaeaeaeaeaeaeaeaeaeaeaeaeaeaeaec3bfccd8d2d2dddfdfdfdfdfdfdfdfdfdfdfdfddd7c8d2cbdfdfdfdfdfdfdfdfdfdfdfdfdfdfdfdfdfdfdfdeca90b0afaeaeaeaeb6b25dd9dfcf63b1bbafaeaeaeaeaeaeaeaeaeaeaeaeaeaeaeaeaeaeaeaeaeaeaeaeaeaeaec040898989898989898989898989898989898989898989898989898989898989898989898989898989898989898989898989898989898989898989898989898989898989898989898989898989898989898989898989898989898989898989898989898989898989898989898989898989898989898989898989898989898989898989898989898989898989898989898989898989898989898989898989898989898989898989898989898989898989898989898989898989898989898989898989898989898989898989898989898989898989898989898989898989898989898989898989898989898989898989898989898989898989898989898989898989898989898989898d590936370202020200020202023a1b15113c898989898989ab5faeaeaeaeaeaeaeaeaeaeaeaeaeaeaeaeaeaeaeaeaeaeaeaeaeaeaeaeaeaeaeaeaeaeaeaeaeaeaeaeaeaeaeaeaeaeaeaeaeaeaeaeaeaeaeaeaeaeaeaeaeaeaeaeaec375c7cacacfdfdfdfdfdfdfdfdfdfdfdfddcdd2dcdcd2d7e0dfdfdfdfdfdfdfdfdfdfdfdfdfdfdfdfe0d863b2afaeaeaeaeaeaeb0c1d0dfddc7d4bdafaeaeaeaeaeaeaeaeaeaeaeaeaeaeaeaeaeaeaeaeaeaeaeaeaeaeaec040898989898989898989898989898989898989898989898989898989898989898989898989898989898989898989898989898989898989898989898989898989898989898989898989898989898989898989898989898989898989898989898989898989898989898989898989898989898989898989898989898989898989898989898989898989898989898989898989898989898989898989898989898989898989898989898989898989898989898989898989898989898989898989898989898989898989898989898989898989898989898989898989898989898989898989898989898989898989898989898989898989898989898989898989898989898989898989898d590936370202020200020202023a1b15113c898989898989ab5faeaeaeaeaeaeaeaeaeaeaeaeaeaeaeaeaeaeaeaeaeaeaeaeaeaeaeaeaeaeaeaeaeaeaeaeaeaeaeaeaeaeaeaeaeaeaeaeaeaeaeaeaeaeaeaeaeaeaeaeaeaeaeaeaeaeb575b15ddadfddd9d9cfddcedfdfcecfd0d2decee0cfcddacfdfdfdfdfdfdfdfdfdfdfdfdfdfdfdfddcab1bcafaeaeaeaeaeaeb4b1caceddccb1b4afaeaeaeaeaeaeaeaeaeaeaeaeaeaeaeaeaeaeaeaeaeaeaeaeaeaeaec040898989898989898989898989898989898989898989898989898989898989898989898989898989898989898989898989898989898989898989898989898989898989898989898989898989898989898989898989898989898989898989898989898989898989898989898989898989898989898989898989898989898989898989898989898989898989898989898989898989898989898989898989898989898989898989898989898989898989898989898989898989898989898989898989898989898989898989898989898989898989898989898989898989898989898989898989898989898989898989898989898989898989898989898989898989898989898989898d590936370202020200020202023a1b15113c898989898989ab5faeaeaeaeaeaeaeaeaeaeaeaeaeaeaeaeaeaeaeaeaeaeaeaeaeaeaeaeaeaeaeaeaeaeaeaeaeaeaeaeaeaeaeaeaeaeaeaeaeaeaeaeaeaeaeaeaeaeaeaeaeaeaeaeaeaeaeafbbbaccd8ced8d2d0d0d2cdcdd2d0cdd8dadcdfdfded7d2cbdfdfdfdfdfdfdfdfdfdfdfdfdfdfcbb9b2afaeaeaeaeaeaeaeb5bfcaceddc9b1b5afaeaeaeaeaeaeaeaeaeaeaeaeaeaeaeaeaeaeaeaeaeaeaeaeaeaeaec040898989898989898989898989898989898989898989898989898989898989898989898989898989898989898989898989898989898989898989898989898989898989898989898989898989898989898989898989898989898989898989898989898989898989898989898989898989898989898989898989898989898989898989898989898989898989898989898989898989898989898989898989898989898989898989898989898989898989898989898989898989898989898989898989898989898989898989898989898989898989898989898989898989898989898989898989898989898989898989898989898989898989898989898989898989898989898989898d590936370202020200020202023a1b15113c898989898989ab5faeaeaeaeaeaeaeaeaeaeaeaeaeaeaeaeaeaeaeaeaeaeaeaeaeaeaeaeaeaeaeaeaeaeaeaeaeaeaeaeaeaeaeaeaeaeaeaeaeaeaeaeaeaeaeaeaeaeaeaeaeaeaeaeaeaeaeaeaec375c7d2d8cfcbcdcacac7c7cdd9cac8cfdfdfdfddd7d0dcdfdfdfdfdfdfdfdfdfdfdfdfcec8b1bcaeaeaeaeaeaeaeaeb4b1c8dfddc9bab5aeaeaeaeaeaeaeaeaeaeaeaeaeaeaeaeaeaeaeaeaeaeaeaeaeaeaeaec040898989898989898989898989898989898989898989898989898989898989898989898989898989898989898989898989898989898989898989898989898989898989898989898989898989898989898989898989898989898989898989898989898989898989898989898989898989898989898989898989898989898989898989898989898989898989898989898989898989898989898989898989898989898989898989898989898989898989898989898989898989898989898989898989898989898989898989898989898989898989898989898989898989898989898989898989898989898989898989898989898989898989898989898989898989898989898989898d590936370202020200020202023a1b15113c898989898989ab5faeaeaeaeaeaeaeaeaeaeaeaeaeaeaeaeaeaeaeaeaeaeaeaeaeaeaeaeaeaeaeaeaeaeaeaeaeaeaeaeaeaeaeaeaeaeaeaeaeaeaeaeaeaeaeaeaeaeaeaeaeaeaeaeaeaeaeaeaeafb475905ac9cacacacad0d7dad0dadcdfdfdfdfdfddd7cacbdfdfdfdfdfdfdfdfdfdfe0d85ac5afaeaeaeaeaeaeaeaec390d0dfddccbaafaeaeaeaeaeaeaeaeaeaeaeaeaeaeaeaeaeaeaeaeaeaeaeaeaeaeaeaec040898989898989898989898989898989898989898989898989898989898989898989898989898989898989898989898989898989898989898989898989898989898989898989898989898989898989898989898989898989898989898989898989898989898989898989898989898989898989898989898989898989898989898989898989898989898989898989898989898989898989898989898989898989898989898989898989898989898989898989898989898989898989898989898989898989898989898989898989898989898989898989898989898989898989898989898989898989898989898989898989898989898989898989898989898989898989898989898d590936370202020200020202023a1b15113c898989898989ab5faeaeaeaeaeaeaeaeaeaeaeaeaeaeaeaeaeaeaeaeaeaeaeaeaeaeaeaeaeaeaeaeaeaeaeaeaeaeaeaeaeaeaeaeaeaeaeaeaeaeaeaeaeaeaeaeaeaeaeaeaeaeaeaeaeaeaeaeaeafafb8bbd175b1a2c1c9cdd2dadcdddfdfdfdfdfdfdfddd2cacfdfdfdfdfdfdfdfdfdfddcab9afaeaeaeafafaeaeaeaebd5dcddfddc7d5afaeaeaeaeaeaeaeaeaeaeaeaeaeaeaeaeaeaeaeaeaeaeaeaeaeaeaeaec040898989898989898989898989898989898989898989898989898989898989898989898989898989898989898989898989898989898989898989898989898989898989898989898989898989898989898989898989898989898989898989898989898989898989898989898989898989898989898989898989898989898989898989898989898989898989898989898989898989898989898989898989898989898989898989898989898989898989898989898989898989898989898989898989898989898989898989898989898989898989898989898989898989898989898989898989898989898989898989898989898989898989898989898989898989898989898989898d590936370202020200020202023a1b15113c898989898989ab5faeaeaeaeaeaeaeaeaeaeaeaeaeaeaeaeaeaeaeaeaeaeaeaeaeaeaeaeaeaeaeaeaeaeaeaeaeaeaeaeaeaeaeaeaeaeaeaeaeaeaeaeaeaeaeaeaeaeaeaeaeaeaeaeaeaeaeaeb8b3bdafb6b5c2bfbec7d2d7decee0dfdfdfdfdfdfdfdfdfded0d2dddfdfdfdfdfdfdfddc890c2afafafbbd1d1c3aeaeafc563d8dfcf5dc5afaeaeaeaeaeaeaeaeaeaeaeaeaeaeaeaeaeaeaeaeaeaeaeaeaeaeaeaec04089898f62bed3d3d3d3d3d3d3d3d3d3d3d3b9898989898989898989898989898989898989898989898989898989898989898989898989898989898989898989898989898989898989898989898989898989898989898989898989898989898989898989898989898989898989898989898989898989898989898989898989898989898989898989898989898989898989898989898989898989898989898989898989898989898989898989898989898989898989898989898989898989898989898989898989898989898989898989898989898989898989898989898989898989898989898989898989898989898989898989898989898989898989898989898989898989898d590936370202020200020202023a1b15113c898989898989ab5faeaeaeaeaeaeaeaeaeaeaeaeaeaeaeaeaeaeaeaeaeaeaeaeaeaeaeaeaeaeaeaeaeaeaeaeaeaeaeaeaeaeaeaeaeaeaeaeaeaeaeaeaeaeaeaeaeaeaeaeaeaeaeaeaeaeafb575c1bac2b2bfb95acad9decedfdfdfdfdfdfdfdfdfdfdfdfe0d8d0d8dfdfdfdfdfdfceda63b2b3c5b3b2b95a5ab1b3afaebfc7dee0d988bbafaeaeaeaeaeaeaeaeaeaeaeaeaeaeaeaeaeaeaeaeaeaeaeaeaeaeaeaec040898989a63d464646464646464646464612a2898989898989898989898989898989898989898989898989898989898989898989898989898989898989898989898989898989898989898989898989898989898989898989898989898989898989898989898989898989898989898989898989898989898989898989898989898989898989898989898989898989898989898989898989898989898989898989898989898989898989898989898989898989898989898989898989898989898989898989898989898989898989898989898989898989898989898989898989898989898989898989898989898989898989898989898989898989898989898989898989898989898d590936370202020200020202023a1b15113c898989898989ab5faeaeaeaeaeaeaeaeaeaeaeaeaeaeaeaeaeaeaeaeaeaeaeaeaeaeaeaeaeaeaeaeaeaeaeaeaeaeaeaeaeaeaeaeaeaeaeaeaeaeaeaeaeaeaeaeaeaeaeaeaeaeaeaeaeaeb6b25ac788c1adcacdcbdde0dfdfdfdfdfdfdfdfdfdfdfdfdfdfdfddd7dadddfdfdfdfced95ab2bcbab9b988cad2cd72bab5bb88c8dfcec8baafaeaeaeaeaeaeaeaeaeaeaeaeaeaeaeaeaeaeaeaeaeaeaeaeaeaeaeaeaec0408989895070a8a8a8a8a8a8a8a8a8a88f62a289898989898989898989898989898989898989898989898989898989898989898989898989898989898989898989898989898989898989898989898989898989898989898f128989898989898989898989898989898989898989898989898989898989898989898989898989898989898989898989898989898989898989898989898989898989898989898989898989898989898989898989898989898989898989898989898989898989898989898989898989898989898989898989898989898989898989898989898989898989898989898989898989898989898989898989898989898989898989898989898989898989898d590936370202020200020202023a1b15113c898989898989ab5faeaeaeaeaeaeaeaeaeaeaeaeaeaeaeaeaeaeaeaeaeaeaeaeaeaeaeaeaeaeaeaeaeaeaeaeaeaeaeaeaeaeaeaeaeaeaeaeaeaeaeaeaeaeaeaeaeaeaeaeaeaeaeaeafc3bf5ad2c9c7c8d8dee0dfdfdfdfdfdfdfdfdfd
Рис. 4.2.3. Проект Главной формы.
Регистрация поступивших материалов
Все материалы, поступившие на рассмотрение административной комиссии, должны быть надлежащим образом зарегистрированы. Кроме того, на стадии регистрации должны быть внесены данные, необходимые для формирования процессуальных документов на стадии подготовки дела к рассмотрению (например, повестки нарушителю), а также и на стадии заседания административной комиссии (постановление по делу об административным правонарушении, протокол заседания административной комиссии).
При регистрации должны быть внесены данные о нарушителе. Так как многие нарушители могли раннее привлекаться к административной ответственности, есть вероятность, что их данные уже хранятся в базе, поэтому целесообразно сначала организовать поиск среди уже зарегистрированных нарушителей (рис.4.2.5). Организация такого поиска необходима еще и для дальнейшего рассмотрения дела, ведь если человек привлекался ранее к административной ответственности за то же нарушение, то в этот раз наказание должно быть жестче. Если поиск не дал результатов, то можно зарегистрировать нового нарушителя (рис. 4.2.6). Затем следует ввести данные протокола об административном правонарушении (рис. 4.2.7). Исходя из выше перечисленных требований была разработана следующая структура модуля "регистрация материалов" (см. рис. 4.2.4)

Рис. 4.2.4. Структура модуля "регистрация материалов"

Рис. 4.2.5. Проект формы поиска нарушителей.

Рис. 4.2.6. Проект формы создания нового нарушителя.

Рис.4.2.7. Проект формы Внесения данных протокола об административном правонарушении.
Просмотр информации зарегистрированных материалов
Часто во время работы административной комиссии требуется найти тот или иной материал, причем поиск должен быть организован по любым данным, начиная от личных данных нарушителя и заканчивая датой составления протокола об административном правонарушении. Для таких целей был разработан модуль просмотра материалов (рис.4.2.8)

Рис. 4.2.8. Структура модуля "Просмотр материалов"
Подготовка к заседанию административной комиссии
На стадии подготовки к заседанию административной комиссии необходимо произвести проверку поступивших материалов. Однако не все материалы, поступившие в административную комиссию, могут быть рассмотрены на ближайшем заседании. Для того чтобы правильно спланировать действия работников административной комиссии формируется список материалов для рассмотрения на ближайшем заседании комиссии, далее работа ведется с материалами из этого списка.
Так же на стадии подготовки материалов к заседанию необходимо проверить личные данные нарушителя, данные протокола об административном правонарушении, внести при необходимости изменения, и принять решение по дальнейшему продвижению дела. Выше перечисленные функции реализованы в модуле "подготовка к заседанию административной комиссии" (рис 4.2.9)

Рис 4.2.9. Модуль "подготовка к заседанию административной комиссии"
Заседание административной комиссии
Во время заседания комиссии необходимо быстро находить нужный материал из ранее сформированного списка, используя в качестве критерия фамилию, имя и отчество нарушителя. Зачастую требуется произвести изменение личных данных нарушителя.
При исследовании материалов дела об административном нарушении может возникнуть необходимость их изменения.
Завершается рассмотрение дела об административном правонарушении вынесением постановления по делу об административном правонарушении.
Функции заседания административной комиссии реализованы в модуле "заседание административной комиссии" (рис. 4.2.10)

Рис. 4.2.10. Модуль "Заседание административной комиссии"
Контроль исполнения постановления по делам об административных правонарушениях
На вынесении постановления о привлечении лица к административной ответственности деятельность административной комиссии не заканчивается. Необходимо проконтролировать исполнение данного постановления. Постановление может быть исполнено добровольно, в течение 30 дней с момента вынесения, лицом, в отношении которого оно вынесено. В таком случае необходимо сделать отметку о сумме уплаченного штрафа и дате исполнения.
Однако не всегда нарушители добросовестно исполняют указания административной комиссии. В таком случае постановление по делу об административном правонарушении должно быть направленно органу, уполномоченному исполнить постановление по делу об административном правонарушении принудительно. Затем должны быть сделаны соответствующие пометки. А также при взыскании штрафа должна быть сделана отметка о сумме взысканного штрафа и дате взыскания.
Эти функции реализованы в модуле "Контроль исполнения постановлений" (рис. 4.2.11)

Рис. 4.2.11. модуль "Контроль исполнения постановлений"
Отчеты
Административная комиссия как должна отчитываться о проделанной работе. Основными критериями работы комиссии являются:
Количество полученных материалов за период времени;
Количество рассмотренных материалов за период времени;
Количество наложенных штрафов;
Количество исполненных постановлений;
Необходимо так же предоставлять отчеты:
О сумме взысканных штрафов;
О количестве материалов предоставленных конкретным органом.
Очень важной является информация о структуре нарушений, то есть о количественном соотношении нарушений по конкретным составам.
Возможность просмотра и печать отчетов реализована в модуле "Отчеты" (рис. 4.2.12).

Рис. 4.2.12. Модуль "Отчеты".
Изменение справочных таблиц
Автоматизированная система должна содержать возможность отражения в ней изменений. Именно для этого предусмотрен модуль "Изменение справочных таблиц" (рис. 4.2.13)

Рис. 4.2.13. Модуль "Изменение справочных таблиц"
Заключение
Законодательство об административных правонарушениях занимает большое место в правоохранительном блоке Российского законодательства. Очень большую роль играет законодательство об административных правонарушниях субъектов РФ.
Значительная часть составов административных правонарушений Законов субъектов РФ рассматривается административными комиссиями. Следовательно, и объем информации, проходящий через административные комиссии очень большой.
Правильная организация учета материалов, поступивших на рассмотрение административной комиссии, позволяет вести строгий учет исполнения вынесенных постановлений по делам об административных правонарушениях, контролировать деятельность органов, уполномоченных принудительно исполнять эти постановления.
Эффективное функционирование и взаимодействие с другими органами административной комиссии возможно только при использоании новейших информационных технологий, базирующихся на современной компьютерной технике. Важной задачей автоматизации работы административной комиссии является не только возложение на компьютер задач контроля, обработки и хранения информации, но и формирование отчетности по проделаной работе, контроль добровольного и принудительного исполнения постановлени.
Целью данной дипломной работы является разработка автоматизированной системы ведения внутреннего документооборота Административной комиссии. Таким образом, при создании автоматизированной системы в дипломном проекте были решены следующие задачи, требуемые для достижения поставленной цели:
Исследование предметной области с целью автоматизированной системы внутреннего документооборота Административной комиссии;
Выбор метода решения задачи учета;
Проектирование структуры базы данных для хранения информации о поступивших на рассмотрения материалах, физических и юридических лицах совершивших административные правонарушения и иных данных, необходимых для ведения внутреннего документооборота Административной комиссии;
Выполнен функциональный анализ и разработаны контекстные диаграммы;
Выполнена программная реализация.
Список литературы
Конституция Российской Федерации.
Кодекс об административных правонарушениях РФ.
Кодекс РСФСР об административных правонарушениях, действовавший до 1 июля 2002г.
Федеральный закон "Об исполнительном производстве".
Федеральный закон от 6 октября 1999г. N184-ФЗ "Об общих принципах организации законодательных (представительных) и исполнительных органов государственной власти субъектов Российской Федерации".
Постановление Пленума Верховного Суда РФ от 24 марта 2005г. N5 "О некоторых вопросах, возникающих у судов при применении Кодекса Российской Федерации об административных правонарушениях".
Закон белгородской области "об административных правонарушениях на территории Белгородской области"
Положение "Об административной комиссии при администрации города Белгорода".
Грекул В.И., Денищенко Г.Н., Коровкина Н.Л. "Проектирование информационных систем" Интернет-университет информационных технологий - ИНТУИТ.ру, 2005.
Данилин А., Слюсаренко А. "Архитектура и стратегия. "Инь" и "янь" информационных технологий" Интернет-университет информационных технологий - ИНТУИТ.ру, 2005
Вендров А.М. "Проектирование программного обеспечения экономических информационных систем" М: "Финансы и статистика", 2000
"Проектирование информационных систем" М: "КомпьютерПресс", №9, 2001
Колтунова Е. Требования к информационной системе и модели жизненного цикла Автоматизированные Системы Стадии создания. ГОСТ 34.601-90. Комплекс стандартов на автоматизированные системы ИПК издательство стандартов. 1997.
Михеева В. Харитонова И. Microsoft Access 2003, Санкт-Петербург 2006г.