Проектирование системы электронного документооборота для гимназии
ОГЛАВЛЕНИЕ
ВВЕДЕНИЕ
1. ИССЛЕДОВАНИЕ ПРЕДМЕТНОЙ ОБЛАСТИ
Описание предметной области
1.2 Характеристики информационных потоков в системе
1.3 Анализ существующих систем
2. РАЗРАБОТКА КОНЦЕПТУАЛЬНОЙ МОДЕЛИ СИСТЕМЫ УПРАВЛЕНИЯ ДОКУМЕНТООБОРОТОМ
3. РАЗРАБОТКА ЛОГИЧЕСКОЙ МОДЕЛИ СИСТЕМЫ УПРАВЛЕНИЯ ДОКУМЕНТООБОРОТОМ
4. РАЗРАБОТКА МОДЕЛИ ПРЕДМЕТНОГО ВОПЛОЩЕНИЯ СИСТЕМЫ УПРАВЛЕНИЯ ДОКУМЕНТООБОРОТОМ
4.1 Физическая модель, структура БД
4.2 Архитектурная функциональность
4.3 Функциональная целостность
4.4 Технические требования
4.5 Разработка схемы локальной сети салона
5. ПРОГРАММИРОВАНИЕ ОТДЕЛЬНОГО БЛОКА ИЛИ ПОДСИСТЕМЫ СИСТЕМЫ УПРАВЛЕНИЯ ДОКУМЕНТООБОРОТОМ
5.1 Создание БД
5.2 Программирование отдельного блока или подсистемы управления документооборотом
6.АНАЛИЗ ВЫПОЛНЕННОЙ РАБОТЫ: ДОСТОИНСТВА И НЕДОСТАТКИ РАЗРАБОТАННЫХ МОДЕЛЕЙ И ПРОГРАММЫ, ВОЗМОЖНОСТЬ СОВЕРШЕНСТВОВАНИЯ РАЗРАБОТАННОГО ПРОЕКТА
ЗАКЛЮЧЕНИЕ
СПИСОК ЛИТЕРАТУРЫ
ПРИЛОЖЕНИЯ
Приложение 1. Организационная диаграмма
Приложение 2. Диаграммы второго уровня декомпозиции
Приложение 3. Диаграмма дерева узлов
Приложение 4. Логическая модель
Приложение 5. Схема данных
Приложение 6. Итерфейс
Приложение 7. Затраты
ВВЕДЕНИЕ
В последние несколько лет Информационные технологии развиваются очень активно и получают все более широкое распространение и применение. Это связано с тем, что объем информации, которая обрабатывается и используется предприятием в процессе его функционирования постоянно возрастает, а текущая информация обновляется. В наши дни трудно представить себе предприятие, которое обошлось бы без Информационной системы, которая должна облегчить работу персонала организации. Это касается не только тех Информационных систем, которые предназначены для управления предприятием в целом, но и Информационных Систем Управления Документооборотом организации, которые предназначены для перевода всей документации организации в электронный вид, что повышает удобство обработки документов, а также повышает эффективность функционирования предприятия, посредством уменьшения времени, необходимого для оформления и обработки документов. Автоматизация документооборота позволяет вывести организацию на новый уровень развития, а также повысить уровень материально – технического оснащения организации Заказчика. Исходя из реалий нашего времени, можно сделать вывод о том, что традиционная форма ведения документооборота устарела и должна быть заменена на электронную форму документооборота.
Целью данного курсового проекта является проектирование Системы электронного документооборота для школы, внедрение которой позволит решить следующие задачи:
формирование единой БД по ученикам;
формирование единой БД по сотрудникам;
автоматизация всех видов отчетности гимназии;
ведение электронного архива по всем видам документации, используемой организацией Заказчиком, т.е. гимназией.
Программа, разрабатываемая в рамках данного курсового проекта предназначена для автоматизации документооборота, осуществляемого внутри гимназии.
Актуальность выбранной темы обусловлена необходимостью повышения эффективности работы гимназии, посредством уменьшения времени, необходимого для заполнения всей учетной и учебной документации, используемой школой в процессе ее работы. Также разработка и внедрение систем электронного документооборота является перспективным и актуальным в свете последних инициатив президента РФ.
В рамках данного курсового проекта было проведено предпроектное обследование объекта информатизации, цель которого сводилась к исследованию специфики информационных потоков, а также документационного обеспечения гимназии. В ходе предпроектного обследования должно быть обеспечено решение следующих задач:
исследование предметную область (ПО);
разработка концептуальной и логической модели системы управления документооборотом;
разработать логическую модель системы управления документооборотом;
разработка модели предметного воплощения системы управления документооборотом;
разработка отдельной подсистемы системы управления документооборотом;
выполнить анализ выполненной работы, выявив достоинства и недостатки разработанных моделей и программы, а также возможность совершенствования разработанного проекта.
Разработка Информационной Системы Управления Документооборотом ведется с использованием CASE средств.
В процессе выполнения проекта будут использоваться такие программные продукты, как AllFusion Process Modeler (BPWin 7.3), ERwin, СУБД Access 2007, Borland Delphi 7. При внедрении разрабатываемой системы по предварительным оценкам произойдут следующие изменения:
сокращение объема документации;
увеличение скорости внесения, изменения и поиска информации и подготовки отчетов, что приведет к повышению эффективности работы гимназии в целом.
1. ИССЛЕДОВАНИЕ ПРЕДМЕТНОЙ ОБЛАСТИ
Описание предметной области
В качестве предметной области для курсового проекта была выбрана гимназия. Таким образом именно гимназия является объектом информатизации.
Гимназия – муниципальное общеобразовательное учреждение, являющееся самостоятельным структурным подразделением и, находящееся в непосредственном подчинении Городского Управления Народного Образования. Так как гимназия является общеобразовательным учреждением, то ее документооборот изобилует специализированными формами исходящих и внутренних документов. Поскольку объем информации, который используется в процессе функционирования гимназии постоянно увеличивается, а текущая информация часто изменяется, то персоналу организации, ответственному за ведение документооборота приходится вносить и изменять новые данные в соответствующие документы вручную, что отнимает много сил и времени, что негативно сказывается на эффективности работы гимназии, ухудшая ее. Кроме того, ведение документооборота традиционным способом ухудшает качество обучения школьников, поскольку в документооборот вовлечен не только административно – управленческий аппарат гимназии, но и учителя-предметники, на которых ложится дополнительная нагрузка, связанная с оформлением документов и предоставления необходимых отчетов руководству, поскольку все учителя являются классными руководителями. Более подробно структура гимназии будет рассмотрена далее. В связи с вышеизложенным считаю, что назрела необходимость модернизации системы ведения документооборота организации, посредством перевода ее на электронную основу, что в дальнейшем позволит полностью отказаться от традиционной формы документооборота. Как было сказано выше в процесс ведения документооборота гимназии вовлечен административно-управленческий персонал (директор, секретарь-делопроизводитель, завучи), а также преподавательский состав. У каждого из сотрудников организации есть перечень обязанностей, которые подлежат исполнению.
В перечень обязанностей секретаря-делопроизводителя входит:
Учет и регистрация входящих документов;
формирование приказов директора;
кадровый учет сотрудников;
прием и оформление документов, касающихся приема новых учащихся;
ведение картотеки по учащимся и персоналу гимназии;
предоставление отчетов по формам (Т-2, РИК-76, РИК-83).
В перечень обязанностей завучей входит:
составление учебного расписания;
формирование табеля;
предоставление отчетов по форме ОШ-1;
расчет рабочей нагрузки;
контроль за надлежащим ведением журналов успеваемости.
В перечень обязанностей учителей входит:
Ведение классных журналов;
Своевременное выставление оценок и пропусков;
Своевременное заполнение листка домашних заданий.
В перечень обязанностей классных руководителей входят:
составление характеристик на учащихся своего класса;
формирование сводной ведомости успеваемости по классу;
предоставление отчетов.
Графическая интерпретация структуры организации представлена в приложении 1. Она имеет классический вид, т.е иерархическую структуру. Рассматривая данную модель можно выделить ряд достоинств:
четкие системы взаимосвязи между руководителями и подчиненными;
быстрота реакции в ответ на прямые указания;
личная ответственность руководителя за конечные результаты предприяти и другие.
Такая структура управления представляет организацию как совокупность взаимосвязанных элементов. Каждый элемент имеет свои цели и задачи. Исходя из описанных выше должностных обязанностей персонала гимназии можно сказать, что пользователями, проектируемой системы будут являться:
директор;
секретарь-делопроизводитель;
завуч;
учитель;
классный руководитель.
Следует отметить, что после внедрения разрабатываемой системы сведения о всех документах, собственно как и сами документы, а также их шаблоны будут регистрироваться и храниться в единой Базе Данных, которая будет находиться на сервере предприятия.
Характеристики информационных потоков
Всю совокупность документов, используемых гимназией в осуществлении документооборота можно разделить на три вида:
входящие документы;
внутренние документы;
исходящие документы.
Входящие документы – это документы, которые поступают в организацию из внешней среды. К числу входящих документов гимназии можно отнести:
заявление о приеме на работу;
трудовую книжку ;
анкетно-биографические данные учителей и учащихся;
заявление о зачислении в первый класс;
медицинскую карту ребенка;
прочие входные документы.
Внутренние документы – документы, формирующиеся внутри организации и не выходящие во внешнюю среду. К числу внутренних документов школы можно отнести:
журнал успеваемости;
табель;
расписание занятий;
личные дела сотрудников и учащихся;
приказы и распоряжения директора;
трудовую книжку сотрудника;
списки первоклассников.
Исходящие документы – документы, формирующееся внутри организации и, затем попадающие во внешнюю среду. К числу исходящих документов можно отнести различные виды отчетов, а также характеристики учащихся.
Анализ существующих систем
Сегодня на рынке Информационных Технологий существует большое количество различных систем электронного документооборота для организаций различных форм собственности. Рассмотрим несколько программных продуктов, предназначенных для управления документооборотом организации:
"1 С: Документооборот 8";
"Евфрат документооборот";
"LanDocs".
"1С: Документооборот 8"
Программный продукт "1С:Документооборот 8", разработанный на новой технологической платформе "1С:Предприятие 8.2", является преемником программного продукта "1С:Архив 3", который уже более 10 лет применяется в сотнях организаций, предприятий и учреждений, и предназначена для автоматизации документооборота.
"1С:Документооборот 8" позволяет:
упорядочить работу сотрудников с документами, исключить возможность утери версий или пересечения фрагментов при одновременной работе;
сократить время поиска нужной информации и суммарное время коллективной обработки документов;
повысить качество готового материала (проектов, документации и пр.) за счет решения большого количества спорных вопросов и упорядочивания работы пользователей.
"1С:Документооборот 8" не имеет отраслевой специфики и может эффективно использоваться как в бюджетном секторе, так и на коммерческих предприятиях, будь то распределенная холдинговая структура с большим количеством пользователей или небольшое предприятие. Будучи универсальной, программа легко может быть настроена и адаптирована под специфику конкретной организации.
"1С:Документооборот 8" в комплексе решает задачи автоматизации учета документов, взаимодействия сотрудников, контроля и анализа исполнительской дисциплины:
централизованное безопасное хранение документов,
оперативный доступ к документам с учетом прав пользователей,
регистрация входящих и исходящих документов,
просмотр и редактирование документов,
контроль версий документов,
полнотекстовый поиск документов по их содержанию,
работа с документами любых типов: офисными документами, текстами, изображениями, аудио- и видеофайлами, документами систем проектирования, архивами, приложениями и т.д.,
коллективная работа пользователей с возможностью согласования, утверждения и контроля исполнения документов,
маршрутизация документов, настраиваемая по каждому виду документов в отдельности,
автоматизированная загрузка документов из электронной почты и со сканера,
учет и контроль рабочего времени сотрудников.
Учет документов ведется в разрезе видов документов в соответствии с положением о документообороте предприятия. Принципы учета входящих, исходящих и внутренних документов, заложенные в программу, полностью соответствуют действующим стандартам и нормам, например:
ГОСТ Р 6.30-2003,
ГОСТ Р 51141-98,
Федеральный закон Российской Федерации от 27.07.2006 г. № 149-ФЗ "Об информации, информационных технологиях и о защите информации",
Требования ГСДОУ,
Типовая инструкция по делопроизводству в органах федеральной исполнительной власти и др.
"1С:Документооборот 8" поддерживает многопользовательскую работу в локальной сети или через Интернет, в том числе и через веб-браузеры.
Пользователи, создававшие документы в ознакомительной версии "1С:Архив 8" и бета-версии "1С:Документооборот 8", могут автоматически обновить их на финальную версию "1С:Документооборот 8". После обновления все созданные ранее документы будут сохранены.
Евфрат
Программный комплекс "ЕВФРАТ-Документооборот" (далее — комплекс) разработан для применения в органах государственной власти, организациях малого и среднего бизнеса, промышленных предприятиях, научных и образовательных учреждениях. Комплекс предназначен для создания системы электронного документооборота, автоматизирующей процессы документооборота и делопроизводства. Под делопроизводством понимается ведение документации предприятия: прием, оформление, отправка и учет документов. Под документооборотом в организации понимается движение документов между сотрудниками и исполнение последними поручений по документам, контроль исполнения поручений и согласование результата.
Комплекс обеспечивает широкие возможности автоматизации указанных процессов. Также комплекс "ЕВФРАТ-Документооборот" может рименяться как средство автоматизации деловых процессов. Комплекс "ЕВФРАТ-Документооборот" реализован на базе архитектуры клиент-сервер и состоит из нескольких взаимосвязанных модулей. Пользователи на своих рабочих местах работают с клиентским модулем "ЕВФРАТ-Документооборот". Помимо него, в состав комплекса входит также несколько служебных модулей. Информация о назначении, возможностях этих модулей и порядке работы с ними приведена в соответствующих эксплуатационных документах. Модуль обеспечивает широкие возможности по автоматизации процессов делопроизводства и документооборота, а также деловой активности организации: ввода и хранения документов, управления работами по документам, создания статистических отчетов. Комплекс предназначен для автоматизации процессов прохождения документов в организациях.
В "бумажном" документообороте центральным является понятие документа. В электронном документообороте пользователи работают с электронными документами. Электронный документ не является в полном смысле аналогом документа физического. Например, если речь идет о договоре, то реальный договор представляет собой некий бумажный документ. Ему в соответствие ставится электронный документ, который в общем случае, помимо электронного аналога бумажного документа (например, текстового файла) включает также дополнительную информацию. При регистрации документ помещается в базу данных (БД) системы электронного документооборота (БД комплекса "ЕВФРАТ-Документооборот"). Далее все операции производятся с электронным документом.
В комплексе "ЕВФРАТ-Документооборот" под документом понимается совокупность трех информационных блоков :
1) регистрационно-контрольная карточка (РКК) документа, содержащая набор реквизитов, обеспечивающих быстрый поиск документа в БД комплекса;
2) присоединенные файлы: текст электронного документа, изображения, графики, диаграммы, аудио- и видеоматериалы и другие типы файлов;
3) ссылки на связанные документы — зарегистрированные в комплексе документы, с которыми связан данный документ.
LANDOCS
Система LanDocs позволяет автоматизировать различные процедуры делопроизводства как организации работы с документами, так и документирования. Система LanDocs ориентирована на сотрудников организации, задействованных в процессе создания и обработки различных видов документов, то есть в общем случае всех сотрудников организации.
Первоначально выделены следующие типы пользователей системы, которые будут использовать разрабатываемые механизмы работы.
• Администратор – сотрудник, выполняющий настройку и контроль работы системы.
• Руководитель – сотрудник организации, осуществляющий руководство организацией в целом. Несет полноту ответственности за выполнение организацией своих функций и обязательств.
• Руководитель структурного подразделения – сотрудник организации, осуществляющий руководство определенным структурным подразделением организации, несет ответственность за работу своего подразделения.
• Делопроизводитель (регистратор, контролер поручений) – сотрудник отдела делопроизводства, выполняющий функции обработки документов, контроля маршрутов движения документов в организации в целом, а также осуществляющий контроль исполнения документов.
• Ответственный за делопроизводство в подразделении (секретарь руководителя) – сотрудник, выполняющий функции по обработке документов, поступивших в конкретное подразделение (конкретному руководителю), и контроля исполнения поручений, выданных исполнителям, приписанным к данному подразделению (выданных данным руководителем).
• Исполнитель (все сотрудники) – сотрудник, не выполняющий специфических делопроизводственных функций, производящий исполнение документа и ответственный за его своевременную подготовку, согласование и передачу на подписание.
Система обеспечивает:
• Регистрацию, учет, передачу всех видов документов. Осуществляет регистрацию документов с использованием механизма регистрационных карточек, сохраняемых в базе данных системы.
• Автоматизированный контроль исполнения поручений. Позволяет контролировать исполнение документов сотрудниками.
• Поиск и информационно-справочное обслуживание.
• Согласование документов в электронном виде. Механизм сообщений предоставляет возможность автоматизированной рассылки документов сотрудникам.
• Формирование отчетности, отражающей движение документов и состояние деловых процессов на предприятии в целом и в каждом структурном подразделении.
• Упорядочение процедур доступа к документам. Система ведет базу данных пользователей, содержащую информацию о функциональных правах сотрудников подразделений, контролирует доступ пользователей к функциям системы и документам.
РАЗРАБОТКА КОНЦЕПТУАЛЬНОЙ МОДЕЛИ СИСТЕМЫ УПРАВЛЕНИЯ ДОКУМЕНТООБОРОТОМ
Во главе гимназии стоит директор, а в его непосредственном подчинении находится остальной персонал гимназии. Основная часть работы, касающейся ведения документооборота ложится на плечи административно – управленческого персонала и учителей – предметников(подробно структура организации рассматривалась в первом разделе курсового проекта).
Рассмотрим логическую модель управления документооборотом более подробно. Контекстная диаграмма представлена на рисунке 1

Рис.1 "Контекстная диаграмма"
Контекстная диаграмма отражает основные входящие и исходящие документы, используемые в работе гимназии.
Входящие документы:
заявление о приеме на работу;
трудовую книжку;
анкетно-биографические данные учителей и учащихся;
заявление о зачислении в первый класс;
медицинскую карту ребенка;
прочие входные документы.
На основе первых пяти видов входящих документов в гимназии осуществляется прием сотрудников на работу, а также прием новых учащихся. Прочие документы – это вид документов, используемых школой в повседневной работе.
Исходящие документы:
журнал успеваемости – в этом документе фиксируется успеваемость и посещаемость учащихся.У каждого класса есть свой журнал успеваемости;
табель – документ, где указывается количество рабочих дней персонала, табель составляется ежемесячно завучем и подписывается директором;
расписание занятий- составляется завучем ;
личные дела сотрудников и учащихся – формируются и изменяются секретарем- делопроизводителем. Он же отвечает за их хранение;
приказы и распоряжения директора- также формируются секретарем-делопроизводителем по устному распоряжению директора;
трудовую книжку сотрудника – так как трудовая книжка применяется при кадровом учете сотрудников, то за ее оформление, изменение и хранение отвечает также секретарь - делопроизводитель;
списки первоклассников – формируются секретарем по распоряжению директора;
отчет по форме Д-4 – указываются сведения о составе основных средств, находящихся на балансе образовательного учреждения;
отчет по форме ОШ-1 – указываются сведения по количественному составу учащихся в параллелях классов;
отчеты по формам РИК-76, РИК-83- в форме РИК-76 указываются сведения об учащихся. В форме РИК-83 указываются сведения по кадровому составу.
Управление:
КЗОТ;
устав школы;
САНПИНЫ;
приказы ГУНО;
должностные инструкции.
Механизмы:
Директор;
Учитель;
Завуч;
Секретарь;
Классный руководитель.

Рис.2 "Первый уровень декомпозиции"
Первый уровень декомпозиции представляет собой три блока: обработка входящих документов, обработка внутренних документов и формирование обработанных документов. В процессе обработки входящих документов образуется ряд внутренних, а также исходящих документов, которые подвергаются дальнейшей обработке в следующих блоках. Следует отметить, что декомпозиция системы выполнена в нотациях IDEF0 и DFD. В нотации IDEF0 выполнена первый уровень декомпозиции Остальные уровни декомпозиции выполнены в нотации DFD, которая предназначена для описания информационных потоков предприятия. Блок "Обработка входящих документов" включает в себя следующие работы:
регистрация входящих документов;
передача документов на подпись директору и их подписание;
создание копий документов;
передача и обработка копий;
контроль исполнения входящих документов;
занесение подлинников документов в БД.
Функциональный блок "Обработка внутренних документов" включает в себя следующие виды работ:
регистрация внутренних документов;
передача документов на исполнение;
контроль исполнения внутренних документов.
Функциональный блок "Формирование исходящих документов" включает в себя следующие виды работ:
регистрация исходящих документов;
передача документов на подпись и их подписание;
отправка документов по месту назначения.
Графическая интерпретация второго уровня декомпозиции представлена в приложении 2. Дерево узлов, проектируемой системы, представлено в приложении 3.
РАЗРАБОТКА ЛОГИЧЕСКОЙ МОДЕЛИ УПРАВЛЕНИЯ ДОКУМЕНТООБОРОТОМ
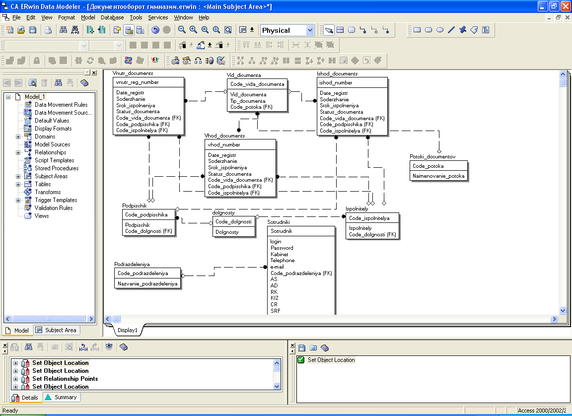
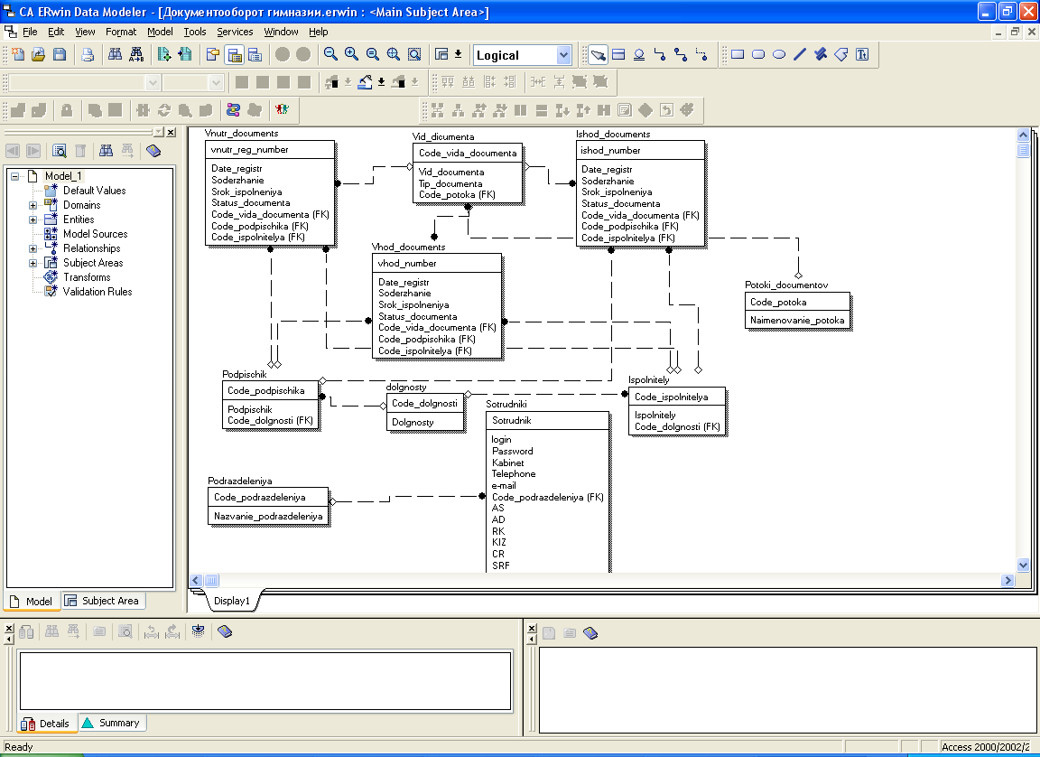
На основе функциональной модели была построена логическая модель. В логической модели выделено 10 сущностей:
Vnutr_documents –содержит сведения обо всех внутренних документах, используемых организацией;
ishod_documents – содержит сведения об исходящих документах гимназии ;
vid_documenta – содержит справочную информацию о видах документов, используемых в школе ;
vhod_documents - содержит сведения о входящих документах гимназии;
potoki_dokumentov – содержит сведения о потоках документов, характеризующих документооборот организации;
podpischik - содержит сведения, касающиеся подписчиков документов;
dolgnosty – содержит справочную информацию о штатных должностях гимназии;
ispolnitely – содержит сведения, касающиеся исполнителей ;
podrazdeleniya – содержит сведения о структурных подразделениях организации; 10)sotrudniki – содержит информацию о сотрудниках.
Каждая из сущностей имеет свой набор атрибутов и первичных ключей, которые отражены на ER-диаграмме. Таким образом, идентифицируется хранящаяся информация в конкретной сущности и в конкретном атрибуте, что обеспечивает полную информационную поддержку для выполнения всех функций, заложенных в разрабатываемую систему. Более детально структура БД будет рассмотрена в 4-5 разделах курсового проекта.
РАЗРАБОТКА МОДЕЛИ ПРЕДМЕТНОГО ВОПЛОЩЕНИЯ СИСТЕМЫ УПРАВЛЕНИЯ ДОКУМЕНТООБОРОТОМ
Физическая модель, структура Базы Данных
На основе логической модели данных была разработана физическая модель данных, показанная на рисунке 3.

Рис.3 "Физическая модель данных"
База данных имеет следующую структуру:
Vnutr_documents:
vnutr_reg_number(текст) – внутренний регистрационный номер
Date_registr(дата) – дата регистрации документа
Soderzhanie(текст) – содержание документа
Srok_ispolneniya(дата) – срок исполнения документа
Status_documenta(текст) – статус документа
ishod_documents:
ishod_number(текст) – номер исходящего документа
Date_registr(дата) – дата регистрации исходящего документа
Soderzhanie(текст) – содержание документа
Srok_ispolneniya(дата) – срок исполнения документа
Status_documenta(текст) – статус документа
vhod_documents:
vhod_number – номер входящего документа
Date_registr(дата) – дата регистрации исходящего документа
Soderzhanie(текст) – содержание документа
Srok_ispolneniya(дата) – срок исполнения документа
Status_documenta(текст) – статус документа
vid_documenta:
Code_vida_documenta (текст) – код вида документа
Vid _documenta(текст) – вид документа
Tip_documenta(текст) – тип документа
potoki_dokumentov:
Code_potoka(текст) – код потока документов
Naimenovanie_potoka(текст) - наименование потока документов
Podpischik:
Code_podpischika(текст) – код подписчика
Podpischik(текст) – ФИО подписчика
Code_dolgnosty – код должности
Ispolnitely:
Code_ispolnitelya(текст) – код исполнителя
Ispolnitely(текст) – ФИО исполнителя
Code_dolgnosty – код должности
Podrazdelenie:
Code_podrazdeleniya(текст) – код подразделения
Nazvanie_podradeleniya(текст) – название подразделения
Dolgnosty:
Code_dolgnosty(текст) – код должности
Dolgnosty (текст) – должность
Sotrudniki:
Sotrudnik(текст) – ФИО сотрудника
Login(текст) – системное имя
Password(текст) - пароль
Kabinet(текст) - № кабинета сотрудника
Telephone(текст) - № телефона сотрудника
e-mail(текст) – адрес электронной почты сотрудника
AS(логический) – администрирование системы
AD(логический) – администрирование документооборота
RK(логический) – расширенный контроль
KIZ(логический) – контроль исполнения задания
CR(логический) – создание отчетов
SRF(логический) – создание регистрационных форм.
В логических полях БД фиксируются права пользователей ИСУД.
После создания физической модели данных, была произведена генерация схемы БД в СУБД Microsoft Access. Ниже представлена схема данных.

Рис.4 "Схема данных"
4.2 Архитектурная функциональность
В основе разрабатываемой ИСУД лежит модульная структура ее функциональных элементов, позволяющая разработчику сформировать тот или иной тип архитектуры ИСУД в зависимости от требований заказчика.
Безусловно, основным видом архитектуры для ИСУД является архитектура "клиент-сервер" (рис. 5.).

Рис. 5. Клиент-серверная архитектура СУД
Однако проектируемая система поддерживает архитектуру "файл-сервер" (рис. 6). В дальнейшем будет осуществлен переход к архитектуре "Клиент- Сервер".

Рис. 6. Файл-серверная архитектура СУД
Благодаря модульной структуре программного обеспечения СУД и неизменной структуре БД переход от одной архитектуры к другой будет сделан без снижения производственных и технических показателей.
Сравнительная характеристика "клиент-серверной" и "файл-серверной" архитектур представлена в таблице 1.
Таблица 1 Сравнительная характеристика архитектур
-
Файловая система
Клиент-серверная система
Низкая цена
Большой разброс цен
Хорошо подходит для малых БД и БД конечного пользователя
Годится для малых БД. Не подходит для БД конечного пользователя
Масштабируется до средних БД
Масштабируется до больших БД
Минимально централизованное управление
Высокая степень централизации управления
Очень гибкий интерфейс конечного пользователя
Гибкий интерфейс конечного пользователя
Низкая или средняя зависимость от поставщика
Средняя зависимость от поставщика
Неэффективно использует сеть
Может эффективно использовать сеть
Функциональная целостность
Понятие функциональной целостности имеет отношение к сохранности документов в базе данных в неизменном виде.
Разрабатываемая система гарантирует пользователю сохранность документа в базе данных в неизменном виде только при обеспечении внешней защиты базы данных. Под внешней защитой здесь подразумевается, в первую очередь, разграничение политики доступа пользователей к локальной ЭВМ средствами операционной системы при локальной, "файл-серверной" конфигурации и применение систем сетевой защиты (например, брандмауэра) и сетевой политики доступа при конфигурации "клиент-сервер".
Во избежание несанкционированного доступа системный администратор обязан провести полное администрирование как проектируемой ИСУД так и администрирование сетевого доступа к БД. Последнее возможно только при наличии в организации доменной локальной сети, которой пока что нет. Подробнее вопрос, касающийся локальной сети предприятия будет рассмотрен в разделе 4.5 курсового проекта.
Технические требования
Требования к системе в целом
А) Требования к структуре и функционированию системы
Разрабатываемая система управления документооборотом представляет собой единую ИС, выполненную в архитектуре "Файл-сервер". В связи со специфическими особенностями данной архитектуры, доступ к ядру системы носит сетевой характер. В связи с этим, администрирование системы должно производиться непосредственно на сервере предприятия. Наделение сотрудников правами доступа производится в соответствии с занимаемыми должностями. Так, пользователи директор и секретарь имеют доступ ко всем таблицам и документам БД. Пользователи, входящие в группу пользователей завучи имеют доступ ко всем внутренним документам организации Заказчика, а также к некоторым исходящим документам, в частности, отчету по форме ОШ-1 и соответсвующим им таблицам БД, с наложенными ограничениями. Пользователи, входящие в группы учителя и классные руководители имеют доступ о таблицам БД, связанными с внутренними и внешними документами, касающихся учащихся классов. Это таки документы как: журналы успеваемости, характеристики учащихся, а также отчетная информация . Ограничения, отображения информации в таблицах БД, накладываются посредством использования SQL- запросов. Данная операция также проводится силами системного администратора.
Требования к численности, квалификации персонала и режиму его работы
А) Численность персонала.
Функционирование разрабатываемой ИС не зависит от численности персонала, которая, в свою очередь, определяется штатным расписанием МОУ гимназии № 16, исходя из общей численности сотрудников. Но важным требованием является наличие или введение должности системного администратора, в перечень задач которого должны входить:
задача поддержания работоспособности технических средств;
задачи установки (инсталляции) и поддержания работоспособности системных программных средств – операционной системы;
задача установки (инсталляции) программы.
Задача устранения мелких сбоев, возникших при работе внедряемой ИС
Задачи по защите конфиденциальной информации, хранящийся в БД внедряемой ИС и используемой для ее работы, от несанкционированного доступа, посредством администрирования данной ИС, т.е системный администратор должен разграничить права доступа между будущими пользователями Информационной системы.
Б) Квалификация персонала, порядок его подготовки и контроль знаний и навыков.
Для нормального функционирования внедряемой информационной системы, персоналу, который будет непосредственно работать с разрабатываемой ИСУД необходимо знать порядок и форму осуществления документооборота гимназии в своей области, так как формы осуществления документооборота для административно-управленческого звена и преподавательского состава гимназии отличаются друг от друга.
Также персонал гимназии должен иметь первоначальные навыки работы с операционной системой MS Windows XP, интегрированном пакете MS Offiсe ( Word, Excel, Access – обязательно) Навыки работы с другими СУБД, кроме MS Access, приветствуется.
В) требуемый режим работы персонала.
Внедряемая ИСУД не имеет специальных требований, предъявляемых к режиму работы персонала. Режим работы персонала определяется правилами внутреннего распорядка организации Заказчика, т.е гимназии № 16 г. Сочи.
Требования к надежности:
Надежное (устойчивое) функционирование внедряемой программы должно быть обеспечено выполнением Заказчиком совокупности организационно-технических мероприятий, перечень которых приведен ниже:
организацией бесперебойного питания технических средств;
использованием надежных технических средств;
использованием лицензионного программного обеспечения;
регулярным выполнением рекомендаций Министерства труда и социального развития РФ, Министерства Образования РФ, изложенных в Постановлении от 23 июля 1998 г. "Об утверждении межотраслевых типовых норм времени на работы по сервисному обслуживанию ПЭВМ и оргтехники и сопровождению программных средств";
регулярным выполнением требований ГОСТ 51188-98. "Защита информации. Испытания программных средств на наличие компьютерных вирусов".
Особое требование к надежности разрабатываемой ИС. заключается в том, что система должна обеспечить резервное копирование и восстановление текущих данных.
Требования по эргономике и технической эстетике
Взаимодействие ИС с конечным пользователем должно осуществляться посредством стандартного Windows интерфейса: стандартное оформление экранов (шрифты и цветовая палитра), состав и расположение окон и элементов управления; удобная навигация как при помощи мыши, так и клавиатуры, должен быть обеспечен легкий вызов справки. Интерфейс должен быть интуитивно понятным, однородная информация должна быть объединена в общие блоки.
Требования к защите информации от несанкционированного доступа
Надежная вычислительная база должна управлять доступом авторизованных пользователей к именованным объектам. Механизм управления (права для владельца/группы/прочих, списки управления доступом) должен позволять специфицировать разделение файлов между индивидами и/или группами. Механизм управления должен ограничивать распространение прав доступа – только авторизованный пользователь, например, владелец объекта может предоставлять права доступа другим пользователям. Все объекты должны подвергаться контролю доступа. В случае экстренной необходимости (попытки взлома и т.д.) сторона, сопровождающая систему должна иметь возможность повысить уровень защищенности системы – шифрование сетевого потока информации , криптографическое закрытие конфиденциальной информации (пароли пользователей), которое производится в соответствии с ГОСТ 28147-89 "Защита информации в автоматизированных системах обработки информации. Алгоритм криптографического закрытия информации" и т.д. Общий же контроль системой защиты программы должен осуществлять непосредственно системный администратор организации Заказчика проекта ИСУД.
Требования к функциям (задачам), выполняемым системой (функциональные блоки нижнего уровня иерархии дерева узлов):
регистрация входящих документов;
передача документов на подпись директору и их подписание;
создание копий документов;
передача и обработка копий;
контроль исполнения входящих документов;
занесение подлинников документов в БД;
регистрация внутренних документов;
передача документов на исполнение;
контроль исполнения внутренних документов;
регистрация исходящих документов;
передача документов на подпись и их подписание;
отправка документов по месту назначения;
Ведение БД по сотрудникам и учащимся.
Требования к видам обеспечения
Требования к информационному и программному обеспечению
База данных, проектируемой Информационной Системы Управления Документооборотом должна управляться СУБД Microsoft Access 2003. База Данных должна располагаться на сервере предприятия под управлением сетевой Операционной Системы Microsoft Windows Server 2008. На рабочих станциях (клиентских местах) должна установлена ОС Windows XP Professional с пакетом обновлений SP2, или более поздние версии ОС Windows.
Требования к техническому обеспечению
Клиентская часть, разрабатываемого комплекса должна гарантированно работать на платформенных решениях MS Windows.
Для нормального функционирования системы требуется наличие у Заказчика ПЭВМ, обладающих следующим набором технических характеристик:
процессор Pentium-4 с тактовой частотой, ГГц - 2, не менее;
материнскую плату с FSB, МГц - 133, не менее;
оперативную память объемом, Гб - 1, не менее;
жесткий диск объемом, Гб – 60, не менее;
СD/DVD – ROM;
FDD ( дисковод гибких дисков);
Видеокарта с памятью, Мб – 64, не менее;
Клавиатура;
Манипулятор Мышь;
Монитор;
Звуковая плата ;
Сетевая карта.
Чтобы обеспечить устойчивое функционирование серверной части необходимо использовать сервер Kraftway Express100 E124, обладающий следующим набором технических зарактеристик:
Два 4-х ядерных процессора Intel Xeon Е5540, 2.53 GHz ;
Оперативная память RAM 4Gb DDR-3 1066 MHz EEC (4*1Gb);
RAID массив из пяти жестких дисков:(4 HDD 2 TB, 1 HDD 500Gb);
DVD – ROM;
2-x канальный серверный сетевой адаптер Intel PRO 1000T 10/100/1000Mbs;
Дополнительный радиатор охлаждения для процессоров;
6 вентиляторов охлаждения системных компонентов.
Сервер должен быть закуплен в двух экземплярах. Данное решение является самым оптимальным, потому что второй сервер будет использоваться в качестве резервного контроллера домена, что обеспечит безотказное функционирование локальной сети предприятия. Закупка двух серверов, с указанными характеристиками обойдется в 400 118 рублей. Экономический расчет всех затрат на закупку необходимого оборудования а также на внедрение ИСУД приводится в приложении 6.
Проектирование ЛВС гимназии
Перед начальным этапом проектирования локальной вычислительной сети было проведено предпроектное обследование предприятия на предмет наличия локальной сети. В ходе этого обследования было выяснено, что в данный момент времени на предприятии функционирует бездоменная локальная вычислительная сеть, состоящая из четырех не связанных между собой сетей. Существующая сеть имеет физическую топологию "Общая шина", а в качестве логической топологии используется звезда. В качестве кабеля используется сетевой кабель UTP (неэкранированная витая пара) третьей категории, т.е кабель с волновым сопротивлением 100 ОМ. В ходе предпроектного обследования было также выявлено полное отсутствие коммутаторов и маршрутизаторов. Сеть функционирует на основе HUB(мостов) фирмы D-LINK. Данная схема построения ЛВС существенно усложняет администрирование сети системным администратором, роль которого выполняет учитель информатики, поскольку в данной схеме сети полностью отсутствует централизованный доступ к серверу организации. Отсутствие централизованного доступа к серверу, как собственно и самого сервера неприемлимо. Для внедрения ИСУД необходимо полностью перепроектировать ЛВС организации Заказчика.
Оптимальным решением для организации Заказчика является прокладка доменной сети. Исходя из результатов предпроектного обследования было принято решении о проектировании локальной сети, которая имеет следующую конфигурацию:
в качестве сетевого оборудования было выбрано сетевое оборудование фирмы 3СОМ, т.к оно является оптимальным по сотношению цена\качество;
в качестве сетевого кабеля был выбран кабель UTP пятой категории;
в качестве сервера должен быть использован сервер Kraftway Express100 E124, обладающий следующим набором технических зарактеристик:
Два 4-х ядерных процессора Intel Xeon Е5540, 2.53 GHz ;
Оперативная память RAM 4Gb DDR-3 1066 MHz EEC (4*1Gb);
RAID массив из пяти жестких дисков:(4 HDD 2 TB, 1 HDD 500Gb);
DVD – ROM;
2-x канальный серверный сетевой адаптер Intel PRO 1000T 10/100/1000Mbs;
Дополнительный радиатор охлаждения для процессоров;
6 вентиляторов охлаждения системных компонентов.
Вновь спроектированная сеть должна иметь топологию "иерархическая звезда". Именно эта топология в совокупности с новым сетевым оборудованием фирмы 3COM обеспечит устойчивое функционирование сети, поскольку топология "иерархическая звезда" предусматривает построение "покрывающего дерева".
Список материальных затрат на проектирование ЛВС приводится в таблице 1.
Таблица 1 "Затраты на проектирование ЛВС "
-
№ п/п
Вид затрат
Название Оборудованиия
Описание
Цена
Количество
Стоимость
1
Сет. кабель
Кабель UTP - 5
Неэкранированная витая пара 5-ой категории
13 руб/метр
1500 метров
19500
2
коммутаторы
3COM switch 4500 PWR 50-port
50 портовый коммутатор с поддержкой ст. IEEE 802.1D"покрывающее дерево"
65402
1 штука
65402
3
коммутаторы
3COM switch 4500 PWR 16-port
26 портовый коммутатор с поддержкой ст. IEEE 802.1D"покрывающее дерево"
15000
1 штука
15000
4
Расходные матеиалы
Кабель канал
Кабель канал
15
1000метров
15000
5
Монтажные работы по прокладке сети
Прокладка сети
20000
20000
6
Сервер
Kraftway Express100 E124
200059
2 шт.
400118
7
ОС
WS 2008
WS 2008
20000
1 шт
20000
ИТОГО
574535
ПРОГРАММИРОВАНИЕ ОТДЕЛЬНОГО БЛОКА ИЛИ ПОДСИСТЕМЫ СИСТЕМЫ УПРАВЛЕНИЯ ДОКУМЕНТООБОРОТОМ
На основе разработанных концептуальной, логической моделей, а также модели предметного воплощения было разработано программное приложение с использованием возможностей интегрированной среды разработки Borland Delphi 7.0.
В исходный дистрибутив программного модуля входят: исполняемый файл модуля СУД (аdministratosr.exe), файлы базы данных,а такде текстовый файл с описанием установки и настройки разработанного приложения.
Разработанный модуль ИСУД представляет собой подсистему администратора СУД.
Создание БД
В процессе разработки СУД была создана БД в Microsoft Office Access. Создана схема данных на основе логической модели и представлена в приложении 5.
На основе схемы данных было создано 11 таблиц со следующими набором атрибутов .
Vnutr_documents
-
Имя поля
Тип поля
Размер поля
Описание
Vnutr_reg_number
Текст
15
Номер внутреннего д-та
Date_registr
Дата\Время
__________
Дата регистрации вн. д-та
Soderzhanie
Текст
100
Содержание
Srok_ispolneniya
Дата\Время
__________
Срок исполнения
Status_documenta
Текст
25
Статус документа
ishod_documents
-
Имя поля
Тип поля
Размер поля
Описание
Ishod_number
Текст
15
Номер исходящегого д-та
Date_registr
Дата\Время
__________
Дата регистрации ис. д-та
Soderzhanie
Текст
100
Содержание
Srok_ispolneniya
Дата\Время
__________
Срок исполнения
Status_documenta
Текст
25
Статус документа
vid_documenta;
-
Имя поля
Тип поля
Размер
Описание
vhod_documents
-
Имя поля
Тип поля
Размер поля
Описание
Vxod_number
Текст
15
Номер входящего д-та
Date_registr
Дата\Время
__________
Дата регистрации вх. д-та
Soderzhanie
Текст
100
Содержание
Srok_ispolneniya
Дата\Время
__________
Срок исполнения
Status_documenta
Текст
25
Статус документа
potoki_dokumentov
-
Имя поля
Тип поля
Размер
Описание
Code_potoka
Текст
4
Код потока
Naimnovanie_potoka
Текст
30
Наименование потока
Podpischik
-
Имя поля
Тип поля
Размер поля
Описание
Code_podpischika
Текст
12
ID подписчика
Podpischik
Текст
30
Подписчик
dolgnosty
-
Имя поля
Тип поля
Размер
Описание
Code_dolgnosty
Текст
12
Код потока
Dolgnosty
Текст
30
Наименование потока
Ispolnitely
-
Имя поля
Тип поля
Размер поля
Описание
Code_ ispolnitelya
Текст
12
ID исполнителя
Ispolnitely
Текст
30
Исполнитель
podrazdeleniya
-
Имя поля
Тип поля
Размер
Описание
Code_podrazdeleniya
Текст
4
Код потока
Nazvanie_podrazdeleniya
Текст
30
Наименование потока
sotrudniki
-
Имя поля
Тип поля
Размер
Описание
Sotrudnik
Текст
50
ФИО сотрудника
Dolgnosty
Текст
30
Должность сотрудника
Login
Текст
30
Системное имя пользователя
Password
Текст
30
Пароль пользователя
Kabinet
Текст
4
кабинет сотрудника
Telephone
Текст
15
телефон сотрудника
e-mail
Текст
40
Е-mail сотрудника
AS
Логический
_______
Администратор системы
AD
Логический
_______
Администратор документооборота
RK
Логический
_______
Расширенный контроль
KIZ
Логический
_______
Контроль исполнения заданий
CR
Логический
_______
Создание отчетов
SRF
Логический
_______
Создание регистрационных форм
Программирование отдельной подсистемы управления документооборотом
Формы интерфейса представлены в приложении 6.
На основе разработанных концептуальной, логической моделей, а также модели предметного воплощения было разработано программное приложение с использованием возможностей интегрированной среды разработки Borland Delphi 7.0.
После запуска исполняемого файла "administrator.exe" появится форма входа в систему (рис.7).

Рис.7 "Вход в систему"
Чтобы открыть модуль администрирования нужно войти в систему как пользователь sysadmin, пароль 491419433. Если вход выполнен успешно то откроется главная форма разработанного модуля (рис.8)

Рис.8 "Администратор документооборота"
Если же войти в систему не удалось на экране появиться сообщение об ошибке (рис.9)

Рис.9 "Сообщение об ошибке"
На главной форме администратора предусмотрен ряд вкладок, переключаясь между которыми можно работать с ядром Базы Данных ИСУД. В системе предусмотрено ведение истории входов, которую может просмотреть только системный администратор. В специальном файле фиксируются как удачные попытки входа в ИСУД, так и попытки несанкционированного доступа к модулю сторонних пользователей. Причем для основной системы и для подсистемы ведутся два отдельных log файла. Для того чтобы просмотреть историю необходимо войти в систему как sysadmin, а затем с главной формы перейти на вкладку "Просмотр истории" (рис.10).

Рис.10 "Просмотр истории"
Остальной интерфейс рассмотрен в приложении 6.
АНАЛИЗ ВЫПОЛНЕННОЙ РАБОТЫ: ДОСТОИНСТВА И НЕДОСТАТКИ РАЗРАБОТАННЫХ МОДЕЛЕЙ И ПРОГРАММЫ, ВОЗМОЖНОСТЬ СОВЕРШЕНСТВОВАНИЯ РАЗРАБОТАННОГО ПРОЕКТА
В процессе работы над курсовым проектом был выполнен анализ предметной области с учетом специфики информационных потоков. Также был произведен анализ существующих ИС, таких как: Евфрат документооборот, LanDocs, "1С: Документооборот 8".
Для создания системы была приведена концептуальная модель системы управления документооборотом. Данная модель содержит систему классификации файлов, хранение записей, поиск записей, а также создание электронных документов.
В качестве логической модели была построена реляционная база данных. Ее структура и состав полей была создана на основе входных и выходных документов гимназии , а также созданной ранее модели бизнес процессов в BPWin.
В проекте были отображены технические требования, которым должна соответствовать создаваемая система.
Далее был представлен интерфейс программы с подробным описанием работы в нем.
Рассмотрим достоинства и недостатки разработанного модуля.
Достоинства:
автономность функционирования;
скрытность от других пользователей, поскольку подсистема администратора документооборота устанавливается лишь на сервере предприятия. Это делает ее недоступной с рабочих станций;
возможность полного администрирования ИСУД только из внутренней среды разработанного модуля.
модуль имеет эргономичный и интуитивно понятный интерфейс;
простота использования
Недостатки:
Отсутствие требований к политике паролей пользователей ИСУД;
Отсутствие системы резервного копирования и восстановления БД;
Отсутствие криптографического закрытия конфиденциальной информации, т.е паролей пользователей;
Ограничения, вызванные недостатками архитектуры "Файл-Сервер"
ЗАКЛЮЧЕНИЕ
При выборе системы электронного документооборота следует учесть множество факторов, и окончательное решение предпочтительно принимать на основе комплексного анализа возможностей СЭД в зависимости от требований и специфики заказчика.
При использовании созданной системы управления документооборотом гимназии № 16 пользователь получает возможность работать с различными категориями документов, выполнять действия по приему и регистрации, контроля их выполнения, что значительно облегчает и ускоряет этот трудоемкий процесс, также пользователь может сам внести некоторые изменения в базу данных.
Удобный интерфейс системы управления документооборотом, с одной стороны, позволяет легко ориентироваться в программе, требуя от пользователя лишь небольшого количества каких-либо специальных навыков работы с электронно-вычислительными машинами, с другой стороны предоставляет пользователю оперативную информацию обо всех интересующих его данных, учитывая права доступа данного к той или иной информации, хранящийся в Базе Данных предприятия.
Благодаря данной системе управления документооборотом будет увеличена эффективность функционирования гимназии , а также повысится качество обучения школьников, поскольку сократится время, требуемое на ведение документооборота в установленной форме.
Разработанная ИСУД гарантировано работает на платформенных решениях Microsoft Windows, что позволяет легко интегрировать ее с уже работающей на данном предприятии ИС, если таковая имеется.
ПРИЛОЖЕНИЯ
Приложение 1 "Организационная диаграмма"

Приложение 2. Диаграммы 2-го уровня декомпозиции



Приложение 3. Дерево узлов

Приложение 4. Логическая модель БД

Приложение 5. Схема данных

Приложение 6. Интерфейс









Приложение 7. Материальные затраты на внедрение ИСУД
-
Статья затрат
Сумма
Проектирование и прокладка ЛВС
574535
Покупка разработанной ИСУД
35000
Обучение персонала работе с ИСУД
10000
ИТОГО
619535