Автоматизация автосервиса
Федеральное агентство по образованию
Государственное образовательное учреждение
высшего профессионального образования
Дальневосточный государственный технический университет
(ДВПИ им. В.В. Куйбышева)
Кафедра конструирования и производства радиоаппаратуры
Пояснительная записка к курсовой работе
по дисциплине
«Проектирование информационных систем»
на тему:
АВТОСЕРВИС
2010
СОДЕРЖАНИЕ
ВВЕДЕНИЕ
1 ЗАДАНИЕ
2 ФУНКЦИОНАЛЬНАЯ МОДЕЛЬ БИЗНЕС-ПРОЦЕССОВ. СПЕЦИФИКАЦИИ ПРОЦЕССОВ
2.1 Функциональная модель бизнес-процессов
2.3 Функциональность проектируемого ПО
2.4 Спецификации процессов
2.4.1 Спецификация процесса «Выдача информации об услугах»
2.4.2 Спецификация процесса «Выдача информации о выполнении заказа»
2.4.3 Спецификация процесса «Регистрация клиентов»
2.4.4 Спецификация процесса «Оформление заказа на осуществление услуг»
2.4.5 Спецификация процесса «Расчет стоимости и сроков выполнения»
2.4.6 Спецификация процесса «Подтверждение заказа»
2.4.7 Спецификация процесса «Выдача окончательного счета»
3 СИСТЕМНЫЕ (БИЗНЕС) ТРЕБОВАНИЯ
4 СПЕЦИФИКАЦИЯ ПОВЕДЕНИЯ ПРОЕКТИРУЕМОГО ПО
4.1 Распределение требований по субъектам и прецедентам
4.2 Диаграмма прецедентов системы
4.3 Диаграмма деятельности системы
4.3 Диаграмма последовательности системы
5 СПЕЦИФИКАЦИЯ СОСТОЯНИЯ ПРОЕКТИРУЕМОГО ПО
ВВЕДЕНИЕ
В данной работе необходимо разработать предложения по автоматизации автосервиса.
Автосервис - организация, предоставляющая услуги населению (организациям) по плановому техническому обслуживанию, текущему и капитальному ремонтам, устранению неисправностей, установке дополнительного оборудования, восстановительному ремонту автотранспорта.
С точки зрения функционирования или структуры автосервиса, можно сказать, что автосервис оказывает услуги схожего типа, в частности производит какие-либо манипуляции с автомашиной, приводя ее в рабочее состояние, либо совершенствуя какие-либо ее части.
Все обращающиеся в автосервис клиенты, желающие оформить заказ на оказание услуг, должны заполнить форму регистрации, в которой необходимо указать свои ФИО, марку автомобиля, номерной знак и ФИО владельца машины, контактный телефон.
Таким образом, в функционирование автосервиса входит:
Регистрация клиентов;
Справочная информация о доступных услугах;
Прием заказа на оказание услуг;
Справочная информация о сделанном заказе;
Отчет о проделанных работах и расчет стоимости предоставленных услуг.
1 ЗАДАНИЕ
Разработать предложения по автоматизации автосервиса (клиенты-запчасти-ремонт).
Клиент, зарегистрированный в системе обслуживания, может просмотреть список доступных услуг, оформить заказ и получить всю необходимую ему информацию о заказе. Клиент имеет возможность отменить заказ на услуги, если оплата еще не произведена. Отчет о выполненных работах.
2 ФУНКЦИОНАЛЬНАЯ МОДЕЛЬ БИЗНЕС-ПРОЦЕССОВ. СПЕЦИФИКАЦИИ ПРОЦЕССОВ
2.1 Функциональная модель бизнес-процессов
Построение модели информационной системы начинается с описания функционирования системы в целом в виде контекстной диаграммы.

Рисунок 1 – Контекстная диаграмма «Автосервис»
Взаимодействие системы с окружающей средой описывается с помощью входов («Обращения клиентов» и «Оплата услуг»), выходов («Оказанные услуги» и «Полученная прибыль»), управления («Законы о защите прав потребителя» и «Внутренние правила автосервиса») и ресурсов («Запчасти» и «Персонал автосервиса»).
Клиенты – люди, обращающиеся за услугами автосервиса.
Оплата услуг – денежные средства, переводимые на счет автосервиса за оказанные услуги.
Внутренние правила автосервиса – свод прописанных и негласных правил, которому подчиняются все работники автосервиса.
Законы о защите правах потребителя – законы о защите прав потребителя, и те, которые тем или иным образом контролируют качество, оказываемых автосервисом услуг.
Запчасти – основной ресурс для процесса функционирования автосервиса, так как они используются в процессе оказания услуг (ремонта и тюнинга).
Персонал автосервиса – люди, работающие в автосервисе, осуществляющие приём клиентов, оказания услуг (ремонта и тюнинга), управление и др.
Оказанные услуги – услуги, оказанные автосервисом клиентам.
Полученная прибыль – сумма всех выплат за оказанные услуги.
После описания контекстной диаграммы переходим к процессу функциональной декомпозиции, т.е. разбиваем систему на подсистемы до степени, достаточной для понимания роли проектируемого ПО и написания спецификаций процессов.

Рисунок 2 – Диаграмма декомпозиции «Автосервис»
Как видно из диаграммы, весь процесс функционирования автосервиса разбивается на три:
Предоставление услуг по ремонту и тюнингу – основная деятельность автосервиса, деятельность по ремонту и тюнингу автомашин;
Поддержание в рабочем состоянии оборудования автосервиса – поддержание персоналом автосервиса в рабочем состоянии оборудования;
Предоставление дополнительных услуг – выдача справочной информации о дополнительных услугах и их оказание.
Произведем дальнейшее разбиение на подсистемы «Предоставление услуг по ремонту и тюнингу».

Рисунок 3 – Диаграмма декомпозиции «Предоставление услуг по ремонту и тюнингу»
Опишем процессы, представленные на данной диаграмме декомпозиции.
Выдача информации – предоставление информации о услугах автосервиса и заказах.
Услуги по ремонту и тюнингу – предоставление услуг по ремонту и тюнингу.
Осуществления ремонта и тюнинга – сам процесс ремонта и тюнинга.
Конец обслуживания – процесс включает в себя формирование итогового счета с отчетом о проделанной работе.
Оплата счетов – оплата счетов за оказанные услуги.
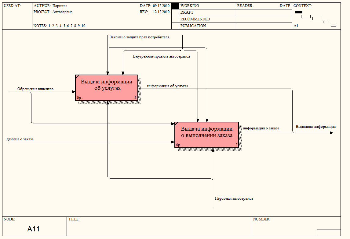
Далее продолжим декомпозицию диаграммы «Выдача информации».

Рисунок 4 – Диаграмма декомпозиции «Выдача информации»
Опишем процесс «Выдача информации».
Клиент пытается получить информацию об услугах автосервиса, либо о состоянии своего заказа.
Выдача информации об услугах – информация об услугах, предоставляемых автосервисом и доступных в данный момент.
Выдача информации о выполнении заказа – информация о состоянии заказа клиента, его сроках выполнения.

Рисунок 5 – Диаграмма декомпозиции «Услуги по ремонту и тюнингу»
Опишем процесс «Услуги по ремонту и тюнингу».
Перед началом оказания услуг клиент должен заполнить форму, в которой должен указать ФИО клиента, марку машины, номерной знак, ФИО владельца машины, контактный телефон. Затем выбрать тип услуги. Клиенту производят расчет примерной стоимости и сроков выполнения работ. В конце просят подтвердить заказ.
Регистрация клиентов – ввод клиентом необходимых данных для регистрации в системе.
Оформление заказа на осуществление услуг – выбор клиентом необходимых ему типов услуг.
Расчет стоимости и сроков выполнения заказа – расчет системой примерной стоимости выполнения сделанного заказа и даты окончания всех запланированных работ по этому заказу.
Подтверждение заказа – подтверждения клиентом намерения обратиться в автосервис для оказания ему выбранных услуг.

Рисунок 6 – Диаграмма декомпозиции «Конец обслуживания»
При окончании обслуживания клиенту предъявляют итоговый счет за оказанные услуги. Затем клиент должен оплатить данный счет. В конце происходит итоговая проверка машины перед отъездом клиента и возвращение машины владельцу.
Выдача окончательного счета – система формирует итоговый счет за оказанные услуги, исходя из выполненных работ.
Проверка машины – демонстрация клиенту конечного результата проделанных работ.
Выдача автомашины – возврат автомашины клиенту, клиент покидает автосервис.
2.2 Словарь потоков данных
2.2.1 Обращения клиентов – поток данных связанных с клиентом
Состоит из данных:
ФИО клиента – фамилия, имя, отчество клиента, обращающегося в автосервис. Длина 30 символов, тип string.
Марка машины – наименование фирмы производителя, может включать в себя модель машины. Длина 15 символов, тип string.
Номерной знак – числовой и буквенный код на номере машины. Длина 10 символов, тип string.
ФИО владельца машины клиента – фамилия, имя, отчество владельца автотранспортного средства по документам. Длина 30 символов, тип string.
Контактный телефон – номер телефона для связи с клиентом. Длина 11 символов, тип integer.
Номер заказа – номер заказа, полученный клиентом после прохождения процедуры оформления заказа. Длина 10 символов, тип integer.
2.2.2 Выданная информация – информация, выдаваемая по запросу клиента
Состоит из 2 потоков:
2.2.2.1 Информация об услугах – список доступных услуг автосервиса с их характеристиками
Состоит из данных:
Название – название услуги. Длина 10 символов, тип string.
Базовая стоимость – стоимость самих работ без стоимости запчастей. Длина 10 символов, тип integer.
2.2.2.2 Информация о заказе – информация о заказе клиента
Состоит из данных:
Номер заказа – номер заказа, полученный клиентом после прохождения процедуры оформления заказа. Длина 10 символов, тип integer.
Статус заказа – отражает процесс выполнения заказа. Может быть
«в процессе выполнения», «отменен», «выполнен», «выполнен и оплачен».
Дата окончания работ – дата выполнения заказа. Длина 10 символов, тип date.
2.2.3 Данные о заказе – совокупность всех данных о заказе принятом на обработку персоналом
Состоит из данных:
ФИО клиента – фамилия, имя, отчество клиента, обращающегося в автосервис. Длина 30 символов, тип string.
Марка машины – наименование фирмы производителя, может включать в себя модель машины. Длина 15 символов, тип string.
Номерной знак – числовой и буквенный код на номере машины. Длина 10 символов, тип string.
ФИО владельца машины клиента – фамилия, имя, отчество владельца автотранспортного средства по документам. Длина 30 символов, тип string.
Контактный телефон – номер телефона для связи с клиентом. Длина 11 символов, тип integer.
Номер заказа – номер заказа, полученный клиентом после прохождения процедуры оформления заказа. Длина 10 символов, тип integer.
Статус заказа – отражает процесс выполнения заказа. Может быть «в процессе выполнения», «отменен», «выполнен», «выполнен и оплачен»
Дата окончания работ – дата выполнения заказа. Длина 10 символов, тип date.
Тип услуги – тип услуги, оказываемый клиенту. Длина 10 символов, тип string.
2.2.4 Данные клиента – информация о клиенте, вводимая клиентом при регистрации
Состоит из данных:
ФИО клиента – фамилия, имя, отчество клиента, обращающегося в автосервис. Длина 30 символов, тип string.
Марка машины – наименование фирмы производителя, может включать в себя модель машины. Длина 15 символов, тип string.
Номерной знак – числовой и буквенный код на номере машины. Длина 10 символов, тип string.
ФИО владельца машины клиента – фамилия, имя, отчество владельца автотранспортного средства по документам. Длина 30 символов, тип string.
Контактный телефон – номер телефона для связи с клиентом. Длина 11 символов, тип integer.
2.2.5 Начальные данные заказа – информация о заказе для расчета срока, номера и стоимости
Состоит из данных:
ФИО клиента – фамилия, имя, отчество клиента, обращающегося в автосервис. Длина 30 символов, тип string.
Марка машины – наименование фирмы производителя, может включать в себя модель машины. Длина 15 символов, тип string.
Номерной знак – числовой и буквенный код на номере машины. Длина 10 символов, тип string.
ФИО владельца машины клиента – фамилия, имя, отчество владельца автотранспортного средства по документам. Длина 30 символов, тип string.
Контактный телефон – номер телефона для связи с клиентом. Длина 11 символов, тип integer.
Тип услуги – тип услуги, оказываемый клиенту. Длина 10 символов, тип string.
2.2.6 Данные для подтверждения заказа – полная информация о заказе клиента, предоставляемая клиенту для подтверждения своего намерения
Состоит из данных:
ФИО клиента – фамилия, имя, отчество клиента, обращающегося в автосервис. Длина 30 символов, тип string.
Марка машины – наименование фирмы производителя, может включать в себя модель машины. Длина 15 символов, тип string.
Номерной знак – числовой и буквенный код на номере машины. Длина 10 символов, тип string.
ФИО владельца машины клиента – фамилия, имя, отчество владельца автотранспортного средства по документам. Длина 30 символов, тип string.
Контактный телефон – номер телефона для связи с клиентом. Длина 11 символов, тип integer.
Номер заказа – номер заказа, полученный клиентом после прохождения процедуры оформления заказа. Длина 10 символов, тип integer.
Дата окончания работ – дата выполнения заказа. Длина 10 символов, тип date.
Тип услуги – тип услуги, оказываемый клиенту. Длина 10 символов, тип string.
Примерная стоимость – сумма, в которую может обойтись заказ клиенту. Длина 10 символов, тип integer.
2.2.7 Данные о выполненном заказе – информация о заказе для формирования итогового счета
Состоит из данных:
ФИО клиента – фамилия, имя, отчество клиента, обращающегося в автосервис. Длина 30 символов, тип string.
Марка машины – наименование фирмы производителя, может включать в себя модель машины. Длина 15 символов, тип string.
Номерной знак – числовой и буквенный код на номере машины. Длина 10 символов, тип string.
ФИО владельца машины клиента – фамилия, имя, отчество владельца автотранспортного средства по документам. Длина 30 символов, тип string.
Контактный телефон – номер телефона для связи с клиентом. Длина 11 символов, тип integer.
Номер заказа – номер заказа, полученный клиентом после прохождения процедуры оформления заказа. Длина 10 символов, тип integer.
Дата окончания работ – дата выполнения заказа. Длина 10 символов, тип date.
Тип услуги – тип услуги, оказываемый клиенту. Длина 10 символов, тип string.
Дата получения заказа – дата получения заказа для выполнения. Длина 10 символов, тип date.
Номера услуг – номера услуг оказанных клиенту в процессе выполнения заказа. Длина 100 символов, тип integer.
Конечная стоимость – стоимость услуги, учитывая стоимость использованных запчастей и базовую стоимость. Длина 10 символов, тип integer.
2.2.8 Счет – информация о проделанных работах и сумме требуемой оплаты за них
Состоит из данных:
ФИО клиента – фамилия, имя, отчество клиента, обращающегося в автосервис. Длина 30 символов, тип string.
Марка машины – наименование фирмы производителя, может включать в себя модель машины. Длина 15 символов, тип string.
Номерной знак – числовой и буквенный код на номере машины. Длина 10 символов, тип string.
ФИО владельца машины клиента – фамилия, имя, отчество владельца автотранспортного средства по документам. Длина 30 символов, тип string.
Номер заказа – номер заказа, полученный клиентом после прохождения процедуры оформления заказа. Длина 10 символов, тип integer.
Дата окончания работ – дата выполнения заказа. Длина 10 символов, тип date.
Тип услуги – тип услуги, оказываемый клиенту. Длина 10 символов, тип string.
Дата получения заказа – дата получения заказа для выполнения. Длина 10 символов, тип date.
Номера услуг – номера услуг оказанных клиенту в процессе выполнения заказа. Длина 100 символов, тип integer.
Конечная стоимость – стоимость услуги, учитывая стоимость использованных запчастей и базовую стоимость. Длина 10 символов, тип integer.
Общая стоимость – стоимость всего заказа. Длина 10 символов, тип integer.
2.3 Функциональность проектируемого ПО
Данная информационная система будет автоматизировать:
Выдачу информации об услугах;
Выдачу информации о выполнении заказа;
Регистрацию клиентов;
Оформление заказа на осуществление услуг;
Расчет стоимости и сроков выполнения;
Подтверждение заказа;
Выдачу окончательного счета.
2.4 Спецификации процессов
2.4.1 Спецификация процесса «Выдача информации об услугах»
@ВХОД = Обращения клиентов
@ВЫХОД = Информация об услугах (название, базовая стоимость)
@СПЕЦПРОЦ Выдача информации об услугах
ВЫПОЛНИТЬ вывести информацию о доступных услугах
ЕСЛИ клиент выбрал печать списка услуг ТО
ВЫПОЛНИТЬ распечатать список услуг
КОНЕЦЕСЛИ
@КОНЕЦ СПЕЦИФИКАЦИИ ПРОЦЕССА Выдача информации об услугах
2.4.2 Спецификация процесса «Выдача информации о выполнении заказа»
@ВХОД = Обращения клиентов (номер заказа)
@ВХОД = Данные о заказе (номер заказа, срок выполнения, статус заказа)
@ВЫХОД = Информация о заказе (номер заказа, срок выполнения, статус заказа)
@СПЕЦПРОЦ Выдача информации о выполнении заказа
ЕСЛИ Номер заказа введенный клиентом есть в базе ТО
ВЫПОЛНИТЬ вывести информацию о заказе (номер заказа, срок выполнения, статус заказа)
ИНАЧЕ повторить ввод номера заказа клиентом
КОНЕЦЕСЛИ
ЕСЛИ Статус заказа помечен как выполненный ТО
ВЫПОЛНИТЬ перейти к выдаче окончательного счета
КОНЕЦЕСЛИ
@КОНЕЦ СПЕЦИФИКАЦИИ ПРОЦЕССА Выдача информации о выполнении заказа
2.4.3 Спецификация процесса «Регистрация клиентов»
@ВХОД =Обращения клиентов (ФИО клиента, марка машины, номерной знак, ФИО владельца машины, контактный телефон)
@ВЫХОД = Данные клиента (ФИО клиента, марка машины, номерной знак, ФИО владельца машины, контактный телефон)
@СПЕЦПРОЦ Регистрация клиентов
ВЫПОЛНИТЬ вывести ФОРМУ клиенту, для ее заполнения
ЕСЛИ В ФОРМЕ заполнены ФИО клиента, номерной знак, ФИО владельца машины, контактный телефон ТО
ВЫПОЛНИТЬ запомнить данные клиента и перейти к оформлению заказа
ИНАЧЕ повторить ввод данных
КОНЕЦЕСЛИ
@КОНЕЦ СПЕЦИФИКАЦИИ ПРОЦЕССА Регистрация клиентов
2.4.4 Спецификация процесса «Оформление заказа на осуществление услуг»
@ВХОД = Данные клиента (ФИО клиента, марка машины, номерной знак, ФИО владельца машины, контактный телефон)
@ВЫХОД = Начальные данные заказа (ФИО клиента, марка машины, номерной знак, ФИО владельца машины, контактный телефон, тип услуги)
@СПЕЦПРОЦ Оформление заказа на осуществление услуг
ВЫПОЛНИТЬ вывести ФОРМУ клиенту, для выбора типа услуг
ЕСЛИ В ФОРМЕ выбран тип услуг ТО
ВЫПОЛНИТЬ запомнить начальные данные заказа и перейти к расчету стоимости и сроков выполнения
ИНАЧЕ повторить ввод данных
КОНЕЦЕСЛИ
@КОНЕЦ СПЕЦИФИКАЦИИ ПРОЦЕССА Оформление заказа на осуществление услуг
2.4.5 Спецификация процесса «Расчет стоимости и сроков выполнения»
@ВХОД = Начальные данные заказа (ФИО клиента, марка машины, номерной знак, ФИО владельца машины, контактный телефон, тип услуги)
@ВЫХОД = Данные для подтверждения заказа (ФИО клиента, номерной знак, марка машины, ФИО владельца машины, контактный телефон, тип услуги, дата окончания работ, примерная стоимость, номер заказа)
@СПЕЦПРОЦ Расчет стоимости и сроков выполнения
ВЫПОЛНИТЬ произвести расчет сроков выполнения и примерной стоимости и присвоить заказу номер
ВЫПОЛНИТЬ сформировать данные для подтверждения заказа и перейти к подтверждению заказа
@КОНЕЦ СПЕЦИФИКАЦИИ ПРОЦЕССА Расчет стоимости и сроков выполнения
2.4.6 Спецификация процесса «Подтверждение заказа»
@ВХОД = Данные для подтверждения заказа (ФИО клиента, номерной знак, марка машины, ФИО владельца машины, контактный телефон, тип услуги, сроки выполнения, примерная стоимость, номер заказа)
@ВЫХОД = Данные о заказе (ФИО клиента, номерной знак, марка машины, ФИО владельца машины, контактный телефон, тип услуги, номер заказа, статус заказа)
@СПЕЦПРОЦ «Подтверждение заказа»
ВЫПОЛНИТЬ вывести форму подтверждения заказа
ЕСЛИ ЗАКАЗА подтвержден ТО
ВЫПОЛНИТЬ отметить статус заказа как «в процессе выполнения», сформировать данные о заказе и передать их персоналу автосервиса
ИНАЧЕ
ВЫПОЛНИТЬ отметить статус заказа как «отменен», перейти в режим просмотра информации об услугах
КОНЕЦЕСЛИ
@КОНЕЦ СПЕЦИФИКАЦИИ ПРОЦЕССА Подтверждение заказа
2.4.7 Спецификация процесса «Выдача окончательного счета»
@ВХОД = Данные о выполненном заказе (ФИО клиента, марка машины, номерной знак, ФИО владельца машины, контактный телефон, тип услуги, номер заказа, номера услуг, конечная стоимость, дата окончания работ, дата получения заказа)
@ВХОД = Обращения клиентов (номер заказа)
@ВЫХОД = СЧЕТ (ФИО клиента, номерной знак, марка машины, ФИО владельца машины, тип услуги, номер заказа, номера услуг, конечная стоимость, общая стоимость, дата окончания работ, дата получения заказа)
@СПЕЦПРОЦ Выдача окончательного счета
ВЫПОЛНИТЬ вывести ФОРМУ клиенту, для ее заполнения
ЕСЛИ В ФОРМЕ заполнены номер заказа ТО
ВЫПОЛНИТЬ вывести ФОРМУ персоналу, для ее заполнения
ЕСЛИ В ФОРМЕ заполнены номера услуг, конечная стоимость ТО
ВЫПОЛНИТЬ сформировать окончательный СЧЕТ за оказание услуг для КЛИЕНТА и вывести его на печать
ИНАЧЕ повторить ввод данных
КОНЕЦЕСЛИ
ИНАЧЕ повторить ввод данных
КОНЕЦЕСЛИ
@КОНЕЦ СПЕЦИФИКАЦИИ ПРОЦЕССА Выдача окончательного счета
3 СИСТЕМНЫЕ (БИЗНЕС) ТРЕБОВАНИЯ
Системные (бизнес) требования для системы «Автосервис»:
BR-1. Клиент должен иметь возможность оформить заказ на оказание услуг.
BR-2. Клиент должен быть зарегистрирован в системе, чтобы оформить заказ.
BR-3. Клиент должен иметь возможность отменить заказ на любом этапе оформления, пока он не подтвердил его.
BR-4. Персонал автосервиса должен получить заказ для его дальнейшего выполнения.
BR-5. Клиент должен иметь возможность посмотреть список доступных услуг.
BR-6. Клиент должен иметь возможность получить информацию по состоянию его заказа.
BR-7. Персонал автосервиса должен иметь возможность отменить регистрацию на любом этапе.
BR-8. Клиент должен получить окончательный счет за оказание услуг в автосервисе с отчетом о проведенных работах в печатном виде.
BR-9. Персонал автосервиса должен иметь возможность ввести данные о выполненном заказе (номера услуг, стоимость и т.д.) для формирования окончательного счета.
4 СПЕЦИФИКАЦИЯ ПОВЕДЕНИЯ ПРОЕКТИРУЕМОГО ПО
4.1 Распределение требований по субъектам и прецедентам
Перед построением диаграммы прецедентов составим таблицу распределения требований по субъектам и прецедентам:
Таблица 1 – Распределение требований по субъектам и прецедентам
|
№ |
Описание требования |
Субъект |
Прецедент |
|
1 |
Клиент должен иметь возможность оформить заказ на оказание услуг. |
Клиент |
Оформление заказа |
|
2 |
Клиент должен быть зарегистрирован в системе, чтобы оформить заказ. |
Клиент |
Регистрация клиентов |
|
3 |
Клиент должен иметь возможность отменить заказ на любом этапе оформления, пока он не подтвердил его. |
Клиент |
Оформление заказа |
|
4 |
Персонал автосервиса должен получить заказ для его дальнейшего выполнения. |
Персонал автосервиса |
Оформление заказа |
|
5 |
Клиент должен иметь возможность посмотреть список доступных услуг. |
Клиент |
Информация об услугах |
|
6 |
Клиент должен иметь возможность получить информацию по состоянию его заказа. |
Клиент |
Информация о состоянии заказа |
|
7 |
Персонал автосервиса должен иметь возможность отменить регистрацию на любом этапе. |
Персонал автосервиса |
Регистрация клиентов |
|
8 |
Клиент должен получить окончательный счет за оказание услуг в автосервисе с отчетом о проведенных работах в печатном виде. |
Клиент |
Конец обслуживания клиента |
|
9 |
Персонал автосервиса должен иметь возможность ввести данные о выполненном заказе (номера услуг, стоимость и т.д.) для формирования окончательного счета. |
Персонал автосервиса |
Конец обслуживания клиента |
4.2 Диаграмма прецедентов системы

Рисунок 9 – Диаграмма прецедентов для системы «Автосервис»
Опишем каждый из вариантов использования системы отдельно.
Таблица 2 – Описание варианта использования «Информация об услугах»
|
Номер |
1 |
|
Название |
Информация об услугах |
|
Актеры |
Клиент |
|
Краткое описание |
Клиент получает информацию об услугах, доступных в автосервисе. |
|
Предусловия |
Система находится в режиме просмотра информации об услугах. |
|
Постусловия |
нет |
|
Основной поток |
1.0 Информация об услугах 1. Клиент обращается к списку услуг. 2. Система выводит список доступных услуг и их характеристики. 3. Клиент покидает систему. |
|
Альтернативные потоки |
1.1 Клиент просит вывести информацию на печать (ответвление шага 3) 1. Система выводит список услуг на печать. 2. Возврат к пункту 2. 1.2 Клиент выбирает какую-то из услуг (ответвление шага 3) 1. Система переходит к «Регистрации клиентов» |
Таблица 3 – Описание варианта использования «Регистрация клиентов»
|
Номер |
2 |
|
Название |
Регистрация клиентов |
|
Актеры |
Клиент, Персонал автосервиса |
|
Краткое описание |
Регистрация клиентов |
|
Предусловия |
Обращение к системе с целью оформления заказа |
|
Постусловия |
Переход к оформлению заказа |
|
Основной поток |
2.0 Регистрация клиентов 1. Клиент делает запрос на оказание услуги. 2. Система выводит форму регистрации для заполнения данных о клиенте. 3. Клиент заполняет форму, в которой указывает ФИО, марку машины, номерной знак, ФИО владельца машины, контактный телефон. 4. Если все необходимые данные введены, то система посылает данные клиента в базу. 5. Система переходит к оформлению заказа. |
|
Альтернативные потоки |
2.1 Клиента отказывается от регистрации (ответвление шага 3) 1. Система отменяет регистрацию клиента. 2. Переход в режим просмотра информации об услугах. 2.2 Введены не все данные или введены некорректно (ответвление шага 4) 1. Система попросит повторить ввод недостающих данных. 2. Возврат к пункту 3. 2.3 Персонал автосервиса прекращает регистрацию клиента. 1. Система отменяет регистрацию клиента. 2. Переход в режим просмотра информации об услугах. |
Таблица 4 – Описание варианта использования «Оформление заказа»
|
Номер |
3 |
|
Название |
Оформление заказа |
|
Актеры |
Клиент, персонал автосервиса |
|
Краткое описание |
Клиент оформляет заказ на оказание ему услуг. |
|
Предусловия |
Клиент заполнил форму регистрации, клиент добавлен в базу |
|
Постусловия |
Заказ принята на обработку и предоставляется персоналу автосервиса |
|
Основной поток |
3.0 Оформление заказа 1. Клиент делает запрос на оказание услуги. 2. Система выводит форму для заполнения данных о заказе. 3. Клиент заполняет форму, в которой указывает нужный ему тип и виды услуг. 4. Если все необходимые данные введены, то система производит расчет примерной стоимости заказа и даты окончания работ. 5. Система выводит информацию по сделанному заказу (номер, примерную стоимость, сроки) и просит клиента подтвердить заказ. 6. Если клиент подтвердил заказ, система принимает заказ и передает его персоналу автосервиса. |
|
Альтернативные потоки |
3.1 Введены не все данные или введены некорректно (ответвление шага 4) 1. Система попросит повторить ввод недостающих данных. 2. Возврат к пункту 3. 3.2 Клиент не подтверждает заказ (ответвление шага 6) 1.Система отменяет заказ. 2. Переход в режим просмотра информации об услугах. |
Таблица 5 – Описание варианта использования «Информация о статусе заказа»
|
Номер |
4 |
|
Название |
Информация о статусе заказа |
|
Актеры |
Клиент |
|
Краткое описание |
Клиент получает информацию о статусе своего заказа. |
|
Предусловия |
Система находится в режиме просмотра информации о состоянии заказа. |
|
Постусловия |
нет |
|
Основной поток |
4.0 Информация о статусе заказа 1. Клиент делает запрос на получение информации о заказе. 2. Клиент вводит номер своего заказа. 3. Система выводит информацию о текущем статусе заказа клиента (номер, тип услуг, статус заказа, дата окончания работ). 4. Клиент покидает систему. |
|
Альтернативные потоки |
4.1 Данные не введены (ответвление шага 3) 1. Система просит повторить ввод данных. 2. Возврат к пункту 2. 4.2 Заказ готов (ответвление шага 3) 1. Система переходит к «Концу обслуживания клиента». |
Таблица 6 – Описание варианта использования «Конец обслуживания клиента»
|
Номер |
5 |
|
Название |
Конец обслуживания клиента |
|
Актеры |
Клиент, персонал автосервиса |
|
Краткое описание |
Конец обслуживания клиента, выписка ему счета за оказанные услуги. |
|
Предусловия |
Система находится в режиме просмотра информации о состоянии заказа. |
|
Постусловия |
Возврат в режим просмотра информации об услугах. |
|
Основной поток |
5.0 Конец обслуживания клиента 1. Клиент вводит номер своего заказа. 2. Персонал автосервиса вводит данные о выполненном заказе (номера услуг, стоимость). 3. Система выводит информации о заказе. 4. Система формирует окончательный счет за оказание услуг с указанием выполненных работ и выводит его на печать. 5. Клиент получает счет. 6. Переход в режим просмотра информации об услугах. |
|
Альтернативные потоки |
5.1 Введены не все данные или введены некорректно (ответвление шага 2) 1. Система попросит повторить ввод недостающих данных. 2. Возврат к пункту 1. |
4.3 Диаграмма деятельности системы

Рисунок 10 – Диаграмма деятельности системы для варианта использования «Оформление заказа»
Данная диаграмма описывает поток событий, происходящий в системе при выполнении клиентом запроса на оформление заказа.
4.3 Диаграмма последовательности системы

Рисунок 11 – Диаграмма последовательности системы для варианта использования «Оформление заказа»
Данная диаграмма описывает последовательность во времени событий, происходящих в системе при выполнении клиентом запроса на оформление заказа.
5 СПЕЦИФИКАЦИЯ СОСТОЯНИЯ ПРОЕКТИРУЕМОГО ПО
Для спецификации состояния системы построим диаграмму классов для данной системы.
Внимательно изучив описание предметной области требований системы, мы можем заметить, что отдельные именные группы встречаются чаще обычного: запчасти, услуги, заказ, клиент, счет, машина, персонал автосервиса, автосервис и т.п.
Отсеяв неподходящие и сомнительные для создания отдельных классов именные группы, мы можем выделить несколько существительных подходящих для создания классов.
Из них мы выбираем те, для которых предельно ясно назначение в системе, которые подходят для описания множества объектов, и имеют характерные наборы атрибутов.
В итоге классами в нашей системе станут услуга и заказ.

Рисунок 12 – Диаграмма классов для системы «Автосервис»
Можно выделить такие классы:
1. Услуга. У данного класса имеются следующие атрибуты: номер в базе, тип, название, базовая стоимость, конечная стоимость и количество дней.
2. Заказ. Данный класс имеет атрибуты: номер в базе, ФИО клиента, марка машины, номерной знак, ФИО владельца машины, статус заказа, контактный телефон, номера услуг, статус заказа, общая стоимость, дата окончания работ, дата получения заказа.