Графические конструкторы Visio
Министерство образования и науки РФ
Федеральное агентство по образованию
Государственное учреждение высшего профессионального образования
Псковский государственный политехнический институт
Финансово – экономический факультет
Кафедра «Финансы и кредит»
Контрольная работа
Тема: Графические конструкторы (для подготовки схем, диаграмм и т.д.) (Visio)
Выполнил:
Студент группы № 672-1105С
Колешко А.В.
Шифр: 0867218
Проверил преподаватель: Вертешев А.С.
Псков 2010
Содержание
Введение
1. Назначение Microsoft Visio
2. Требования к программному обеспечению
3. Основные характеристики пользовательского интерфейса
4. Функции, операции и основные приемы работы Microsoft Visio
Заключение
Список использованной литературы
Введение
Специалисты в области электротехники часто задают вопрос, как начертить электрическую схему, и какую программу использовать для черчения схем?
В докладе на конференцию КИИ 2004 была представлена первая версия графического конструктора объектных моделей на основе Microsoft Visio. Этот инструмент позволял строить изображения объектных моделей (точнее, изображения фрагментов больших, т.е. состоящих из большого количества объектов, моделей, а изображения небольших моделей – целиком) в виде диаграмм MS Visio и сохранять их в документах специального XML языка. Последние могли передаваться в приложения, поддерживающие работу с соответствующими им моделями.
Таким образом, связь между графическим конструктором и интерпретирующими объектные модели приложениями была «однонаправленной». Функциональность описываемой в данной работе настоящей версии рассматриваемого инструмента доведена до уровня, когда он становится полноценным редактором, позволяющим просматривать и изменять фрагменты уже имеющихся моделей, а не только рисовать новые. Некоторые новые возможности редактора облегчают работу с достаточно большими фрагментами.
Назначение Microsoft Visio
Предлагаемый графический конструктор предоставляет возможность работать с наборами изображений объектов определенных типов. Объекты этих типов являются конструктивными элементами, из которых строится объектная модель. Такой набор типов мы назовем библиотекой (объектов), или объектной библиотекой1. Библиотеки могут включать как стандартные для программирования простые типы (строки, числа, символы и т.д.), так и типы, имеющие более сложную структуру – совокупность полей данных. Здесь используется термин «поле данных», чтобы отличить его от таких понятий как атрибут, слот, переменная класса и т.д., с помощью которых описывается структура объектов.
Поле данных является более широким понятием, оно указывает на наличие у объекта некоторой информации (данного), которое может быть получено через этот интерфейс. Обычно объекты имеют фиксированную структуру. Это, в частности, бывает, когда объекты реализованы в объектно-ориентированном языке с классами. Однако объекты одного типа могут иметь и различный набор полей данных, т.е. изменяемую структуру, в том числе во время вычисления (runtime). Такое возможно, если объекты реализованы средствами ООП на основе прототипов. Совокупностью полей данных могут также отображаться в конструкторе последовательные типы данных, например, массивы или списки, которые, впрочем, в некоторых библиотеках могут пониматься как объекты.
Здесь важно отметить, что библиотека подразумевает реализацию входящих в неё типов данных в некотором другом приложении (или других приложениях), а пользователь конструктора объектных моделей рассматривает те объекты, с которыми он работает, лишь как некоторые структурные описания классов, функциональное значение которых ему заранее известно. Таким образом, описание поведения объектов полностью исключено из модели, которая создается в конструкторе, и остается только их структурное описание. Это связано с тем – и это главная особенность конструктора, – что он ориентирован не на разработку новых приложений, а предназначен для построения объектной модели из всех возможных типов данных, которые уже описаны в библиотеке и ранее были реализованы в соответствующих приложениях, обеспечивающих объектное имитационное моделирование в конкретных предметных областях. Именно в этом проявляется существенное отличие разрабатываемого здесь интерфейса от различных систем объектно-ориентированного проектирования: последние ориентированы на разработку программных приложений с нуля, а предлагаемый инструмент предназначен для построения моделей на основе уже реализованных в различных приложениях библиотек объектов. Подобную технологию можно было бы назвать визуальным (объектным) моделированием, по аналогии с термином «визуальное программирование».
Таким образом, представленный конструктор можно рассматривать как инструмент, позволяющий ускорить процесс разработки объектных моделей. Его пользователь создает (или применяет) готовые библиотеки типов, описания классов или прототипов объектов, которые используются для формирования объектов в приложениях, непосредственно обеспечивающих объектное моделирование для конкретных предметных областей.
2. Требования к программному обеспечению
Для обеспечения работы графических конструкторов, в частности Microsoft Visio, необходимы следующие системные требования:
- операционная система Microsoft Windows XP с пакетом обновления 2 (SP2) или более поздняя версия или Microsoft Windows Server 2003 или более поздняя версия ;
- компьютер и процессор ПК с процессором 500 МГц или более, 256 или более МБ ОЗУ;
- дисковод для DVD-дисков;
- ПК с процессором 1 ГГц и 512 МБ ОЗУ (или более мощный компьютер) необходим для работы с Microsoft Office Outlook 2007 с диспетчером контактов;
- жесткий диск Для установки необходимо 2ГБ; часть этого объема будет освобождена после установки, когда исходный установочный файл будет удален;
- разрешение экрана Минимум 800x600 точек (рекомендовано 1024x768 или более);
- подключение к Интернету Для загрузки и активации продуктов понадобится широкополосное подключение к Интернету со скоростью 128 кбит/с и выше.
А также рекомендуется использование дополнительных компонентов Microsoft Internet Explorer 6.0 с установленными пакетами обновления, для пользователей Outlook 2007 понадобится Microsoft Exchange Server 2000 или более поздней версии.
3. Основные характеристики пользовательского интерфейса
Все программы для создания электрических схем, можно разделить на три категории:
1)Системы автоматизированного проектирования электрооборудования (к ним относятся такие программные комплексы, как ElectriCS - приложение для AutoCAD, КОМПАС-Электрик V8 Plus Express совместно с КОМПАС-График и Системой проектирования спецификаций).
Данную категорию отличает сложный интерфейс, очень высокая стоимость и для работы с этими программами требуется специальная подготовка. Эту категорию программных продуктов целесообразнее всего применять в крупных проектных организациях.
2) Ко второй категории относятся универсальные программы, которые более простые в работе, но позволят не только легко начертить электрическую схему, но и выполнить другие необходимые в работе инженера функции, тем самым заменить множества других программ (к ним можно отнести такие программы как Visio и ConceptDraw а также узкоспециализированные программы для черчения электрических схем, такие как Schemagee, PlainCAD).
Программы этой категории отличаются простотой в использовании, не требуют специальной подготовки для использования, и не высокой стоимостью.
В организациях, где требуется регулярно чертить электрические схемы, оформлять техническую документацию, применение этих программ, по моему мнению, наиболее целесообразно.
3) К третьей категории можно отнести простенькие программки с ограниченной функциональностью для черчения электрических схем. Их тоже много, но я бы отметил одну из них. Это бесплатная программа sPlan, которая может быть полезна для единичного черчения простеньких схем, а также для начинающих радиолюбителей.
Упомянутые здесь программы приведены лишь для примера. На самом деле их в десятки раз больше, и выбрать из них наиболее приемлемую для использования электротехническим персоналом, задача не из простых. Во первых все их нужно иметь в наличии, во вторых иметь возможность для их тестирования.
4. Функции, операции и основные приемы работы Microsoft Visio
Microsoft Visio обладает рядом преимуществ по сравнению с другими графическими конструкторами. Выпускается она в двух комплектация: Office Visio Professional и Office Visio Standard. Для черчения электрических схем, вполне достаточно пользоваться Visio Standard, которая в два раза дешевле чем Visio Professional.
Для черчения электрических схем, основными положительными характеристиками Visio, являются:
Удобная система создания схем, методом перетаскивания готовых трафаретов УГО из окна трафаретов на рабочий лист чертежа. При этом все трафареты находятся перед глазами, обеспечено удобное переключение между библиотеками, все действия наглядны и сведены к минимуму. Имеется инструмент "Штамп" для отображения однотипных трафаретов.;
Отключаемые инструменты "Привязать" (к сетке, маркерам, вершинам, точкам соединения), силу привязки которых можно плавно регулировать, повышают точность установки элементов схем и соединителей при высокой скорости черчении;
Продуманная работа с помощью "горячих" клавиш позволяет исключить дополнительные операции при копировании, дублировании элементов и участков схем;
Для создания дополнительных трафаретов УГО, не требуется дополнительных приложений (для большинства программ отнесенных мной ко второй категории, необходимо приобрести дополнительное приложение для создания трафаретов). Созданный трафарет УГО, или фрагмент схемы можно быстро сохранить для последующего использования, перетащив на окно библиотеки фигур.
При работе с инструментами масштаба документа и размерами страниц, невозможно найти функции, которые бы не устраивали или отсутствовали.
Настройки печати, позволяют распечатать документ в масштабе и печать документов большого формата на принтере А4.
Поддерживаются следующие форматы документов:
Формат чертежей AutoCAD (DWG, DXF)
Сжатый расширенный метафайл (EMZ)
Расширенный метафайл (EMF)
Формат GIF (GIF)
Формат JPEG (JPG)
Формат PNG (PNG)
Сжатый масштабируемый векторный рисунок (SVG, SVGZ)
Формат TIFF (TIF, TIFF)
Точечный рисунок Windows (BMP, DIB)
Метафайл Windows (WMF)
Основным недостатком (для черчения схем) Visio, является отсутствие в её составе полноценной библиотеки условных графических обозначений элементов электрических схем. Скудный набор трафаретов электрических элементов, входящий состав Visio не соответствует ГОСТ.
Для устранения этого недостатка, необходимо создать библиотеку условных графических обозначений GOST Electro for Visio, трафареты которой соответствуют Российским стандартам и по удобству использования, функциональности, намного лучше, входящих в состав программы. (Данная библиотека совместно с видеокурсом по черчению электрических схем в Visio, входит в состав комплекта для черчения электрических схем).
Такие недостатки, как автономерация и автоматическое создание спецификаций, для меня не являются значимыми. Возможно, автоматическое составление спецификаций и полезно проектировщикам.
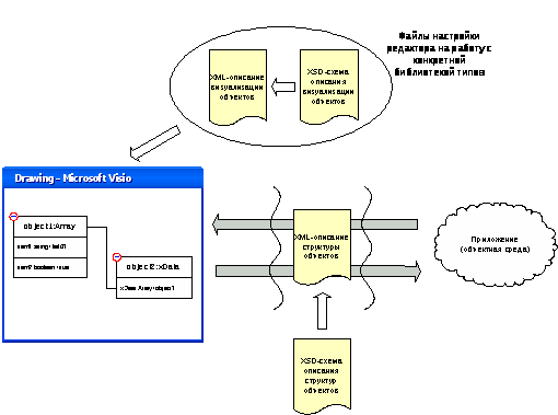
Общая функциональность графического конструктора, не зависящая от различных объектных моделей, реализована в виде единственного подобного шаблона. Для настройки на рисование объектов из конкретной библиотеки типов служит файл XML описания визуализации объектов. Такой файл содержит сведения о структуре объектов и о способе их отображения в редакторе. Этот файл ассоциируется с шаблоном и загружается вместе с ним (рис. 1). При разработке «уникального» графического интерфейса для моделирования на основе новой объектной библиотеки, программисту требуется только разработать такой файл настройки и его XSD схему. Затем он просто создает новый шаблон редактора копированием любого уже имеющегося и изменяет в нем путь – к новому файлу настройки.

Рис. 1 Схема взаимодействия конструктора с приложениями.
В процессе редактирования визуальные образы объектов заполняются данными, между объектами устанавливаются связи. Результат своей работы пользователь конструктора может сохранить либо в виде диаграммы Visio, т.е. в файле с расширением vsd, либо в XML файле описания структуры объектов, представляющем разработанную объектную модель (или её часть) в специально разработанном для этого XML языке. Vsd файл можно использовать лишь для дальнейшего конструирования модели в редакторе, в то время как XML представление может быть передано соответствующему приложению для изменения состояния объектной модели (рис. 1). Ясно, что такое приложение должно поддерживать API интерпретации XML языка описания объектной модели. Фрагменты модели для редактирования «поступают» от соответствующего приложения также в виде подобных XML документов.
С помощью широкого набора диаграмм, схем бизнес-процессов, сетевых диаграмм, диаграмм документооборота, моделей баз данных, схем программного обеспечения и других типов диаграмм Visio Standard вы сможете визуально документировать, разрабатывать и разбираться в состоянии бизнес-процессов и систем. Связывание диаграмм с данными помогает увидеть более полную картину.
Интеграция диаграмм с данными в программе Visio позволяет увидеть полную картину процесса или системы.
Следующие возможности Visio Standard упрощают визуальное представление процессов, систем и сложной информации.
Быстрое начало работы с использованием шаблонов. С помощью программы Visio Standard вы сможете легко создавать диаграммы, используя готовые символы SmartShapes, связанные с мощными средствами поиска нужных фигур на локальном компьютере и в Интернете. Программа Visio содержит различные средства, предназначенные для создания диаграмм, необходимых ИТ-специалистам и специалистам в области бизнеса.
Быстрый доступ к часто используемым шаблонам. Новое представление последних шаблонов в окне «Приступая к работе», которое появляется при запуске программы Visio, обеспечивает доступ к недавно использованным шаблонам.
Образцы диаграмм как источник новых идей. Найдите новые образцы диаграмм в окне «Диаграммы». Знакомство с ними подскажет вам идеи по созданию собственных диаграмм и поможет в выборе шаблона.
Связывание форм без необходимости рисовать соединительные линии. Новые функции соединения фигур Visio позволяют связывать, равномерно распределять и выравнивать фигуры – и все это с помощью одного щелчка мыши. При перемещении связанных фигур они остаются связанными, а соединительные линии автоматически изменяют направление.
Подключение данных и диаграмм и связывание данных с фигурами. Новый мастер отбора данных позволяет автоматически подключать диаграммы к одному или нескольким источникам данных, таким как таблицы Microsoft Office Excel и базы данных Microsoft Office Access. Новые интуитивно понятные методы связывания, которые заполняют все свойства фигуры (также называемые данными фигуры) значениями данных, дают возможность сократить время связывания данных с фигурами. Например, новый мастер автоматического связывания обеспечивает связывание всех фигур на диаграмме с массивами данных из подключенных источников данных.
Новая область задач рисунков, связанных с данными, позволяет выбирать различные варианты форматирования данных и обеспечивает привлекательное отображение данных, связанных с фигурами. Благодаря новой области задач рисунков, связанных с данными, можно одним щелчком мыши отображать поля данных в виде выносок рядом с фигурой, располагать поля в рамках под фигурой или размещать поля данных сверху или сбоку фигуры.
Новая функция обновления данных Visio Standard делает все за вас. Она автоматически обновляет все данные на диаграммах, и вам не придется делать это вручную. Область задач разрешения конфликтов позволяет легко устранять конфликты данных.
С помощью программы Visio Standard можно в наглядной форме исследовать сложную информацию с целью определения основных тенденций, исключений и т.д. Более того, программа Visio позволяет анализировать, развертывать и создавать несколько представлений деловых данных для лучшего понимания информации. Библиотеки значков и пометок помогают быстро обнаруживать основные проблемы, отслеживать тенденции и отмечать исключения, чтобы быстро идентифицировать основные моменты и принимать эффективные меры.
Следующие возможности Visio Standard позволяют анализировать сложную деловую информацию.
Визуальное представление деловых данных. Представления сводных диаграмм дают возможность в наглядной форме изучать деловые данные, которые обычно отображаются в виде статичного текста или в таблицах. Чтобы лучше разобраться с проблемой, используйте различные представления одних данных.
Обнаружение проблем, отслеживание тенденций и пометка исключений. Программа позволяет быстро выделять важные моменты, тенденции и исключения и отображать ход выполнения проекта. Новая область задач рисунков, связанных с данными, упрощает условное форматирование данных с использованием выразительных и интуитивно понятных фигур, таких как пометки и гистограммы, которые отображаются в зависимости от условий, определяемых пользователем.
Visio – это незаменимый инструмент для наглядного представления сложной информации по проекту. Непосредственно в программах Microsoft Office Project и Microsoft Office SharePoint Server можно создавать отчеты, помогающие следить за задачами, ответственными лицами, ролями и обязательствами по проекту, а также изображать сложные структуры ответственности за выполнения проектных задач. Такие отчеты автоматически обновляются в случае изменения сведений о проекте.
Диаграммы, созданные в программе Visio Standard, обеспечивают значительно большее воздействие на аудиторию, чем просто слова и цифры. Профессионально оформленные диаграммы Visio можно передавать даже тем пользователям, у которых нет программы Visio.
Следующие возможности Visio Standard позволяют лучше представлять информацию и сделать ее доступной более широкой аудитории.
Упрощенные категории диаграмм Visio помогают быстрее находить нужный шаблон. Новые шаблоны, например Windows Workflow Services, помогают создавать более широкий набор диаграмм. Объемные фигуры документооборота дают возможность разрабатывать более динамичные процессы документооборота.
Новые области задач «Тема», «Цвета и тема» и «Эффекты» Visio упрощают выбор цветов и эффектов для всей диаграммы. В программе Visio применяются те же самые цвета, что и в программе Microsoft Office PowerPoint, что дает возможность использовать одинаковые цвета в диаграммах Visio и презентациях Office PowerPoint.
Диаграммы Visio можно сохранять в формате PDF, чтобы расширить возможности переноса и сделать их доступными еще более широкой аудитории. Диаграммы Visio, вложенные в сообщения электронной почты, можно просматривать в программе Microsoft Office Outlook.
Диаграммы можно сохранять в виде веб-страниц с элементами управления перемещением, средством просмотра данных фигур, отчетами, возможностями выбора формата изображения и таблицами стилей. Затем любой пользователь, установивший средство просмотра диаграмм Visio для Internet Explorer, сможет просматривать эти диаграммы в обозревателе Microsoft Internet Explorer.
Общая рабочая область поддерживает взаимодействие со службами Microsoft Windows SharePoint Services. Диаграммы Visio, сохраненные в рабочей области Windows SharePoint Services, можно открывать непосредственно в программе Visio. Если диаграмма открывается из рабочей области Windows SharePoint Services, в Visio Standard открывается область задач «Общая рабочая область», содержащая все данные рабочей области, включая другие файлы, члены, задачи и ссылки.
Вставка рукописных примечаний. Интегрированная поддержка рукописного ввода в программе Visio позволяет естественным образом создавать и вносить примечания в существующие изображения с помощью пера на планшетном компьютере. Ввод данных с помощью пера и поддержка более высокого разрешения на планшетном компьютере обеспечивает универсальность создаваемых решений.
Совместная работа с одной диаграммой Visio. Функция отслеживания разметки позволяет нескольким пользователям одновременно работать с одной диаграммой Visio. Эта функция используется при рецензировании диаграммы для обеспечения лучшего взаимодействия ее рецензентов. При этом каждый из рецензентов, вносящих изменения в исходный файл, знает об изменениях, внесенных другими рецензентами.
Заключение
Таким образом, не секрет, что хороший специализированный инструмент на порядок более эффективен в своей области применения, чем очень продвинутый, но универсальный. Это нехитрое правило распространяется практически на все сферы человеческой деятельности, не исключая деловую графику. Какими бы мощными и гибкими ни были Corel Draw или AutoCAD, при отображении тонкостей субординации между старшими менеджерами и младшими супервайзерами богатство возможностей этих продуктов пользователю, скорее, в тягость. С другой стороны, обычные графические средства офисных пакетов зачастую ставят продвинутого пользователя в положение скульптора, которого для работы снабдили конструктором Lego. Интересный результат, безусловно, можно получить и в этом случае, но вряд ли он будет соизмерим с затраченными усилиями.
К счастью, существует золотая середина - инструмент, благодаря которому "чайник" может за считанные минуты соорудить пристойную диаграмму, а профессионал - быстро и качественно творить чудеса в промышленных масштабах. Этот инструмент называется Microsoft Visio. Несмотря на то, что пакет Visio развивается с 1990 года, претенциозную приставку в названии он приобрел достаточно недавно - в 2000 году. Приняв Visio в семейство своих продуктов, Microsoft приложил значительные усилия по его интеграции с Office.
Как было отмечено, областью применения Visio является деловая графика, под которой понимаются любые изображения, содержащие информацию, используемую в профессиональной деятельности. Разумеется, такое определение отнюдь не полно, и наверняка найдутся применения деловой графики, которые под него не подходят. Поэтому, чтобы лучше понять, для чего же именно предназначен Visio, стоит классифицировать конкретные случаи его применения. Хотя их перечень, в принципе, неограничен, можно выделить три основных группы изображений, создаваемых с помощью этого пакета:
1. Диаграммы и графики, характеризующие численные параметры объектов и процессов. Прямыми аналогами являются в данном случае диаграммы Excel, который умеет в этой области почти все то же самое (Excel, правда, сильно проигрывает в расширяемости и настраиваемости).
2. Диаграммы, характеризующие связи и отношения между сущностями. В качестве примеров можно привести графические изображения алгоритмов, организационно-управленческих структур, топологий сетей, отношений в реляционных базах данных и т.д. Примитивные средства для визуализации таких диаграмм (прямоугольники, текстовые "коробки", эллипсы, соединительные линии, стрелки) содержатся, например, в панели инструментов "Рисование" приложений Microsoft Office.
3. Схемы и чертежи. Сюда относятся электротехнические схемы, разного рода планы (офисов, квартир, местности) и все, чем нас мучили на черчении (епархия AutoCAD и прочих двумерных CAD'ов).
На первый взгляд, Visio больше всего похож на несложный векторный редактор. Такая простота легко объяснима - нестандартные дизайнерские изыски в данном случае неуместны. Человеку, привыкшему к удобным и мощным средствам Corel Draw или Adobe Illustrator, в тесных рамках инструментария Visio придется тяжело - мучительно не хватает кривых Безье и нормальных средств работы с контрольными точками. Единственным спасением для дизайнера, который хочет изобразить нечто оригинальное, являются операции над фигурами (объединение, вычитание, пересечение и т.д.), которые позволяют создавать закрашенные объекты с произвольным контуром. Но, в любом случае, рисование в Visio сколько-нибудь сложных форм - занятие не для слабонервных.
Несмотря на необъятное поле возможных применений, Visio все же является узкоспециализированным графическим инструментом - портрет любимой или пейзаж Простоквашино в дождливый день с его помощью рисовать вряд ли надо. Также не стоит использовать его для полномасштабного инженерного проектирования механических деталей или зданий. Главным преимуществом Visio является возможность, один раз настроив зависимость формы от содержания, более к изобразительным вопросам не возвращаться, концентрируясь исключительно на смысле. Возможно, только седой ветеран работы с Corel Draw или инструментами рисования Microsoft Office способен в полной мере оценить, сколько при этом будет сэкономлено времени и нервов.
Уже в те времена, когда Microsoft еще не простер над Visio свое четырехцветное крыло, вокруг этого продукта сформировалась устойчивая группа почитателей - инженеров, менеджеров, планировщиков, системных администраторов. Теперь же, благодаря активному продвижению Visio со стороны Microsoft, его возможности становятся известны и доступны значительно более широкому кругу пользователей, а тесная интеграция с остальными продуктами Office делает его использование удобным и эффективным.
Список использованной литературы:
Ершова Е.С., Епифанов М.Е. Графический конструктор структур объектов как интерфейс инструментальной объектной среды // Девятая национальная конференция по искусственному интеллекту с международным участием КИИ 2004: Труды конференции. Т.2. – М.: Физматлит, 2004, с.498 507.
Бонни Бьяфоре, Microsoft Visio 2007. Библия пользователя Visio 2007, Учеб. пособие, 2009
Джон Пол Мюллер, Дебби Валковски, Microsoft Office Visio 2007 для "чайников", Учеб. пособие, 2008
Гагарина Л.Г. , Компьютерный практикум для менеджеров: информационные технологии и системы, Учеб. пособие , ФиС, 2006
Пятибратов Александр Петрович и др.Вычислительные системы, сети и телекоммуникации: Учеб.для вузов по спец."Прикл.информатика в экономике"/ А.П.Пятибратов, Л.П.Гудыно, А.А.Кириченко;Под ред. А.П.Пятибратова.- М.: Финансы и статистика, 2002
http://www.softkey.info/reviews/review192
1 На практике такие библиотеки включают реализацию объектов, точнее объектных типов, средствами ООП с классами или ООП, основанного на использовании прототипов, и обычно содержат ещё ряд вспомогательных (сервисных) функций.