Разработка АРМ специалиста отдела продаж и специалиста отдела снабжения
Федеральное агентство по образованию Российской Федерации
Омский государственный институт сервиса
Кафедра прикладной информатики и математики
Курсовой проект
По дисциплине: Проектирование информационных систем.
Тема: «Разработка АРМ специалиста отдела продаж и специалиста отдела снабжения»
Выполнила: студентка группы 71 ПИ
Шифр 07474
Адова Кристина Евгеньевна
Руководитель: Стариков Виктор
Иннокентьевич
Омск
Содержание
Введение
Обследование предметной области
Краткая характеристика предприятия ЗАО «Рекорд»
Построение модели деятельности «Как должно быть» (TO-BE)
Характеристика объекта автоматизации
Создание схемы данных в СУБД
Реализация ИС ЗАО «Рекорд»
Руководство по работе с приложением
Техническое задание
Заключение
Литература
Приложение №1
Приложение №2
Введение
В современном мире сфера услуг играет очень важную роль. С каждым годом открывается все больше и больше различных заведений, удовлетворяющие потребности населения в различных сферах. Всё с большей плотностью графика жизни времени катастрофически не хватает. Для уменьшения затрат времени открывается много бистро, кафе и прочих подобных заведений. Для еще больших удобств у таких заведений появляется функция «доставки на дом». Чтобы избежать потерю информации и упростить её обработку и обработку данных, процесс заказа автоматизируют. Для этого создаются автоматизированные информационные системы, учитывающие и распределяющие информацию и данные о заказе в удобном виде поиска для пользователя и обработки для администратора.
Уже сравнительно давно компьютеры стали необходимой частью многочисленных производственных и управленческих процессов. Однако никогда ранее они столь не проникали в деятельность конкретных работников. Применение компьютеров в большой степени изменило привычный образ многих профессий, в одних случаях устраняя утомляющий однообразный характер работы, в других оставляя больше времени для творческого труда. Практически все разнообразие применений компьютеров достигается за счет определенным образом проектированного программного обеспечения.
Роль, которую отводит современная информатика пользовательской обработке данных и пользовательскому проектированию, резко возросло.
Будущая автоматизированная система управления «Рекорд» должна представлять собой АРМ специалиста отдела продаж и специалиста отдела снабжения. Будет разрабатываться в системе управления базами данных Microsoft Access и позволять формировать банк данных о заказах. В программе должно быть автоматизировано формирование заказов, списка продукции, информация о каждом товаре.
Обследование предметной области
Обследование предметной области предваряет беседа с руководством. Приводится стенограмма интервью с руководителем предприятия «Рекорд» Анатолием Алексеевичем Куц.
Каковы должны быть цели создания интегрированной системы управления Вашим предприятием?
Автоматизированная информационная система необходима нашему предприятию для того, чтобы улучшить качество и скорость обслуживания клиентов, создать более комфортные условия работы административного персонала. Это особенно важно именно сейчас, поскольку в нашей деятельности появилось новое направление - проведение торговых операций.
Каковы основные направления деятельности Вашего предприятия?
Основные направления деятельности нашего предприятия – монтаж, сервисное обслуживание, ремонт телевизионного оборудования.
Как проводится подбор оборудования?
Мы выясняем предпочитаемые характеристики оборудования и условия размещения. На основании полученной информации и производим подбор.
С кем взаимодействует ваше предприятие?
Мы взаимодействуем со всевозможными заказчиками и поставщиками, налоговой инспекцией, транспортными компаниями. Так же обращаемся в рекламные агентства. В зависимости от характера заказа мы производим монтаж по городу Омску.
Как поступает на предприятие информация от поставщиков?
Иногда поставщики сами предоставляют нам информацию об ассортименте и ценах. Но обычно мы формируем запрос на те виды продукции, которые нас интересуют. Информация передается факсимильной связью или электронной почтой.
Каково физическое представление информационных потоков и хранилищ?
Большая часть информации хранится и передается в виде бумажных документов (бухгалтерская и налоговая отчетность, договоры, технические задания и т. д.). Данные от поставщиков – перечни цен и оборудования чаще всего поступают в электронном виде - на компакт-дисках, флеш-накопителях.
Каково время хранения информации?
Время хранения информации определяется ее характером.
Какова штатная структура и квалификация кадров?
Штат сотрудников состоит из директора, руководителя сервисной службы, главного бухгалтера, электромонтажников и наладчиков телевизионного оборудования.
Как оснащено Ваше предприятие компьютерами и оргтехникой?
На предприятии имеются компьютеры Pentium 4, AMD Athlon 64 X2 Dual, принтеры (3 в 1) Samsung SCX-4200, копировальный аппарат Canon, модем ZyXEL Omni 56S, факс Panasonic, телефоны.
Какие программные продукты используются на предприятии?
На предприятии используются программные продукты Microsoft Office, WinRAR, Microsoft Internet Explorer, The Bat.
Краткая характеристика предприятия «Рекорд»
Закрытое акционерное общество «Рекорд» было создано в 1964 году.
Завод оснащён тремя конвейерами, которые могут собирать 900 тысяч телевизоров в год. Причём, это могут быть как ЭЛТ-, так и ЖК-телевизоры в любой пропорции, конвейер переоборудуется очень быстро. Выпускаемые телевизоры могут оснащаться и обычными аналоговыми тюнерами, и цифровыми, для наземного или кабельного вещания. Как отметил Анатолий Алексеевич, цифровые стандарты вещания MPEG очень гибкие, поэтому завод в тесном контакте работает с операторами цифрового кабельного телевидения, создавая совместимые с их системами версии прошивок.
Электронную начинку завод изготавливает самостоятельно, ЖК-телевизоры выпускает как с производительными чипсетами обработки видеопотока, так и со слабыми, для разных ценовых категорий. Планируется вывод на рынок новых моделей ЖК-телевизоров, нацеленных на high-end сегмент, которые смогут достойно конкурировать с продукцией именитых производителей, так как будут оснащаться очень мощной цифровой системой обработки видео.
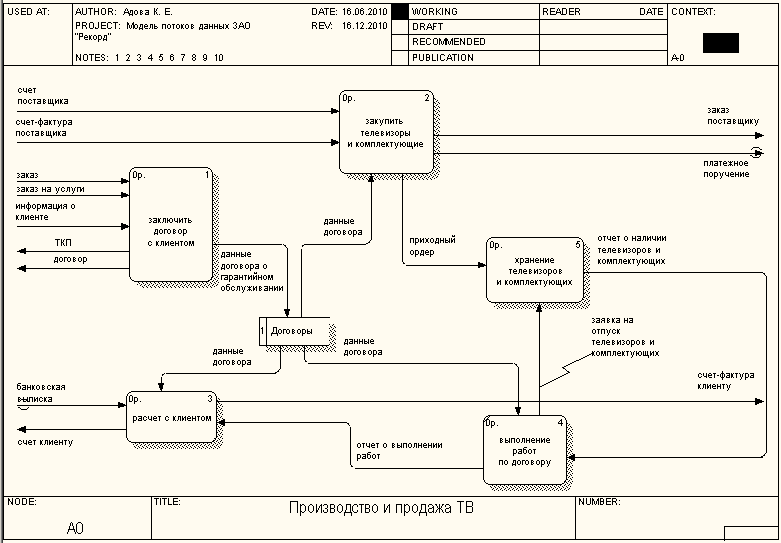
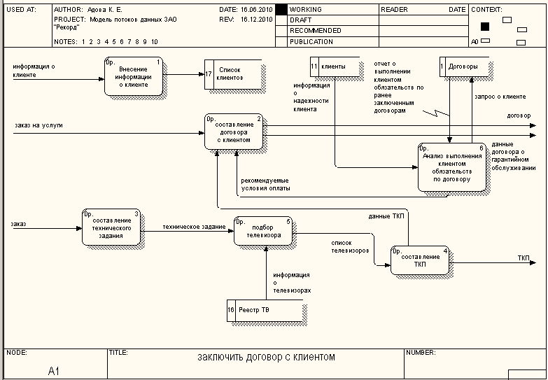
Исполнительным органом предприятия является администрация, возглавляемая директором. Организационно-производственная структура ЗАО «Рекорд» приведена на рис. 1.

Рис. 1.
Все работники действуют на основании положений об отделах и должностных инструкций, согласно которым определяются место, роль в системе управления предприятием, основные задачи, обязанности, права и ответственность за выполняемую работу. Коротко их можно определить следующим образом.
Директор организует и контролирует обеспечение участков рабочими кадрами, изучает, подбирает и размещает кадры инженерно-технических работников и служащих; организует планово-экономическую работу предприятия, составляет и анализирует статистическую отчетность, ценообразование, отвечает за внедрение перспективных стратегических направлений. Занимается поисками клиентов и контрактов в лучших условиях для получения прибыли с минимальными рисками. Занимается поиском лучшей цены и лучшего возможного вознаграждения за выполненные работы, контролирует условия оплаты.
Руководитель сервисной службы (мастер) принимает участие в поиске новых заказчиков. Осуществляет количественный и профессиональный подбор рабочих для производства заданных объемов монтажно-наладочных работ с высоким качеством и в установленные сроки. Своевременно готовит фронт работ, обеспечивает расстановку рабочих, выдавая им задания, контролирует соблюдение технологических процессов, оперативно выявляет и устраняет их нарушения. Проверяет качество работ. Следит за рациональным использованием оборудования, специальных инструментов. Обеспечивает правильность и своевременность оформления первичных документов по учету объемов выполненных работ, расходования и списания материалов, рабочего времени, простоев, анализирует результаты производственной деятельности. Контролирует состояние трудовой дисциплины рабочих. Проводит производственный инструктаж и инструктаж по технике безопасности.
Инженер по технике безопасности организует мероприятия по охране труда, работы по ликвидации причин производственного травматизма, осуществляет контроль работ по улучшению условий труда, наблюдает за соблюдением директивных указаний по технике безопасности.
Главный бухгалтер обеспечивает правильность постановки и достоверность учета, контроль сохранности собственности, правильного расходования денежных средств и материальных ценностей, финансовых ресурсов.
Электромонтажник осуществляет монтаж, ремонт и обслуживание электроустановок.
Наладчик телевизионного оборудования производит работы по монтажу, наладке, ремонту, а также обслуживание телевизоров и кинескопов с использованием специализированных инструментов и расходных материалов.
Автоматизации подлежат функции, выполняемые директором, главным бухгалтером и руководителем сервисной службы.
Описание деятельности предприятия. ЗАО «Рекорд» предоставляет свои услуги как физическим, так и юридическим лицам. В дальнейшем будем называть их клиентами. Основные функции, выполняемые на предприятии:
работа с клиентами;
закупка оборудования и расходных материалов;
работа с поставщиками;
хранение оборудования и расходных материалов на складе;
проведение технических работ:
монтаж;
ремонт;
сервисное обслуживание;
учетная деятельность:
- бухгалтерский учет;
налоговый учет;
кадровый учет.
Работа с клиентами. От клиентов поступают заказы, которые можно разделить на три основные группы: заказы на, заказы на ремонт вышедшего из строя или неудовлетворительно работающего оборудования и заказы на сервисное обслуживание. Очень часто клиент не представляет, какая именно техника ему необходима.
Выясняются требования, предъявляемые к будущему телевизору и условия его функционирования: диагональ экрана, яркость экрана, чувствительность приемника (тюнера), возможность работы в нескольких стандартах, наличие дистанционного управления и т. д. Формируется техническое задание, на основе которого производится подбор оборудования, отвечающего заданным параметрам.
После того как у поставщиков найдено необходимое оборудование, составляется технико-коммерческое предложение (ТКП) с указанием нескольких возможных вариантов, цен, характеристик каждого технического средства. В ТКП можно выделить две части - исходные данные и подбор оборудования.
После согласования ТКП с клиентом заключается договор, в приложении к которому указываются полная стоимость услуг и оборудования.
Если заказ касается выполнения ремонтных и монтажных работ, то для составления приложения к договору, необходимо подробно обследовать объект, произвести замеры, оценить внешние условия, составить характеристику помещения, где будет располагаться оборудование. В случае ремонта необходимо проанализировать характер поломок.
Выполнение заказа. После заключения договора, обозначенный в нем объект включается в график выполнения работ. Сотрудники фирмы приступают к выполнению заказа, действуя на основе плана монтажа и актов обследования оборудования, подлежащего ремонту. После выполнения заказа составляется отчет о выполнении работ, в котором указывается характер и длительность произведенных операций, наименование и количество израсходованных материалов.
Договор и отчет о выполнении работ составляются в двух экземплярах, один из которых остается на предприятии, а второй передается заказчику. Расчеты с клиентами осуществляются, как правило, в безналичной форме.
При продаже оборудования или материалов выписывается счет-фактура в двух экземплярах.
Закупка оборудования и расходных материалов (работа с поставщиками). Закупка оборудования, запасных частей и расходных материалов осуществляется на основании договоров с фирмами по продаже телевизионного оборудования и прямой покупки в специализированных магазинах. В дальнейшем будем называть их поставщиками.
Поставщику оформляется заказ с перечислением наименований и количества требующихся товаров. Поставщик выставляет предприятию счет. После его оплаты оформляется доверенность на одного из сотрудников для получения товара. Счет-фактура, выписанная при покупке, заносится в «Книгу регистрации счетов-фактур полученных». На поступившие материалы заполняется приходный ордер (форма № 4) и карточка складского учета.
Списание материалов производится по актам, утвержденным руководителем. Акт составляет комиссия, назначенная приказом. Списание средств, использованных на ремонт или монтаж, осуществляется по актам о выполнении работ.
Денежные расчеты. Так как основная масса всех расчетов производится в безналичной форме, большинство финансовых операций проводит банк, согласно договору на банковское обслуживание.
При поступлении счета на оплату (от поставщиков, транспортных организаций, за рекламные услуги, за услуги связи и т. д.) оформляется платежное поручение (стандартная форма ЦБ РФ) в двух экземплярах. В соответствии с платежным поручением банк переводит средства с расчетного счета ЗАО на расчетный счет организации, выставившей счет. На следующий день после этого, на предприятие поступает банковская выписка, содержащая информацию о проведенных операциях.
Работа с персоналом. Для приема на работу претендент должен написать заявление на имя директора. После чего подписывается приказ о приеме на работу (форма № Т-1), и контракт (подписание контракта является обязательным с февраля 2002 г.). На каждого работника заводится индивидуальная карточка (форма № Т-2) с его личными данными: Ф.И.О., дата рождения, должность, образование, состав семьи и т. д.
Для начисления зарплаты персоналу используется табель учета использования рабочего времени и расчета заработной платы (форма № Т-12), который заполняется главным бухгалтером предприятия.
Построение модели деятельности «как должно быть» (TO-BE)
В результате изучения функциональной структуры и системы документооборота ЗАО «Рекорд» были выявлены следующие недостатки в организации работы:
Значительную часть рабочего времени директора занимает подбор оборудования заказчику. Подбор производится по данным различных поставщиков. Клиенту предлагается несколько вариантов. В настоящее время эта процедура выполняется вручную, тогда как применение средств автоматизации позволит ее ускорить. Возрастет качество и скорость обслуживания заказчиков.
Неэффективно осуществляется ведение управленческого учета.
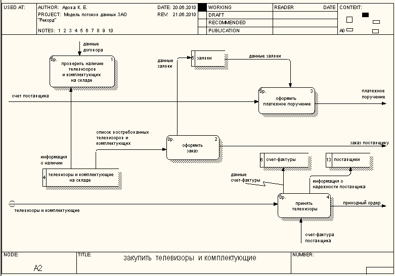
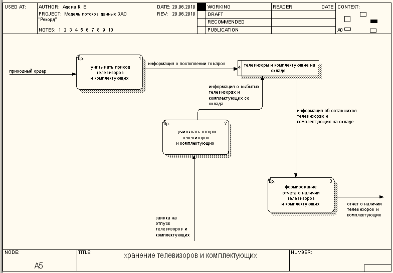
Диаграммы структурной функциональной модели в стандарте IDEF0 показаны на рис. 2 - 12. Изменения, внесенные в SADT-модель, отражены в табл. №1.
Таблица №1
|
Внесенные изменения |
Содержание |
Диаграмма |
|
Добавлена обратная связь по управлению «данные о поступлении комплектующих» |
Передача данных о сроках и качестве поставок |
A0 IDEF0 A3 IDEF0 |
|
Добавлена функция «ведение истории взаимоотношений с клиентами» с интерфейсами «данные о выполнении обязательств по договору», «информация о ранее заключенных сделках и выполнении обязательств», «директор» |
Учет всех операций, проведенных с клиентами, накопление данных о выполнении обязательств по срокам и полноте оплаты заказа |
A112 IDEF0 |
|
Добавлена функция «ведение истории взаимоотношений с поставщиками» с интерфейсами «данные о сроках и качестве поставок», «данные о ранее заключенных сделках и выполнении обязательств» |
Учет всех операций, проведенных с поставщиками, накопление данных о выполнении обязательств по срокам и качеству поставок |
А13 IDEF0 |
Диаграммы функциональной модели в виде иерархии потоков данных (DFD) показаны на рис. 17 – 24, диаграммы функциональной модели IDEF3 показаны на рис. 13 – 16

Рис. 2.

Рис. 3.

Рис. 4.

Рис. 5.

Рис. 6.

Рис. 7.

Рис. 8.

Рис. 9.

Рис. 10.

Рис. 11.

Рис. 12.

Рис. 13.

Рис. 14.

Рис. 15.

Рис. 16.

Рис. 17

Рис. 18.

Рис. 19.

Рис. 20.

Рис. 21.

Рис. 22.

Рис. 23.

Рис. 24.
Характеристика объекта автоматизации
Структура объекта
Пользователями автоматизированной системы будут: специалист отдела продаж и специалист отдела снабжения.
Должностные инструкции специалиста отдела продаж:
прием заказов;
заключение договора с клиентом;
отчет о выполнении работы;
выявление требований к телевизору;
финансовый расчет с клиентом.
Должностные инструкции специалиста отдела снабжения:
оформление заказа;
прием телевизоров и комплектующих;
отчет о выполнении работы;
финансовый расчет с поставщиком;
заключение договора с поставщиком.
Краткая характеристика предметной области
В рассматриваемом нами отделе продаж работает шесть человек на различных должностях, таких как:
директор;
начальник отдела продаж;
менеджер;
продавец-консультант;
начальник маркетинга;
финансист.
Вопросами подбора телевизора на предприятии занимается менеджер. Он подбирает телевизоры и комплектующие, оформляет запрос на работу.
Менеджер отдела продаж в ходе организации подбора телевизора выполнят следующие манипуляции:
Подбор телевизора в соответствии с предъявленными требованиями:
выбор телевизора из списка предложенных;
проверка всех характеристик телевизора;
заключение договора с клиентом;
выписка накладной;
выписка счет-фактуры.
Регламент и режим работы
График работы ЗАО «Рекорд» комбинированного вида: 08.00 – 20.00 в будни, выходные дни: суббота, воскресенье, без перерыва на обед, в праздничные дни завод не работает.
Входная информация
сведения о клиенте:
паспорт;
ИНН;
Банк клиента;
Номер расчетного счета.
Сведения о поставщике:
Лицензия;
ИНН;
Банк поставщика;
Номер расчетного счета.
Выходная информация
Договор с клиентом
Договор с поставщиком;
Счет-фактура;
Накладная.
Нормативно-справочная информация
Установленные формы ввода и хранения информации.
Условия эксплуатации
Соответствуют принятым на территории Российской Федерации нормам.
Цели и назначение системы
Основное назначение данного проекта - экономия времени. Это мы осуществим путем автоматизации отделов продаж и снабжения. Это позволит ускорить процесс оформления договоров с клиентами и поставщиками и других задач организации.
Основные задачи которые будет выполнять система заключаются в том, что разработанная программное средство увеличит скорость сбора информации, обработки и анализа полученных данных, доступного представления их для пользователя, хранения, защиты и администрирования.
Данное программное средство будет автоматизировать работу учета отдела продаж и отдела снабжения ЗАО «Рекорд».
Перечень функций системы, обеспечивающих достижение целей
В АРМ должны быть реализованы следующие функции:
а) Ведение журнала данных о клиентах (поставщиках) предприятия:
ввод информации о клиенте (поставщике);
хранение, изменение и отображение данных;
сортировка данных.
В таблицах «Клиенты» и «Поставщики» хранятся сведения о клиентах и поставщиках аналогично. Эти таблицы соединены с другими таблицами нашей базы данных, в которых представлены подробные сведения о заключенных договорах, такие как: информация о надежности клиента (поставщика), паспортные данные, банковские данные.
б) Ведение журнала договоров:
- ввод информации о договорах;
- хранение, изменение и отображение информации о договорах;
- сортировка данных договоров.
В справочнике договоров представлен перечень заключенных договоров между клиентом и предприятием. Договора содержат условия поставки товара: место поставки, права и обязанности сторон договора, срок действия трудового договора, порядок разрешения трудовых споров, реквизиты сторон.
в) Ведение журнала приема телевизоров и комплектующих:
ввод информации о принимаемых товарах;
хранение, изменение и отображение данных о принимаемых товарах;
сортировка данных о принимаемых товарах.
г) Обеспечение защиты данных от несанкционированного доступа.
Защита от несанкционированного доступа;
Защита от ввода некорректных данных.
Формы, которые необходимо создать в системе
Формы создаются по каждой из автоматизируемых функций, кроме формы «Обеспечение защиты данных от несанкционированного доступа».
Отчеты, которые необходимо создать в системе
В системе необходимо создать следующие отчеты:
Счет-фактура;
Накладная.
Запросы, которые необходимо создать в системе
В системе создаются следующие запросы:
Вывод нужных столбцов;
Сортировка товара сумма которых меньше заданного числа (в нашем случае, у которых цена меньше 5000руб.).
Определение данных, которыми должны оперировать автоматизируемые функции
Для каждой функции, целью которой является сбор и учет справочных сведений о ком-либо или о чем-либо, создадим отдельную таблицу и перечислим данные, которые участвуют в работе и которые необходимо хранить в этих таблицах.
Таблица Клиенты, данные, которые нужны для работы:
Код клиента;
ФИО;
Адрес;
Телефон;
ИНН;
Банк клиента;
Номер расчетного счета;
Надежность клиента.
Таблица Поставщики, данные, которые нужны для работы:
Код поставщика;
Наименование;
Адрес;
Телефон;
ИНН;
Банк поставщика;
Номер расчетного счета;
Надежность поставщика.
Таблица Договора, данные, которые нужны для работы:
Код договора;
Код клиента;
Дата заключения договора;
Дата окончания договора;
Общая сумма;
Предоплата;
Скидка;
Код товара;
Кол-во приобретенного товара.
Таблица Товары и комплектующие, данные, которые нужны для работы:
Код товара;
Наименование товара;
Кол-во на складе;
Цена за единицу.
Таблица Заказ поставщику, данные, которые нужны для работы:
Код заказа;
Дата заказа;
Код поставщика;
Код товара;
Объем поставки;
Срок поставки;
Дата оплаты;
Вид оплаты;
Сумма платежа.
Создание логической структуры реляционной БД по правилам нормализации
Изучим каждую таблицу отдельно и проверим ее на повтор (дубликацию) данных, если такое встретиться, то исправим.
Все таблицы в полном порядке, поэтому оставим все поля без изменений.
После проверки таблиц на повтор (дубликацию) создадим в каждой таблице ключевое поле. Ключевые поля и все созданные таблицы можно увидеть в следующем разделе «построение СУБД-ориентированной схемы данных». На рис. 25 – 29 представлены таблицы в режиме Конструктор (в программе Microsoft Office Access). Там можно увидеть структуры таблиц и ключевые поля – они обозначены значком «ключ» слева от поля.
Построение СУБД-ориентированной схемы данных
Следующим шагом в проектировании базы данных являются:
- выбор СУБД, в которой будет реализована база данных;
- в соответствии с требованиями выбранной СУБД определение для каждого атрибута таблиц: имя поля, тип данных, описание;
- определение ключевых полей;
Приведем структуры таблиц для создания в СУБД Microsoft Office Access (имя поля, тип данных, описание).
информатика автоматизированный интегрированный управление



Рис. 29 - Структура таблицы Товары и комплектующие
Создание схемы данных в выбранной СУБД
В БД создадим новую диаграмму. Добавим все таблицы базы данных и установим связи между таблицами с обеспечением поддержки целостности базы данных. Ниже перечислены все пары полей (всего пять), по которым нужно связать таблицы (жирным шрифтом указаны названия таблиц, нежирным - названия полей, по которым связываются таблицы):
Клиенты. Код Клиента – Договор. Код клиента (один ко многим);
Товары и комплектующие. Код товара – Договор. Код товара (один ко многим);
Товары и комплектующие. Код товара – Заказ поставщику. Код товара (один ко многим);
Поставщик. Код поставщика – Заказ поставщику. Код поставщика (один ко многим);
На рис. 30 изображен результат схемы данных

Рис. 30 - Реализованная схема данных в Microsoft Office Access
Реализация информационной системы «Рекорд»
Наиболее популярными средствами программирования на сегодняшний день являются Delphi, C++ Builder, Java-Builder, Visual Basic. Все они предоставляют пользователю развитые возможности по разработке программных продуктов, содержат мощные средства визуального программирования. При выполнении специфических задач работы с текстами, создания WEB-приложений могут быть использованы специализированные средства на основе языков PERL, PHP и др. Для реализации информационной системы выбираем Delphi.
Разработанная на предыдущих этапах модель информационной системы естественно ложится в основу данной программной реализации. При этом возможны различные варианты распределения трудозатрат между разработкой модели средствами проектирования и разработкой конечной программы средствами разработки программного обеспечения.
При первом подходе средствами проектирования досконально прорабатываются модели всех модулей программной системы в терминах используемого языка программирования и базовых библиотек вплоть до структуры всех методов и операций, включая элементы интерфейсов.
При втором подходе средствами проектирования разрабатывается некий концептуальный скелет информационной системы, досконально прорабатываются наиболее важные вопросы, обычно касающиеся форматов данных и внешнего взаимодействия. Все второстепенные и вспомогательные элементы разрабатываются средствами разработки программных систем.
Используем средства обратного проектирования.
Средства обратного проектирования позволяют из исходного кода программы на языке программирования построить модель в All Fusion Process Modeler r7. Средства обратного проектирования являются дополнительными средствами систем моделирования и встраиваются в них.
Применение средств обратного проектирования может вносить существенные коррективы в общий цикл разработки информационной системы. При программировании в Delphi есть особенность, существенно отличающая разработку в Delphi от разработки в других средах программирования: программирование пользовательского интерфейса. Как правило, разработка большей части программ начинается именно с проектирования интерфейса пользователя, а при дальнейшем программировании – его существенного изменения.
Руководство по работе с приложением
Руководство по установке
Для работы данной автоматизированной системы необходимо иметь стандартный стационарный компьютер с Windows XP, Windows Vista или Windows 7 и офисными приложениями от MS Ofice.
На Рис. 31 и 32 изображена главная форма АИС:

Рис. 32 – Главная форма АС «Авторизация»

Рис. 33 – Главная форма АС «Меню»
Что бы начать работу с автоматизированной системой необходимо запустить главную форму. Затем система попросит ввести цифры «1» или «2», для авторизации заданного отдела. На Рис. 33 показано, что специалист ввел цифру «2» и появилось окно авторизации для отдела снабжения. Пароль для отдела продаж = 0000, для отдела снабжения – 1111.
Руководство пользователя
Для начала работы с системой необходимо ознакомиться с Телевизорами и комплектующими, в данном АРМ все наглядно показано – все функции указаны кнопками.
В этой форме можно увидеть информацию о товарах, такую как наименование товара, количество находящееся в данный момент на складе, цена за единицу. В данной форме можно осуществлять следующие операции: переход на предыдущую, следующую и последнюю запись, добавление, сохранение, редактирование и удаление записи. Это очень удобно и позволяет пользователю этой системы сэкономить время, что повышает производительность.

Рис. 34 – Форма «Телевизоры и комплектующие»
После специалист должен ознакомиться с Поставщиками, в данном АРМ все наглядно показано – все функции указаны кнопками.
В этой форме можно увидеть информацию о поставщиках, такую как наименование поставщика, адрес поставщика, Телефон, ИНН, Банк поставщика, надежность поставщика. В данной форме можно осуществлять следующие операции: переход на предыдущую, следующую и последнюю запись, добавление, сохранение, редактирование и удаление записи. Это очень удобно и позволяет пользователю этой системы сэкономить время, что повышает производительность.

Рис. 35 – Форма «Поставщики»
После просмотра списков надежных поставщиков и необходимых товарах составляется заказ поставщику. Ниже представлена форма Заказ поставщику, в которой отражена вся информация о заказах поставщикам. Причем с этими данными можно осуществлять различные операции по редактированию, добавлению и другие. Эта форма показана на Рис. 36.

Рис. 36 – Форма «Заказ поставщику»
Иногда требуется найти товар по определенным данным. С этой целью был создан запрос «Вывести товары, цена которых меньше 5000р». Эта форма изображена на Рис. 37.

Рис. 37 – Форма «Товары, цена которых меньше 5000р.»
Иногда требуется просмотр сразу нескольких данных из разных таблиц. С этой целью была создана форма «Расходы товара». Эта форма изображена на Рис. 38.

Рис. 38 – Форма «Расходы товара»
На Рис. 39 изображена форма отчета «счет-фактура».

Рис. 40. «Об авторе»
Техническое задание на создание автоматизированной информационной системы
Общие сведения
Полное наименование системы: АИС ЗАО «Рекорд».
Условное обозначение системы: АИС СТ.
Шифр темы или шифр (номер) договора: CASE/0001.
Наименование предприятий (объединений) разработчика и заказчика (пользователя) системы и их реквизиты:
Заказчик: ЗАО «Рекорд», адрес - Россия, 646051, Омская область, Марьяновский район, с.Рекорд, ул. Мира 22.
Разработчик: Омский государственный институт сервиса, адрес – Россия, 644099, г. Омск, ул. Певцова 13, тел./факс: (3812) 24-21-91.
Основание для создания: Договор о создании Автоматизированной системы управления коммерческой деятельностью ЗАО «Рекорд». Утвержден 01.01.2010 г. директором ЗАО «Рекорд» Куц А.А..
Плановые сроки начала и окончания работы по созданию системы:
Начало: 01.01.2010 г.
Окончание: 31.12.2010 г.
Сведения об источниках и порядке финансирования работ:
Источник финансирования: ЗАО «Рекорд».
Объем финансирования: 100000 рублей.
Назначение и цели создания системы
2.1. Назначение системы: Разрабатываемая АИС предназначена для обеспечения эффективной работы предприятия на основе новых технологий и оборудования, отвечающих современным требованиям, действующим нормативным документам, техническим требованиям и условиям органов государственного надзора. Управляемый процесс является бизнес-процессом, направленным на получение максимальной прибыли от деятельности предприятия, оказывающего услуги в сфере потребления телевидения. Объект автоматизации - ЗАО «Рекорд».
Автоматизации подлежат следующие системы:
система работы с клиентами;
система работы с поставщиками.
2.2. Цели создания системы:
Основные показатели, которые должны быть достигнуты в условиях автоматизированного управления:
повышение оперативности управления процессом на 50 %;
повышение производительности труда на 25 %;
обеспечение устойчивости функционирования объекта;
повышение отказоустойчивости системы хранения информации.
Критерии оценки достижения цели создания системы – повышение общей прибыли предприятия и его конкурентоспособности.
3. Характеристики объекта автоматизации: <отсутствуют>
4. Требования к системе
4.1. Требования к системе в целом
4.1.1. Перечень подсистем, их назначение и основные характеристики, требования к числу уровней иерархии и степени централизации системы:
АИС ЗАО «Рекорд» Уровень 1.
Подсистема заключения договоров с клиентами.
Подсистема ведения закупок.
Подсистема организации хранения оборудования и материалов.
Подсистема организации выполнения работ по договору.
Подсистема расчетов с клиентами.
4.1.2. Требования к способам и средствам связи для информационного обмена между компонентами системы.
Данные договора.
Источник - подсистема заключения договоров с клиентами.
Приемник - подсистема ведения закупок, подсистема организации выполнения работ по договору, подсистема расчетов с клиентами.
Приходный ордер.
Источник - подсистема ведения закупок.
Приемник - подсистема организации хранения оборудования и материалов.
Отчет о наличии оборудования и расходных материалов.
Источник - подсистема организации хранения оборудования и материалов.
Приемник - подсистема организации выполнения работ по договору.
Акт о выполнении работ.
Источник - подсистема организации выполнения работ по договору.
Приемник - подсистема расчетов с клиентами.
4.1.3. Требования к характеристикам взаимосвязей создаваемой системы со смежными системами, требования к совместимости, способы обмена информацией.
Внешняя сущность – Банк.
Принимает информацию от АИС ЗАО «Рекорд»
через поток Платежное поручение.
Направляет информацию к АИС ЗАО «Рекорд»
через поток Банковская выписка.
Внешняя сущность – Клиент.
Принимает информацию от АИС ЗАО «Рекорд»
через поток Технико-коммерческое предложение
через поток Договор
через поток Счет клиенту
через поток Счет-фактура клиенту.
Направляет информацию к АИС ЗАО «Рекорд»
через поток Заказ
через поток Заказ на услуги
через поток Информация о клиенте.
Внешняя сущность – Поставщик.
Принимает информацию от АИС ЗАО «Рекорд»
через поток Заявка поставщику.
Направляет информацию к АИС ЗАО «Рекорд»
через поток Счет от поставщика
через поток Счет-фактура поставщика.
4.1.4. Требования к численности и квалификации персонала системы и режиму его работы: <отсутствуют>
4.1.5. Требования к показателям назначения: <отсутствуют>
4.1.6. Требования к надежности: <отсутствуют>
4.1.7. Требования к безопасности: <отсутствуют>
4.1.8. Требования к эргономике и технической эстетике: <отсутствуют>
4.1.9. Требования к транспортабельности для подвижных АИС: <отсутствуют>
4.1.10. Требования к эксплуатации, техническому обслуживанию, ремонту и хранению комплектов системы: <отсутствуют>
4.1.11. Требования к защите информации от несанкционированного доступа: <отсутствуют>
4.1.12. Требования к сохранности информации: <отсутствуют>
4.1.13. Требования к средствам защиты от внешних воздействий: <отсутствуют>
4.1.14. Требования к патентной чистоте: <отсутствуют>
4.1.15. Требования к стандартизации и унификации: <отсутствуют>
4.1.16. Дополнительные требования: <отсутствуют>
4.2. Требования к функциям.
Подсистема заключения договоров с клиентами. Уровень 2.
Внести данные о клиенте. Имеет функцию - Ведение БД «Клиенты» с алгоритмом: 1) получить данных клиента; 2) внести данные в БД.
Составить техническое задание на подбор оборудования. Имеет функцию - Формирование технического задания с алгоритмом: 1) получить заказ; 2) определить требования, предъявляемые к будущей установке и условия ее функционирования; 3) составить техническое задание.
Рассчитать требующиеся для клиента мощность и параметры установки. Имеет функцию - Подбор оборудования по заказу с алгоритмом: 1) получить техническое задание; 2) рассчитать требуемые мощности и параметры установки; 3) составить список оборудования на основании данных от поставщиков.
Составить технико-коммерческое предложение: Имеет функцию - Составление технико-коммерческого предложения клиенту с алгоритмом: 1) получить список необходимого оборудования и расходных материалов; 2) составить технико-коммерческое предложение с указанием нескольких возможных вариантов.
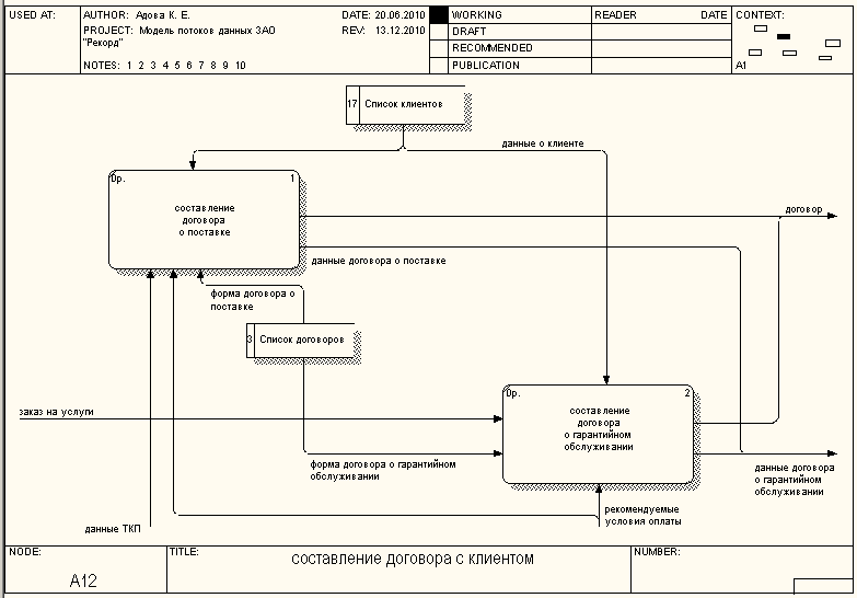
Составить договор. Уровень 3.
Составить договор на поставку. Имеет функцию - Составление проекта договора на поставку с алгоритмом: 1) получить данные технико-коммерческого предложения; 2) получить данные клиента; 3) получить рекомендуемые условия оплаты; 4) получить форму договора; 5) составить договор на поставку; 6) внести данные договора в БД «Договоры».
Составить договор на технические работы. Имеет функцию - Составление проекта договора на технические работы с алгоритмом: 1) получить заказ на услуги; 2) получить данные клиента; 3) получить рекомендуемые условия оплаты; 4) получить форму договора; 5) составить договор; 6) внести данные договора в БД «Договоры».
Составить договор на гарантийное (сервисное) обслуживание. Имеет функцию - Составление проекта договора на сервисное обслуживание с алгоритмом: 1) получить заказ на услуги; 2) получить данные клиента; 3) получить рекомендуемые условия оплаты; 4) получить форму договора; 5) составить договор; 6) внести в БД «Договоры».
Анализировать выполнение клиентом обязательств по договору. Имеет функцию - Формировать рекомендации по условиям заключения сделок с алгоритмом: 1) проверить надежность клиента по БД «Клиенты»; 2) формировать запрос по клиенту в БД «Договоры»; 3) получить отчет о выполнении клиентом обязательств по ранее заключенным договорам; 4) формировать рекомендации.
Подсистема ведения закупок. Уровень 2.
Проверить наличие оборудования и комплектующих на складе. Имеет функцию - Проверка наличия указанного в договоре оборудования с алгоритмом: 1) сверить наличие оборудования по БД «Оборудование и комплектующие на складе»; 2) составить перечень недостающего оборудования.
Сформировать заявку. Уровень 3.
Выбрать поставщика. Имеет функцию – Выбор надежного поставщика с алгоритмом: 1) получить данные поставщиков из БД «Поставщики»; 2) выбрать поставщика на основании данных об операциях, произведенных с ним ранее.
Сформировать заявку на оборудование под заказ. Имеет функцию - Формирование заявки поставщику с алгоритмом: 1) получить перечень недостающего оборудования; 2) получить данные поставщика; 3) получить данные об оборудовании у поставщика; 4) составить заявку; 5) внести данные заявки в БД «Заявки».
Сформировать заявку на пополнение запасов. Имеет функцию - Формирование заявки поставщику с алгоритмом: 1) получить перечень востребованного оборудования и материалов; 2) получить данные поставщика; 3) получить данные об оборудовании у поставщика; 4) составить заявку; 4) внести данные заявки в БД «Заявки».
Сформировать платежное поручение. Имеет функцию – Формирование платежного поручения поставщику с алгоритмом: 1) получить счет от поставщика; 2) выбрать данные заявки из БД «Заявки»; 3) сформировать платежное поручение.
Принять оборудование. Имеет функцию - Учет поступившего оборудования с алгоритмом: 1) получить оборудование и комплектующие; 2) внести данные счета-фактуры поставщика в БД «Счета-фактуры полученные»; 3) сформировать приходный ордер; 4) внести отметку о надежности поставщика в БД «Поставщики».
Подсистема организации хранения оборудования и материалов. Уровень 2.
Вести учет прихода оборудования и материалов. Имеет функцию - Ведение учета прихода на склад оборудования и комплектующих с алгоритмом: 1) получить приходный ордер; 3) внести запись о поступившем оборудовании и материалах в БД «Оборудование и комплектующие на складе».
Вести учет отпуска оборудования и материалов. Имеет функцию - Учет выбытия оборудования и комплектующих с алгоритмом: 1) получить требование на отпуск оборудования и материалов; 2) внести данные о выбытии оборудования и материалов в БД «Оборудование и комплектующие на складе».
Формировать отчет о наличии оборудования и комплектующие. Имеет функцию – Получение оперативной информации о наличии на складе оборудования и комплектующих с алгоритмом: 1) получить данные об остатках на складе из БД «Оборудование и комплектующие на складе»; 2) формировать отчет.
Подсистема организации выполнения работ по договору. Уровень 2.
Имеет функцию - Организация выполнения работ по договору с алгоритмом: 1) получить данные договора с клиентом из БД «Договоры»; 2) получить информацию о наличии оборудования и комплектующих на складе; 3) формировать требование на отпуск со склада необходимых материалов и оборудования; 4) формировать акт о выполнении работ.
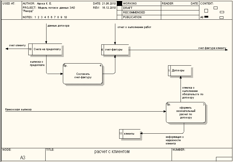
Подсистема расчетов с клиентами. Уровень 2.
Сформировать счет клиенту на предоплату. Имеет функцию – Формирование счета клиенту с алгоритмом: 1) получить из договора данные о размере предоплаты; 2) формировать счет клиенту на предоплату.
Выписать счет-фактуру клиенту. Имеет функцию – Подготовка данных для окончательного расчета по договору с алгоритмом: 1) получить банковскую выписку о произведенной клиентом предоплате; 2) получить акт о выполнении работ; 3) формировать счет-фактуру клиенту.
Произвести окончательный расчет по договору. Имеет функцию – Закрытие договора с клиентом с алгоритмом: 1) получить банковскую выписку об окончательном расчете; 2) внести данные о выполнении обязательств по договору в БД «Договоры»; 3) внести отметку о надежности клиента в БД «Клиенты».
4.3. Требования к видам обеспечения.
4.3.1. Требования к математическому обеспечению: <отсутствуют>
4.3.2. Требования к информационному обеспечению.
Внешняя сущность – Банк.
Перечень входных потоков: Платежное поручение.
Перечень выходных потоков: Банковская выписка.
Внешняя сущность – Клиент.
Перечень входных потоков: Технико-коммерческое предложение, Договор, Счет-фактура клиенту, Счет клиенту.
Перечень выходных потоков: Заказ, Информация о клиенте, Заказ на услуги.
Внешняя сущность – Поставщик.
Перечень входных потоков: Заявка поставщику.
Перечень выходных потоков: Счет поставщика, Счет-фактура поставщика.
4.3.3. Требования к лингвистическому обеспечению: <отсутствуют>
4.3.4. Требования к программному обеспечению: <отсутствуют>
4.3.5. Требования к техническому обеспечению: <отсутствуют>
4.3.6. Требования к метрологическому обеспечению: <отсутствуют>
4.3.7. Требования к организационному обеспечению: <отсутствуют>
5. Состав и содержание работ по созданию (развитию) системы.
Номер и наименование этапа:
1. Проведение обследования: начало этапа - 1.01.2010 г., конец - 31.08.2010 г.
2. Создание модели АИС - начало этапа: 01.09.2010 г., конец этапа: 31.12.2010 г.
6. Порядок контроля и приемки системы: <отсутствует>
7. Требования к составу и содержанию работ по подготовке объекта автоматизации к вводу в действие: <отсутствуют>
8. Требования к документированию: <отсутствуют>
9. Источники разработки
Документ: ТЗ-1
Полное наименование: Техническое задание на проектирование АИС от 01.09.2010 г.
НИР: не определены.
Заключение
Автоматизация рабочего места отдела продаж и снабжения необходима для решения двух основных задач: минимизация работы заполнения данных о клиентах, поставщиках и товарах и, как следствие, минимизация ошибок в их работе.
Целями внедрения автоматизированного рабочего места является совершенствование технического управления, повышение уровня информационной обеспеченности процесса управления, качества принимаемых решений. В процессе разработки экономической информационной системы удалось выяснить, что необходимо автоматизировать в работе отдела продаж:
– подача заявки на новый заказ;
– информационную поддержку принимаемых заказов, формирование полной и достоверной информации о существующих товарах;
– устранение дублирования при вводе информации и, возникающих при этом механических ошибок;
– подготовка списков товаров, комплектующих, готовых к продаже;
– обработка заказов;
– выдача на печать.
Отдела снабжения:
– подача заявки на новый заказ поставщику;
– организацию полного и достоверного учета всех товаров и комплектующих;
– устранение дублирования при вводе информации и, возникающих при этом механических ошибок;
– выдача на печать.
По предметной области составлена информационная модель по средствами языка проектирования c использованием All Fusion Process Modeler r7.
Система реализована средствами системы разработки ПО Delphi 2009, платформа Microsoft Windows XP Professional Service Pack 3 v2002, Pentium 4, AMD Athlon (tm) 64 X2 Dual Core Processor 4800+, 2.51ГГц, 2.00Гб ОЗУ.
Литература
Калянов Г.Н. CASE: структурный системный анализ (автоматизация и применение) М.: ЛОРИ, 1996.
Калянов Г.Н. Теория и практика реорганизации бизнес-процессов М.: СИНТЕГ, 2000.
Баронов В.В., Калянов Г.Н., Попов Ю.И., Рыбников А.И., Титовский И.Н. Автоматизация управления предприятием М.: ИНФРА-М, 2000.
А.Я. Архангельский. Программирование в Delphi 7.
Delphi 7. Учебный курс. Бобровский С.И. СПб.: Питер. 2004
Delphi УЧИМСЯ НА ПРИМЕРАХ. Парижский С. М. "МК-Пресс". 2005
Приложение №1
unit Unit1;
interface
uses
Windows, Messages, SysUtils, Variants, Classes, Graphics, Controls, Forms,
Dialogs, ExtCtrls, Menus, StdCtrls, Buttons, jpeg;
type
TGlavnaya = class(TForm)
Panel1: TPanel;
MainMenu1: TMainMenu;
Tables: TMenuItem;
dogovor: TMenuItem;
klient: TMenuItem;
postavshik: TMenuItem;
zakaz_postavshiku: TMenuItem;
TV: TMenuItem;
N10: TMenuItem;
N11: TMenuItem;
N12: TMenuItem;
N13: TMenuItem;
N14: TMenuItem;
N15: TMenuItem;
N17: TMenuItem;
N18: TMenuItem;
N1: TMenuItem;
BitBtn1: TBitBtn;
N8: TMenuItem;
N50001: TMenuItem;
N9: TMenuItem;
BitBtn2: TBitBtn;
N2: TMenuItem;
N3: TMenuItem;
Dsjl1: TMenuItem;
N4: TMenuItem;
Panel2: TPanel;
Label1: TLabel;
Label2: TLabel;
Label3: TLabel;
Edit1: TEdit;
Image1: TImage;
Label4: TLabel;
Label5: TLabel;
Label6: TLabel;
Edit3: TEdit;
ComboBox1: TComboBox;
procedure dogovorClick(Sender: TObject);
procedure zakaz_postavshikuClick(Sender: TObject);
procedure TVClick(Sender: TObject);
procedure postavshikClick(Sender: TObject);
procedure klientClick(Sender: TObject);
procedure N11Click(Sender: TObject);
procedure BitBtn1Click(Sender: TObject);
procedure N1Click(Sender: TObject);
procedure N8Click(Sender: TObject);
procedure N9Click(Sender: TObject);
procedure N50001Click(Sender: TObject);
procedure N18Click(Sender: TObject);
procedure N14Click(Sender: TObject);
procedure N15Click(Sender: TObject);
procedure N16Click(Sender: TObject);
procedure BitBtn2Click(Sender: TObject);
procedure Dsjl1Click(Sender: TObject);
private
{ Private declarations }
public
{ Public declarations }
end;
var
Glavnaya: TGlavnaya;
implementation
uses DMSaleUnit, fmDogovorUnit, fmKlientUnit, fmPostavshikUnit,
fmZakaz_postavUnit, fmTV_i_komplekUnit, fmZakl_dogovoraUnit,
fmZakl_zakazi_s_postUnit, fmRashodiTovaraUnit, fmQuery2Unit, fmAvtorUnit,
fmQuery1Unit, fmSchet_FacturaUnit, fmFNakladnayaUnit, fmOtchet_o_tovarahUnit;
{$R *.dfm}
procedure TGlavnaya.BitBtn1Click(Sender: TObject);
begin
DM.Dogovor.Close;
DM.Klient.Close;
DM.Postavshik.Close;
DM.TV_i_komplekt.Close;
DM.Zakaz_postav.Close;
end;
procedure TGlavnaya.BitBtn2Click(Sender: TObject);
begin
if Edit1.Text='1' then
begin
Glavnaya.Label1.Visible:=false;
Glavnaya.Label2.Visible:=false;
Glavnaya.Label3.Visible:=false;
Glavnaya.Edit1.Visible:=false;
Glavnaya.Label4.Visible:=true;
Glavnaya.Label5.Visible:=true;
Glavnaya.Label6.Visible:=true;
Glavnaya.ComboBox1.Visible:=true;
Glavnaya.Edit3.Visible:=true;
if (ComboBox1.ItemIndex=0) and (Edit3.Text='0000') then
begin
Glavnaya.Panel2.Visible:=false;
Glavnaya.Tables.Visible:=true;
Glavnaya.N10.Visible:=true;
Glavnaya.N12.Visible:=true;
Glavnaya.N13.Visible:=true;
Glavnaya.N17.Visible:=true;
Glavnaya.N4.Visible:=false;
Glavnaya.postavshik.Visible:=false;
Glavnaya.zakaz_postavshiku.Visible:=false;
Glavnaya.N1.Visible:=false;
Glavnaya.N8.Visible:=false;
Glavnaya.N50001.Visible:=false;
Glavnaya.N14.Visible:=false;
Glavnaya.Caption:='Отдел продаж ЗАО "Рекорд"';
end;
if (ComboBox1.ItemIndex=0) and (Edit3.Text<>'0000') then
begin
MessageBoxA(0,'Неверно введен пароль!', 'Ошибка авторизации',0);
Edit3.Text:='';
end;
ComboBox1.ItemIndex:=0;
end;
if Edit1.Text='2' then
begin
Glavnaya.Label1.Visible:=false;
Glavnaya.Label2.Visible:=false;
Glavnaya.Label3.Visible:=false;
Glavnaya.Edit1.Visible:=false;
Glavnaya.Label4.Visible:=true;
Glavnaya.Label5.Visible:=true;
Glavnaya.Label6.Visible:=true;
Glavnaya.ComboBox1.Visible:=true;
Glavnaya.Edit3.Visible:=true;
if (ComboBox1.ItemIndex=1) and (Edit3.Text='1111') then
begin
Glavnaya.Panel2.Visible:=false;
Glavnaya.Tables.Visible:=true;
Glavnaya.N10.Visible:=true;
Glavnaya.N12.Visible:=true;
Glavnaya.N13.Visible:=true;
Glavnaya.N17.Visible:=true;
Glavnaya.dogovor.Visible:=false;
Glavnaya.klient.Visible:=false;
Glavnaya.N2.Visible:=false;
Glavnaya.N11.Visible:=false;
Glavnaya.N9.Visible:=false;
Glavnaya.N15.Visible:=false;
Glavnaya.Caption:='Отдел снабжения ЗАО "Рекорд"';
end;
if (ComboBox1.ItemIndex=1) and (Edit3.Text<>'1111') then
begin
MessageBoxA(0,'Неверно введен пароль!', 'Ошибка авторизации',0);
Edit3.Text:='';
end;
ComboBox1.ItemIndex:=1;
end;
if (Edit1.Text <> '1') and (Edit1.Text <> '2') then
begin
MessageBoxA(0, 'Введите 1 или 2 без пробелов!!!', 'Ошибка!!!', 0);
edit1.Text:='';
end;
end;
procedure TGlavnaya.N11Click(Sender: TObject);
begin
FZakl_dogovora.ShowModal;
end;
procedure TGlavnaya.N14Click(Sender: TObject);
begin
FSchet_Factura.ShowModal;
end;
procedure TGlavnaya.N15Click(Sender: TObject);
begin
FNakladnaya.ShowModal;
end;
procedure TGlavnaya.N16Click(Sender: TObject);
begin
//FOtchet_o_tovarah.ShowModal;
end;
procedure TGlavnaya.N18Click(Sender: TObject);
begin
FAvtor.ShowModal;
end;
procedure TGlavnaya.N1Click(Sender: TObject);
begin
FZaklDogovora_s_postav.ShowModal;
end;
procedure TGlavnaya.dogovorClick(Sender: TObject);
begin
FDogovor.ShowModal;
end;
procedure TGlavnaya.Dsjl1Click(Sender: TObject);
begin
Close;
end;
procedure TGlavnaya.klientClick(Sender: TObject);
begin
FKlient.ShowModal;
end;
procedure TGlavnaya.N50001Click(Sender: TObject);
begin
FZapros1.ShowModal;
end;
procedure TGlavnaya.postavshikClick(Sender: TObject);
begin
FPostavshiki.ShowModal;
end;
procedure TGlavnaya.zakaz_postavshikuClick(Sender: TObject);
begin
FZakaz_postav.ShowModal;
end;
procedure TGlavnaya.TVClick(Sender: TObject);
begin
FTV_i_komplek.ShowModal;
end;
procedure TGlavnaya.N8Click(Sender: TObject);
begin
FRashodiTovara.ShowModal;
end;
procedure TGlavnaya.N9Click(Sender: TObject);
begin
FKol_Klientov.ShowModal;
end;
end.
Приложение №2
Основные документы, поступающие в ЗАО «Рекорд» и формируемые в нем, представлены в формах 1 - 6.
Форма 1. Техническое задание
Техническое задание на подбор оборудования для телевизионных приемников
-
Заказчик
Телефон
Характеристики
1
Диагональ экрана
2
Яркость экрана
3
Чувствительность приемника (тюнера)
4
Возможность работы в нескольких стандартах (многостандартность)
5
Наличие дистанционного управления
6
Возможность работы в качестве монитора
7
Количество работающих людей
Исполнитель _________________________________________________
Телефон ____________________________________________________
Дата ______________________
Форма 2. Технико-коммерческое предложение
Исх. № ____ “ ” _____200_ г.
Уважаемый
На ваш запрос от «______» ________ 20___ г. по подбору телевизионной (ых) установки(ок) для _______________________________
Исходные данные
-
Размеры телевизора
Вид продукции
Количество продукции
Количество запоминаемых программ в памяти
Количество звуковых каналов (моно, стерео (NICAM), квадро)
Наличие дополнительных цифровых функций (PIP, 100 Гц), так же прием телетекста
Наличие блока для цифрового телевидения
Для обеспечения требуемых исходных данных предлагается следующее телевизионное оборудование:
Вариант №
-
Наименование
Модель
Фирма
Кол-во
Цена
Итого
Всего:
Стоимость указана с учетом НДС. Срок поставки оборудования на склад в г. Омске – по согласованию сторон. Оплата – перечислением, предоплата – 100 %. Оплата осуществляется в рублях РФ. Цены выражены в условных единицах. Для расчета за одну условную единицу принимается рублевый эквивалент 1 доллара США по официальному обменному курсу, установленному ЦБ РФ на день перечисления средств. В случае, если с момента перечисления средств до момента получения их продавцом, обменный курс возрастет более чем на 50 пунктов, курсовая разница оплачивается покупателем дополнительно. Стоимость монтажных составит 10 % от стоимости телевизионного оборудования.
Директор_______________________
Форма 3. Договор поставки
ДОГОВОР ПОСТАВКИ
ЗАО "Рекорд", именуемое в дальнейшем «Продавец», в лице _________________________ действующего на основании Устава, с одной стороны и ___________________________________, именуемое в дальнейшем «Покупатель», в лице ____________________________________________, действующего на основании Устава, с другой стороны, заключили настоящий Договор о нижеследующем:
1. Предмет договора
1.1. Продавец, обязуется поставить и передать в собственность Покупателю товар, а Покупатель обязуется принять и оплатить его стоимость.
1.2. Наименование и стоимость товара согласно приложенному счету.
1.3. Условие поставки: _________________________ с момента поступления на счет Продавца предоплаты от Покупателя в размере _____ %.
2. Порядок расчетов и платежей
2.1. Покупатель производит Продавцу предоплату, согласно счету.
2.2. Окончательный расчет осуществляется переводом денег Покупателем на расчетный счет Продавца в течение 3-х банковских дней с момента поступления товара на склад Продавца.
2.3. Место передачи товара - склад Покупателя. Расходы, связанные с доставкой товара до склада Покупателя (транспортные, погрузочно-разгрузочные и иные), относятся на счет Продавца.
2.4. Передача товара оформляется накладной и счетом-фактурой. Передачей признается вручение товара Покупателю.
2.5. С этого момента собственником товара становится Покупатель.
3. Ответственность сторон
3.1. При нарушении Продавцом сроков поставки (пункт 1.3) Продавец выплачивает Покупателю пеню 0,1 % от суммы предоплаты за каждый день просрочки.
3.2. При нарушении Покупателем сроков оплаты (пункт 2.2) Покупатель выплачивает Продавцу пеню 0,1 % от суммы окончательного расчета за каждый день просрочки.
3.3. Если переданный товар не соответствует сертификату, предоставленному Продавцом, последний заменяет товар на качественный в течение 20 календарных дней.
4. Прочие условия
4.1. Все споры и разногласия, возникшие между сторонами по настоящему договору, решаются путем переговоров, переписки. При недостижении договоренности спор подлежит рассмотрению в Арбитражном Суде г. Омска.
5. Срок действия договора
5.1. Договор вступает в силу с момента подписания и действует до «_____» _______________ 20 ___ г.
5.2. Вносимые изменения и дополнения рассматриваются сторонами в недельный срок и оформляются дополнительным соглашением.
5.3. В случае установления нецелесообразности или невозможности продолжения дальнейшей работы, заинтересованная сторона вносит предложение о досрочном расторжении настоящего договора, которое рассматривается в месячный срок.
Реквизиты сторон
Исполнитель: Заказчик:
Спецификация №
к договору поставки № ___от « »___________ 200__ г.
-
№ п/п
Наименование
товара
Единица
измерения
Цена (руб.)
Количество
Сумма (руб.)
ИТОГО: _____________ рублей
Составил: Проверил:
Форма 4. Договор услуги
ДОГОВОР № _______
на техническое обслуживание телевизионного оборудования
Предприятие ________________________________ , именуемое в дальнейшем «Заказчик», в лице генерального директора ________________________________ , действующего на основании Устава, с одной стороны и Предприятие ЗАО «Рекорд», именуемое в дальнейшем «Подрядчик», в лице __________________ _________________ , действующего на основании Устава и лицензии ОМК № 005680 на право производства работ, с другой стороны, заключили настоящий договор о нижеследующем.
1. Предмет договора
1.1. Заказчик передает, а Подрядчик принимает на техническое обслуживание действующее телевизионное оборудование, количество и местонахождение которого указано в спецификации к данному договору.
1.2. Техническое обслуживание включает в себя работы, перечень которых указан в приложении.
1.3. Подрядчик производит обследование технического состояния оборудования ____ раз в _______________. Датой посещения объекта считать_________________ .
2. Обязанности подрядчика
2.1. Устранение неисправностей в работе оборудования производить: в течение ____ суток, с момента поступления заявки от Заказчика в диспетчерскую службу Подрядчика.
3. Обязанности заказчика
3.1. Обеспечивать бесперебойную подачу электроэнергии для телевизионного оборудования, ликвидировать аварийные ситуации (порыв или сгорание силового кабеля) в кратчайшие сроки, а также предупреждать персонал Подрядчика обо всех аварийных ситуациях.
3.2. Назначить специалиста, из числа ИТР, ответственного за техническое состояние электрохозяйства в лице __________________________________________.
3.3. Обеспечивать сохранность эксплуатационной и технической документации, поступающей вместе с оборудованием и предоставлять ее персоналу Подрядчика.
3.4. Прекращать эксплуатацию оборудования при возникновении отказов, отключать его от электросети и направлять заявку в диспетчерскую службу Подрядчика.
4. Цены и порядок расчетов
4.1. Стоимость технического обслуживания по данному договору составляет согласно приложению к договору: _____________ рублей в месяц, в т. ч. НДС –_________________ рублей.
4.2. Оплата производится Заказчиком в течение 5 календарных дней месяца, следующего за отчетным.
4.3. Стоимость технического обслуживания должна пересматриваться в случае изменения экономических условий и налогообложения.
5. Ответственность сторон
5.1. В случае несвоевременного обеспечения Заказчиком обслуживающего персонала запасными частями и расходными материалами для проведения ремонтно-профилактических работ Подрядчик не несет ответственность за отказы в работе холодильной установки.
5.2. Подрядчик оставляет за собой право расторжения данного договора либо его части в одностороннем порядке в случае задержки оплаты по выставленным счетам более чем на 15 календарных дней, о чем уведомляет Заказчика письменно.
5.3. В остальных случаях неисполнения, либо ненадлежащего исполнения обязательств по данному договору, стороны несут ответственность по действующему законодательству.
6. Дополнительные условия
_______________________________________________________________________________________________________________________________________________________________________________________________________________________________________________________________________________________________________________________________________________________________________________________________________
7. Реквизиты сторон
Подрядчик: Заказчик:
Спецификация №
к договору на услуги № ___от « » ___________ 200__ г.
-
№ п/п
Наименование услуги
Объект работ
Общая стоимость (руб.)
ИТОГО: _________________ рублей.
Составил: Проверил:
________________ _________________
Форма 5. Счет-фактура
Счет-фактура
№ _________ ОТ __________
Продавец
Адрес
ИНН/КПП продавца
Грузоотправитель и его адрес
Грузополучатель и его адрес
К платежно-расчетному документу №
Покупатель
Адрес
ИНН/КПП покупателя
-
Наименование товара
Еди-ница измерения
Количество
Цена (тариф) за единицу измерения
Стоимость товаров (работ, услуг) всего без налога
В том числе акциз
Налоговая ставка
Сумма налога
Стоимость товаров (работ, услуг) всего с учетом налога
Страна происхождения
Номер грузовой таможенной декларации
1
2
3
4
5
6
7
8
9
10
11
Всего к оплате
Руководитель организации Главный бухгалтер
Индивидуальный предприниматель
Выдал Подпись ответственного лица
Форма 6. Заказ
_____________________
_____________________
ЗАКАЗ № от « » ________ 200_ г.
-
№ п/п
Код
товара
Наименование
товара
Кол-во
Необходимый срок поставки
Примечание
* Примечание:
При покупке со склада указать - «Склад».
При закупке товара для клиента по оплаченному счету или по контракту необходимо указывать «Товар оплачен».
Дополнительные сведения.