Автоматизированные Банковские Системы (АБС). Разработка системы Обменный пункт
ВВЕДЕНИЕ 2
1. СОВРЕМЕННАЯ БАНКОВСКАЯ СИСТЕМА 8
2. АНАЛИТИЧЕСКАЯ ЧАСТЬ 15
2.1 СОВРЕМЕННЫЕ БАНКОВСКИЕ ТЕХНОЛОГИИ С ИСПОЛЬЗОВАНИЕМ КОМПЬЮТЕРНОЙ ТЕХНИКИ 15
2.1.1 Особенности АБС, используемых в российских банках 15
2.1.2 Информационное обеспечение автоматизированных банковских систем 18
2.1.3 Техническое оснащение современных АБС 21
2.1.4 Программное обеспечение АБС 23
2.1.5 Сравнительный анализ АБС 25
2.1.6 АРМ в составе АБС 28
2.2 ВАЛЮТНЫЕ ОПЕРАЦИИ, ПРОИЗВОДИМЫЕ КБ 30
2.3 АНАЛИЗ ДЕЯТЕЛЬНОСТИ ОБМЕННОГО ПУНКТА 34
2.4 АВТОМАТИЗИРОВАННАЯ СИСТЕМА «ВАЛЮТНАЯ КАССА» 38
2.4.1 Технология работы обменного пункта 38
2.4.2 Организация информационного обеспечения 39
2.4.3 Используемое программное обеспечение 41
2.4.4 Недостатки автоматизированной системы «Валютная касса» 43
3 РАЗРАБОТКА ПРОГРАММНОГО ОБЕСПЕЧЕНИЯ АРМ «ВАЛЮТНЫЙ КАССИР» В СОСТАВЕ СИСТЕМЫ «ОБМЕННЫЙ ПУНКТ» 44
3.1 ОСНОВНЫЕ ТРЕБОВАНИЯ 44
3.2 ТЕХНОЛОГИИ, ИСПОЛЬЗУЕМЫЕ ПРИ РАЗРАБОТКЕ 45
3.3 ОРГАНИЗАЦИЯ ИНФОРМАЦИОННОЙ БАЗЫ 51
3.4 АППАРАТНОЕ ОБЕСПЕЧЕНИЕ СИСТЕМЫ «ОБМЕННЫЙ ПУНКТ» 52
4 ТЕХНОЛОГИЯ РАБОТЫ СИСТЕМЫ «ОБМЕННЫЙ ПУНКТ» 55
4. 1 АРМ «КАССИР» 55
4.2 АРМ «АДМИНИСТРАТОР» и АРМ «БУХГАЛТЕР» 64
5 ТЕХНИКО- ЭКОНОМИЧЕСКОЕ ОБОСНОВАНИЕ РАБОТЫ 67
6БЕЗОПАСНОСТЬ И ЭКОЛОГИЧНОСТЬ РАБОТЫ 75
6.5 Рассчет количества светильников, необходимых для работы в обменном пункте. 83
ЗАКЛЮЧЕНИЕ 91
СПИСОК ИСПОЛЬЗУЕМОЙ ЛИТЕРАТУРЫ 93
ВВЕДЕНИЕ
Коммерциализация отечественной банковской системы, обострение конкуренции между финансовыми институтами влекут за собой необходимость применения новых информационных технологий.
В настоящее время банки в основном используют автоматизированные банковских систем (АБС), которые дают возможность своевременного доступа к полной и достоверной информации, представленной в удобном для руководства, работников и аналитиков виде.
В начале 90-х годов, в момент наиболее активного спроса на продукцию комплексной автоматизации банков, большинство пользователей довольно слабо предполагали себе, какой на самом деле должна быть банковская система. Именно тогда и появились простые системы, концепция построения которых была жестко ориентирована на «проводку» как основную структурную единицу. С точки зрения сервисных возможностей системы оставляли желать много лучшего, а об их надежности и говорить не приходится, ведь создавались они почти «на коленке», с использованием в качестве СУБД FOXPRO, dBase, Paradox или Btrieve. Естественно, подход к задаче именно с такой точки зрения - универсальные средства реализации, относительная простота задачи (большинство банков требовали от системы только сам минимум), неготовность заказчика к более сложной постановке задачи - и привел к тому, что многие банки взялись за самостоятельную разработку, благо доходность бизнеса позволяла.
К сожалению, значительная отсталость структуры в технологическом плане наряду с высокой скоростью вступления в цивилизованное экономическое общество оказала свое тормозное влияние на развитие ИТ в банковском бизнесе. Даже сегодня, когда практически каждый понимает роль ИТ, а уровень подготовки наших специалистов стал сравним с западным, может без труда найти банки, для которых считается совершенно естественным работоспособность на слабенькой системе, реализованной на FOXPRO, осуществляя при этом вручную количество рутинных учетных операций.
Однако с ростом количества банков, увеличением конкуренции между ними возрос и уровень требований пользователей к программному обеспечению. На смену «проводке» стало постепенно приходить понятие «услуга» или «банковский продукт», а управления автоматизации осознали, что профессиональные СУБД – возможная основа для создания надежной банковской системы. Пользователи бросили взгляд на рынок, а рынок в то время молчал. Точнее, предлагал старые подходы, ненадежные за редким исключением СУБД, и перспективы дальнейшего развития были весьма туманны. И банки, прошедшие когда-то уже этот путь, привычно пошли в атаку «за светлое будущее» на принципиально новой платформе, с новыми концепциями, подходами и т.д. В устах ИТ менеджеров банков зазвучали слова UNIX, «клиент-сервер», «трехзвенная архитектура», и банки с новой силой взялись за реализацию собственных разработок. Получить же требуемый результат удалось немногим. Почему? Сегодня крупное комплексно разработанное программное обеспечение для автоматизации банковской деятельности на основе профессиональной СУБД, имеет в своем штабе десятки аналитиков, проектировщиков, программистов, тестировщиков, полностью занятых только в одном проекте. [1]
Внедрение электронных систем обработки и передачи информации приобретают универсальный и всеобщий характер, охватив все направления банковской деятельности. Современные информационные технологии позволяют координировать деятельность подразделений банков, расширить межбанковские связи, действовать однократно на финансовых рынках ряда стран. Новые возможности автоматизации банковских операций рабочих мест специалистов, информационных технологий банковских услуг позволяют комплексно решать проблемы анализа банковской деятельности, разработки и создания региональных, межрегиональных и международных банковских систем.
Автоматизация информационных и других технологий банка содействует решению стратегических задач. Главными направлениями, по которым автоматизация обслуживания клиентов воздействует на конкурентную позицию банков, являются уменьшение издержек и увеличение качества обслуживания.
Достижения электронной техники и технологии предложили принципиально новый вид услуг – систему автоматизированного управления наличностью денежной массы. Эта система дает операционную информацию о состоянии всех банковских счетов, позволяет регулировать и прогнозировать движение денежных средств, уменьшить трудоемкость работ с наличными деньгами, переходить на безбумажную технологию.
Положительные аспекты безбумажной технологии:
практически мгновенная пересылка данных;
уникальность хранения;
улучшенная защищенность;
резкое уменьшение трудоемкости обработки документов.
Решение аналитических задач банковской деятельности диктуется необходимостью определения финансовых результатов, прогнозирования направления развития, оценкой экономической обоснованности и целесообразности деятельности каждого банка. В отечественной практике автоматизация аналитических расчетов воплощается пока в отдельных программных продуктах и еще не получили широкого распределения.
На отечественном рынке сформировались классы АБС, каждая из которых имеет определенных потребителей от начинающих банков, осуществляющих лишь ограниченный спектр рублевых операций, до ведения банков, вышедших на зарубежный уровень объема и услуг. АБС содержит необходимый потребителю набор функций.
На рынке АБС нет единого магистрального направления их развития, а появление новых классов систем в значительной мере определяется интенсивностью и особенностями развития банковского дела в стране.
Актуально процессы автоматизации банковских технологий стали проявляться в к.80-х-н.90-х гг. Естественным образом это было связано с банковской реформой, когда существующие банки получили большую самостоятельность и наряду с бывшими государственными банками на рынке банковских услуг появились новые коммерческие банки. При этом вычислительные цифры, на которых осуществлялась обработка банковской информации, уже не могли предоставить банкам весь спектр услуг, необходимых для снижения рутиной работы и для анализа и прогнозирования финансового состояния банков.
Компьютерная банковская платформа – программно-техническое оснащение решения банковских задач на базе новейших ИТ, включению в себя конкретную методологию ведения банковского дела на определенном профессиональном уровне. Доля расходов на автоматизацию у наших банков ниже, чем у зарубежных, где она составляет 10-15% всех затрат. Выбор банками тех или иных систем автоматизации связан, как правило, с соотношением цена – надежность – производительность. Проблема усложняется при необходимости поддержать высокоскоростной обмен данными многими филиалами, с клиентами, другими банками. В этой связи банкам приходится планировать не только техническое оснащение, но и всю системную инфраструктуру ИТ.
В инфраструктуре следует выделить 5 составных:
информационное обеспечение (ИО);
техническое оснащение;
программные средства;
системы связи и коммуникации (внутренние и внешние);
системы безопасности, защиты и надежности.
Состав ИО, его организация определяется проще всего составлением задач. Наиболее традиционные задачи, решение любым банком, -операционная (расчетно-кассовая) деятельность. При таком подходе банковская технология строится на программном продукте «Операционный день банка» (ОДБ), а внедряемый комплекс задач позволяет проводить операционный анализ деятельности банка за любой предметный отработок времени. Для обеспечения комплексности автоматизации банковской деятельности требуется ряд важных программных средств и все они должны быть интегрированы настолько, чтобы при проведении банковских операций не было излишних ввода, набора, пересылок данных и т.д., а состояние банка можно было оценить на любой временной момент.
Система «клиент-банк» дает возможность клиенту быстро решать свои задачи общения с банком, минуя операциониста и не выходя из своего офиса. Автоматизация кредитования обеспечивает не только автоматический контроль за проходом платежей, но и, что наиболее возможно, прогноз на любой срок ожидаемого в будущем состояния банка. Эти функции автоматизируются в рамках комплектующихся программ.
«Ведение банковских договоров», на которые накладываются многочисленные аналитические задачи по решению вопроса оптимизированного использования имеющихся в распоряжении информационных банковских средств.
В основе АБС – новые информационные технологии (НИТ), реализуемые совместные технологические модели обработки данных -терминологические процессы, локальные и распределяющие сети, системы машинной графики, электронные почты и т.п.
Качественная эволюция деятельности банков, их все возрастающие требования и финансовые возможности меняют подходы к автоматизации ИТ. Базовые средства используются для обеспечения эксплуатации АБС, для разработки прикладной части программных средств (операционные системы, СУБД и др. программные средства системного назначения).[2]
Отличительной чертой функционирования АБС является необходимость обработки больших объёмов данных в сжатые сроки. При этом основная тяжесть падает на операции ввода, чтения, записи и передачи данных. Поэтому базовые средства должны быть в состоянии поддерживать доступ к большим объёмам данных без потери производительности.
Наличие в спектре базовых средств сетевых функций - непременный атрибут современных АБС (обеспечивается многоуровненность, возможность объединения различных программных платформ (DOC, «NetWare», Windows NT, UNIX и прочие)).
Принимая во внимание то, что основой банковской деятельности являются финансовые юридические документы, ИБС должна позволять без перепрограммирования вносить изменения в технологическую схему банковского документооборота. При этом параметризация должна быть интуитивно понятной, логически связанной с функциональной структурой системы и не предъявлять завышенных требований к уровню квалификации персонала. Эксплуатация и сопровождение ИБС должны быть возможны без участия разработчиков.
1. СОВРЕМЕННАЯ БАНКОВСКАЯ СИСТЕМА
БАНК – это организация, созданная для привлечения денежных средств и размещения их от своего имени на условиях возвратности, платности и срочности.
Основное название банка – посредничество в перемещении денежных средств от кредиторов к заёмщикам и от продавцов к покупателям. Наряду с банками перемещение денежных средств на рынке осуществляют и другие финансовые и кредитно-финансовые учреждения: инвестиционные фонды, страховые компаний, брокерские, дилерские фирмы и т.д. Но банки как субъекты финансового риска имеют два существенных признака, отличающие их от всех других субъектов.
Во-первых, для банков характерен двойной обмен долговыми обязательствами: они размещают свои собственные долговые обязательства (депозиты, вкладные свидетельства, сберегательные сертификаты и пр.), а мобилизованные на этой основе средства размещают в долговые обязательства и ценные бумаги, выпущенные другими. Это отличает банки от финансовых брокеров и дилеров, осуществляющих свою деятельность на финансовом рынке, не выпуская собственных долговых обязательств.
Во-вторых, банки отличает принятие на себя безусловных обязательств с фиксированной суммой долга перед юридическими и физическими лицами, например при помещении средств клиентов на счета и во вклады, при выпуске депозитных сертификатов и т.п. Этим банки отличаются от различных инвестиционных фондов, мобилизующих ресурсы на основе выпуска собственных акций. Фиксированные по сумме долга обязательства несут в себе наибольший риск для посредников (банков), поскольку должны быть оплачены в полной сумме независимо от рыночной конъюнктуры, в то время как инвестиционная компания (фонд) все риски, связанные с изменением стоимости ее активов и пассивов, распределяет среди своих акционеров.
Характерная особенность коммерческих банков, отличающая их от государственных банков и кредитных организаций, заключается в том, что основной целью их деятельности является получение прибыли (в этом состоит их «коммерческий интерес» в системе рыночных отношений).
В Российской Федерации все кредитные организации банковского типа подразделяются на два вида: собственно банки и кредитные учреждения. Под банком понимается коммерческая организация, которая на оснований лицензии ЦБР привлекает на условиях возвратности денежные средства и другие ценности юридических и физических лиц и размещает их от своего имени на условиях возвратности, платности и срочности, а также осуществляет расчетные и другие банковские операции.
Банки могут создаваться на основе любой формы собственности – частной, коллективной, акционерной, смешанной. Не исключается возможность создания банков, основанных исключительно на государственной форме собственности, которые в соответствии с действующим законодательством могут осуществлять свою деятельность на коммерческой основе. Для формирования уставных капиталов российских банков допускается привлечение иностранных инвестиций.
Непосредственно деятельностью коммерческого банка руководит правление. Оно несет ответственность перед общим собранием акционеров и советом банка. Правление состоит из председателя правления, его заместителей и других членов.
Одной из важных функции коммерческого банка является посредничество в кредите, которое они осуществляют путем перераспределения денежных средств, временно высвобождающих в процессе кругооборота фондов предприятии и денежных доходов частных лиц. Особенность посреднической функции коммерческих банков состоит в том, что главным критерием перераспределения ресурсов выступает прибыльность их использования заемщиком. Перераспределение ресурсов осуществляется по горизонтали хозяйственных связей от кредитора к заемщику, при посредстве банков без участия промежуточных звеньев в лице вышестоящих банковских структур, на условиях платности и возвратности. Плата за отданные и полученные взаймы средства формируется под влиянием спроса и предложения заемных средств. В результате достигается свободное перемещение финансовых ресурсов в хозяйстве, соответствующее рыночному типу отношений.
Значение посреднической функции коммерческих банков для успешного развития рыночной экономики состоит в том, что они своей деятельностью уменьшают степень риска и неопределенности в экономической системе. Денежные средства могут перемещаться от кредиторов к заёмщикам и без посредничества банков, однако при этом резко возрастают риски потери денежных средств, отдаваемых в ссуду, и возрастают лишние издержки по их перемещению, поскольку кредиторы и заёмщики не осведомлены о платежеспособности друг друга, а размер и сроки предложения денежных средств не совпадают с размерами и сроками потребности в них. Коммерческие банки привлекают средства, которые могут быть отданы в ссуду, в соответствий с потребностями заёмщиков и на основе широкой диверсификации своих активов снижают совокупные риски владельцев денег, помещенных на банковские счета.
Вторая важнейшая функция коммерческих банков – стимулирование накоплений в хозяйстве. Осуществление структурной перестройки экономики должно опираться на использование главным образом и в первую очередь внутренних накоплений хозяйства. Они, а не иностранные инвестиций должны составлять основную часть средств, необходимых для формирования экономики. Между тем все ее предшествующее развитие не создавало у непосредственных производителей и других субъектов хозяйственной жизни, включая население, достаточных стимулов к сбережению и накоплению ресурсов. Для предприятий пропорции распределения полученных доходов на потребляемую и накапливаемую часть устанавливались директивным планированием. При невысоком уровне доходов населения его склонность к накоплению находилась на низком уровне, а разбалансированность потребительского рынка опустила этот уровень до минимальной отметки.
Важно учесть, что банковская система – это не только банки, но и кредитные учреждения (т.е. все экономические организации, которые выполняют банковские операции), а также специализированные организации, не осуществляющие банковских операций, но обеспечивающих деятельность банков и кредитных учреждений (расчетно-кассовые центры и клиринговые центры, кредитные магазины, фирмы по аудиту банков …).
Ориентация на автоматизацию всей деятельности банков означает постепенный эволюционный переход от более простых программно-аппаратных средств к более сложным с соответствующим наращиванием технического, технологического, кадрового потенциалов с одновременным расширением сфер использования банковского капитала.
Количество используемой техники, в основном, определяется размерами банка, наличием филиалов, сложившимися связями и другими факторами. В последнее время по причине роста объемов работ, набора услуг, числа филиалов, клиентов и связей проявляется тенденция приобретения банками более мощных компьютеров и более развитого программного обеспечения (ПО).
Следует отметить и ускоренное развитие средств межбанковской телекоммуникации.
Большое распространение получило мировое сообщество SWIFT. Число российских банков, являющихся членами SWIFT, в ближайшее время может существенно вырасти. Распространяются различные телекоммуникационные системы типа системы «Клиент банк». Для повышения производительности банковских, финансовых и других структур увеличились поставки операционных «UNIX –систем».
Создание новой технологии помимо общесистемных принципов требует учета особенностей структуры банковских систем и специфики банковской деятельности. Прежде всего, – это значительная сложность организационного взаимодействия, которая вызывает необходимость создания многоуровневых, иерархических систем (головной банк, его филиалы, обменные пункты) со сложными информационными связями прямого и обратного направления. В основу новой информационной технологии закладывается сетевая архитектура, широкое применение ПЭВМ и формирование на их базе взаимосвязанных специализированных АРМ. Создаются АРМы различных уровней управления – руководителей, работников подразделений банка, служащих и других специалистов, занятых преобразованием информации с последующим объединением АРМ различных уровней и назначения в вычислительную сеть. Организационная структура банка представлена на рис. 1.1.

Рис. 1.1 Организационная структура банка
Важным аспектом деятельности современного коммерческого банка являются валютные операции, в частности, операции с наличной валютой. В настоящее время в стране функционирует огромное количество пунктов обмена валют, предложение уже превышает спрос, из-за чего рентабельность операций с наличной валютой снижается.
Одна из задач КБ, связанных с обменными пунктами – это концентрация усилий на решение услуг различного рода и повышение эффективности этих услуг, уменьшение количества бумажных документов, заполняемых в ручную, увеличение клиентуры. Для эффективного решения этих задач необходима автоматизация основных операций, производимых в обменных пунктах валют, т.е. создание АРМ валютного кассира.[3]
Перед проектировщиками системы стояли следующие основные задачи:
существенное повышение производительности труда работников обменных пунктов и других подразделений банка, обрабатывающих информацию по валютным операциям;
улучшение качества обслуживания клиентов, увеличение пропускной способности обменных пунктов;
сокращение численности персонала, занятого малоквалифицированной, рутинной работой;
включение системы «Обменный пункт» в общую автоматизированную систему банка.
Автоматизированная система «Обменный пункт» решает следующие основные задачи:
Проведение операций по покупке, продаже, обмену иностранной валюты.
Установка и изменение курсов валют с требуемой периодичностью.
Ведение общего реестра валют.
Контроль наличного состава валют в кассе.
Оформление необходимой отчетной документации: отчетной справки кассира обменного пункта, подготовка реестра проведенных операций (согласно справки 113-И Центрального Банка РФ).
Система была отлажена, проведена ее апробация.
Отличительной чертой функционирования системы «Обменный пункт» является большой объем операций ввода-вывода, чтения, записи, передачи данных. Это также повышает требование к производительности ОС, поэтому использование Windows2000 и WindowsXP предпочтительнее по сравнению с предыдущими версиями данной операционной системы.
Еще одним преимуществом ОС Windows2000 является дружественный графический интерфейс, что упрощает и ускоряет взаимодействие пользователя с компьютером.
В процессе апробации системы «Обменный пункт» выявилась необходимость выделения из нее в качестве функционально независимой структуры АРМ «Обменный пункт». Из вышеизложенного можно сформулировать поставленную задачу, которая является содержанием данной дипломной работы – разработать полнофункциональную систему обработки информации «Обменный пункт» (далее СИСТЕМУ), между обменными пунктами и коммерческим банком, руководствуясь основными положениями инструкции № 113-И и приложения 4 к данной инструкции
Центрального Банка Российской федерации от 2 июня 2004 года.
Основные функциональные модули системы:
АРМ Кассира.
АРМ Администратора
АРМ Бухгалтера.
2. АНАЛИТИЧЕСКАЯ ЧАСТЬ
2.1 СОВРЕМЕННЫЕ БАНКОВСКИЕ ТЕХНОЛОГИИ С ИСПОЛЬЗОВАНИЕМ КОМПЬЮТЕРНОЙ ТЕХНИКИ
2.1.1 Особенности АБС, используемых в российских банках
Автоматизация банковских технологий в нашей стране прошла несколько этапов своего развития.
Первоначально это были достаточно простые программные продукты, которые автоматизировали отдельные аспекты банковской деятельности на базе традиционных СУБД.
Процесс автоматизации банковских технологий перешел на новый этап в конце 80-х начале 90-х годов. Это напрямую связано с банковской реформой 1989 года, когда на рынке банковских услуг появились коммерческие банки (КБ).
С развитием финансового и фондового рынков сфера деятельности КБ расширялась, возрос и объем перерабатываемой информации.
В новых условиях стал неизбежным переход к комплексной автоматизации банковской деятельности.
В силу различия банков по размерам, структуре, используемой методологии, т.е. всех тех параметров, которые, в первую очередь, характеризуют банк как объект приложения информационных технологий, расширился круг используемых ими АБС.
На рынке программных средств банковских технологий появились организации поставщики, такие как, «Программ банк», «Инверсия», «Асофт», «Rstyle», «Diasoft» и другие, которые начали активно удовлетворять имеющийся спрос.
Выбор банками тех или иных систем автоматизации связан, как правило, с соотношением цена – надежность – производительность.
Многим банкам, имеющим разнородный компьютерный парк, широкую сеть филиалов и отделений, приходится решать проблему не только собственной сетевой интеграции, но переходить на планирование всей системной инфраструктуры информационной технологии.
В инфраструктуре ИТ следует выделить пять составляющих:
Информационное обеспечение.
Техническое оснащение.
Программные средства.
Системы связи и коммуникации (внутренние и внешние).
Системы безопасности, защиты и надежности.
Состав информационного обеспечения, его организация определяются составом поставленных перед банком задач. К традиционным для любого банка задачам относится операционная (расчетно-кассовая) деятельность. Автоматизация этого участка работы может решить многие проблемы большинства малых и средних банков на сегодняшний день. При таком подходе банковская технология строится на программном продукте «Операционный день банка» (ОДБ). Он включает в себя такие программы, как «Ведение банковских договоров», «Платежные поручения», «Касса», «Ведение неторговых операций», «Ведение переводных операций» и другие.
Для обеспечения комплексности автоматизации банковской деятельности требуется ряд важных программных средств, позволяющих оценить состояние банка на любой момент времени, вести скоростной обмен информацией со своими филиалами и отделениями, а также с другими банками, осуществлять разноску сумм по корреспондентским счетам, их обработку и другие функции. Сюда можно отнести так называемую систему «Клиент- банк», дающую возможность клиенту банка осуществлять платежи и проводить другие операции, минуя операциониста и не выходя из своего офиса или дома.[4]
Важным традиционным направлением банковской деятельности является кредитование, приносящее, как правило, до 75% дохода банка. Автоматизация этой сферы деятельности позволяет не только вести автоматизированный контроль за прохождением платежей, но и, что наиболее важно, прогнозировать состояние банка как с точки зрения получения денег, так и по предстоящем выплатам по привлеченным средствам.[5]
Кроме традиционных направлений в комплексную систему организации деятельности органично должно входить решение таких задач, как автоматизация работы с ценными бумагами, дилинг, биржевые операции, организация межбанковского обмена электронными копиями документов, аналитическая оценка деятельности банка и его клиентов и многие другие.
На рисунке 2.1 представлена схема учета операций в АБС.

Рис 2.1
Решение комплексных задач автоматизации возможно лишь с привлечением современных программно аппаратных средств. Поэтому сейчас наметилась тенденция приобретения банками мощных компьютеров и развитого ПО. Наряду с этим, банки активно разрабатывают собственное ПО. Расширяется использование банками сетевых технологий.
2.1.2 Информационное обеспечение автоматизированных банковских систем
Проектирование и функционирование АБС основывается на системотехнических принципах, отражающих важнейшие положения методов общей теории систем, системного проектирования, теории информации и других наук, позволяющих обеспечить необходимую надежность эксплуатации, совместимость и взаимодействие информационных систем различных экономических объектов, экономить труд, время, денежные средства на проектирование и внедрение АБС в практику.
Информационное обеспечение (ИО) АБС представляет собой информационную модель банка. Различают внемашинное и внутримашинное ИО:
внемашинное – это вся совокупность информации в банке, включая системы показателей, методы классификации и кодирования элементов информации, документов, документооборота информационных потоков;
внутримашинное – это представление данных на машинных носителях в виде разнообразных по содержанию, по назначению и специальным образом организованных массивов (файлов), БД и их информационных связей.
Современные системы банковских связей складываются из показателей видов банковских услуг и банковской деятельности, которые отражают расчетно-кассовый, кредитный, депозитный, бухгалтерский, нормативный, законодательный, фондовый, инвестиционный и другие аспекты функционирования банка.
С помощью аналитических и сводных показателей анализируются структура активов и пассивов, доходов и расходов, денежных потоков по активным и пассивным операциям, ликвидность и финансовая устойчивость банка и т.п. Показатели банковской деятельности характеризуют соотношения депозитов, кредитов, собственных и привлеченных средств, долю межбанковских операций в общем объеме ресурсов и вложений, определяют удельный вес и значимость тех или иных операций, что позволяет выявлять возможность повышения прибыльности и конкурентоспособности банка.
Значительную долю внемашинного ИО составляет документация. При разработке внемашинного ИО к документам, как наиболее распространенным носителям исходной и результативной информации, предъявляется ряд требований по их форме, содержанию, порядку заполнения. Единство требований создает унифицированную систему документации. Унифицированные типовые документы в банковской системы повышают эффективность автоматизации. К таким документам относятся платежные поручения, чеки, кассовые ордера, банковские выписки и другие. Унифицированные формы документов вырабатываются для всей территории РФ, утверждаются Министерством финансов РФ и ЦБ.
Современные АБС предоставляют получения информации в различных формах: в виде печатных документов, экранных форм, на машинных носителях; она может быть представлена в текстовом, табличном и графическом виде. ПЭВМ располагают набором готовых форм первичной и результативной информации или удобными средствами их формирования и компоновки. Существует прикладной пакет программных средств общего назначения для работы с документами табличного типа или представления информации в табличной форме. АБС разрабатываются с использованием таких программных продуктов, которые имеют разнообразные версии и могут носить встроенный характер.
Внутримашинное ИО формирует информационную среду для удовлетворения разнообразных профессиональных потребностей банковской системы.
Оно включает все виды специально организованной на машинных носителях информации для восприятия, передачи, обработки техническими средствами. Поэтому информация представляется в виде файлов, БД, банков данных (БнД)
Современные банковские технологии работают только с БД. Существуют различные инструментальные программные средства как для проектирования, так и для управления и поддержания БД – это, прежде всего, СУБД. В зависимости от выполняемых функций их спектр может включать как простые, так и сложные разработки.
К внутримашинному ИО банковских систем предъявляется ряд требований. Рассмотрим наиболее важные из них
Система должна предоставлять возможность экспорта (импорта) данных в текстовом и DBF – форматах, что позволяет обмениваться информацией со специальными программами, электронными таблицами и т.д., а экспортируемый из системы документ может быть послан по электронной почте.
Внутримашинное ИО банковских систем должно реализовываться в режиме реального масштаба времени, при котором изменение в данных. произведенные одним пользователем, сразу должны становиться доступными остальным пользователям системы. Следует отметить, что действительный режим реального времени обеспечивают только системы, использующие сетевую СУБД, основанную на архитектуре сервера БД («Clarion», «Oracle» и т.д.), а при использовании СУБД, основанной на модели «файл- сервер» (Clipper, dBase и т.д.) режим реального времени эмитируется.
В настоящее время довольно распространенной СУБД является «Btrieve Tecors Manager» фирмы NOVELL. Программный продукт «Btrieve» является частью ОС Net Ware и позволяет эффективно и надежно использовать ресурсы банковской системы. Среди набора возможностей «Btrieve» отметим основные:
реализация модели взаимодействия клиент- сервер, обеспечивающей высокую производительность при многопользовательском доступе к данным;
интерфейс с различными языками программирования (C, Pascal, Assembler и другие);
управление файлами размером до 4 Гбайт;
обработка транзакций, позволяющая выполнять логически связанные изменения в различных файлах;
системное журналирование всех изменений в файлах;
мониторинг использования системных ресурсов.
Альтернативный подход состоит в использовании в качестве основы для построения банковских систем распределенной переносимой реляционной СУБД «Oracle». В ней обеспечиваются надежные методы хранения и обработки данных, защита от сбоев и несанкционированного доступа, эффективная работа в многопользовательской среде и во всех популярных сетях, высокая производительность. Прикладные системы, созданные на базе СУБД «Oracle»,одинаково эффективно функционируют на всех типах ЭВМ: персональных, мини- и больших ЭВМ и лишены недостатков, присущих многим другим СУБД . Ввиду полной переносимости прикладных систем сохраняются все вложения в их разработку. Не требуется персонала, а закупка нового оборудования не приводит к полному отказу от старого, ибо последнее может использоваться параллельно с новым. Недостатком СУБД «Oracle» является достаточно высокая стоимость, поэтому система доступна, как правило, крупным и средним банкам.
2.1.3 Техническое оснащение современных АБС
Современные банковские системы имеют состав аппаратных средств, в которой входят:
средства вычислительной техники (ВТ);
оборудование локальных вычислительных сетей (ЛВС);
средства телекоммуникации и связи;
оборудование, автоматизирующее различные банковские услуги: автоматы кассиры и т.д.
средства, автоматизирующие работу с денежной наличностью (для полсчета и подтверждения подлинности купюр и другие).
Важнейшими факторами, влияющими на функциональные возможности и эффективную работу банковских систем, являются состав технических средств, их архитектура и набор базового (системного) ПО, на основе которого строится прикладная часть системы.
Использование средств ВТ, в основном, ориентировано на персональные компьютеры, в частности, на IBM совместимые. Широко применяются локальные сети с центральным сервером. Создание информационных систем для крупных банков строится на основе более мощной центральной мини – ЭВМ и относительно дешевых терминалов или ПЭВМ. В качестве центральной ЭВМ могут использоваться, например, многопроцессорные системы, а также системы на RISC – процессорах. Создание распределенных систем на основе локальных сетей с высокопроизводительными ЭВМ, выполняющими роль серверов и ПЭВМ в качестве рабочих станций – основное современное направление технической базы банковских систем.
Автоматизация банковских операций при работе с наличностью предполагает использование детекторов валют и ценных бумаг, счетчиков купюр и монет, упаковщиков банкнот, машины для уничтожения бумаг и документов. Это оборудование при больших объемах операций значительно сокращает трудоемкость работы, экономит время кассиров, операционистов. Защита от фальшивой наличности при значительных оборотах в обменных пунктах и многочисленных филиалах банка обеспечивает достоверность денежных средств и их сохранность
С целью повышения производительности и надежности автономных банковских технологий компьютеры объединяются в сети с помощью определенных дополнительных технических и программных средств. В практике банковской деятельности широко распространены ЛВС в пределах одного здания, либо с удаленностью объектов до 1км друг от друга.
Для подключения устройств к ЛВС достаточно иметь один канал, соединяющий компоненты сети, кроме того, требуются сетевые адаптеры, которые обеспечивают физическое согласование различных устройств.
Наиболее распространенные режимы обслуживания пользователей в сети организуются как файл- сервер и клиент- сервер. Обе модели, имея общую схему обслуживания пользователей, различаются сложностью, объемами работ, разнообразием функций, программно технической оснащенностью, а так же производительностью. Модель клиент – сервер имеет больше ресурсных возможностей, дает ответы на запросы, тогда как первая – передает файлы по сети.
2.1.4 Программное обеспечение АБС
Отличительной чертой функционирования АБС является необходимость обработки больших объемов данных в сжатые сроки. При этом основная тяжесть падает на операции ввода, чтения, записи, передачи данных. Это предъявляет весьма жесткие требования к производительности ОС, СУБД и средств передачи данных. Кроме того, значительные объемы информации должны быть доступны в оперативном режиме для обеспечения возможностей анализа, прогнозирования, контроля и прочего. Поэтому базовые средства должны быть в состоянии поддерживать доступ к большим (и постоянно возрастающим) объемам данных без потери производительности.
Базовые средства используются для обеспечения эксплуатации АБС, для разработки прикладной части программных средств. Базовыми являются ОС, СУБД и другие программные средства системного назначения. В их окружение, под их действием функционируют прикладные программы.
Наличие в спектре базовых средств сетевых функций является непременным атрибутом современных АБС. Сетевые функции придают системе свойства многоуровневости и многозвенности, а также обеспечивают возможность объединения различных программных платформ (MS DOS, NetWare, Windows NT, Unix и другие) и, как следствие, возможность гибкого расширения и наращивания системы – дополнения ее новыми рабочими системами, новыми серверами различных классов.
Основным свойством АБС, с точки зрения прикладных потребительских свойств, является достаточная широта функционального набора.
Перечень функций, реализуемых банковской системой, можно разделить на две части:
Обязательные.
Дополнительные.
К первым следует отнести те направления деятельности, которые, как правило, имеют место в любом КБ. Выбор вторых зависит от спеацилизации банка.
Прикладные характеристики АБС, кроме функциональных свойств, должны отвечать также требованиям интегрированности, конфигурируем ости, открытости и настраиваем ости системы.
Конфигурируемость банковской системы означает возможность приобретения различных конфигураций системы (минимальной с последующим расширением путей введения дополнительных модулей). При этом важно учитывать такие характеристики системы, как набор модулей и реализуемых ими функций, степень автономности модулей, наличия межмодульного взаимодействия и формы его реализации (почта между модулями, пересылка управляющих сообщений и другое), возможные конфигурации системы, ее минимальный состав, независимо функционирующие части, варианты расширения.
Интегрированная АБС, объединяющая все банковские процессы, повышает уровень управляемости банка. Такая система адекватно отражает все функциональные и информационные связи, существующие в банке, обеспечивает доступ к данным любого уровня, тем самым предоставляя возможность контролировать работу банка с необходимой степенью детализации.
Открытость системы предполагает в ней наличие средств для развития и модификации. Современная методология и инструментальные программные средства дают такую возможность. Они получили название CASE средств, позволяют автоматизировать создание и сопровождение ПО. Настраиваемость системы необходима для адаптации к технологии конкретного банка. Необходимость настройки и обычно возникает при установке ЛВС в банке, но может быть и следствием технологических изменений в операциях банка. Тогда настраиваемость непосредственно граничит с открытостью. Настраиваемость предполагает возможность процедурной настройки системы: регламентацию прав пользователей, конфигурирование рабочих мест, определение набора процедур при открытии и закрытии операционного дня и прочее.
2.1.5 Сравнительный анализ АБС
Сравнительная оценка банковских систем из-за их разнородности является сложным процессом. Она включает оценку архитектуры систем, базовых программных средств (от MS DOS до Unix), функциональных возможностей.
История развития отечественных банковских систем показывает, что в функциональном плане в целом, они соответствуют развитию банковского дела в стране. Большинство эксплуатируемых в настоящее время систем являются как DOS комплексами так и Windows. Несмотря на недостатки такого рода систем они функционируют в большинстве банков.
Таблица 2.1Сравнительный анализ выборочных параметров
|
Продукт Характеристика |
АРМ «ВАЛЮТНЫЙ КАССИР» |
АРМ «ВАЛЮТНАЯ КАССА» |
АРМ АБС «БИСКВИТ» |
АРМ «ОБМЕННЫЙ ПУНКТ» |
|
Технические требования (минимальные) |
||||
|
Процессор, МГц |
Pentium 166 |
Pentium-133 |
Pentium - 400 |
Celeron-300 |
|
ОЗУ, MB |
32 |
16 |
128 |
32-64 |
|
Место на жестком диске, mB |
10 |
5 |
140 |
5 |
|
Гибкость |
||||
|
Открытость кода |
полностью |
полностью |
частично |
нет |
|
Язык программирования |
Visual FoxPro |
Cliepper |
PL/SQL |
C++ |
|
Операционная система |
DOS |
DOS |
Win/Unix |
Windows 98,2000,XP |
|
Требуются компоненты |
-- |
Локальный BTRIEVE |
Клиент ORACLE |
Ms OFFICE 98,2000,XP |
|
Мощность |
||||
|
СУБД |
FOX PRO |
BTRIEVE |
ORACLE |
dBASE |
|
Архитектура |
Файл-сервер |
Файл-сервер |
Клиент-сервер |
Файл-сервер |
|
Количество одновременно работающих пользователей |
1 |
1 |
1 |
1 |
|
Функциональность |
||||
|
Простота использования |
сложное |
сложное |
среднее |
легкое |
|
Интеграция с внешними системами |
частично |
да |
да |
частично |
|
Документация и справочная информация |
«достаточная» |
«достаточная» |
«недостаточная» |
«достаточная» |
Раскроем существо этих недостатков.
Прежде всего недостаточная производительность, невозможность поддержания больших объемов данных, хотя качество системы может быть улучшено путем замены сервера сети на более мощный
Другим существенным недостатком является невозможность обеспечения безопасности данных на должном уровне. Эта проблема в ряде случаев может быть устранена организационно-техническими методами: установкой источников бесперебойного питания, тщательным соблюдением регламента системных работ, персональным контролем использования вычислительных средств.
Как правило, недостатки DOS комплексов проявляются на этапе перехода банка в класс выше среднего. DOS системы покрывают сегодняшние потребности многих малых и средних банков, являясь приемлемым компромиссом малой стоимости и ограниченных возможностей. Эти системы отражают средний уровень развития банковской практики в стране.
В качестве ступени, следующей за DOS – комплексами, можно рассматривать системы, работающие под ОС Windows. Наибольшую эффективность имеют системы построенные в архитектуре «клиент сервер», в рамках «Novell Net Ware».
Под сервером при этом понимается логическая процедура, которая обеспечивает обслуживание поступающих к нему запросов. Клиентами сервера являются процессоры ПЭВМ, посылающие серверу запросы на тот или иной вид обслуживания. Задачей клиента является установление связи с сервером, формирование запроса конкретного вида на обслуживание, получение результатов и подтверждения процесса обслуживания.
Связь между клиентом и сервером в конкретной банковской системе может быть реализована различными способами: с помощью локальной или глобальной или вычислительной сети, путем применения поименованных каналов, совместно используемой «памяти» системы, установлением связи между задачами, посредством стандартных протоколов обмена и т.д. Примером технологии с архитектурой «клиент – сервер» являются сетевые базы данных с реализацией стандартного языка запросов SQL.
«Клиент – сервер» включает в себя два типа процессоров: клиентские, исполняемые под управлением DOS (или другой ОС), на рабочей станции, и серверный, в качестве которого может выступать «Btrieve» Record Manager на сетевом сервере. Клиент, процессоры на рабочих станциях, вырабатывают запросы к базе данных, которые поступают в сервер ’Net Ware’ и обрабатываются в программе «Btrieve». При этом рабочие станции только формируют запрос и получают ответ, а все процессы обработки информации в базе данных осуществляются на сервере в программе «Btrieve».
2.1.6 АРМ в составе АБС
На современном этапе развития АБС все большее распространение получает рассредоточенная (распределенная) обработка информации. Этому способствует бурное развитие компьютерной техники, снижение ее стоимости, простота в обслуживание и эксплуатации.
Структурно такие АБС реализуются как некоторая сеть (вычислительная система), объединяющая посредством каналов передачи данных ПЭВМ, терминалы, другие периферийные устройства.
Создание информационных систем для крупных банков строится на основе более мощной центральной мини ЭВМ и относительно дешевых терминалов. На базе сетевых ПЭВМ формируются система взаимосвязанных специализированных АРМ.
Создаются АРМы различных уровней управления – управляющих, начальников управлений, руководителей подразделений, других работников, занятых преобразованием информации.
Учитывая конкретное целевое назначение АРМ, основным принципом, закладываемым в их разработку, являются АРМы различных уровней и назначений объединяются в вычислительные банковские сети (ВС).
На рисунке 2.2 представлена приблизительная схема АБС.

Рис 2.2
ВС требуют интеграции информационных потоков, и в частности, организации информации в виде совокупности БД. Существуют различные инструментальные средства для поддержания и управления БД – это прежде всего различные системы управления БД (СУБД). Структура БД в составе сети АРМ должна допускать простое расчленение ее на подбазы, размещаемых на отдельных АРМ и обеспечить при этом простоту доступа к любой подбазе с учетом существующей системы санкционированного доступа.
Использование АРМ в рамках АБС предполагает создание такой структуры, которая обеспечивает функционирование подсистем в АБС, обеспечение связей между ними, интерфейсов АРМ с пользователями и техническими средствами, взаимодействие программных и информационных средств, используемых в АБС и АРМ.
Важнейшими факторами, влияющими на функциональные возможности АРМ в составе АБС являются состав технических средств, их архитектура и набор базового (системного) ПО на основе которого строится прикладная часть системы.
Широкое распространение получили АБС на основе локальной сети ПЭВМ с центральным ПЭВМ – сервером.
Создание информационных систем для крупных банков строится на основе более мощной центральной мини ЭВМ и относительно дешевых терминалов или ПЭВМ в качестве АРМ различного уровня.
Создание распределенных систем на основе локальных сетей с высокопроизводительным ЭВМ, выполняющими роль серверов и ПЭВМ в качестве АРМов (рабочих станций – основное современное направление развития банковских систем.
Однако, следует сказать, что на первом этапе внедрения автоматизированной системы возможно использование АРМ автономно (а также, если пункты валют удалены более чем на 1 км, в этом случае связь сервер – клиент осуществляется с использованием модемной сети).
2.2 ВАЛЮТНЫЕ ОПЕРАЦИИ, ПРОИЗВОДИМЫЕ КБ
Неуклонный рост курса основных твердых валют делает иностранную валюту выгодным средством хранения денежных сбережений физических лиц и удобным инструментом ценовой политики фирм. Увеличение объема экспортно импортных операций, появление на российском рынке иностранных и совместных предприятий, реализующих товары и услуги за иностранную валюту, а также целый ряд других факторов обусловили необходимость для российских КБ внедрить активную работу по валютному обслуживанию клиентов – юридических и физических лиц.
Операции с иностранной валютой представляют собой один из наиболее динамичных секторов в деятельности КБ, поэтому учет валютных операций требует особого внимания. Контроль и регулирование валютного рынка является одним и направлений деятельности ЦБ РФ, о чем свидетельствует большое количество инструкций, форм отчетности, обязательных для предоставления КБ в ЦБ России.
При надлежащей постановке работы с иностранной валютой в КБ данный вид услуг приносит банку значительную прибыль.
Учет операций с иностранной валютой ведется на счетах пятого раздела баланса «Иностранная валюта и расчеты по иностранным операциям». Документы и ценности по иностранным операциям учитываются в разделе пять небалансовых счетов. Учет операций ведется в двойной оценке: в иностранной валюте и в рублях по курсу ЦБ России на отдельных лицевых счетах, сгруппированных по виду валюты, банкам, странам.
Операции КБ с иностранной валютой могут быть подразделены на три группы:
1. Операции, осуществляемые по инициативе банков- корреспондентов (внешние операции), к ним относятся: операции, отражающие изменения состояния корреспондентских счетов банка; операции, связанные с поступлением средств (в том числе валютной выручки) на счетах клиентов банка через корреспондентские счета в других банках.
Внешние операции характеризуются наличием документа, присылаемого из банка корреспондента. Каждой внешней операции также обычно соответствует одна бухгалтерская проводка. Некоторые внешние операции требуют формирования и посылки (в адрес банка корреспондента или в адрес клиента) ответного документа или извещения.
2. Операции, осуществляемые по инициативе клиента (клиентские операции). К ним относятся большое количество операций, инициируемых клиентами, наиболее распространенными из них являются:
открытие и закрытия валютного счета клиента;
перевод валюты в другое финансовое учреждение (банк);
перевод валюты клиенту того же банка;
выдача иностранной валюты клиенту;
прием наличной валюты от клиента;
покупка валюты на бирже по поручению клиента (конвертация рублей в иностранную валюту);
покупка валюты клиентом за счет открытой валютной позиции (конвертация рублей в иностранную валюту);
продажа валюты на бирже по поручению клиента (конвертация иностранной валюты в рубли);
продажа валюты клиентом за счет открытой валютной позиции (конвертация иностранной валюты в рубли);
конвертация валюты на бирже по поручению клиента (одной иностранной валюты в другую);
конвертация валюты клиентом за счет открытой валютной позиции (одной иностранной валюты в другую);
операции с аккредитивами и дорожными чеками;
Клиентские операции характеризуются наличием платежного или другого документа, предоставляемым клиентом в банк, а также более сложной процедурой отражения таких операций в бухгалтерских проводках. Обычно каждая клиентская операция порождает не одну а несколько бухгалтерских проводок.
3. Операции, осуществляемые по инициативе банка (внутри банковские операции). К ним относятся следующие операции:
операции, связанные с получением и выдачей межбанковских кредитов;
продажа и покупка банком на бирже валюты;
безусловная конвертация фиксированной части валютной выручки клиента по истечении срока перевода клиентом этих денег;
начисление и удержание процентов по расчетным, ссудным и депозитным счетам клиентов в иностранной валюте;
открытие и закрытие внутри банковских (внутренних) лицевых счетов для учета операций в иностранной валюте (счета конверсии, комиссии, доходов и расходов банка и т.д.);
внутри банковский перевод валюты (с одного внутреннего счета на другой);
переоценка остатков на валютных счетах.
Внутри банковские операции оформляются мемориальными ордерами. Каждой такой операции обычно соответствует одна бухгалтерская проводка.
Операции по покупке/продаже иностранной валюты физическим лицам в пунктах обмена валют выделены в отдельную группу.
В настоящее время эти операции являются одним из источников привлечения наличной валюты и получения прибыли КБ.
При осуществлении каждой операции по покупке/продажи работник обменного пункта должен фиксировать в журнале, является ли физическое лицо – покупатель или продавец валюты резидентом России. Эта информация необходима для формирования отчетности банка по операциям с иностранной валютой, предоставляемой КБ в ЦБ России.
КБ могут покупать наличную иностранную валюту по курсу ниже или выше, чем курс ЦБ России. В последнем случае банк несет убытки за счет курсовой разницы. Однако при дефиците в банке наличной иностранной валюты покупка даже по такому курсу может оказаться более выгодной для банка по сравнению с покупкой наличной валютой на бирже или у других банков.
Обменные пункты имеют право покупать и продавать находящиеся в обращение денежные знаки только тех видов иностранных валют, курс рубля к котором официально котируется Банком России.
Обменные пункты не имеют права совершать операции только по покупке или только по продаже иностранной валюты. Указанные виды валютно- обменных операций должны совершаться одновременно.
За выполнение операций по покупке/продаже иностранной валюты с физических лиц банки взимают комиссионное вознаграждение согласно Тарифам.
2.3 АНАЛИЗ ДЕЯТЕЛЬНОСТИ ОБМЕННОГО ПУНКТА
Ключевым работником обменного пункта является кассир. Рассмотрим деятельность обменного пункта через трудовой процесс валютного кассира в течение рабочего дня.
Пред началом рабочего дня кассир должен подготовить свое место, проверить сигнализацию и внести поступившие изменения в имеющиеся у него нормативные документы, если это необходимо, а также заполнить заявку на получение аванса для совершения операций в обменном пункте. Наличные денежные средства, рубли и валюта доставляются инкассатором данного банка к началу рабочего дня и выдаются под материальную ответственность кассиру обменного пункта. Принимаемые ценности должны быть пересчитаны. Если какие банкноты вызывают сомнение в их подлинности или платежеспособности, то они в сумму взноса не засчитываются.
Также кассиром обменного пункта получаются реестры на купленную или проданную валюту, справка об остатках наличных денежных средств на конец рабочего дня. На каждом заполняемом документе должна быть представлена дата, фамилия и подпись кассира обменного пункта. Акт передается инкассатору для оправки в банк.
Операция обслуживания клиента (купля/продажа) валюты проводится в течение смены, с частотой, определяемой количеством обращающихся в обменный пункт клиентов.
В обменном пункте в течение смены производятся следующие операции:
заполнение заявки на получение аванса для совершения операций;
получение наличных денежных средств, реестров и справки об остатках;
заполнение акта о приеме наличных денежных средств;
обслуживание клиента;
заполнение реестров – наличной иностранной валюты, купленной и проданной за наличные рубли;
заполнение справки об остатках наличной иностранной валюты, платежных документов в иностранной валюте, и наличных рублей;
подготовка денежных средств к инкассации и последующая их отправка, а также сдача бланков строгой отчетности и другой документации на конец дня.
Операция обслуживания клиента состоит из:
выяснения вида операции (покупка или продажа валюты), необходимой суммы валюты и др.;
расчет сумм валюты и рублей по курсу (в случае покупки иностранной валюты расчет также 0.5% от общей суммы);
проверка имеющегося в пункте количества валюты и рублей, их достаточности для проведения операции (если средств хватает выполнение операции продолжается, в противном случае выполняется подкрепление);
получение средств от клиента;
подсчет получаемых купюр (в случае получения рублей – подсчет купюр старого и нового образца)
заполнение реестра продажи или покупки валюты в зависимости от вида операции;
распечатывание справки по форме 113-И , по требованию клиента.
В таблице 2.2 приведены данные о распределении времени при ручном оформлении операций.
Таблица 2.2 Распределение времени при ручном оформление операций
|
№ |
Название операций |
Время на обработку соответствующих сумм долларов США |
||||
|
|
|
50 |
100 |
200 |
1000 |
8000 |
|
1 |
Выяснение вида операции и необходимой клиенту суммы |
5 |
5 |
5 |
10 |
10 |
|
2 |
Расчет суммы валюты и рублей (включая расчет 0.5% от суммы при продаже валюты) |
7 |
7 |
7 |
7 |
9 |
|
3 |
Проверка имеющегося в пункте количества валюты и рублей, и их достаточности для проведения операции |
0 |
0 |
0 |
20 |
40 |
|
4 |
Получение средств от клиента |
5 |
7 |
10 |
20 |
35 |
|
5 |
Подсчет получаемых купюр |
15 |
20 |
25 |
300 |
600 |
|
6 |
Подсчет продаваемых купюр |
5 |
5 |
5 |
15 |
20 |
|
7 |
Заполнение реестра покупки и продажи валюты в зависимости от вида операций |
8 |
8 |
8 |
8 |
8 |
|
8 |
Выписывание
справки форма |
70 |
70 |
70 |
85 |
85 |
|
9 |
Выдача продаваемых купюр и справки форма № 0406007 клиенту |
10 |
10 |
10 |
25 |
25 |
|
10 |
Итого (сек.) |
125 |
128 |
140 |
485 |
837 |
|
11 |
Итого (мин.) |
2.1 |
2.2 |
2.3 |
8 |
13.9 |
Из таблицы видно, что с увеличением суммы возрастает время на выполнение операции. Длительность операции возрастает в основном за счет увеличения времени на проверку и подсчет денежных средств, получаемых от клиента, на выписывание справки строгой отчетности и заполнение реестра, подсчет наличных денежных средств, получаемых от клиента.
После завершения операционного дня валютный кассир подсчитывает суммы прихода и расхода по каждой валюте, сверяя с наличием денежных средств на данный момент в кассе (если при сводке кассы кассир обнаруживает расхождение между фактическим наличием ценностей и данными в отчетных документах, то он предоставляет записку заведующему кассой), и затем передает денежные средства (рубли и валюту)работнику банка, инкассатору, который доставляет их в банк. Вместе с денежными средствами также валютный кассир передает заполненные реестры покупки/продажи валюты, справку об остатках наличной валюты и рублей, а также сопроводительные документы на отправляемые и получаемые ценности, доверенности инкассаторов, контрольные листы кассы пересчета.
На основе приведенного анализа следует сказать, создание АРМ валютного кассира могло бы значительно упростить труд кассира, поскольку не затрачивается время на заполнение реестров покупки/продажи валют, справки строгой отчетности и других документов.
Если проанализировать деятельность обменного пункта за год то, станет ясно ,что объем дохода снижается под воздействием двух факторов:
снижение выручки; при чем эта переменная имеет сезонный характер, так летом происходит существенное увеличение выручки, в зимний период – снижение. Однако разность между сезонными колебаниями выручки не превышает 30%;
введение новых штатных единиц (бухгалтер, уборщица, охранник и т.д.)
Установка АРМ валютного кассира в обменном пункте позволила бы существенно увеличить эффективность работы за счет повышения пропускной способности.
2.4 АВТОМАТИЗИРОВАННАЯ СИСТЕМА «ВАЛЮТНАЯ КАССА»
2.4.1 Технология работы обменного пункта
Общая технология работы обменного пункта была описана ранее, однако в связи с переходом на автоматизированную систему «ОБМЕННЫЙ ПУНКТ», рабочий процесс дополнился некоторыми дополнительными операциями следующего содержания.
В отделе внешнеэкономической деятельности готовятся исходные данные на каждый рабочий день, они включают в себя курсы ЦБ на текущий день для каждой валюты, курсы покупки/продажи, курсы конверсии установленные внутри банка, также определяются кассир, для каждого обменного пункта фиксируется выданный аванс и номера выданных бланков строгой отчетности. После этого формируется посылка с данными по конкретному обменному пункту, которая пересылается в виде дискеты, либо по модемной связи.
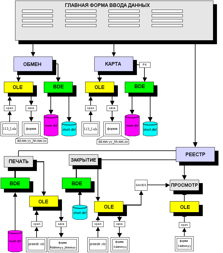
На рисунке 2.3 изображена схема информационного обмена.

Рис 2.3
Операционный день банка начинается с получения кассиром вышеперечисленной информации. Проведя необходимую подготовку рабочего места, кассир приступает к обслуживанию клиентов. В процессе работы кассир выбирает тип операции, заполняет соответствующие поля бланка. Результаты каждой проведенной операции заносятся в БД, и в конце рабочего дня могут быть распечатаны. Курсы покупки/продажи валют при необходимости могут быть изменены, при этом фиксируется время начала действия курса
По итогам рабочего дня, как уже указывалось, кассир распечатывает реестры купли/продажи валют за день, а также другие итоговые финансовые документы.
2.4.2 Организация информационного обеспечения
ИО системы «Валютная касса», представляет собой информационную модель обменного пункта. Различают внемашинное и внутримашинное обеспечение.
Внемашинное обеспечение – это вся совокупность информации в обменном пункте, основную часть которой составляют документы. Различают первичные документы (входные) и отчетные (выходные) документы. К первым относятся такие документы, как распоряжение на установку курсов покупки / продажи валют в обменном пункте, справки на получение аванса денежных средств и документации строгой отчетности для совершения операций и др. К выходным документам относятся реестры покупки/продажи валюты, справка об остатках на конец рабочего дня, справки строгой отчетности и др.
Внутримашинное ИО – это представление данных на машинных носителях в виде специальным образом организованных массивов (файлов), БД и их информационных связей. Внутримашинное ИО системы «Валютная касса» создает информационную среду обменного пункта, направленную на выполнение сотрудниками обменного пункта своих профессиональных обязанностей. По содержанию внутримашинное обеспечение должно отражать реальную работу пунктов и руководящего ими отдела внешней экономической деятельности, т.е. конкретную область банковской деятельности. Эта область характеризуется набором объектов, их свойств и взаимосвязей (клиент, наличная валюта, справка строгой отчетности, реестры покупки/продажи валюты и т.д.) Для каждого объекта выделяется набор его характеристик, свойств. Например, для клиента обменного пункта – это фамилия, имя, отчество, паспортные данные, резидент или нерезидент и т.п. Вся вводимая и перерабатываемая информация организуется в виде совокупности таблиц БД. Внутримашинное ИО системы ’Валютная касса’ работает в режиме реального времени, т.е. все изменения, произведенные отделом внешнеэкономической деятельности филиала, сразу должны быть доведены до всех обменных пунктов.
Информационные потоки внешнемашинного ИО – это направленное регулярное движение документов от источников их формирования к ее получателям. В обменном пункте это два взаимопротивоположных потока: первичных документов из банка в обменные пункты и отчетных документов из обменных пунктов в банк. Выявление достоверных характеристик информационных потоков необходимо для обоснованного выбора вычислительных ресурсов и средств передачи данных.
2.4.3 Используемое программное обеспечение
Программное обеспечение (ПО) системы «Валютная касса» написано на языке FoxPro 2.6 for DOS и состоит из двух блоков:
Блок подготовки данных для каждого обменного пункта.
Блок работы обменного пункта.
Программа подготовки данных устанавливается на сетевом диске или на локальном диске компьютера старшего менеджера отдела внешнеэкономической деятельности филиала. Здесь же размещается БД системы
Блок работы обменного пункта устанавливается на локальном диске компьютера валютного кассира. Программа может быть установлена на персональном компьютере любой конфигурации и требует для запуска наличие библиотеки (1 файл 1.4 Мб).
Блок подготовки данных или настройка требуют определенной работы напрямую с БД (описание конфигурации, список кассиров, список допустимых валют).
В процессе конфигурирования необходимо в файле conf.dbf коррекция поля описания обменного пункта в БД: Bank – название филиала; Оkpo – ОКПО филиала; Name pod – наименование подразделения внешнеэкономической деятельности.
В файл mask_val необходимо занести список валют, по которым работают обменные пункты (включая допустимые варианты конверсии). Затем должна быть сделана копия базы mask_val из блока подготовки данных в spaval. dbf. В базу spi_kass заносятся список валютных кассиров, а в базу podr.dbf заносятся данные об имеющихся обменных пунктах филиала. При этом поле kod_pod для каждого обменного пункта должно быть трех символьным и начинаться со значения аналогичного поля из базы conf.dbf. Кроме того, необходимы пустые базы zag_day, zag_val, zag_spr.
Размещение баз: базы zag и mask_val – директории Zag (от директории запуска), все остальные базы – в директории DBF. Кроме того, требуется доступность программы anj.exe для формирования посылки.
Последовательность работы программы подготовки данных:
Установить текущий день.
Установить режим (Утро/Вечер).
Ввести курсы валют. Для допустимости валютных операций контролируется наличие всех валют.
Выбрать один из обменных пунктов.
Выбрать кассира из списка.
Ввести сумму выданного аванса по каждой валюте.
Ввести номера выданных справок (за один ввод фиксируется не более 100 справок, возможно несколько вводов).
Сформировать посылку.
Повторить пункты 4 8 для всех имеющихся обменных пунктов.
При необходимости фиксации дополнительного аванса или выдачи справок в течение дня выполняются пункты 4, 6,7 (в случае необходимости 8).
Формирующий файл посылки имеет имя: <код обменного пункта>, <режим>, <месяц>, <день>.arj. Где режим: Y – утро, V – вечер, А – дополнительный аванс.
Последовательность действий программы работы обменного пункта:
Разархивация и перезапись файла посылки;
Загрузка в директорию, описанную в conf;
Выполнение пункта ’Подготовка данных’. При этом контролируются код обменного пункта, совпадение даты с текущей, совпадение филиала, кассира, суммы аванса и количества выданных справок. Для полной загрузки текущие данные переписываются в архив, базы обнуляются. Для дополнительного аванса происходит коррекция текущих баз. После успешной загрузки обменный пункт готов к работе;
Кассир в процессе работы выбирает операции, заполняет соответствующие поля бланка формы 0406007 и выдает его на печать. При этом накапливаются данные по завершенным операциям в базе oper.
Кассир при порче справки может отменить ее как бракованную. При этом данные об операции удаляются, исправляются остатки валют.
По окончанию рабочего дня (фактически в любой момент) кассир имеет возможность распечатать отчетные формы из имеющегося списка.
2.4.4 Недостатки автоматизированной системы «Валютная касса»
Система «Валютная касса» автоматизирует достаточно трудоемкие операции банковского учета по операциям в обменном пункте.
Однако, системе присущи следующие недостатки:
Недостаточная производительность, невозможность поддержания больших объемов данных (причиной этому служит использование ОС MS DOS);
Система не поддерживает функцию разбиения полученной денежной массы в рублях на деноминированную и неденоминированную;
Не отслеживается готовность принтера;
Настройка программы требует определенной работы на прямую с базами данных (описание конфигурации, список кассиров, список допустимых валют);
Не поддерживаются некоторые редко встречающиеся типы операций с иностранной валютой (размен, обналичивание дорожных чеков. прием таможенных платежей, покупка/продажа дорожных чеков)
Сложность формирования шаблонов печати отчетных документов.
Невозможность модификации программы.
Отсутствие возможности масштабирования шрифтов.
Морально устаревший программный продукт.
3 РАЗРАБОТКА ПРОГРАММНОГО ОБЕСПЕЧЕНИЯ АРМ «ВАЛЮТНЫЙ КАССИР» В СОСТАВЕ СИСТЕМЫ «ОБМЕННЫЙ ПУНКТ»
3.1 ОСНОВНЫЕ ТРЕБОВАНИЯ
Исходя из специфики операций, к разрабатываемой системе должны быть предъявлены следующие требования:
Функциональные возможности АРМ должны позволять выполнение в автоматизированном режиме основных операций, производимых валютным кассиром.
Базовое (системное) программное обеспечение должно позволять работу в реальном времени, и допускать проведения в больших количествах операций ввода/вывода, чтения, записи, вывод на печать.
Базовые программные средства должны обеспечивать перенос пакета прикладных программ на новые аппаратные платформы, без каких либо в них изменений.
Прикладное программное обеспечение, кроме требуемого функционального диапазона, должно позволять настройку системы на текущий операционный день в соответствие с существующей технологией работы обменного пункта.
Управление АРМ должно быть простым и наглядным, а работа с использованием АРМ должно снижать количество допускаемых валютным кассиром ошибок.
Аппаратная реализация системы должна быть достаточно простой и умеренной по стоимости. Базовая конфигурация должна состоять из:
рабочей станции Pentium II и выше;
оперативной памяти 128 Мб;
лазерного принтера типа HP 1010;
блока бесперебойного питания.
Реализация вышеперечисленных требований позволит создать простую и эффективную автоматизированную систему, которая существенно повысит производительность труда валютных кассиров, увеличит пропускную способность обменного пункта, улучшит качество обслуживания клиентов.
3.2 ТЕХНОЛОГИИ, ИСПОЛЬЗУЕМЫЕ ПРИ РАЗРАБОТКЕ
Разработанное математическое обеспечение системы «ОБМЕННЫЙ ПУНКТ» ориентирована на работу под ОС Windows 2000, разработанная компанией Microsoft. Данная версия Windows является одной из самых популярных программных продуктов последних лет. Тем самым ОС обеспечивает совместимость с уже имеющимся программным обеспечением, разработанным как в среде Windows ,так и среде MS DOS.
В работе проектируемой системы «ОБМЕННЫЙ ПУНКТ» значительное место занимают операции ввода/вывода, чтения, записи, передачи данных. Производительность персонального компьютера при выполнение этих операций существенно увеличивается при использование ОС Windows2000 за счет использования дружественного интерфейса этой системы.
С утилитарной точки зрения, среда Windows обеспечивает повышение скорости обработки информации, имеет расширенные возможности для аналитических работ и обеспечивает высококачественное оформление документов и отчетов, что немаловажно.
Таким образом, использование в качестве базового (системного) обеспечения ОС Windows2000 упрощает существенно разработку прикладных программ, допускает возможность гибкого расширения программных средств, увеличивает производительность и расширяет функциональные возможности АРМ.
При проектирование программного обеспечения системы «ОБМЕННЫЙ ПУНКТ» основным принципом было максимальное использование ранее разработанных программных средств и БД.
Как показала практика последних лет, для этой цели оптимально подходит разработанная фирмой Borland программная среда C++Builder .
C++Builder – это современный программный продукт, позволяющий создавать широкий спектр приложений для среды Microsoft Windows2000. Он объединяет в себе высокопроизводительный компилятор с языка C++, являющийся объектно ориентированным расширением структурного языка третьего поколения C++, средств наглядного (визуального) создания программ и масштабируемую технологию управления БД. Основное назначение C++Builder – служить средством для быстрого создания широкого класса Windows приложений, включая приложения, отвечающие технологии распределенной обработки данных, называемой технологией клиент сервер. [6]
Для разработки Windows приложений C++Builder имеет следующие средства:
Высокопроизводительный компилятор, имеющийся в составе C++Builder компилятор с языка C++, являющийся одним из самых производительным в мире, позволяющий компилировать приложения со скоростью до 120000 строк в минуту. Среда C++Builder включает в себя встроенный компилятор. При необходимости можно воспользоваться и пакетным компилятором BCC.EXE.
Объектно ориентированная модель компонентов. Основным назначением применения в C++Builder модели компонентов является обеспечение возможности многократного использования компонентов и создания новых. Для создания C++Builder использовались те же компоненты, что входят в состав поставки. Тем не менее, внесенные в объектную модель изменения, в первую очередь, были вызваны необходимостью поддержки технологии визуального программирования. При этом язык остался совместимым с языком C++, поддерживаемым компилятором Borland C++.
Быстрая среда разработки (RAD).
Среда C++Builder содержит полный набор визуальных средств для быстрой разработки приложений, поддерживающих как создание пользовательских интерфейсов, так и обработку корпоративных данных (с использованием соответствующих средств). Использование библиотеки визуальных компонентов (VCL) и визуальных объектов для работы с данными позволяет создавать приложения с минимальными затратами на непосредственное кодирование. При этом компоненты, включенные в состав C++Builder, максимально инкапсулируют вызовы функций Windows API, тем самым облегчая процесс создания программ. [7]
Расширяемость. C++Builder является системой с открытой архитектурой, что позволяет дополнять ее новыми средствами и переносить на различные платформы.
Средства для построения БД. C++Builder поддерживает практически все форматы существующих реляционных таблиц. Объекты БД в C++Builder основаны на SQL и включают в себя полную мощь Borland DataBase Engine. В состав C++Builder также включен Borland SQL Link, поэтому доступ к СУБД Oracle, Sybase, Informix и InterBase происходят с высокой эффективностью. Разработчик в среде C++Builder, проектирующий информационную систему для локальной машины может использовать для хранения информации файлы формата .dbf (как в dBase и Clipper) или .db (Paradox). Если же он будет использовать локальный InterBase for Windows (это максимальный SQL сервер, входящий в поставку), то его приложения безо всяких изменений будет работать и в составе большой системы с архитектурой «клиент сервер».
Итак, C++Builder – это продукт, позволяющий создавать широкий спектр приложений для Windows. Среда C++Builder включает в себя полный набор визуальных средств для быстрой разработки приложений, поддерживающих как создание пользовательских интерфейсов, так и таблиц базы данных. Библиотека классов, входящих в C++Builder, содержит около 140 классов, инкапсулирующих различные группы функций Windows API. C++Builder является системой с открытой архитектурой, что позволяет дополнять ее новыми средствами, и переносить на различные платформы [7].
Программное обеспечение системы «ОБМЕННЫЙ ПУНКТ» состоит из:
Общего (системного) обеспечения, включающего ОС Windows2000.
Функционального (прикладного) обеспечения, включающего набор программных модулей,. обеспечивающих автоматизированное выполнение основных операций, производимых валютным кассиром в процессе работы.
Интегрированной среды программирования C++Builder, обеспечивающей с помощью своих средств интерфейс между пользовательскими программами и ОС, с одной стороны, и работу с БД, с другой.
Среда программирования C++Builder позволяет формировать программу, использую стандартные объекты с установкой их свойств или записывая соответствующий текст. При этом, сама C++Builder предоставляет разработчику заготовки соответствующих фрагментов программы. Полученные результаты сразу отображаются на экране монитора.
Важной задачей при разработке программного обеспечения является создание и поддержка в среде C++Builder БД, которая является информационной основой для работы автоматизированной системы в целом. Специфика работы обменного пункта состоит в том, что надо при настройке системы на текущий день, а зачастую и в течение рабочего дня, регулярно обновлять входные данные. Поэтому простота доступа к таблицам БД и широкие возможности их редактирования являются непременным условием при разработке программного обеспечения.
C++Builder содержит ряд компонентов, имеющих отношение к БД. Страница Data Access палитры Components содержит компоненты, необходимые для взаимодействия с БД. В страницах Data Controls представлены визуальные компоненты, используемые для построения и редактирования данных в форме. Их называют компонентами обработки данных.
Для доступа к БД в C++Builder необходим источник данных, описанный компонентом Data Source. Однако, этот компонент не указывает данные на прямую, он ссылается либо на таблицу, либо на результат запроса, либо на хранимую процедуру. Соответственно в форме необходимо иметь компоненты Table, Query или StoredProc.[6]
Если в форме размещен компонент Table или Query, то для связи с ним можно использовать свойство DataSet компонента DataSource. Для данного свойства Object Inspector перечисляет доступные наборы данных текущей формы или других форм. Наиболее простой способ доступа к данным в C++Builder заключается в использование компонента Table. Объект Table просто ссылается на таблицу БД. При этом необходимо указать имя БД в его свойстве Database Name. Можно ввести само имя, псевдоним или путь к каталогу с файлами таблицы Object Inspector перечисляет допустимые имена, которые зависят от псевдонимов, установленных в DBF. Необходимо также имя файла, содержащего таблицу, в составе Table Name. Object Inspector перечисляет таблицы текущей БД (или каталога).
Работа с набором данных (таблица или запрос) может выполняться при разных состояниях, определяемых свойством State, которое может принимать несколько различных значений:
dsBrowse обеспечивает обычный просмотр, используемый для поиска данных и предварительного просмотра записей;
dsEdit используется для режима редактирования. Вход в это состояние происходит при вызове метода Еdit или свойства AvtoEdit компонента DataSource;
dsInsert применяется, если в набор данных нужно добавить новую запись. Это происходит при вызове метода Insert, перемещение к последней строке компонента DB Navigator;
dsInactive является состоянием закрытого набора данных;
SetKey указывает на поиск в наборе данных. Это состояние имеет место между вызовом метода SetKey;
dsCals Fieds является состоянием набора данных во времени вычисления поля (вызов обработки события On Cals Fields).
В большинстве случаев переходы между этими состояниями выполняются автоматически, однако следует иметь ввиду, что существует много событий, относящихся к переходам между состояниями.
Отображение данных в среде C++Builder осуществляется с помощью компонентов, которые похожи на обычные управляющие элементы Windows, но знают, как обращаться с данными. Все эти компоненты находятся на странице Data Controls палитры Delphi Components:
DBGrid представляют собой сетку, способную отразить таблицу как одно целое. Он обеспечивает прокрутку и навигацию, а также редактирование содержимого сетки.
DB Navigator представляет собой набор кнопок, и используется для навигации и выполнения действий над БД.
DBLabel используется для отображения содержимого поля, которое нельзя модифицировать.
DBEdit позволяет редактировать поле (изменять текущие значения).
DBMemo используется для просмотра и модификации большого текстового поля, которое будет сохранено в памяти, или на BLOB (Binak Legre Object – большой двойной объект).
DBImage используется для показа картинки, хранимой в поле BLOB.
DBListBox и DBComboBox используется для выбора единственного значения из указанного множества.
DBCheckBox используется для показа и переключения параметра, соответствующего выполнению некоторой функции.
DBCtrlGrid представляет собой сетку для нескольких записей и может владеть набором других компонентов обработки данных. Такие компоненты дублируются для каждой записи набора данных.
Все указанные компоненты связываются с источником данных с помощью соответствующего свойства Data Source. Многие из них ссылаются на определенное поле данных источника с помощью свойства DataFiled. Допустимые значения этого свойства представляются в виде выпадающего комбинированного списка. Другие свойства компонентов страницы DataControls подобны свойствам соответствующих стандартных управляющих элементов.
Языком программирования в среде C++Builder является С++.
Структура программы, использующая объектное программирование, существенно отличается от традиционной структуры программ с жестким, заранее заданным алгоритмом. Здесь программа выглядит как совокупность, в некотором смысле, самостоятельных, обособленных блоков, выполняющих те или иные операции, а связь между ними определяется результатами предыдущих этапов и взаимодействием программы через внешние устройства с пользователем. После выполнения очередного блока программа приостанавливается и дожидается сообщения от оператора, которое через ОС Windows 2000 передаётся программе.
Структурно программа формируется из модулей, выполняющих отдельные операции, входящие в состав функционального набора АРМ.
3.3 ОРГАНИЗАЦИЯ ИНФОРМАЦИОННОЙ БАЗЫ
Информационное обеспечение системы «ОБМЕННЫЙ ПУНКТ» предусматривает организацию его информационной базы, регламентирует информационные связи и предопределяет состав и содержание всей системы информационного отображения.
Применительно к системы «ОБМЕННЫЙ ПУНКТ», входящего в состав автоматизированной банковской системы, первоочередной задачей при его разработке является организация внутримашинной информационной базы (ВИБ), которая представляет собой совокупность специальным образом организованных на машинных носителях массивов (файлов), баз данных и их информационных связей.
Спецификой деятельности обменного пункта является жесткая регламентация его деятельности инструкциями о порядке организации работы обменного пункта на территории РФ совершения учета валюто- обменных операций уполномоченными банками. Этими инструкциями устанавливается перечень и форма входных и выходных документов.
Входными документами при проведение валюто обменных операций являются:
распоряжение на установку курсов покупки / продажи валют в обменном пункте;
справки на получение аванса денежных средств и документации по процедурам совершения операций и др.
Состав выходных документов следующий:
Реестры покупки/продажи валюты.
Справка об остатках на конец рабочего дня.
Инструкцией разрешаются некоторые изменения формы и содержания документов.
Имея уже установленное представление входной и выходной информации, главной задачей при разработке внутримашинной информационной базы является создание структуры БД, обеспечивающей:
простоту и удобство работы;
соответствующие условия доступа к базам с учетом санкционированного доступа к данным;
достаточную производительность для работы в режиме реального времени.
3.4 АППАРАТНОЕ ОБЕСПЕЧЕНИЕ СИСТЕМЫ «ОБМЕННЫЙ ПУНКТ»
Современные автоматизированные банковские системы имеют состав аппаратных средств, в которую входят:
средства вычислительной техники;
средства телекоммуникации и связи;
оборудование ЛВС;
оборудование, автоматизирующее различные банковские услуги: автоматы – кассиры, терминалы торговой системы, пластиковые карты;
средства, автоматизирующие работу с денежной наличностью.
Возможности создаваемых в рамках АБС автоматизированных рабочих мест различного уровня в значительной степени зависят от состава технических средств, их архитектуры и функциональных характеристик. Поэтому на стадии проектирования АРМ формируются требования к определенным параметрам технических средств хранения, обработки и выдачи информации, набору функциональных устройств, интерфейсам и т.д.
К особенностям АРМ «Кассир», которые должны учитываться при его техническом оснащении, относятся следующие факторы:
работа в реальном времени;
ежедневная настройка системы по ряду параметров;
работа с документами строгой отчетности, в том числе распечатка в соответствующих местах нужных данных;
работа с наличными денежными средствами;
сравнительно небольшой объем обрабатываемой информации.
На основе вышеизложенного можно предложить следующий состав аппаратных средств:
IBM совместимый персональный компьютер на базе микропроцессора Pentium с тактовой частотой 400 630 Мгц;
объем оперативной памяти 128 МБ;
накопитель на жестком магнитном диске, емкостью не менее 10.0 Гб;
лазерный принтер;
блок бесперебойного питания;
устройства приема / передачи данных на сервер на основе модема;
детектор валют;
счетчик купюр.
4 ТЕХНОЛОГИЯ РАБОТЫ СИСТЕМЫ «ОБМЕННЫЙ ПУНКТ»
В состав автоматизированной системы «ОБМЕННЫЙ ПУНКТ» входит 3 АРМа:
АРМ «КАССИР».
АРМ «БУХГАЛТЕР».
АРМ «АДМИНИСТРАТОР».
Каждый АРМ выполняет строго определенные функции на каждом этапе построения отчетных результирующих документов.
4. 1 АРМ «КАССИР»
Обработка данных
АРМ Кассир представляет собой программный модуль с простым и понятным интерфейсом пользователя, который посредством взаимодействия с дополнительными модулями подготавливает и формирует данные для занесения в базу данных и вывода на печатающее устройство.
Вид главного окна программы представлен на рисунке 4.1

Рис. 4.1.
АРМ Кассир представляет собой программный модуль с простым и понятным интерфейсом пользователя, который посредством взаимодействия с дополнительными модулями подготавливает и формирует данные для занесения в базу данных и вывода на печатающее устройство.
Каждое поле на форме предназначено для занесения данных при совершении кассовой операции по обслуживанию клиента.
Перемещения по полям формы можно осуществлять тремя различными способами:
1. Нажатием клавиши TAB.
2. Нажатием клавиши ENTER.
3. При помощи мыши.
В поля РЕЗИДЕНТ, ДОКУМЕНТ, КОД ВАЛЮТЫ и КОД ВИДА ОПЕРАЦИИ встроены выпадающие списки, в которых данные можно выбирать при помощи мыши, либо стрелками на клавиатуре (в момент нахождения поля в фокусе).
При выборе кода валюты в поле КОД ВАЛЮТЫ в соседнем поле ВАЛЮТА появляется автоматически название выбранной валюты (рис 4.2).

Рис 4.2
Для указания сумм полученных от клиента или выданных на руки физическому лицу в поле СУММА ЦИФРАМИ необходимо ввести целое число ( int ) и нажать ENTER.
После этого к введенному целому числу добавится точка и два нуля , а введенное число автоматически преобразуется в тип float.
Одновременно с этим в поле СУММА ПРОПИСЬЮ появится указанная сумма, записанная прописью, но заглавными буквами с добавлением в конце точки и двух нулей (см рис 4.3).

Рис. 4.3
После заполнения всех полей согласно требований ЦентроБанка РФ необходимо нажать кнопку «ОБМЕН ВАЛЮТЫ», если была произведена операция покупки или продажи валюты или кнопку «ПЛАТЕЖНАЯ КАРТА», если проводилась выдача денежных средств по платежной карте («Золотая Корона», «MasterCard» и т.д.).
После нажатия одной из выбранных кнопок появляется окно с перечнем введенных данных и предложением выполнить печать справки клиенту (если это необходимо) (см рис 4.4).
.
Рис. 4.4
После выполнения процедуры печати, окно можно закрыть.
При закрытии данного окна, в поле НОМЕР ОПЕРАЦИИ главной формы, счетчик операций увеличится на единицу.
В поле ДАТА указывается текущая системная дата в формате дд.мм.гггг. автоматически.
В поле ВРЕМЯ указывается текущее системное время последней операции в формате чч.мм.сс. автоматически.
В момент нажатия кнопки «ОБМЕН ВАЛЮТЫ» или «ПЛАТЕЖНАЯ КАРТА» главный модуль программы производит запись данных в соответствующие поля таблиц (reestr.dbf, short.dbf ) . Для работы с базами данных используется Borland Database Engine (BDE), установленный предварительно в операционную систему WINDOWS. После успешной записи данных в файлы базы данных производится формирование отчетных документов. В данном случае используется файл шаблона 113_I.xls , который вызывается через OLE модуль на открытие функцией OleOpen() . После того, как данный файл-шаблон был успешно открыт, в него производится запись данных из полей ввода главной формы в фоновом режиме, т.е. без отображения вида структуры файла на экране монитора.
Получив код успешного завершения записи от OLE модуля, файл-шаблон 113_I.xls сохраняется в папке C:\113\SPR с использованием уникальной идентификации в виде имя ( день, месяц, год_часы, минуты, секунды).расширение(xls), пример (200804_163744.xls), таким образом формируется архив выданных справок клиентам.
Структурная схема информационного взаимодействия представлена на рис 4.5

Рис. 4.5
Печать реестра
После нажатия кнопки РЕЕСТР на главной форме появляется дочернее окно с дополнительными функциями обслуживания реестра кассовых операций (см рис 4.6).

Рис. 4.6
В поле ЧИСЛО автоматически отображается текущая системная дата (сегодняшнее число).
Для просмотра реестра операций за указанную дату и время, необходимо в поле ЧИСЛО указать дату просмотра, а в поле ВРЕМЯ время в часах, с какого момента необходимо распечатать данные, после чего нажимается кнопка ПЕЧАТЬ РЕЕСТРА.
Если указать число «19.07.2004», время «09» , то на печатающее устройство выведутся все операции произведенные за это число с 09.00 до 24.00 часов.
Соответственно, при указании данных ввода «15.07.2004» и «12» распечатаются операции с 12.00 до 24.00 за 15.07.2004 г.
При условиях «Смена курса валют», «Конец суток» или «Окончание рабочей смены» согласно инструкции № 113-И, необходимо закрывать реестр.
Для этого в поле НОМЕР РЕЕСТРА необходимо указать порядковый номер реестра для печати и нажать кнопку ЗАКРЫТЬ РЕЕСТР.
Должно соблюдаться непременное условие – в поле КАССИР главной формы должна быть указана фамилия кассового работника обменного пункта.
После того, как произошло закрытие реестра и документ был выведен на печать, база реестра (short.dbf) обнуляется (все записи удаляются) и открывается новый реестр.
Если по каким-либо причинам данные в распечатанном реестре не являются достоверными, то можно нажать кнопку ПРОСМОТР РЕЕСТРА , где в стандартной форме Microsoft Excel предоставляется возможность редактирования закрытого реестра и вывода его на печать в исправленном виде.
В момент нажатия кнопки «ПЕЧАТЬ РЕЕСТРА» главный модуль программы производит выборку данных из таблицы reestr.dbf , согласно условиям обозначенным в полях выборки ЧИСЛО и ВРЕМЯ , эти параметры являются критериями выборки из таблицы.
Для работы с таблицами используется Borland Database Engine (BDE), установленный предварительно в операционную систему WINDOWS. После успешной выборки данных из файла базы данных производится формирование отчетных документов. В данном случае используется файл шаблона preestr.xls , который вызывается через OLE модуль на открытие. После того, как данный файл-шаблон был успешно открыт, в него производится запись данных выбранных из таблицы, в фоновом режиме , т.е. без отображения вида структуры файла на экране монитора.
Получив код успешного завершения записи от OLE модуля, файл-шаблон preestr.xls сохраняется в папке C:\113\RXLS с использованием уникальной идентификации в виде – R_имя ( день, месяц, год_часы, минуты, секунды).расширение(xls), пример (R_200804_163744.xls), таким образом формируется архив сформированных реестров.
В момент нажатия кнопки «ЗАКРЫТИЕ РЕЕСТРА» главный модуль программы производит выборку данных из таблицы short.dbf , согласно условиям обозначенным в полях выборки ЧИСЛО, этот параметр является критерием выборки из таблицы.
После успешной выборки данных из файла базы данных производится формирование отчетных документов. В данном случае используется файл шаблона preestr.xls , который вызывается через OLE модуль на открытие. После того, как данный файл-шаблон был успешно открыт, в него производится запись данных выбранных из таблицы.
Получив код успешного завершения записи от OLE модуля, файл-шаблон preestr.xls сохраняется в папке C:\113\SXLS и C:\FTP_XLS с использованием уникальной идентификации в виде – S_имя ( день, месяц, год_часы, минуты, секунды).расширение(xls), пример (S_200804_163744.xls), таким образом формируется архив сформированных реестров по номерам. После сохранения обозначенного файла происходит полное обнуление таблицы short.dbf , т.е. очищаются все записи в полях.
Связь с банком
После окончания рабочей смены и закрытия кассового реестра или кассовых реестров (если в течении рабочего дня такие операции выполнялись), кассиру необходимо выполнить связь с банком и передать сформированные данные на FTP сервер.
На стороне клиента, каковым является компьютер кассира , запускается стандартный командный .bat файл , который использует встроенную утилиту ftp сервиса Ms WINDOWS . Перед запуском командного файла необходимо выполнить Dial Up дозвон для FTP сервера (рис 4.7).

Рис. 4.7
После того, как будет выполнена начальная инициализация входа в систему по имени и паролю, сервером будет предложено ввести снова login и password для входя на FTP сервер, в папку пользователя по умолчанию , в которую данному пользователю разрешен доступ .
Каждый пользователь инициализируется по номеру обменного, например:
обменному пункту номер 1 разрешен доступ в папку C:\OP_01;
обменному пункту номер 2 разрешен доступ в папку C:\OP_02 и т.д.
После установления связи с удаленным FTP сервером запускается командный файл, который выполняет команду upload , т.е. загрузку на сервер выбранного файла или выбранную группу файлов.
В данном случае пересылаются все файлы с расширением .xls , находящиеся в папке C:\FTP_XLS. После подтверждения об успешной пересылке файла или файлов , связь с удаленным серверов разрывается , а имеющиеся файлы в папке C:\FTP_XLS удаляются.
Схема организации ftp сервиса отображена на рисунке 4.8.

Рис 4.8
4.2 АРМ «АДМИНИСТРАТОР» и АРМ «БУХГАЛТЕР»
АРМ «АДМИНИСТРАТОР» представляет собой автоматический программный модуль, функционирующий в виде сервиса на стороне сервера обработки информации.
Основное назначение модуля dograf.exe обработка полученных файлов с удаленных обменных пунктов и формирование единой базы данных проведенных операций на сервере в банке. Функционально работа сервиса делится на два этапа:
1. Из папки пользователя FTP сервера с:\OP_N, файл с расширением .xls обрабатывается , данные из файла переносятся в базу main_op.dbf, после чего сам файл .xls удаляется. Если по како-то причине данные в исходном файле не удовлетворяют условиям обработки, то формируется уведомление об ошибке и добавляется запись в log – файл.
2. Из таблицы main_op.dbf производится циклическая выборка данных по каждому обменному пункту и формируется средствами Ms Excell файлы с расширением .htm, в которых и распределяется вся информация об операциях произведенных кассиром обменного пункта.
Сервис dograf.exe запускает модуль обработки информации с интервалом в 30 минут, данного интервала вполне достаточно для эффективной работы всей системы (см рис 4.9.).
АРМ «БУХГАЛТЕР» представляет собой HTML файл с выставленными ссылками на сформированные страницы сервисом dograf.exe.
Задача бухгалтера сводится до минимума – выбрать необходимую страницу и просмотреть итоговую информацию по требуемому обменному пункту, при необходимости данные могут быть распечатаны средствами встроенного браузера Internet Explorer или аналогичного.

Рис. 4.9
5 ТЕХНИКО- ЭКОНОМИЧЕСКОЕ ОБОСНОВАНИЕ РАБОТЫ
5.1. Маркетинговые исследования
Основой для технико-экономического обоснования является техническое задание главного бухгалтера коммерческого банка (… ) базирующееся на инструкции 113-И ЦБ России. В данном случае заказчиком всей системы в целом и потребителем является коммерческий банк, следовательно поиск аналогов программного обеспечения не производится, ввиду его уникальности.
Однако внедрение мероприятий по совершенствованию учета в обменном пункте на основе его автоматизации связано со значительными материальными затратами на разработку и функционирование системы. Поэтому важнейшей задачей является анализ экономической эффективности внедряемой системы. Ее своевременное решение дает возможность сравнивать различные варианты автоматизации и установить оптимальный вариант, оценить его влияние на изменение показателей деятельности организации.
Эффективность внедрения автоматизированной системы обуславливается действием ряда факторов организационного, информационного и экономического характера.
Организационный эффект проявляется в освобождение работников от рутинных операций по систематизации и группировке учетных данных, многочисленных расчетов и записей в реестры и другую документацию, сверки показателей, увеличив тем самым время для проведения анализа и оценки эффективности принимаемых управленческих решений.
Информационный фактор эффективности выражается в повышение уровня информированности персонала.
Экономический фактор проявляется в том, что учетная информация, имеющая целью полное и своевременное отражение и состояние объекта и причин, влияющих на его развитие, в конечном счете направлена на улучшение использование производственных ресурсов.
Опыт эксплуатации комплексов задач показал, что в процессе автоматизации учётно вычислительных работ достигается снижение трудоемкости отдельных операций, рост производительности и улучшений условий труда отдельных работников, повышение оперативности достоверности, включая подготовку отчетности при постоянно растущем объеме первичной документации без увеличения численности персонала и т.д.
Итак, экономическая эффективность складывается из двух основных компонентов:
Совершенствование производственной, хозяйственной и финансовой деятельности обменного пункта;
Сокращение затрат на проведение вычислительных операций.
Базой для оценки экономической эффективности автоматизированной системы может служить время, затрачиваемое на одного клиента в обменном пункте.
5.2 Определение ожидаемого экономического эффекта
Годовой экономический эффект определяется как разность между годовой экономией (или годовым приростом) и нормативной прибылью.
Э = П – К * Ен , где:
Э – годовой экономический эффект (руб.);
П – годовая экономия (или годовой прирост) (руб.);
К – единовременные затраты (руб.);
Ен – нормативный коэффициент эффективности капитальных вложений (Ен представляет собой минимальную норму эффективности капитальных вложений, ниже которой они не целесообразны. Значение Ен принимается равным 0.15).
Произведение К * Ен следует рассматривать как нормативную прибыль, которая должна быть получена от внедрения системы.
Коэффициент эффективности капитальных затрат – представляет собой отношение годовой экономии (годового прироста прибыли) к капитальным затратам на разработку и внедрение автоматизированной системы.
Ер = П / К, где
Ер – коэффициент эффективности капитальных затрат.
Срок окупаемости затрат на внедрение модернизируемого проекта машинной обработки информации представляет собой отношение капитальных затрат на разработку и внедрение автоматизированной системы к годовой экономии (годовому приросту прибыли).
Т = К / П, где
Т – срок окупаемости капитальных затрат на внедрение автоматизированной системы (мес.).
Расчет вышеперечисленных обобщающих показателей предполагает предварительное вычисление частных показателей, характеризующих создаваемую автоматизированную систему.
1. Единовременные затраты (К, руб.)
Таблица 5.1 Единовременные затраты
|
№ п/п |
Перечень затрат |
Количество (шт.) |
Стоимость (руб.) |
|
1 |
Источник бесперебойного питания (мощность 600 Вт) |
1 |
1500 |
|
2 |
Рабочая станция (Pentium 4) |
1 |
8500 |
|
3 |
Принтер HP 1010 |
1 |
4600 |
|
4 |
Монитор |
1 |
5000 |
|
5 |
Модем Courier 56 k |
1 |
3000 |
|
|
Итого |
|
22600 |
Замечание: предполагается, что доставка и монтаж оборудования производится бесплатно.
2. Эксплутационные расходы (в расчете на обслуживание 1 клиента в обменном пункте).
Приведем пример расчета заработной платы кассира на обслуживание одного клиента.
Рабочее дневное время кассира составляет 7 часов или 420 минут. Предполагается, что пропускная способность обменного пункта при ручном оформлении документов – 70 человек в день, при машинной – 150 человек в день. Из этого следует, что время, затрачиваемое кассиром на обслуживание одного клиента при ручном оформлении – 6 минут (420/70), при машинном оформлении – 2.8 минуты (420/150).
Заработная плата кассира в месяц при ручном оформлении – 4500 руб./месяц, при машинном – 6600 руб./месяц. Следовательно, в день заработная плата кассира соответственно равна 204.54 руб. и 300 руб., и, в минуту 0.44 и 0.71 руб.
Умножив заработную плату кассира в минуту на время обслуживания одного клиента, получим заработную плату кассира за одного клиента. При ручном оформлении она составляет – 2.64 руб./клиент, при машинном – 1.99 руб./клиент.
Расчет остальных показателей производится подобным образом.
Таблица 5.2 Эксплутационные затраты
|
№ п/п |
Статьи затрат |
Из расчета |
Ручная обработка (руб.) |
Машинная обработка (руб.) |
|
1 |
Заработная плата |
4500 руб./мес. |
2.64 |
1.99 |
|
3 |
Отчисления на социальные нужды |
35,6% от ФОТ |
0.94 |
0.71 |
|
5 |
Накладные расходы |
40% от ФОТ |
1.06 |
0.80 |
|
6 |
Итого |
|
4.64 |
3.54 |
В качестве примера опишем технологию расчета заработной платы кассира обменного пункта в расчете на обслуживание 1 клиента при ручном и при машинном оформлении документов.
После этого можно приступить к расчету основных показателей.
1. Прирост прибыли в день рассчитывается по формуле:
Пдень= Qкл * ( С1 – С2), где:
П прирост прибыли (руб.).
Q количество клиентов в день при машинной обработке (чел.).
С1, С2 затраты при ручном и машинном способе оформлении документов (руб.).
Пдень = 150 * ( 4.64 – 3.54 ) = 164 (руб.)
Значит, прирост прибыли в год равен:
Пгод = Пдень * Qр.д., где:
Пгод количество рабочих дней в году (дн.);
Пгод = 304 * 164 = 49856 (руб.)
2. Годовой экономический эффект (руб.) равен
Э = П – К * Ен
Э = 49856 – 22600 * 0.2 = 45336 (руб.)
3. Коэффициент эффективности капитальных затрат
Ер = П / К
Ер = 49856 / 22600 = 2.2
4. Срок окупаемости капитальных затрат на внедрение автоматизированной системы (мес.)
Т = К / П
Т = 22600 / 49856 = 0.5 года (6 месяцев).
Таким образом, годовой экономический эффект от внедрения системы «ОБМЕННЫЙ ПУНКТ» равен 45336 рублей, срок окупаемости системы составляет 6 месяцев.
Для наглядности в таблице 5.3 приведены данные о распределение времени при автоматизированном оформление документов.
Табл.5.3 Распределение времени при автоматизированном оформление операций
|
Название операций |
Время на обработку соответствующих сумм долларов США (сек.) |
||||
|
|
50 |
100 |
200 |
1000 |
8000 |
|
Выяснение вида операции, суммы валюты |
5 |
5 |
5 |
5 |
5 |
|
Расчет суммы валюты и рублей |
5 |
5 |
5 |
5 |
5 |
|
Проверка имеющегося количества рублей и валюты, их достаточности для проведения операции |
0 |
0 |
0 |
0 |
0 |
|
Получение средств от клиента |
5 |
9 |
10 |
20 |
35 |
|
Подсчет получаемых купюр |
15 |
23 |
25 |
300 |
600 |
|
Подсчет продаваемых купюр |
0 |
0 |
0 |
0 |
0 |
|
Заполнение реестра покупки/продажи валюты (в зависимости от вида операции) |
0 |
0 |
0 |
0 |
0 |
|
Выписывание справки ф.№0406007 |
40 |
40 |
40 |
40 |
40 |
|
Выдача продаваемых купюр и справки ф.№ 0406007 |
10 |
10 |
10 |
10 |
10 |
|
Итого (сек.) |
80 |
83 |
95 |
400 |
725 |
|
Итого (мин.) |
1.33 |
1.33 |
1.58 |
6.67 |
12.08 |
Из таблицы 5.3 видно, что с увеличением суммы валюты время, затрачиваемое кассиром на обслуживание клиента возрастает. Однако, по сравнению с ручным оформлением документов, разница во времени достаточно значительна. Сравнительная оценка работы валютного кассира в обменном пункте при автоматизированном и ручном оформление документов представлена в таблице 5.4 Результат внедрения системы «Обменный пункт».
Таблица 5.4 Результат внедрения системы «Обменный пункт»
|
Вид обработки информации |
Время на обработку соответствующих сумм долларов США (сек.) |
||||
|
|
50 |
100 |
200 |
1000 |
8000 |
|
ручная |
125 |
128 |
140 |
485 |
837 |
|
автоматизированная |
80 |
83 |
95 |
400 |
725 |
|
экономия времени |
45 |
45 |
45 |
85 |
1 |
5.3 Смета затрат на разработку и календарный график проектирования
Смета основной зарплаты на создание разработки приведена в таблице 5.5. Зарплата определена по данным проектной организации. Трудоемкость определена по опыту аналогичных разработок.
Таблица 5.5 Длительность этапа разработки
|
Номер |
Этап |
Исполнитель |
Трудоемкость, час |
Зарплата в час руб |
Основная зарплата по этапу, руб |
|
1 |
Планирование, разработка технического задания |
Главный бухгалтер. |
16 |
250 |
4000 |
|
2 |
Анализ технического задания и сбор необходимой информации |
Руководитель управления АБТ |
24 |
200 |
4800 |
|
3 |
Программирование |
Ответственный исполнитель, программист УАБТ |
56 |
150 |
8400 |
|
4 |
Отладка и тестирование |
Администратор процессинга. |
56 |
120 |
6720 |
|
5 |
Составление технической документации, подготовка инструкции. |
Администратор АБС. |
60 |
110 |
6600 |
|
6 |
Обучение персонала |
Администратор процессинга. |
24 |
120 |
2880 |
|
7 |
Окончательная сдача |
Руководитель управления АБТ |
8 |
200 |
1600 |
|
ИТОГО |
244 |
1150 |
35000 |
В таблице 5.6 приведены суммарные затраты, необходимые для разработки программного продукта.
Таблица 5.6
|
Основная зарплата (сумма всех зарплат), руб. |
35000 |
|
Дополнительная зарплата, 15% |
5250 |
|
Социальные отчисления, 36,1% |
12635 |
|
Накладные расходы, 25% |
8750 |
|
Итого: |
61635 |
|
Непредвиденные расходы, 5% |
3082 |
|
Итого: |
64717 |

Рис. 5.1 График организации работ
БЕЗОПАСНОСТЬ И ЭКОЛОГИЧНОСТЬ РАБОТЫ
6.1 Воздействие компьютеров на окружающую среду.
Достижение науки и техники, бурное развитие научно технической революции, воздействующие на всю сферу человеческой деятельности, требуют дальнейшего совершенствования управления, стиля и методов работы, повышения качества и эффективности управленческого труда.
Механизация и автоматизация труда требуют от людей постоянного повышения своей деловой квалификации, более глубоких знаний высоких технологии.
Широкое распространение микроэлектроники, компьютеров индивидуального пользования, мощных средств автоматизированной обработки текста и графической информации, высоко эффективных устройств ее хранения и поиска, современных средств связи и сетей электронно-вычислительных машин позволяют некоторым специалистам ставить вопрос о перспективах создания электронных офисов будущего.
Работа операторов, программистов и просто пользователей непосредственно связана с компьютерами, а соответственно с дополнительными вредными воздействиями целой группы факторов, что существенно снижает производительность их труда.
Изучение и решение проблем, связанных с обеспечением здоровых и безопасных условий, в которых протекает труд человека - одна из наиболее важных задач в разработке новых технологий и систем производства. Изучение и выявление возможных причин производственных несчастных случаев, профессиональных заболеваний, аварий, взрывов, пожаров, и разработка мероприятий и требований, направленных на устранение этих причин позволяют создать безопасные и благоприятные условия для труда человека.
Комфортные и безопасные условия труда - один из основных факторов влияющих на производительность людей работающих с ПЭВМ.
Многие пользователи полагают, что главная опасность, исходящая от монитора персонального компьютера – это рентгеновское излучение, вызываемого торможением электронного пучка. В действительности уровни рентгеновского, ультрафиолетового и инфракрасного излучения, как правило, не превышают биологически опасный уровень. Главную опасность для пользователей представляют электромагнитное излучение монитора в диапазоне 20Гц–300Мгц, которое дают многочисленные катушки внутри монитора, и статический электрический заряд на экране.
Электромагнитное излучение низкой частоты распространяется, в основном, в стороны и назад, поскольку экран его ослабляет. Этим объясняется правило организации рабочих мест: монитор соседа должен находиться на достаточном удалении.
Уровень электромагнитных полей в зоне размещения пользователя обычно превышает биологически опасный уровень. Ситуация осложняется и тем, что органы чувств человека не воспринимают электромагнитные поля в рассматриваемом диапазоне частот, пользователь не может сам контролировать уровень излучения и оценить грозящую опасность.
Степень воздействия электромагнитного излучения на человека зависит от интенсивности излучения, частоты и времени действия.[10]
Длительное воздействие на человека электромагнитных полей большой интенсивности вызывает достаточно сильное стрессовое состояние, повышенную утомляемость, сонливость, нарушение сна, головную боль, гипертонию, боли в области сердца. Воздействие полей сверхвысоких частот может вызвать изменение в крови, заболевание глаз (катаракта).
Некоторые нарушения в организме, вызванные биологическим действием электромагнитных полей, способны накапливаться, но являются обратимыми, если прекратить контакт или уменьшить интенсивность излучения. Обратимость функциональных сдвигов зависит не только от указанных факторов, но и от индивидуальных особенностей организма. По обобщенным данным, у работающих за монитором от 2 до 6 часов в сутки, функциональные нарушения центральной нервной системы происходят в среднем в 4.6 раза чаще, чем в контрольных группах; болезни сердечно сосудистой системы в 2раза чаще, болезни верхних дыхательных путей – в 3.1 раза чаще. С увеличением продолжительности работы на компьютере соотношение здоровых и больных среди пользователей резко возрастает.
Исследования функционального состояния пользователя компьютера, Центром электромагнитной безопасности, показали, что даже при кратковременной работе (45 минут) в организме пользователя под влиянием электромагнитного излучения монитора происходят значительные изменения гормонального состояния и специфические изменения биотоков мозга. Особенно ярко и устойчиво эти эффекты проявляются у женщин.
Заряд статического электричества, накапливаемый на стекле экране, также вредно влияет на здоровье. Для его снятия на экран наносят антистатическое покрытие, а раньше применялись те же защитные экраны
Однако, время не стоит на месте и в мире все больше появляются различные методы защиты от электромагнитного излучения. Так известно, что излучение монитора разрушает сетчатку, чтобы уменьшить вредный эффект излучения, НИИ им. Гельмгольца разработал специальные светофильтры, наносимые на линзы для очков. С виду это простые, бездиоптрийные очки желтовато-розового цвета, но они «вырезают» коротковолновое излучение, вредно действующее на глаза. Эти очки борются со зрительным утомлением. Их можно одевать и поверх диоптрийных очков.
Наиболее эффективная система защиты от излучений основана на принципе замкнутого металлического экрана. Этот физический принцип может быть реализован созданием дополнительного металлического внутреннего корпуса, замыкающегося на встроенный защитный экран. В результате таких мер электрическое и электростатическое поле удается понизить до фоновых значений уже на расстояние 5 7 см от корпуса, а в сочетании с системой компенсации магнитного поля такая конструкция обеспечивает абсолютную безопасность для пользователя.
В России был принят Закон о защите прав потребителей, который категорически запрещает реализацию любой продукции отечественного или зарубежного производства без сертификатов, гарантирующую ее безопасность для пользователей, что в полной мере должно относиться к компьютерной технике.
6.2 Требования к мониторам и ПЭВМ.
Конструкция монитора (видео терминального устройства - ВДТ) должна обеспечивать возможность фронтального наблюдения экрана путем поворота корпуса в горизонтальной плоскости вокруг вертикальной оси в пределах 30 и в вертикальной плоскости вокруг горизонтальной оси в пределах 30 с фиксацией в заданном положении. Дизайн мониторов должен предусматривать окраску в спокойные мягкие тона с диффузным рассеиванием света. Корпус монитора и ПЭВМ, клавиатура должны иметь матовую поверхность одного цвета с коэффициентом отражения 0,4 - 0,6 и не иметь блестящих деталей, способных создавать блики.
Конструкция ВДТ должна предусматривать наличие ручек регулировки яркости и контраста, обеспечивающие возможность регулировки яркости и контраста, обеспечивающие возможность регулировки этих параметров от минимальных до максимальных значений.
ВДТ и ПЭВМ должны обеспечивать мощность экспозиционной дозы рентгеновского излучения в любой точке на расстоянии 0,05м. от экрана и корпуса монитора при любых положениях регулировочных устройств не должна превышать 7,74х10 А/кг, что соответствует эквивалентной дозе, равной 0,1 мбэр/час (100 мкР/час).
Визуальные эргономические параметры ВДТ и пределы их изменений.
ТАБЛИЦА №1.
(Параметры для соблюдения обязательны).
|
НАИМЕНОАНИЕ ПАРАМЕТРОВ |
ПРЕДЕЛЫ ЗНАЧЕНИЙ ПАРАМЕТРОВ |
|
|
миним. (не менее) |
макс. (не более) |
|
|
Яркость знака (яркость фона), кд/ кв. м. (измеренная в темноте) |
35 |
120 |
|
Внешняя освещенность экрана, лк |
100 |
250 |
|
Угловой размер знака, угл. Мин. |
16 |
60 |
Нормируемые визуальные параметры
видеодисплейных терминалов.
(Параметры для соблюдения рекомендуются).
ТАБЛИЦА №2.
|
№ № |
НАИМЕНОВАНИЕ ПАРАМЕТРОВ |
ЗНАЧЕНИЯ ПАРАМЕТРОВ |
|
1 |
Контраст (для монохромных ВДТ) |
От 3 : 1 до 1,5 : 1 |
|
2 |
Неравномерность яркости 2/ элементов знаков, % |
не более 25 |
|
3 |
Неравномерность яркости 2/ рабочего поля экрана, % |
не более 20 |
|
4 |
Формат матрицы знака для прописных букв и цифр, (для отображения диакритических знаков и строчных букв с нижними выносными элементами формат матрицы должен быть увеличен сверху или снизу на 2 элемента изображения) |
не менее 7 * 9 элементов изображения не менее 5 * 7 элементов изображения |
|
5 |
Отношение ширины знака к его высоте для прописных букв |
от 0,7 до 0.9 (допускается от 0,5 до 1,0) |
|
6 |
Размер минимального элемента отображения (пикселя) для монохромного ВДТ, мм |
0,3 |
|
7 |
Угол наклона линии наблюдения, град. |
не более 60 град ниже горизонтали |
|
8 |
Угол наблюдения, град. |
не более 40 град. от нормали к любой точке экрана дисплея |
|
9 |
Допустимое горизонтальное смещение однотипных знаков, % от ширины знака |
не более 5 |
|
10 |
Допустимое вертикальное смещение однотипных знаков, % от высоты матрицы, |
не более 5 |
|
11 |
Отклонение формы рабочего поля экрана ВДТ от правильного прямоугольника не должно превышать: по горизонтали по вертикали по диагонали где В1 и В2 - значения длин верхней и нижней строк текста на рабочем поле экрана, мм; Н1 и Н2 - значения длин крайних столбцов на рабочем поле экрана, мм; D1 и D2 значения длин диагоналей рабочего поля экрана, мм; |
В1 - В2 В=В1 + В2 < 0,02 Н1 - Н2 В=Н1 + Н2 < 0,02 D1 - D2 В=D1 + D2 < 0,04 (Н1 - Н2) |
|
12 |
Допустимая пространственная нестабильность изображения (дрожание по амплитуде изображения) при частоте колебаний в диапазоне от 0,5 до 30 Гц, мм |
- 4 не более 2 х L10 е (L-расстояние наблюдения мм) |
|
13 |
Допустимая временная нестабильность изображения (мерцание) |
не должна быть зафиксирована 90 % наблюдателей |
|
14 |
Отражательная способность, зеркальное и смешанное отражение (блики), % (допускается выполнение требования при использовании) приэкранного фильтра |
не более 1 |
Кроме того, данным стандартом не допускается применение взрывоопасных ЭЛТ, регламентируется степень детализации технической документации на мониторы, а так же устанавливаются требования стандартизации и унификации, технологичности, эргономики и технической эстетики, экологической безопасности, технического ремонта и обслуживания, а также надежности.
Допустимые значения параметров
нейонизирующих электромагнитных излучений.
(Параметры для соблюдения обязательны).
ТАБЛИЦА №3.
|
НАИМЕОВАНИЕ ПАРАМЕТРОВ (с 01.01.1997г.) |
ДОПУСТИМОЕ ЗНАЧЕНИЕ |
|
Напряженность электромагнитного поля на расстоянии 50 см. Вокруг ВДТ по электрической составляющей должна быть не более: в диапазоне частот 5 Гц - 2 кГц; в диапазоне частот 2 - 400 кГц |
25В/м 2,5В/м |
|
Плотность магнитного потока должна быть не более: в диапазоне частот 5 Гц - 2 кГц; в диапазоне частот 2 - 400 кГц |
250 нТл 25 нТл |
|
Поверхностный электростатический потенциал не должен превышать |
500 В |
Требования к помещениям.
Помещение с мониторами и ПЭВМ должны иметь естественное и искусственное освещение. Естественное освещение должно осуществляться через светопроемы, ориентированные преимущественно на север и северо - восток обеспечивать коэффициент естественного освещения (КЕО) не ниже 1,2 % в зонах с устойчивым снежным покровом и не ниже 1,5 % на остальной территории. Указанные значения КЕО нормируются для зданий, расположенных в III световом климатическом поясе.
Площадь на одно рабочее место с ВДТ или ПЭВМ для взрослых пользователей должна составлять не менее 6,0 кв. м., а объем не менее 20,0 куб. м.
Для внутренней отделки интерьера помещений с мониторами и ПЭВМ должны использоваться диффузно - отражающиеся материалы с коэффициентом отражения для потолка - 0,7 - 0,8; для стен - 0,5 - 0,6; для пола - 0,3 - 0,5.
Поверхность пола в помещениях эксплуатации мониторов и ПЭВМ должна быть ровной, без выбоин, нескользкой, удобной для очистки и для влажной уборки, обладать антистатическими свойствами.
6.4 Требования к микроклимату помещений.
В производственных помещениях, в которых работа с мониторами и ПЭВМ является основной (диспетчерские, операторские, расчетные, кабины и посты управления, залы вычислительной техники и др.) должны обеспечиваться оптимальные параметры микроклимата.
Для повышения влажности воздуха в помещениях с мониторами ПЭВМ следует применять увлажнители воздуха, заправляемые ежедневно дистиллированной или прокипяченной питьевой водой.
Оптимальные нормы микроклимата
для помещений с ВДТ и ПЭВМ.
(Параметры для соблюдения рекомендуются).
ТАБЛИЦА №4.
|
ПРЕНИОД ГОДА |
КАТЕГОРИЯ РАБОТ |
ТЕМПЕРАТУРА ВОЗДУХА, гр. С НЕ БОЛЕЕ |
ОТНОСИТ. ВЛАЖНОСТЬ ВОЗДУХА, % |
СКОРОСТЬ ДВИЖЕНИЯ ВОЗДУХА, м/с |
|
Холодный |
легкая - 1а |
22 -24 |
40 - 60 |
0,1 |
|
легкая - 1б |
21 - 23 |
40 - 60 |
0,1 |
|
|
Теплый |
легкая - 1а |
23 - 25 |
40 - 60 |
0,1 |
|
легкая - 1б |
22 - 24 |
40 - 60 |
0,2 |
6.5 Требования к организации и оборудованию рабочих мест.
Рабочие места с ВДТ и ПЭВМ по отношению к световым проектам должны располагаться так, чтобы естественный свет падал сбоку, преимущественно слева.
Схемы размещения рабочих мест с ВДТ и ПЭВМ должны учитывать расстояния между рабочими столами с видеомониторами (в направлении тыла поверхности одного видеомонитора и экрана другого видеомонитора), которое должно быть не мене 2,0 м, а расстояние между боковыми поверхностями видеомониторов - не менее 1,2 м.
Оконные проемы в помещениях использования ВДТ и ПЭВМ должны быть оборудованы регулируемыми устройствами типа: жалюзи, занавесей, внешних козырьков и др.
Экран видеомонитора должен находиться на расстоянии 600 - 700 мм, но не ближе 500 мм с учетом алфавитно - цифровых знаков и символов.
Помещения с ВДТ и ПЭВМ должны быть оснащены аптечкой первой помощи и углекислотными огнетушителями.
6.5 Рассчет количества светильников, необходимых для работы в обменном пункте.
На производстве, в качестве рабочего освещения применяется как естественное, так и искусственное освещение, а также их комбинация. Естественное освещение выполняется – боковым через окна в стенах.
Нормами искусственного освещения предусмотрены две системы, применяемые при создании установок внутреннего освещения:
система общего освещения;
система комбинированного освещения.
Первая система характеризуется тем, что искусственное освещение помещения в целом (и одновременно рабочих мест в нем) осуществляется только с помощью светильников, расположенных в верхней зоне помещения. Эти светильники называются светильниками общего освещения и могут располагаться в помещении равномерно или локализовано, т.е. с учетом расположения рабочих мест или рабочих зон.
Вторая система – система комбинированного освещения отличается от первой тем, что может быть реализована только при наличии одновременно двух групп светильников: общего освещения в системе комбинированного, и местного освещения, располагаемых рядом с рабочим столом либо непосредственно на нем и посылающих световой поток на рабочую поверхность.
Не смотря на ряд технических и экономических преимуществ системы комбинированного освещения, она используется значительно реже, чем система общего освещения.
Проектируемое освещение должно удовлетворять следующим основным требованиям:
обеспечить нормативный уровень освещенности на рабочих местах, соответствующий характеру выполняемой работы;
исключать блесткость и тени;
быть равномерным, обеспечивать правильный спектр излучения и оптимальное направление светового потока;
быть экономичным, безопасным, оказывать благоприятное биологическое воздействие.
Основным документом при выборе систем освещения является СНиП 11-4-79 «Естественное и искусственное освещение».
Кабина обменного пункта в филиале БАНКА … в городе … расположена внутри здания. В целях безопасности используется только искусственное освещение, представленное люминосцентными лампами дневного света с мощностью 40 Вт, тип светильника ОДР.
Целью расчета систем искусственного освещения является определение требуемой мощности, необходимой для создания на рабочих местах нормированной освещенности.
Для расчета искусственного освещения используется три метода:
светового потока для общего равномерного освещения горизонтальной рабочей поверхности;
точечный метод для любой системы освещения;
метод удельной мощности для приблизительных расчетов общего равномерного освещения.
Воспользуемся методом светового потока для того, чтобы рассчитать количество светильников, необходимых для нормальной зрительной работы кассира обменного пункта.
Световой поток определяется по формуле:
Fл = (Eн * K * S * Z) / (N*Q), где:
Fл – световой поток лампы, лм;
Eн – минимальная освещенность, лк;
S – площадь освещаемого помещения, м^2;
Z – коэффициент минимальной освещенности, равный отношению средней освещенности к минимальной (Z=1.1-1.5);
N – потребное число ламп, шт.;
Q – коэффициент использования светового потока, равный отношению потока падающего на рабочую поверхность к общему потоку ламп;
Выразим из этой формулы потребное число ламп (N).
N = (Eн * K * S * Z) / (Fл * Q)
Данные рабочего места валютного кассира в обменном пункте:
длина кабины В = 3 м;
ширина кабины А = 2 м;
высота кабины Н = 2.5 м
высота подвеса светильника от потолка Нс = 0 м;
высота рабочего места Нрм = 0.8 м.
Согласно СниП 11-4-79 зрительные работы относятся к 4 разряду с освещенностью Ен = 400 лк.
Источник света – ЛД 40 со световым потоком Fл = 2340 лм. Светильник ОДР с двумя лампами. Стены и потолок окрашены в светлый тон с коэффициентом отражения соответственно Gп =70% и Gc = 50%.
Решение:
Для определения необходимого числа ламп найдем величины, входящие в формулы: Нр – высота подвеса светильника над рабочей поверхностью; Нр = Н – Нс – Нрм = 2.5 – 0 – 0.8 =1.7; i = величина показателя помещения
i = ( А * В ) / ( Нр * ( А + В )) = ( 3 * 2 ) / ( 1.7 * ( 3 + 2 )) = 0.71.
По таблице «Коэффициенты использования светового потока светильника» найдем Q = 0.35.
Таким образом, число ламп, необходимых для освещения равно:
N = ( 400 * 1.6 * 6 * 1.1 ) / ( 2340 * 0.35 ) = 4 лампы ( или 2 светильника ).
6.6 ПОЖАРНАЯ БЕЗОПАСНОСТЬ.
Противопожарная защита – это мероприятия, направленные на уменьшение ущерба в случае возникновения пожара. Поскольку большую часть времени большинство людей проводят в зданиях, основное внимание уделяется обеспечению пожарной безопасности зданий. Специализированных мер пожарной профилактики и защиты требует пожарная безопасность лесов, автотранспорта, железнодорожного, воздушного и морского транспорта, а также подземных туннелей и шахт.
Для того чтобы начался пожар, необходимо наличие в одном месте трех элементов: горючего материала, тепла и кислорода. Сочетание этих трех элементов в огне вызывает неуправляемую цепную реакцию. Поскольку для горения необходимы все три элемента, удалив один из них, можно предотвратить возгорание или погасить огонь.
Пожарная профилактика традиционно ограничивалась обучением технике безопасности и мерами по предупреждению пожаров и всегда входила в обязанности муниципальных управлений пожарной охраны. Сегодня круг мероприятий по пожарной профилактике расширен, и в него вошли проверка и утверждение проектов строительства, контроль за выполнением норм по пожарной безопасности, борьба с поджогами (в т.ч. с пожароопасными играми подростков), сбор данных, а также инструктаж и обучение широкой общественности и специальных контингентов.
Мероприятия по противопожарной защите включают:
1) контроль материалов, продуктов и оборудования;
2) активное ограничение распространения огня с использованием средств пожарной сигнализации, систем автоматического пожаротушения и переносных огнетушителей;
3) устройство пассивных систем, ограничивающих распространение огня, дыма, жара и газов за счет секционирования помещений;
4) эвакуацию людей из горящего здания в безопасное место.
В случае возгорания должна сразу
же сработать система пожарной сигнализации,
за которой следует регламентированная
система мероприятий.

Система
специальной связи обеспечивает передачу
сообщений о пожаре персоналу пожарного
управления. Сообщение может поступить
по общей телефонной сети, от сигнализационной
кнопки, предусмотренной вне здания, по
громкоговорящему телефону, от дуплексной
портативной радиостанции, от муниципальной
системы пожарной сигнализации или от
коммерческой системы автоматической
сигнализации. Все сообщения автоматически
регистрируются вместе со всеми радио-
и речевыми сообщениями из пожарного
управления. Пожарное управление должно
принять и обработать сигнал, оперативно
направить пожарных на место пожара и
приступить к операции борьбы с огнем.
Как бы быстро ни работали пожарные,
решающее значение для спасения жизней
и имущества имеет раннее пожароизвещение.
Система защитной сигнализации передает сигнал пожара, контрольный сигнал и сигнал неисправности (в речевой или цифровой форме) от места установки сигнализационной кнопки в другие части здания или на удаленную станцию контроля, обслуживаемую обычно подразделением соответствующей специализации. Наиболее распространены одно- и многоточечные индикаторы задымленности (каждый со своими источником питания и сигнализатором). Индикаторы задымленности бывают трех типов: ионизационные, фотоэлектрические и комбинированные (ионизационно-фотоэлектрические). Быстродействие индикаторов задымленности разных типов примерно одинаково. Все они могут работать на батарейном или сетевом питании либо на сетевом с резервной батареей. Бытовые системы пожарной сигнализации обычно представляют собой ряд индикаторов задымленности, подключенных к общему контрольному блоку с питанием от сети переменного тока и отдельным аккумулятором, способным питать систему в течение 24 ч. Помещения для работы должны быть оборудованы переносными огнетушителями. Переносные огнетушители делятся на четыре класса соответственно классам пожара . Некоторые из них пригодны для тушения пожаров двух или трех разных классов, но не всех четырех. Огнетушители разных типов различаются тушащим агентом. В жидкостных огнетушителях, предназначенных для тушения пожаров класса A, применяется вода с добавкой антифриза (незамерзающего раствора соли щелочного металла) или другой смачивающий агент. Щелочно-кислотные и пенные (на водной основе) огнетушители вышли из употребления в конце 1960-х годов. Жидкостные огнетушители выпускаются с запасом вытесняющего газа или с насосом для подкачки. Углекислотные огнетушители заряжены сжиженным углекислым газом. При открывании вентиля они дают струю углекислотного снега длиной до 2 м. Применяются такие огнетушители в основном для тушения пожаров классов B и C, но могут использоваться и для тушения пожаров класса A до доставки воды. Они не оставляют остатка (и поэтому называются чистыми), но ими не следует пользоваться в закрытых помещениях малой кубатуры. В порошковых огнетушителях сжатый газ выбрасывает тушащее вещество. Они особенно подходят для пожаров классов B и C, но могут использоваться и для тушения пожаров класса A до доставки жидкостных огнетушителей.
6.7 ЭКОЛОГИЧЕСКАЯ БЕЗОПАСНОСТЬ
Проблема экологической безопасности России в настоящее время становится все более актуальной из-за постоянно растущего прессинга антропогенной деятельности на природную среду. Решение проблемы экологической безопасности природной среды, разработка ее методологических подходов, количественных оценок и их реализация должны базироваться на общем системном и прикладном геосистемном анализах, обосновывающих декомпозицию сложных природно-антропогенных систем и раскрывающих комплекс факторов и причин, которые формируют их экологическое состояние. Уровень безопасности природно-антропогенных систем связан, прежде всего, с количественными характеристиками природно-антропогенных процессов и вероятностью возникновения неблагоприятных экологических последствий при переходе временного порога критичности.
В конце 1980-х - начале 1990-х годов мы столкнулись с целым рядом экологических проблем. Одной из причин снижения экологической безопасности населения, ухудшения состояния окружающей среды, нерациональности природопользования является несовершенство механизма государственного управления. При этом несоответствие требованиям экологической безопасности проявляется на всех уровнях управления - федеральном, региональном, местном, отраслевом, а также на уровне отдельного хозяйствующего субъекта. Радикальное решение экологических проблем требует серьезных социально-экономических исследований и проработок, долгосрочных и среднесрочных программ и планов, в которых должны быть решены вопросы оздоровления наиболее проблемных территорий, строительства экологически безопасных предприятий, объектов экологической инфраструктуры .
В условиях наметившейся тенденции по экологизации перспективного развития, направленной на улучшение состояния окружающей среды и условий проживания населения, может быть сформирована единая природоохранная политика.
В настоящий момент комплексно освещены две группы проблем – охраны окружающей среды и рационального использования природных ресурсов, с одной стороны, и градостроительного развития территорий, включая планирование и разработку документации, с другой.
ЗАКЛЮЧЕНИЕ
В вводном разделе дипломного проекта был сделан обзор банковской системы нашей страны и рассмотрены современные банковские технологии.
Проанализированы функциональные возможности автоматизированной системы «ОБМЕННЫЙ ПУНКТ» филиала БАНКА … и сделан вывод о необходимости создания АРМов с модернизированным программным обеспечением.
В аналитическом разделе проведен обзор современных автоматизированных банковских систем, дана их сравнительная оценка. Рассмотрена роль АРМ в составе автоматизированных банковских систем. Проведен анализ деятельности обменного пункта в составе филиала БАНКА …, который показал существенное возрастание эффективности его работы при внедрение системы «ОБМЕННЫЙ ПУНКТ»
В качестве ближайшего аналога рассмотрена автоматизированная система «Валютная касса», разработанная в банке … ранее, указаны ее недостатки.
В проектной части дипломной работы сделано обоснование использования ОС Windows 2000 и программной среды CBUILDER++ при разработке программного обеспечения системы «ОБМЕННЫЙ ПУНКТ» и сформулированы основные требования к нему, обосновано использование ОС Windows 2000 и программной среды CBUILDER++, при разработке программного обеспечения, определен состав функциональных задач и информационной базы.
В соответствии с задачами, поставленными перед системой «ОБМЕННЫЙ ПУНКТ», разработано функциональное программное обеспечение, включая базу данных. Использование интегрированной программной среды CBUILDER++ позволяет формировать программу, используя стандартные объекты и целые заготовки фрагментов программы, предоставляемые CBUILDER++. Полученные результаты сразу отображаются на экран монитора. Все это позволило существенно сократить время написания и отладки программного обеспечения системы «ОБМЕННЫЙ ПУНКТ».
В конце проектной части описывается автоматизированная технология работы обменного пункта, включая настойку системы на текущий рабочий день и основные операции с клиентами.
В экономическом разделе проекта дан расчет экономической эффективности от влияния системы «ОБМЕННЫЙ ПУНКТ». Показано, что экономический эффект от его использования в одном обменном пункте достигает 45336 руб. Окупаемость средств, затраченных на приобретение оборудования для АРМ составляет 6 месяцев.
В разделе безопасность жизнедеятельности дана оценка параметров микроклимата помещения обменного пункта с установленным ПЭВМ и сделан расчет требуемой освещенности на рабочем месте кассира оператора АРМ.
Разработанная в рамках дипломной работы система «ОБМЕННЫЙ ПУНКТ» позволяет автоматизировать наиболее трудоемкие операции, проводимые в обменном пункте современного коммерческого банка, позволяет повышать производительность труда кассира оператора, за счет сокращения времени обслуживания клиента.
Использование ОС Windows 2000 позволило создать простой и удобный в работе набор экранных форм, посредством которого осуществляется управление АРМ.
Открытая архитектура и возможности расширения программного обеспечения позволяют без больших доработок интегрировать систему «ОБМЕННЫЙ ПУНКТ» в автоматизированную банковскую систему
СПИСОК ИСПОЛЬЗУЕМОЙ ЛИТЕРАТУРЫ
«Автоматизированные информационные технологии в банковской деятельности» под ред. Титоренко Г.А., М.: Финстатинформ,
Автоматизированные системы обработки экономической информации’ под ред. проф. Рожнова В.С., М.: Финансы и статистик
Балабанов И.Т. «Валютный рынок и валютные операции в России», М.: Финансы и статистика,
«Банковские технологии» учебное пособие, М.: Финансы и статистика,
Волков С.И., Романов А.И. «Организация машинной обработки экономической информации», М.: Финансы и статистика,
Дантеманн Д. «Программирование в среде C BUILDER», Киев DiaSoft Ltd., 1995
Епанешников А.М. «Программирование в среде C++ Builder» часть 1, М.:
Диалог МИФИ, «Инструкция о порядке организации работы обменных пунктов на территории РФ, совершения и учета валюто обменных операций уполномоченными банками» – Инструкция № 27 от 27.02.1995г. ЦБ.
Ишутин Р.В. «Текст лекций по международным валюто обменным отношениям», СПб., Санкт-Петербург.
Кирикова О.В. «Защита от электромагнитного излучения», М.: Радио и связь, 1992г.
Кондрашов Ю.Н. «Введение в проектирование автоматизированных банковских систем», учебное пособие, М.: Финансы и статистика, 1996г.
Локоткова Ж. «Защитные очки нужны не только стaлеварам», М.: «Капитал» № 15, 1998г.
Маркова О.М. «Коммерческие банки и их операции», учебное пособие, М.: ЮНИТИ, 1995г.
Молчанов А.В. «Коммерческие банки в современной России, теория и практика», М.: Финансы и статистика, 1996г.
Нидденер А. «Анализ эффективности валюто обменных операций банка», М.: Финансы и статистика, 1997г.
Панова Г.С. «Анализ финансового состояния коммерческого банка», М.: Финансы и статистика, 1996г.
Першин А.Ю. «Банковские системы: анализ компьютерных платформ»/ Технология электронных коммуникаций: сборник, вып.3, т.38, М., 1999г.